ACサーボドライブ
エンジニアリングツール SigmaWin+ 操作マニュアル
Copyright © 2014 YASKAWA ELECTRIC CORPORATION
All Rights Reserved Original instructions
目次
- はじめに
- 資料の概要説明
- 関連資料
- 本マニュアルの情報
- パソコン通信機能のご注意
- ソフトウェアについて
- USBドライバについて
- 安全上のご注意
- 保証について
- 1 SigmaWin+の概要を知る
- 1.1 特長・仕様を知る
- 1.2 ウィンドウ各部の名称を知る
- 2 SigmaWin+を起動する
- 2.1 概要
- 2.2 オンラインでSigmaWin+を起動する
- 2.2.1 概要
- 2.2.2 サーボパックと直接接続(USB接続)する
- 2.2.3 サーボパックと直接接続(Ethernet接続)する
- 2.2.4 コントローラを経由してサーボパックと接続する
- 2.2.5 パソコンに内蔵したボード形コントローラを経由してサーボパックと接続する
- 2.2.6 MECHATROLINK中継機器を経由してサーボパックと接続する
- 2.2.7 遠隔地からパソコンに内蔵したボード形コントローラを経由してサーボパックと接続する
- 2.2.8 複数起動に関する注意事項
- 2.3 オフラインでSigmaWin+を起動する
- 3 サーボドライブに関するプロジェクトファイルを作成する
- 3.1 概要
- 3.2 名前を付けて保存する
- 3.3 上書き保存する
- 3.4 ファイルを開く
- 4 サーボドライブに関する設定を行う
- 4.1 概要
- 4.2 パラメータを設定する
- 4.2.1 概要
- 4.2.2 ウィザードを使用して基本的なパラメータを設定する
- 4.2.3 一覧から任意のパラメータを設定する
- 4.2.4 セーフティモジュールのパラメータを設定する:ASM-X以外
- 4.2.5 旧シリーズのパラメータを新シリーズのパラメータに変換する
- 4.2.6 パラメータファイルのパラメータを確認する
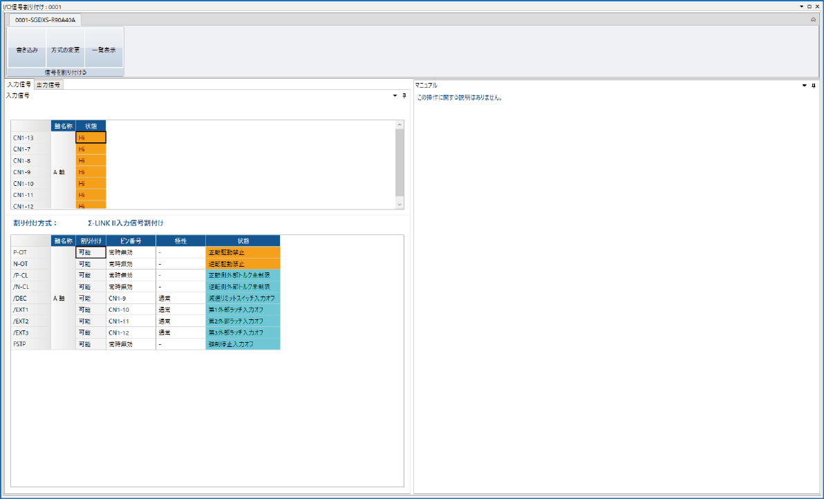
- 4.3 入出力信号の接続を行う
- 4.3.1 概要
- 4.3.2 入力信号の割り付けを変更する
- 4.3.3 出力信号の割り付けを変更する
- 4.3.4 入出力信号の割り付けを確認する
- 4.4 絶対値エンコーダの設定を行う
- 4.4.1 概要
- 4.4.2 絶対値エンコーダをセットアップ(初期化)する
- 4.4.3 絶対値エンコーダのマルチターンデータの上限を設定する
- 4.5 リニアエンコーダの設定を行う
- 4.5.1 概要
- 4.5.2 リニアサーボモータの磁極を検出する
- 4.5.3 絶対値リニアエンコーダの原点位置を設定する
- 4.5.4 モータパラメータをリニアエンコーダに書き込む
- 4.6 モータパラメータをサーボパックに書き込む
- 4.7 Σ-LINK II を使用する (Σ-X)
- 4.7.1 概要
- 4.7.2 セルフコンフィグレーションを実行する
- 4.7.3 エンコーダ割り付けを行う
- 4.7.4 Σ-LINK IIデータ割り付けを行う
- 4.7.5 SLI/SLO割り付けを行う
- 4.7.6 I/O信号割り付けを行う
- 4.8 サーボパックの軸に名称を設定する
- 4.9 オフセットを設定する
- 4.9.1 概要
- 4.9.2 速度・トルク指令がゼロ時にサーボモータが微小に回転するのを調整する
- 4.9.3 アナログモニタ出力のゼロ点と感度を調整する
- 4.9.4 トルクリプルが大きい場合にモータ電流を調整する
- 4.10 サーボモータの1回転内原点に位置決めする
- 4.11 調整レス機能使用時の振動を抑える
- 4.12 振動検出アラームの検出感度を調整する
- 4.13 ディジタルオペレータからのパラメータ変更を禁止する
- 4.14 電源を再投入せずにサーボパックをリセットする
- 4.14.1 概要
- 4.14.2 パソコンとサーボパックを直接接続している場合
- 4.14.3 コントローラを経由してサーボパックと接続している場合
- 4.15 アドバンストセーフティモジュール(ASM-X)を取り付けたサーボパックを設定する
- 4.15.1 概要
- 4.15.2 ユーザのログイン権限別のアクセス制限について
- 4.15.3 ユーザの登録・変更・削除を行う
- 4.15.4 ユーザログインする
- 4.15.5 [メニュー]機能の使用制約
- 4.15.6 ASM-XとSigmaWin+とをオンライン接続する
- 4.15.7 ASM-Xのパスワードを設定する
- 4.15.8 ASM-Xの設定内容を初期化する
- 4.15.9 ASM-Xのパラメータを設定する
- 4.15.10 機能安全対応エンコーダのパスワードを設定する/変更する
- 4.15.11 機能安全対応エンコーダの設定内容を初期化する
- 4.15.12 機能安全対応エンコーダのパラメータを設定する
- 4.16 プログラムテーブルを設定する
- 4.16.1 概要
- 4.16.2 プログラムテーブルを編集する
- 4.16.3 プログラムテーブルをステーション分割する
- 4.16.4 プログラムテーブルをサーボパックに書き込む
- 4.16.5 サーボパックに書き込んだプログラムテーブルをサーボパック内のフラッシュメモリに保存する
- 4.16.6 プログラムテーブルを工場出荷時に戻す
- 4.16.7 プログラムテーブルをサーボパックから読み込む
- 4.16.8 プログラムテーブルをプログラムテーブルファイルから取り込む
- 4.16.9 プログラムテーブルファイルをパソコンに保存する
- 4.16.10 プログラムテーブルを新規作成する
- 4.16.11 プログラムテーブルを印刷する
- 4.17 ZONEテーブルを設定する
- 4.17.1 概要
- 4.17.2 ZONEテーブルを編集する
- 4.17.3 ZONEテーブルをサーボパックに書き込む
- 4.17.4 サーボパックに書き込んだZONEテーブルをサーボパック内のフラッシュメモリに保存する
- 4.17.5 ZONEテーブルを工場出荷時に戻す
- 4.17.6 ZONEテーブルをサーボパックから読み込む
- 4.17.7 ZONEテーブルをZONEテーブルファイルから取り込む
- 4.17.8 ZONEテーブルファイルをパソコンに保存する
- 4.17.9 ZONEテーブルを新規作成する
- 4.17.10 ZONEテーブルを印刷する
- 4.18 JOG速度テーブルを設定する
- 4.18.1 概要
- 4.18.2 JOG速度テーブルを編集する
- 4.18.3 JOG速度テーブルをサーボパックに書き込む
- 4.18.4 サーボパックに書き込んだJOG速度テーブルをサーボパック内のフラッシュメモリに保存する
- 4.18.5 JOG速度テーブルを工場出荷時に戻す
- 4.18.6 JOG速度テーブルをサーボパックから読み込む
- 4.18.7 JOG速度テーブルをJOG速度テーブルファイルから取り込む
- 4.18.8 JOG速度テーブルファイルをパソコンに保存する
- 4.18.9 JOG速度テーブルを新規作成する
- 4.18.10 JOG速度テーブルを印刷する
- 4.19 テーブル編集機能のパラメータを設定する
- 4.19.1 概要
- 4.19.2 パラメータを編集する
- 4.19.3 すべてのパラメータをサーボパックから読み込む
- 4.19.4 編集中のパラメータをサーボパックに書き込む
- 4.19.5 すべてのパラメータをサーボパックに書き込む
- 4.19.6 サーボパックに書き込んだパラメータをフラッシュ保存する
- 4.19.7 パラメータをパラメータファイル (.swfm□) から読み込む
- 4.19.8 パラメータをパラメータファイル (.swfm□) に書き出す
- 4.19.9 プロジェクトファイルにパラメータ設定値を保存する
- 4.19.10 パラメータを工場出荷時に戻す
- 5 試運転を行う
- 5.1 概要
- 5.2 サーボモータを回転させてみる
- 5.3 プログラムを使った試運転を行う
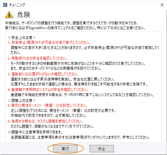
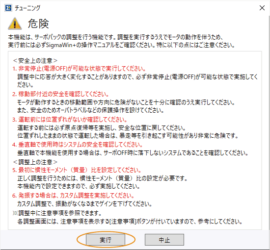
- 6 チューニングを行う
- 6.1 概要
- 6.2 基本的な調整を行う (Σ-X)
- 6.2.1 上位装置から指令を入力して負荷のリアルタイム慣性モーメントを推定する
- 6.2.2 負荷の慣性モーメントを推定する
- 6.2.3 サーボパックの自動運転でゲインを自動で調整する
- 6.2.4 上位装置から指令を入力してゲインを自動で調整する
- 6.2.5 サーボパックの自動運転で複数軸のゲインを自動で調整する
- 6.2.6 上位装置から指令を入力して複数軸のゲインを自動で調整する
- 6.3 基本的な調整を行う (Σ-7)
- 6.3.1 負荷の慣性モーメントを推定する
- 6.3.2 サーボパックの自動運転でゲインを自動で調整する
- 6.3.3 上位装置から指令を入力してゲインを自動で調整する
- 6.4 詳細な調整を行う (Σ-X)
- 6.4.1 上位装置から指令を入力してゲインを手動で調整する
- 6.4.2 運転中の持続的な振動を抑える
- 6.4.3 位置決め時の機台の過渡的な振動を抑える
- 6.4.4 停止時のサーボモータの振動を抑える
- 6.4.5 モータ速度の脈動を低減する
- 6.4.6 任意のパラメータを運転中に調整する
- 6.4.7 機械の周波数特性を計測してグラフで表示する
- 6.4.8 機械の特性を検出し振動を抑える
- 6.5 詳細な調整を行う (Σ-7)
- 6.5.1 上位装置から指令を入力してゲインを手動で調整する
- 6.5.2 運転中の持続的な振動を抑える
- 6.5.3 位置決め時の機台の過渡的な振動を抑える
- 6.5.4 停止時のサーボモータの振動を抑える
- 6.5.5 モータ速度の脈動を低減する
- 6.5.6 任意のパラメータを運転中に調整する
- 6.5.7 機械の周波数特性を計測してグラフで表示する
- 6.5.8 機械の特性を検出し振動を抑える
- 6.6 システム内の複数軸の調整を同時に行う
- 6.6.1 概要
- 6.6.2 1軸ごとに調整する(個別調整)
- 6.6.3 複数軸を同時に調整する(同値調整)
- 6.6.4 同値調整の調整軸を変更する
- 7 モニタする
- 7.1 概要
- 7.2 製品情報をモニタする
- 7.3 製品のQRコードを表示する
- 7.4 製品情報をCSVファイル (.csv) に書き出す
- 7.5 サーボパックの動作や状態をモニタする
- 7.5.1 概要
- 7.5.2 サーボパックの動作をモニタする
- 7.5.3 サーボパックの状態をモニタする
- 7.5.4 サーボパックの入出力信号をモニタする
- 7.6 サーボパックの配線状態をモニタする
- 7.7 INDEXERモジュールのコマンド送受信をモニタする
- 7.7.1 概要
- 7.7.2 シリアル通信のコマンド送受信をモニタする
- 7.7.3 モニタデータをパソコンに保存する
- 7.8 サーボパックの設置環境と寿命予測をモニタする
- 7.9 サーボパックのCDO一覧をモニタする
- 7.9.1 概要
- 7.9.2 表示されるCDOを指定する
- 7.9.3 表示されるCDOの説明表示のON/OFFを指定する
- 7.9.4 CDO一覧をサーボパックから読み込む
- 7.9.5 CDO一覧をCSVファイル (.csv) に書き出す
- 7.9.6 サーボパックをリストから除外する
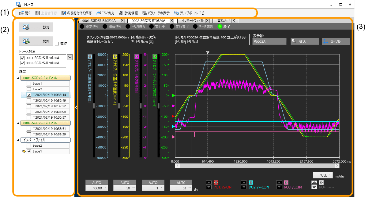
- 7.10 モータ動作の詳細な波形(短時間)を見る
- 7.10.1 概要
- 7.10.2 トレース前の準備をする
- 7.10.3 トレースをする
- 7.10.4 トレースしたグラフを見る
- 7.10.5 パソコンのトレースデータファイルを開く
- 7.10.6 トレースデータファイルをパソコンに保存する
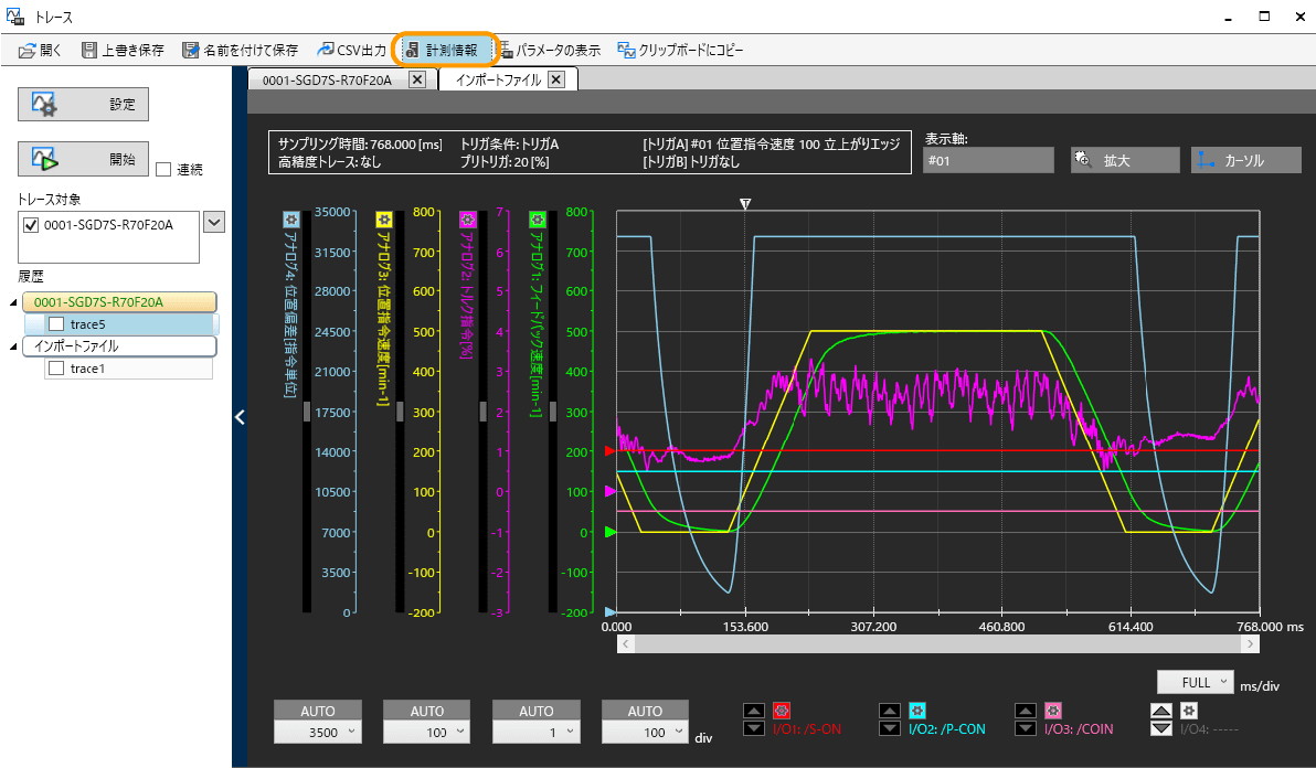
- 7.10.7 トレースの計測情報を見る
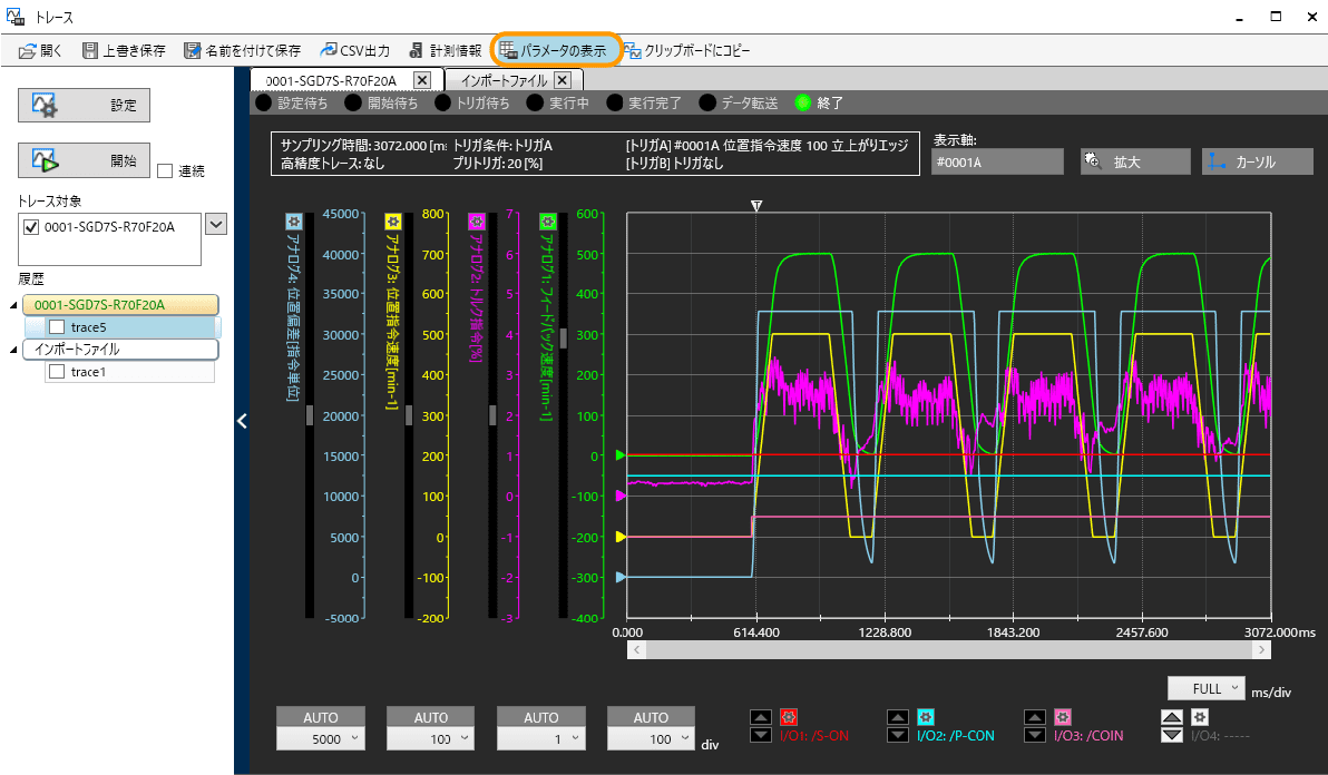
- 7.10.8 トレースデータのパラメータ設定値を⾒る
- 7.10.9 トレースグラフをクリップボードへコピーする
- 7.10.10 トレースグラフをCSVファイルで保存する
- 7.11 モータ動作の大まかな波形(長時間)を見る
- 7.11.1 概要
- 7.11.2 リアルタイムトレース前の準備をする
- 7.11.3 リアルタイムトレースをする
- 7.11.4 リアルタイムトレースしたグラフを見る
- 7.11.5 パソコンのリアルタイムトレースファイルを開く
- 7.11.6 リアルタイムトレースグラフを印刷する
- 7.11.7 リアルタイムトレースの計測情報を見る
- 7.11.8 リアルタイムトレースグラフをクリップボードへコピーする
- 7.12 異常検知を行う (Σ-X)
- 7.12.1 概要
- 7.12.2 異常検知を実行する
- 7.12.3 標本データをCSVファイルで保存する
- 7.12.4 異常検知データをCSVファイルで保存する
- 8 トラブルシューティングを行う
- 8.1 概要
- 8.2 アラームを確認する
- 8.2.1 発生中のアラームの内容を確認する
- 8.2.2 アラームの履歴を確認する
- 8.3 アラーム発生時のサーボパックの状態を確認する
- 8.3.1 概要
- 8.3.2 アラームトレースしたグラフを表示する
- 8.3.3 アラームトレースしたグラフを見る
- 8.3.4 パソコンのアラームトレースデータファイルを開く
- 8.3.5 アラームトレースデータファイルをパソコンに保存する
- 8.3.6 アラームトレースの計測情報を見る
- 8.3.7 アラームトレースグラフをクリップボードへコピーする
- 8.3.8 アラームトレースグラフをCSVファイルで保存する
- 8.4 アラームを解除する
- 8.4.1 アラームを消去する
- 8.4.2 モータ種別変更検出アラームを消去する
- 9 SigmaWin+の基本設定を行う
- 9.1 SigmaWin+の言語を変更する
- 9.2 SigmaWin+の機種情報ファイルを管理する
- 9.2.1 概要
- 9.2.2 機種情報ファイルを追加する
- 9.2.3 機種情報ファイルのバージョンを確認する
- 9.2.4 機種情報ファイルの表示言語を変更する
- 9.2.5 機種情報ファイル管理機能のログデータをパソコンに保存する
- 9.3 SigmaWin+のバージョンを確認する
- 9.4 ヘルプを表示する
- 改版情報
- テクニカルサポート
はじめに
本マニュアルは,ACサーボドライブ用 エンジニアリングツール SigmaWin+ の操作方法を詳細に説明しています。
SigmaWin+ を正しくご使用いただくために,本マニュアルをよくお読みください。
資料の概要説明
本マニュアルには,以下の内容を記載しています。
必要に応じて,参照してください。
| 目次タイトル | 記載内容 |
|---|---|
| SigmaWin+ の概要を知る | SigmaWin+ の特長や主な機能などの情報を記載しています。 |
| SigmaWin+を起動する | パソコンとサーボパックをオンライン接続してSigmaWin+を起動する手順やオフラインでSigmaWin+を起動する手順について記載しています。 |
| サーボドライブに関するプロジェクトファイルを作成する | 複数のサーボパックや軸を,プロジェクトで管理するためのプロジェクトファイルの作成手順について記載しています。 |
| サーボドライブに関する設定を行う | サーボドライブに関する設定の操作手順について記載しています。 |
| 試運転を行う | 試運転の操作手順について記載しています。 |
| チューニングを行う | 基本的な調整手順や各種のチューニング機能を使用した詳細な調整手順について記載しています。 |
| モニタする | サーボドライブの製品情報,サーボパックの動作や状態,およびモータ動作の波形をモニタする手順について記載しています。 |
| トラブルシューティングを行う | SigmaWin+を使ったサーボドライブのトラブルシューティングの手順について記載しています。 |
| SigmaWin+の基本設定を行う | SigmaWin+を使用するための基本設定を行う手順について記載しています。 |
関連資料
下表に関連するマニュアルを示します。必要に応じて参照してください。
製品の仕様,使用制限などの条件を十分ご理解いただいたうえで,製品をご活用ください。
| 資料名称 | 資料番号 | 内容 |
|---|---|---|
| Σ-Xシリーズ ACサーボドライブ Σ-XS/Σ-XWサーボパック 安全上のご注意 | TOMP C710812 00 | Σ-Xシリーズサーボパックを安全にお使いいただくための情報を,詳細に説明しています。 |
| Σ-Xシリーズ ACサーボドライブ Σ-XTサーボパック 安全上のご注意 | TOMP C710812 16 | |
| Σ-Xシリーズ ACサーボドライブ アドバンストセーフティモジュール 安全上のご注意 | TOMP C710812 25 | アドバンストセーフティモジュールを安全にお使いいただくための情報を,詳細に説明しています。 |
| Σ-7シリーズ ACサーボドライブ Σ-7S/Σ-7Wサーボパック 安全上のご注意 | TOMP C710828 00 | Σ-7シリーズサーボパックを安全にお使いいただくための情報を,詳細に説明しています。 |
| Σ-Xシリーズ ACサーボドライブ Σ-XSサーボパック MECHATROLINK-4/III通信指令形 製品マニュアル | SIJP C710812 01 | Σ-Xシリーズ Σ-XSまたはΣ-XWまたはΣ-XTサーボパックの選定,サーボドライブの設置・接続,設定,試運転,チューニング,モニタ,保守などを,詳細に説明しています。 |
| Σ-Xシリーズ ACサーボドライブ Σ-XSサーボパック アナログ電圧・パルス列指令形 製品マニュアル | SIJP C710812 03 | |
| Σ-Xシリーズ ACサーボドライブ Σ-XWサーボパック MECHATROLINK-4/III通信指令形 製品マニュアル | SIJP C710812 04 | |
| Σ-Xシリーズ ACサーボドライブ Σ-XSサーボパック EtherCAT通信指令形 製品マニュアル | SIJP C710812 02 | |
| Σ-Xシリーズ ACサーボドライブ Σ-XWサーボパック EtherCAT通信指令形 製品マニュアル | SIJP C710812 05 | |
| Σ-Xシリーズ ACサーボドライブ Σ-XTサーボパック MECHATROLINK-4/III通信指令形 製品マニュアル | SIJP C710812 16 | |
| Σ-Xシリーズ ACサーボドライブ Σ-XTサーボパック EtherCAT通信指令形 製品マニュアル | SIJP C710812 17 | |
| Σ-Xシリーズ ACサーボドライブ アドバンストセーフティモジュール Safety over EtherCAT通信指令形 製品マニュアル | SIJP C710812 25 | アドバンストセーフティモジュールの選定,サーボドライブの設置・接続,設定,試運転,チューニング,モニタ,保守などを,詳細に説明しています。 |
| Σ-Xシリーズ ACサーボドライブ アドバンストセーフティモジュール デジタル入出力形 製品マニュアル | SIJP C710812 26 | |
| Σ-7シリーズ ACサーボドライブ Σ-7Sサーボパック MECHATROLINK-4通信指令形 製品マニュアル | SIJP S800002 31 | Σ-7シリーズサーボパックの選定,サーボドライブの設置・接続,設定,試運転,チューニング,モニタ,保守などを,詳細に説明しています。 |
| Σ-7シリーズ ACサーボドライブ Σ-7Sサーボパック MECHATROLINK-III通信指令形 製品マニュアル | SIJP S800001 28 | |
| Σ-7シリーズ ACサーボドライブ Σ-7Sサーボパック MECHATROLINK-II通信指令形 製品マニュアル | SIJP S800001 27 | |
| Σ-7シリーズ ACサーボドライブ Σ-7Sサーボパック アナログ電圧・パルス列指令形 製品マニュアル | SIJP S800001 26 | |
| Σ-7シリーズ ACサーボドライブ Σ-7Sサーボパック 指令オプション取付形/INDEXERモジュール 製品マニュアル | SIJP S800001 64 | |
| Σ-7シリーズ ACサーボドライブ Σ-7Sサーボパック 指令オプション取付形/DeviceNetモジュール 製品マニュアル | SIJP S800001 70 | |
| Σ-7シリーズ ACサーボドライブ Σ-7Wサーボパック MECHATROLINK-III通信指令形 製品マニュアル | SIJP S800001 29 | |
| ACサーボドライブ 回転形サーボモータ 安全上のご注意 | TOBP C230260 00 | 回転形サーボモータおよびダイレクトドライブサーボモータを安全にお使いいただくための情報を,詳細に説明しています。 |
| ACサーボモータ Linear Σシリーズ 安全上のご注意 | TOBP C230800 00 | リニアサーボモータを安全にお使いいただくための情報を,詳細に説明しています。 |
| Σ-Xシリーズ ACサーボドライブ 回転形サーボモータ 製品マニュアル | SIJP C230210 00 | Σ-Xシリーズサーボモータの選定,取付け,接続などを詳細に説明しています。 |
| Σ-7シリーズ ACサーボドライブ 回転形サーボモータ 製品マニュアル | SIJP S800001 36 | Σ-7シリーズサーボモータの選定,取付け,接続などを詳細に説明しています。 |
| Σ-7シリーズ ACサーボドライブ リニアサーボモータ 製品マニュアル | SIJP S800001 37 | |
| Σ-7シリーズ ACサーボドライブ ダイレクトドライブサーボモータ 製品マニュアル | SIJP S800001 38 | |
| システム統合エンジニアリングツール MPE720 Ver.7 ユーザーズマニュアル | SIJP C880761 03 | MPE720 Ver.7の操作方法について詳細に説明しています。 |
| Σ-7/Σ-Xシリーズ ACサーボドライブ ディジタルオペレータ 操作マニュアル | SIJP S800001 33 | Σ-7シリーズサーボシステム用のディジタルオペレータの操作方法を説明しています。 |
本マニュアルの情報
本マニュアルで使われている基本用語
本マニュアルでは,以下に示す用語を使用します。
| 基本用語 | 意味 |
|---|---|
| サーボモータ | 回転形サーボモータ,ダイレクトドライブサーボモータ,およびリニアサーボモータの総称 |
| 回転形サーボモータ | 回転形サーボモータ,およびダイレクトドライブサーボモータの総称 なお,ダイレクトドライブサーボモータを含まない場合は,説明の中で明記しています。 |
| リニアサーボモータ | リニアサーボモータの総称 |
| サーボパック | サーボアンプ |
| サーボドライブ | サーボモータとサーボパックの組合せ |
| サーボシステム | サーボドライブと上位装置や周辺機器とを組み合わせた一連の完成したシステム |
| サーボオン | モータ通電 |
| サーボオフ | モータ非通電 |
| ベースブロック (BB) | サーボパックのパワートランジスタのベース電流を遮断することによるモータ非通電 |
| サーボロック | 位置指令0 で位置ループを組んだ状態でのモータ停止状態 |
| 主回路ケーブル | 主回路端子に接続されるケーブル(主回路電源ケーブル,制御電源ケーブル,サーボモータ主回路 ケーブルなど) |
| Communication Data Object (CDO) | MECHATROLINK-4の通信パラメータ |
回転形サーボモータとリニアサーボモータの用語の違いについて
回転形サーボモータとリニアサーボモータでは異なる用語があります。本マニュアルでは回転形サーボモータを基本にして説明しています。リニアサーボモータを使用する場合は,以下の用語に置き換えてお読みください。
| 回転形サーボモータ | リニアサーボモータ |
|---|---|
| トルク | 推力 |
| 慣性モーメント | 質量 |
| 回転 | 移動 |
| 正転,逆転 | 正方向,逆方向 |
| CW + CCW パルス列 | 正方向 + 逆方向パルス列 |
| エンコーダ | リニアエンコーダ |
| 絶対値エンコーダ | 絶対値リニアエンコーダ |
| インクリメンタルエンコーダ | インクリメンタルリニアエンコーダ |
| 単位:min-1 | 単位:mm/s |
| 単位:N・m | 単位:N |
本マニュアル内の画面表示について
本マニュアルに記載している画面は,一部,旧バージョンの画面・開発中の画面が含まれるため,実際にご使用いただく画面とは異なっている可能性があります。
登録商標など
- Ethernet は,Xerox 社の登録商標です。
- Windows,Word,Excel,Microsoft Edge,.NET Framework は,Microsoft Corporation の米国およびその他の国における商標または登録商標です。
- Google Chromeは, Google Inc. の登録商標です。
- MECHATROLINK は,MECHATROLINK 協会の商標です。
- QRコードは,株式会社デンソーウェーブの商標です。
- PCI,PCI Expressは,PCI-SIG社の商標です。
- その他,記載した製品名,会社名などの固有名詞は,各社の商標,登録商標または商品名です。本文中の各社の登録商標または商標には,TM,®マークは表示しておりません。
アイコンの表示
説明内容の区分を明確にするために下記のアイコンを設け,必要箇所に表示しました。
また,アラーム表示が発生するなど,装置の損傷には至らないレベルの注意事項を示します。
推奨環境
本マニュアルの閲覧のための推奨環境を以下に示します。
| OS | ブラウザ(ヘルプ表示) |
|---|---|
| Windows 11 | Google Chrome, Microsoft Edge |
| Windows 10 | Google Chrome, Microsoft Edge |
本マニュアルを印刷する
本マニュアルを印刷する手順を以下に示します。
手順は,Google Chromeの操作画面を例に説明します。
- 本マニュアルの
ボタンをクリックします。
- 全ページを印刷する場合は,[すべて選択] ボタンをクリックします。一部のみを印刷したい場合は,印刷したいタイトルの□をクリックして,チェックをつけます。
- [印刷] ボタンをクリックします。
- [詳細設定] エリアにある[背景のグラフィック] にチェックを入れ,[印刷] ボタンをクリックします。
印刷が開始されます。
パソコン通信機能のご注意
MECHATROLINK-II/-III/-4 対応のサーボパックは,SigmaWin+(USB接続),上位コントローラ(MECHATROLINK-II/-III/-4接続)と通信を行うことができます。
複数の接続機器と同時に通信を行う場合は,以下の点に十分注意してください。
- パラメータを複数の接続機器から同時に書き込んだ場合,データは後書き優先となります。
- 補助機能実行モードでの操作 (Fn□□□) をSigmaWin+または上位コントローラで行っている場合,その他の通信による操作はすべて無効になります。
ソフトウェアについて
ご使用のご注意
- 本ソフトウェアを,バックアップなどの目的以外でコピーして使用することは,固くお断り致します。
- 本ソフトウェアの逆コンパイル,逆アセンブルなどを行うことは,固くお断り致します。
- 本ソフトウェアの一部または全部を,当社の事前の承認なしに,ご譲渡,交換,転貸などによって第三者に使用させることは,固くお断り致します。
- 本ソフトウェアの著作権およびすべての権利は,安川電機にあります。
USBドライバについて
インストールする
USBドライバのインストールに失敗した場合,以下の手順に沿ってUSBドライバをインストールしてください。Ver. 7.42以前のSigmaWin+は,USBドライバは手動でインストールする必要があります。
パソコンにUSBドライバをインストールする手順を以下に示します。
- パソコンを起動し,SigmaWin+がインストールされていることを確認します。
インストールされていない場合は,SigmaWin+をインストールします。 - パソコンとサーボパックをUSBケーブルで接続して,サーボパックの電源をオンします。
- 次のウィンドウが表示された場合は,[閉じる] ボタンをクリックします。
- スタートメニューから [コントロールパネル] – [システムとセキュリティ] – [デバイスマネージャー] を選択します。
- ツリー上の [他のデバイス] – [YASKAWA SIGMA SERIES] 上で右クリックし,[ドライバーソフトウェアの更新] を選択します。
- [コンピューターを参照してドライバーソフトウェアを更新します] を選択します。
- [サブフォルダも検索する] にチェックを付けて,ダウンロードファイルを解凍したフォルダーを指定して,[次へ] ボタンをクリックします。
- セキュリティーのエラーが表示される場合,[このドライバーソフトウェアをインストールします] を選択します。
必要なファイルのコピーが始まります。 - [閉じる] ボタンをクリックします。
以上で,パソコンにUSBドライバをインストールする手順は完了です。
インストール状況を確認する
サーボパックがUSBデバイスとして,パソコンに正しく認識されていること,ドライバが正しくインストールされていることを確認する必要があります。
インストール状況を確認する手順を以下に示します。
- スタートメニューから [コントロールパネル] – [システムとセキュリティ] – [デバイスマネージャー] を選択します。
- [ユニバーサルシリアルバスコントローラー] – [SIGMA Series USB Device] をダブルクリックします。
- デバイスの状態を確認し,[このデバイスは正常に動作しています] と表示されていることを確認します。
以上で,インストール状況を確認する手順は完了です。
サーボパックとのUSB接続を安全に切断する
パソコンとサーボパックとのUSBケーブルの接続を変更する場合,データの破損やサーボパック本体に影響を与えるおそれがあります。
そのため,事前にUSB接続を安全に切断する必要があります。
サーボパックとのUSB接続を安全に切断する手順を以下に示します。
- タスクバーにあるハードウェア取出し用アイコンを右クリックします。
- [YASKAWA SIGMA SERIESの取り出し]をクリックします。
正常に切断処理が完了すると,以下のポップアップが表示されます。
以上で,サーボパックとのUSB接続を安全に切断する手順は完了です。
安全上のご注意
安全に関する警告表示
本書では,人身傷害や機器損害を未然に防ぐために守っていただきたい事項を,以下のシグナル用語を使用して説明しています。誤った使い方をしたときに生じる危害や損害の程度をシグナル用語で区分しています。安全に関する重要な内容を記載しておりますので,必ず守っていただくようお願いいたします。
- 回避しないと,死亡または重傷,火災をほぼ確実に招く差し迫った危険な状況を示します。
- 回避しないと,死亡または重傷,火災を招くおそれがある危険な状況を示します。
- 回避しないと,中程度の傷害または軽傷,火災を招くおそれがある危険な状況を示します。
- 回避しないと,物的損害を引き起こすおそれがある危険な状況を示します。
安全のために必ずお守りください
全般的な注意事項
- 製品を安全にお使いいただくために,本書を必ずお読みください。
- 本書をお手元に保管していただくとともに,最終的に製品をご使用になるユーザー様のお手元に確実に届けられるよう,お取り計らい願います。
- サーボパックに通電したままの状態で,カバー,ケーブル,コネクタ,オプション機器を取り外さないでください。
感電,製品の動作停止,焼損のおそれがあります。
- 製品に合った電源仕様(相数,電圧,周波数,AC/DC)で使用してください。
焼損,感電,火災のおそれがあります。 - サーボパックおよびサーボモータの接地端子を必ず接地極(AC100 V,AC200 V 電源入力サーボパックはD 種接地,AC400 V 電源入力サーボパックはC 種接地)に接続してください。
感電,火災のおそれがあります。 - 製品の分解,修理,および改造は行わないでください。
火災,故障のおそれがあります。
分解,修理,および改造した製品は保証外となります。
- 通電中や電源遮断後のしばらくの間は,サーボパックのヒートシンク,回生抵抗器,外付けダイナミックブレーキ抵抗器,サーボモータなどは高温になる場合があります。誤って手や部品(ケーブルなど)が触れないよう,カバーを設けるなどの安全対策を施してください。
火傷のおそれがあります。 - DC24 V 電源は二重絶縁または強化絶縁された機器を使用してください。
感電のおそれがあります。 - ケーブルを傷つけたり,強く引っ張ったり,無理な力をかけたり,重い物を載せたり,挟み込んだりしないでください。
故障,破損,感電のおそれがあります。 - セーフティ機能(ハードワイヤベースブロック機能)を使用したシステムの設計は,関連した安全規格などに熟知した技術者が本マニュアルの記載事項を理解したうえで行ってください。
けが,製品や機械の破損のおそれがあります。 - 水のかかる場所や腐食性の雰囲気,可燃性のガスの雰囲気,可燃物のそばでは絶対に使用しないでください。
感電や火災のおそれがあります。
- 損傷していたり,部品が欠けているサーボパックおよびサーボモータを使用しないでください。
- 異常が発生した場合に,電源を遮断して即時に運転を停止できるように,外部に非常停止回路を設置してください。
- 電源事情が悪い場所では,入力電源を指定の電圧変動範囲内で供給できるように保護機器(AC リアクトルなど)を設置してください。
サーボパックが破損するおそれがあります。 - ノイズフィルタなどにより電磁障害の影響を小さくしてください。
サーボパックの近くで使用される電子機器への電磁障害のおそれがあります。 - サーボパックとサーボモータは,指定された組合せで使用してください。
- ぬれた手でサーボパックおよびサーボモータに触らないでください。
製品が故障するおそれがあります。
保管時の注意事項
- 製品を過積載しないでください(表示に従ってください)。
けが,故障のおそれがあります。
- 以下のような環境に,保管および設置してください。
- 直射日光が当たらない場所
- 周囲温度が製品仕様を超えない場所
- 相対湿度が製品仕様を超えない場所
- 温度の急激な変化による結露が発生しない場所
- 腐食性ガス,可燃性ガスがない場所
- 可燃物が近くにない場所
- ちり,ほこり,塩分,金属粉が少ない場所
- 水,油,薬品などがかからない場所
- 振動や衝撃が製品に伝わらない場所(製品仕様を超えない場所)
- 放射能を被ばくするおそれがない場所
運搬時の注意事項
- 製品の質量に応じて,正しい方法で運搬してください。
- サーボパックおよびサーボモータの吊りボルトを使用して,機械を運搬しないでください。
故障,けがのおそれがあります。 - サーボパックやサーボモータを取り扱う場合,機器の角など鋭利な部分に注意してください。
けがのおそれがあります。 - 製品を過積載しないでください(表示に従ってください)。
けが,故障のおそれがあります。
- サーボパックの運搬時は正面カバーおよびコネクタを持たないでください。
サーボパックが落下するおそれがあります。 - サーボパックおよびサーボモータは精密機器です。落下させたり,強い衝撃を与えないでください。
故障や破損のおそれがあります。 - コネクタ部分に衝撃を加えないでください。
接続不良や故障のおそれがあります。 - 梱包用木質材料(木枠,合板,パレットなど含む)の消毒・除虫が必要な場合は,必ずくん蒸以外の方法を採用してください。
例: 熱処理(材心温度56°C 以上で30 分間以上)
また,梱包後に全体を処理する方法ではなく,梱包前の材料の段階で処理してください。
くん蒸処理をした木質材料にて電気製品(単体あるいは機械などに搭載したもの)を梱包した場合,そこから発生するガスや蒸気により電子部品が致命的なダメージを受けることがあります。特にハロゲン系消毒剤(フッ素・塩素・臭素・ヨウ素など)はコンデンサ内部の腐食の原因となります。 - サーボパックおよびサーボモータの吊りボルトを,強く締め過ぎないでください。
器具などを使用して強く締めると,タップ破損のおそれがあります。
据付時の注意事項
- サーボパックおよびサーボモータは,技術資料に従い質量に耐え得る所に据え付けてください。
- サーボパック,サーボモータ,回生抵抗器,およびダイナミックブレーキ抵抗器は,不燃物に取り付けてください。
可燃物への直接取付け,または可燃物近くへの取付けは,火災のおそれがあります。 - サーボパックと制御盤内面または他の機器とは規定の間隔をあけて設置してください。
火災,故障のおそれがあります。 - サーボパックは規定された方向に取り付けてください。
火災,故障のおそれがあります。 - 製品の上に乗ったり,重量物を載せたりしないでください。
故障,破損,けがのおそれがあります。 - サーボパックおよびサーボモータの内部に異物が入らないようにしてください。
故障,火災のおそれがあります。
- 以下のような環境に,保管および設置してください。
- 直射日光が当たらない場所
- 周囲温度が製品仕様を超えない場所
- 相対湿度が製品仕様を超えない場所
- 温度の急激な変化による結露が発生しない場所
- 腐食性ガス,可燃性ガスがない場所
- 可燃物が近くにない場所
- ちり,ほこり,塩分,金属粉が少ない場所
- 水,油,薬品などがかからない場所
- 振動や衝撃が製品に伝わらない場所(製品仕様を超えない場所)
- 放射能を被ばくするおそれがない場所
- 製品の仕様に合った環境で使用してください。
製品の仕様を超えた環境で使用した場合,製品の故障,破損のおそれがあります。 - サーボパックおよびサーボモータは精密機器です。落下させたり,強い衝撃を与えないでください。
故障や破損のおそれがあります。 - サーボパックは必ず制御盤内に設置してください。
- サーボパックおよび冷却ファン付きサーボモータの吸排気口をふさいだり,異物が入らないようにしてください。
故障のおそれがあります。
配線時の注意事項
- 通電中に配線を変更しないでください。
感電,けがのおそれがあります。
- 配線作業や点検は専門の技術者が行ってください。
感電や製品故障のおそれがあります。 - 配線および電源の確認は慎重に行ってください。
出力回路は,配線ミス,異電圧の印加で,短絡故障する場合があります。この故障が発生した場合,保持ブレーキが動作しないため,機械の破損が人身事故に至るおそれがあります。 - AC 電源および DC 電源とサーボパックの接続は,指定された端子に接続してください。
- AC電源は,サーボパックの L1/L2/L3 端子,L1C/L2C 端子に接続してください。
- DC電源は,サーボパックの B1/
端子と
2端子,L1C/L2C 端子に接続してください。
- ダイナミックブレーキオプション対応のサーボパックをご使用の場合,機械,装置の仕様に合った外付けダイナミックブレーキ抵抗器を,指定された端子に接続してください。
非常停止の際,意図しない動作を引き起こし,機械の破損,焼損,けがのおそれがあります。
- 電源遮断後6 分以上(AC100 V 電源入力形サーボパックの場合は9 分以上)経過して,CHARGE ランプが消灯していることを確認してから,配線および点検作業を行ってください。電源を遮断しても,サーボパック内に高電圧が残っていることがありますので,CHARGE ランプが点灯している間は電源端子に触れないでください。
感電のおそれがあります。 - 配線および試運転は,本書に記載された注意事項と手順を守って行ってください。
ブレーキ回路の配線ミス,異電圧の印加などによってサーボパックが故障し,機械の破損や人身事故に至るおそれがあります。 - 配線は正しく確実に行ってください。
機種によって,コネクタやコネクタのピン配列が異なります。ご使用になる機種の技術資料でピン配列を必ず確認してください。
製品の故障や誤動作のおそれがあります。 - 電源端子,モータ接続端子への電線は,必ず指定の方法や規定のトルクで締め付けて確実に配線してください。
締め付けが十分でないと,接触不良により電線や端子台が発熱し,火災のおそれがあります。 - 入出力信号用ケーブル,エンコーダケーブルにはシールド付きツイストペアケーブルまたは多心ツイストペア一括シールドケーブルを使用してください。
- 配線の長さは,入出力信号用ケーブルで最大3 m,サーボモータ主回路ケーブルおよびエンコーダケーブルでそれぞれ最大50 mにしてください。
- サーボパックの主回路端子の配線にあたっては,以下の注意事項を必ず守ってください。
- 主回路端子を含むすべての配線が完了した後に,サーボパックの電源をオンにする。
- 主回路端子がコネクタタイプの場合,コネクタをサーボパック本体から取り外して配線する。
- 主回路端子の1つの電線挿入口には,1 本の電線を挿入する。
- 電線を挿入する際,心線のヒゲが隣の電線に接触して短絡しないようにする。
- 外部配線の短絡に備えて配線用遮断器などの安全装置を設置してください。
火災,故障のおそれがあります。
- 配線時は,当社指定のケーブルをできるだけ使用してください。当社指定外のケーブルをご使用になる場合は,ご使用になる機種の定格電流や使用環境などを確認のうえ,当社指定の配線材もしくは同等品を使用してください。
- コネクタの固定ねじやロック機構を確実に締めてください。
締め付けが十分でないと,運転時にコネクタが外れるおそれがあります。 - 強電線(主回路ケーブル)と弱電線(入出力信号用ケーブルやエンコーダケーブル)を同一ダクト内に通したり,束線したりしないでください。強電線と弱電線を個別のダクトに通さない場合は,30 cm 以上離して配線してください。
近過ぎると,弱電線へのノイズの影響で誤作動のおそれがあります。 - バッテリは,上位装置またはエンコーダケーブルのいずれかに設置してください。
上位装置とエンコーダケーブルの両方にバッテリを設置すると,バッテリ相互の回り回路が構成されるため,破損,焼損のおそれがあります。 - バッテリを接続する際は,正しい極性で接続してください。
バッテリの破裂,エンコーダの故障のおそれがあります。 - 通信ケーブルの抜差しは,製品とパソコンの電源を切った状態で行ってください。
故障や破損のおそれがあります。 - SigmaWin+の起動中に通信ケーブルの接続の変更は,行わないでください。
製品の故障や誤動作のおそれがあります。
操作・運転時の注意事項
- 機械に取り付けて運転を始める前に,その機械に合わせたスイッチやパラメータの設定を行ってください。
設定を行わずに運転すると,機械の予期しない動作や故障,人身事故が発生するおそれがあります。 - 極端なパラメータ設定値の変更を行わないでください。
動作が不安定になり,機械の破損やけがのおそれがあります。 - 予期しない事故を避けるため,機械の可動部の終端にリミットスイッチまたはストッパーを取り付けてください。
機械の破損やけがのおそれがあります。 - 試運転は,サーボモータを固定し,機械と切り離した状態で行ってください。
けがのおそれがあります。 - JOG 運転,原点サーチ運転,EasyFFT を実行する場合,オーバートラベルによる強制停止機能は無効となりますので注意してください。
機械の破損やけがのおそれがあります。 - アラーム発生時,サーボパックのオプション仕様および設定に従って,サーボモータはフリーラン停止またはダイナミックブレーキで停止します。負荷の慣性モーメントおよび外付けダイナミックブレーキ抵抗値によって惰走距離が変化しますので,試運転時に惰走距離を確認し,機械側に適切な安全装置を検討してください。
- 運転中は機械の可動範囲に入らないでください。
けがのおそれがあります。 - 運転中はサーボモータや機械の可動部に触れないでください。
けがのおそれがあります。
- 信号線断線などのトラブルが起きたとしても安全性が確保できるようなシステムを設計してください。
例えば,P-OT 信号およびN-OT 信号は出荷時設定で断線時に安全側に機能します。このような信号の極性変更はしないでください。 - オーバートラベル発生時には,モータ非通電かつブレーキ開放の状態になります。サーボモータを垂直方向の駆動に使用する場合には,モータ停止後にゼロクランプ状態にする設定にしてください。また,安全装置(外部ブレーキやカウンタウェイトなど)を併用して,機械可動部の落下を防止してください。
- 電源をオフにする前に必ずサーボオフ状態にしてください。運転中サーボオフせずに主回路電源または制御電源をオフした場合のサーボモータの停止方法は,以下のとおりです。
- サーボオフせずに主回路電源をオフした場合,サーボモータはダイナミックブレーキで急速停止します。
- サーボオフせずに制御電源をオフした場合,サーボモータの停止方法はサーボパックの機種によって異なります。
詳細については,サーボパックのマニュアルを参照してください。 - ダイナミックブレーキオプション対応のサーボパックをご使用の場合,オプションなしおよびその他のハードウェアオプション仕様とはサーボモータの停止方法が異なります。詳細については,以下のマニュアルを参照してください。
Σ-7 シリーズ Σ-7S/Σ-7W サーボパック ハードウェアオプション仕様 ダイナミックブレーキオプション 製品マニュアル(資料番号:SIJP S800001 73)
- ダイナミックブレーキを非常停止以外の用途で使用しないでください。
サーボパック内部の素子が早期に劣化,故障して,意図しない動作を引き起こし,機械の破損,焼損,けがのおそれがあります。
- システム立上げ時のゲイン調整では,測定器でトルク波形および速度波形を見て,振動がないことを確認してください。
ゲインが高いことによる振動が発生する場合,サーボモータが早期に破損するおそれがあります。 - 電源を頻繁にオン/オフしないでください。実稼働(通常運転)の開始後,電源のオン/オフの間隔を1 時間以上空けることを目安にしてください。
電源のオン/オフを頻繁に行う必要のあるアプリケーションでは本製品を使用しないでください。
サーボパック内部の素子が早期に劣化します。 - SigmaWin+ またはディジタルオペレータ操作中に上位装置との通信を行うと,アラームまたはワーニングが発生する可能性がありますので注意してください。
アラームまたはワーニングが発生すると,実行中の処理が中断され,システムが停止するおそれがあります。 - 機械や設備の試運転が完了したら,SigmaWin+ を使用してサーボパックのパラメータのバックアップファイルを作成してください。サーボパックを交換するときのパラメータの再設定に使用します。
バックアップしたパラメータのコピーを行わなかった場合は,故障したサーボパックの交換時に正常な運転ができずに,機械や装置の破損のおそれがあります。 - 製品の電源をオン/オフする場合は,SigmaWin+を終了させてから行ってください。
製品の故障や誤動作のおそれがあります。
保守・点検時の注意事項
- 通電中に配線を変更しないでください。
感電,けがのおそれがあります。
- 配線作業や点検は専門の技術者が行ってください。
感電や製品故障のおそれがあります。
- 電源遮断後6 分以上(AC100 V 電源入力形サーボパックの場合は9 分以上)経過して,CHARGE ランプが消灯していることを確認してから,配線および点検作業を行ってください。電源を遮断しても,サーボパック内に高電圧が残っていることがありますので,CHARGE ランプが点灯している間は電源端子に触れないでください。
感電のおそれがあります。 - サーボパックを交換する場合,交換前にサーボパックのパラメータをバックアップしてください。バックアップしたパラメータを新しいサーボパックにコピーし,正しくコピーが実行されたことも確認してください。
バックアップしたパラメータのコピーを行わなかったり,あるいはコピー操作が正しく完了していない場合は,正常な運転ができずに,機械や装置の破損のおそれがあります。
- サーボパックのフロントカバー内にあるボタンやスイッチは,静電気除去を確実に行ってから操作してください。
機器破損のおそれがあります
異常時の処置に関する注意事項
- 電源ラインに設置した安全装置(配線用遮断器やヒューズ)が動作した場合,その原因を取り除いてからサーボパックへ通電してください。また,サーボパックの修理・交換,配線チェックを行い,安全装置が動作した原因を確実に取り除いてください。
火災,感電,けがのおそれがあります。
- 瞬時停電からの復電後,突然再始動する可能性があります。再始動しても人に対する安全が確保できるような機械の設計を行ってください。
けがのおそれがあります。
- アラーム発生時には,まずアラーム発生の原因を取り除いて安全を確保してください。その後でアラームリセットするか,または電源を再投入して運転を再開してください。
けがや機械の破損のおそれがあります。 - サーボパックにサーボオン信号を入力したままアラームリセットを行うと,突然再始動することがあります。 サーボオフの状態であることを確認し,更に安全を確保してからアラームリセットを行ってください。
けがや機械の破損のおそれがあります。 - 主回路電源からサーボパックの主回路電源端子への配線の間には必ず電磁接触器を接続して,サーボパックの主回路電源側で電源を遮断できる構成にしてください。
サーボパックが故障した場合,電磁接触器が接続されていないと,大電流が流れ続けて火災になるおそれがあります。 - アラームが発生したときは,主回路電源を遮断してください。
回生トランジスタの故障などにより,回生抵抗器が過熱し,火災のおそれがあります。 - 過負荷・短絡保護兼用の漏電遮断器の設置あるいは,配線用遮断器と組み合わせて地絡保護専用の漏電遮断器を設置してください。
地絡が発生した場合,サーボパックの故障や火災のおそれがあります。 - 電源断や異常での停止時に,外力(重力など)による移動で危険な状態が想定される場合には,サーボモータの保持ブレーキでは安全を確保できません。この場合,必ず外部にブレーキ構造を設けて安全が確保できるようにしてください。
廃棄時の注意事項
- 製品を廃棄する場合は,一般産業廃棄物として処理してください。ただし,各自治体の条例および各国の法律を優先し,必要に応じて,最終製品への表示,告知などを実施してください。
一般注意事項
- 本書に掲載している図は,代表事例や概念図です。実際の配線,回路や実物と異なる場合があります。
- 本書に掲載している製品の図解は,細部を説明するために,カバーまたは安全のための遮へい物を取り外した状態で描かれている場合があります。製品を使用する場合には,必ずカバーや遮へい物を元どおりに戻した後にご使用ください。
- 本書の損傷や紛失などにより新たに本書が必要となった場合は,当社代理店またはテクニカルサポートに記載されている最寄りの当社営業所に,本書の資料番号をご連絡ください。
- 本書は製品の改良や仕様変更,および本書自体の使いやすさの向上のために,適宜変更することがあります。
変更を行った場合は,本書の資料番号を更新し,改訂版として発行します。 - お客様が改造を行った製品は,当社の品質保証の対象外となります。改造製品に起因する一切の傷害や損傷に対して,当社は責任を負いません。
- 本製品の最終使用者が軍事関係であったり,用途が兵器などの製造用である場合には,「外国為替及び外国貿易法」の定める輸出規制の対象となることがありますので,輸出される際には十分な審査および必要な輸出手続きをお取りください。
- 本書の内容の一部または全部を,当社の文書による許可なしに,転載または複製することは,固くお断りします。
保証について
保証内容
保証期間
ご購入いただいた製品(以下,納入品と称す)の保証期間は,ご指定の場所への納品後1 年もしくは,当社工場出荷後18 か月のいずれか早く到達した期間とします。
保証範囲
上記の保証期間中に当社の責による故障が生じた場合は,代替品の提供または故障品の修理を無償で行います。
納入品の寿命による故障,消耗部品,寿命部品の交換はこの保証の対象とはなりません。
また,故障の原因が次に該当する場合は,保証の対象範囲外と致します。
- カタログまたはマニュアルや別途取り交わした仕様書などに記載されている以外の不適切な条件,環境,取扱い並びご使用による場合
- 納入品以外の原因の場合
- 当社以外の改造または修理の場合
- 製品本来の使い方以外の使用による場合
- 当社出荷当時の科学,技術の水準では予見できなかった事由による場合
- その他,天災,災害など当社側の責ではない原因による場合
責任の制限
- 納入品の故障に起因して生じた損害およびお客様側での機会損失に関しては,当社はいかなる場合も責任を負いません。
- プログラミング可能な当社製品に対して,当社以外の者が行ったプログラム(各種パラメータ設定も含む),またはそれに起因して生じた結果に対して,当社は責任を負いません。
- カタログまたはマニュアルに記載されている情報は,お客様が用途に応じた適切な製品を購入されることを目的としています。その使用により,当社および第三者の知的財産権もしくはその他の権利に対して,権利侵害がないことの保証,または実施の許諾を意味するものではありません。
- カタログまたはマニュアルに記載されている情報の使用の結果,第三者の知的財産権もしくはその他の権利に対する権利の侵害に関して,当社は責任を負いません。
適用用途や条件などの確認
- 当社製品を他の製品と組み合わせてご使用の場合,適合すべき規格,順守すべき法規または規制は,お客様にて確認してください。
- お客様が使用されるシステム,機械,装置への当社製品の適合性は,お客様にて確認してください。
- 下記用途に使用される場合は,当社にご相談のうえ,採否を決めてください。また,ご採用の場合には,定格, 性能に余裕を持った使い方や,万一の故障の場合には危険を最小にする安全対策を講じてください。
- 屋外の用途,潜在的な化学汚染あるいは電気的妨害を被る用途または,カタログまたはマニュアルに記載のない条件や環境での使用
- 原子力制御設備,焼却設備,鉄道・航空・車両設備,医用機械,娯楽機械および行政機関や個別業界の規制に従う設備
- 人命や財産に危険がおよびうるシステム,機械,装置
- ガス,水道,電気の供給システムや24 時間連続運転システムなど高い信頼性が必要なシステム
- その他,上記各項に準ずる高度な安全性が必要とされるシステム
- 当社製品を人命や財産に重大な危険を及ぼすような用途に使用される場合には,危険の警告や冗長設計により,必要な安全性を確保できるよう設計されていることおよび当社製品が適切に配電,設置されていることを必ず事前に確認してください。
- カタログまたはマニュアルに記載されている回路事例やその他のアプリケーション事例は参考用です。ご使用の機器,装置の機能や安全性をご確認のうえ,採用してください。
- 使用上の禁止事項および注意事項をすべて正しくご理解のうえ,第三者に不測の損害が生じることのないように,当社製品を正しく使用してください。
仕様の変更
カタログまたはマニュアル記載の製品の品名,仕様,外観,付属品などは改善またはその他の事由により,予告なく変更する場合があります。この変更は,カタログまたはマニュアルの資料番号を更新し,改訂版として発行します。記載製品のご検討やご注文に際しては,あらかじめ営業窓口で確認してください。
1 SigmaWin+の概要を知る
1.1 特長・仕様を知る
SigmaWin+ は,AC サーボドライブのセットアップ,および最適なチューニングを行うためのエンジニアリングツールです。
SigmaWin+ を使用して,以下のことができます。
- サーボドライブに関する設定を行う(パラメータ設定,エンコーダ設定など)。
- 試運転を行う。
- チューニングを行う。
- モニタする(製品情報の確認,サーボパックの状態の確認など)。
- トラブルシューティングを行う(アラームの内容確認,アラームの解除など)。
SigmaWin+ で操作できるサーボパックは,製品・技術情報サイト (URL:http://www.e-mechatronics.com/) を参照してください。
SigmaWin+ は,以下のシステム環境で使用してください。
| 対応言語 | 日本語・英語・中国語(簡体字) |
|---|---|
| サポートOS | 64bitOS に対応
|
| ソフトウェア環境 | Microsoft .NET Framework 4.6.2 |
| CPUクロック | 1 GHz以上(推奨) |
| メモリ容量 | 1 GB以上(推奨) |
| HDD空き容量 | 500 MB以上 |
| モニタ | 解像度 1280 x 800 以上(推奨) |
1.2 ウィンドウ各部の名称を知る
SigmaWin+のメインウィンドウや各ウィンドウの各部の名称や説明を以下に示します。
メインウィンドウ
SigmaWin+のメインウィンドウの各部の名称を以下に示します。

| 番号 | 項目 | 内容 |
|---|---|---|
| (1) | [ホーム] ボタン | [ホーム] ボタンをクリックすると,ホームウィンドウが表示されます。 |
| (2) | ワークスペース | ホームウィンドウでオンライン接続状態とオフライン状態のサーボドライブが表示されます。 ボタンをクリックすると,ワークスペースの表示/非表示を切り替えます。 |
| (3) | 機能表示エリア | SigmaWin+の各機能の操作ウィンドウが表示されます。 |
ワークスペース
ワークスペースの各部の名称を以下に示します。

| 番号 | 項目 | 内容 |
|---|---|---|
| (1) | [プロジェクト保存] ボタン | [プロジェクト保存] ボタンをクリックすると,[名前を付けて保存] ウィンドウが表示され,現在のプロジェクトをプロジェクトファイルとしてパソコンに保存できます。![]() |
| (2) | [ステータス表示ON] ボタン | [ステータス表示ON] ボタンをクリックすると,[サーボ情報表示エリア] のサーボドライブのステータスが表示されます。 |
| (3) | [ステータス表示OFF] ボタン | [ステータス表示OFF] ボタンをクリックすると,[サーボ情報表示エリア] のサーボドライブのステータスは非表示になり,サーボモータの形式,またはサーボモータの種別が表示されます。 |
| (4) | アラーム表示エリア | [ステータス表示ON] ボタンがクリックされている場合,アラームが発生したときに,[アラーム発生中] とテロップ状に表示されます。 |
| (5) | サーボ情報表示 | サーボドライブの形式,接続形態,およびステータスなどが表示されます。 SigmaWin+の各種機能は,[サーボ情報表示エリア] の [メニュー] ボタンをクリックして,サーボドライブごとに操作します。 詳細については,以下の項を参照してください。 ◆サーボ情報表示 |
| (6) | サーボ情報表示エリア | オンライン接続やオフラインで追加されたサーボドライブが表示されます。 詳細については,以下の項を参照してください。 ◆サーボ情報表示 |
| (7) | 縦スクロールバー | ワークスペースに表示しているサーボドライブがウィンドウ内に表示できなくなった場合に,縦スクロールバーが有効になります。縦スクロールバーを使用して,表示をスクロールできます。 |
| (8) | [サーボドライブ追加] ボタン | ボタンをクリックすると, ボタンと ボタンが表示されます。 ボタンをクリックすると,接続形態を選択する [通信設定] ウィンドウが表示されます。ウィンドウで接続形態を選択した後に,オンライン接続するサーボパックを検索し,オンライン接続状態のサーボパックを追加できます。 操作方法については,サーボパックと直接接続する,コントローラを経由してサーボパックと接続するを参照してください。 ボタンをクリックすると,オフライン状態のサーボパックを選択するウィンドウが表示されます。ウィンドウでサーボドライブを選択して,オフライン状態のサーボパックを追加できます。 操作方法については,オフラインでSigmaWin+を起動するを参照してください。 |
| (9) | [削除] ボタン | ワークスペースから削除したいサーボドライブを選択した後に, ボタンをクリックすると,サーボドライブを削除できます。 |

ボタンをクリックすると,サーボパック接続後もワークスペースが非表示のままになります。もう一度,
ボタンをクリックすると,ワークスペースが表示されます。
サーボ情報表示
[サーボ情報表示]エリアの各部の名称を以下に示します。
ステータス表示ONの場合
ステータス表示OFFの場合
| 番号 | 項目 | 内容 | ||||||||
|---|---|---|---|---|---|---|---|---|---|---|
| (1) | サーボパック形式 | 連番とサーボパックの形式が表示されます。 | ||||||||
| (2) | [安全関連メニュー]ボタン | 以下の条件を満たす場合のみ表示されます。
[安全関連メニュー]ボタンをクリックすると,安全関連の[メニュー]ウィンドウが表示されます。ASM-Xの機能安全に関する設定を行うことができます。 詳細については,以下の項を参照してください。 →概要 | ||||||||
| (3) | [メニュー]ボタン | [メニュー]ボタンをクリックすると,[メニュー]ウィンドウが表示されます。選択したサーボドライブの機能操作を行うことができます。 | ||||||||
| (4) | ステータス | サーボモータのステータスが表示されます。 | ||||||||
| (5) | サーボモータ種別 | サーボモータの種別が表示されます。 サーボモータ種別の表示内容を以下に示します。
| ||||||||
| (6) | サーボモータ情報表示 | オンライン接続状態のときは,サーボモータの形式が表示されます。 オフラインのときは,サーボモータの種別が表示されます。
|
ホームウィンドウ
ホームウィンドウは,[スタート]エリア,[保存]エリア,[オプション]エリア,[対応機種]エリア,[ヘルプ]エリア,[ユーザ管理]エリアの六つのエリアから構成されています。
SigmaWin+の起動時は,[スタート]エリアが展開された状態で表示されます。
各エリアをクリックすると,クリックしたエリアが展開されて,ホームウィンドウの表示が変わります。
[スタート] エリア展開時

[保存] エリア展開時

[オプション] エリア展開時

[対応機種] エリア展開時

[ヘルプ] エリア展開時

[ユーザ管理]エリア展開時
詳細については,以下の項を参照してください。→概要

2 SigmaWin+を起動する
2.1 概要
SigmaWin+の起動は,サーボパックとオンライン接続して起動する方法と,オフラインで起動する方法の2種類の方法があります。
オンラインでSigmaWin+を起動する
サーボパックとオンライン接続したい場合の起動方法です。
オンライン接続の接続形態には,以下の6種類の接続形態があります。
- サーボパックとUSBケーブルで直接接続する
- サーボパックとEthernetケーブルで直接接続する
- コントローラを経由してサーボパックと接続する
- パソコンに内蔵したボード形コントローラを経由してサーボパックと接続する
- MECHATROLINK中継機器を経由してサーボパックと接続する
- 遠隔地からパソコンに内蔵したボード形コントローラを経由してサーボパックと接続する
オフラインでSigmaWin+を起動する
パソコン上で操作したいサーボパックを選択して,SigmaWin+を起動する方法です。
サーボパックとオンライン接続していないため,使用できる機能は制限されます。制限された機能は,[メニュー] ウィンドウではグレー表示になります。
2.2 オンラインでSigmaWin+を起動する
2.2.1 概要
ここでは,パソコンとサーボパックの接続方法,パソコンとサーボパックをオンライン接続する手順を説明いたします。
パソコンとサーボパックの接続方法には,以下の6つの方法があります。
サーボパックと直接接続(USB接続)する
パソコンとサーボパックをUSBケーブルで接続します。
サーボパックとすぐに接続したい場合に適している一番簡単な接続方法です。
サーボパックと直接接続(Ethernet接続)する
パソコンとサーボパックをEthernetケーブルで接続します。
サーボパックと簡単に接続したい場合に適している接続方法です。
コントローラを経由してサーボパックと接続する
パソコンとサーボパックをコントローラ経由で接続します。
既存のシステムに使われている複数台のサーボパックと接続したい場合に適した接続方法です。
SigmaWin+と接続できるコントローラは,MECHATROLINK通信の種別によって異なります。ご使用になるMECHATROLINK通信のコントローラであるか確認してください。
MECHATROLINK-II通信指令に対応しているコントローラを以下に示します。
| コントローラ | MECHATROLINK モジュール | バージョン |
|---|---|---|
| MP2200 CPU-03 | SVB-01 | Ver.1.33以上*1 |
| MP2200 CPU-04 | SVB-01 | Ver.1.33以上*1 |
| MP2310 | SVB(CPU内蔵) | Ver.2.89以上*2 |
| SVB-01 | Ver.1.33以上*1 | |
| MP2300S | SVB(CPU内蔵) | Ver.2.89以上*2 |
| SVB-01 | Ver.1.33以上*1 | |
| MP2400 | SVB(CPU内蔵) | Ver.2.89以上*2 |
| MP3200 | SVB-01 | Ver.1.33以上*1 |
| MP3300 | SVB-01 | Ver.1.33以上*1 |
| *1 | SigmaWin+ Ver.7.11以降で対応しているΣ-Vシリーズ サーボパックを接続する場合は,SVB-01 Ver.1.25以上で対応しています。 |
| *2 | SigmaWin+ Ver.7.11以降で対応しているΣ-Vシリーズ サーボパックを接続する場合は,SVB(CPU内蔵) Ver.2.66以上で対応しています。 |
MECHATROLINK-III通信指令に対応しているコントローラを以下に示します。
| コントローラ | MECHATROLINK モジュール | バージョン |
|---|---|---|
| MP2200 CPU-03 | SVC-01 | Ver.1.12以上 |
| MP2200 CPU-04 | SVC-01 | Ver.1.12以上 |
| MP2310 | SVC-01 | Ver.1.12以上 |
| MP2300S | SVC-01 | Ver.1.12以上 |
| MP3200 | SVC(CPU内蔵) | Ver.1.11以上 |
| SVC-01 | Ver.1.12以上 | |
| MP3300 | SVC(CPU内蔵) | Ver.1.10以上 |
| SVC-01 | Ver.1.12以上 |
MECHATROLINK-4通信指令に対応しているコントローラを以下に示します。
| コントローラ | MECHATROLINK モジュール | バージョン |
|---|---|---|
| MP3200 | SVF-01 | Ver.1.51以上 |
| MP3300 | SVF-01 | Ver.1.51以上 |
| YRM-X | Motion | Ver.1.00以上 |
- MECHATROLINKマスタのメッセージ通信機能を有効にする
- リトライ局数を1以上に設定する
- 設定したリトライ局数がリトライ処理回数より多くなるように設定する
(リトライ局数)-(リトライ処理回数)>1
パソコンに内蔵したボード形コントローラを経由してサーボパックと接続する
パソコンに内蔵したボード形コントローラを経由してサーボパックと接続します。
既存のシステムに使われている複数台のサーボパックと接続したい場合に適した接続方法です。
SigmaWin+と接続できるコントローラは,MECHATROLINK通信の種別によって異なります。
ご使用になるMECHATROLINK通信のコントローラであるか確認してください。
MECHATROLINK-II通信指令に対応しているコントローラを以下に示します。
| コントローラ | MECHATROLINK モジュール | バージョン |
|---|---|---|
| MP2100 | SVB(CPU内蔵) | Ver.2.89以上*1 |
| SVB-01 | Ver.1.33以上*2 | |
| MP2100M | SVB(CPU内蔵) | Ver.2.89以上*1 |
| SVB-01 | Ver.1.33以上*2 | |
| MP2101 | SVB(CPU内蔵) | Ver.2.89以上*1 |
| MP2101M | SVB(CPU内蔵) | Ver.2.89以上*1 |
| *1 | SigmaWin+ Ver.7.11以降で対応しているΣ-Vシリーズ サーボパックを接続する場合は,SVB(CPU内蔵) Ver.2.66以上で対応しています。 |
| *2 | SigmaWin+ Ver.7.11以降で対応しているΣ-Vシリーズ サーボパックを接続する場合は,SVB-01 Ver.1.25以上で対応しています。 |
MECHATROLINK-III通信指令に対応しているコントローラを以下に示します。
| コントローラ | MECHATROLINK モジュール | バージョン |
|---|---|---|
| MP2100M | SVC-01 | Ver.1.12以上 |
| MP2101M | SVC-01 | Ver.1.12以上 |
| MP2101T | SVC(CPU内蔵) | Ver.2.88以上 |
| MP2101TM | SVC(CPU内蔵) | Ver.2.88以上 |
| SVC-01 | Ver.1.12以上 | |
| MP3100 | SVC(CPU内蔵) | Ver.1.29以上 |
MECHATROLINK中継機器を経由してサーボパックと接続する
パソコンとサーボパックを,MECHATROLINK中継機器を経由して接続します。
当社製のコントローラ以外のコントローラなどを使用して,サーボパックと接続したい場合の接続方法です。
遠隔地からパソコンに内蔵したボード形コントローラを経由してサーボパックと接続する
遠隔地の操作用パソコン(操作PC)からボード形コントローラが内蔵された中継用パソコン(中継PC)をリモート操作することで,中継用パソコンに内蔵されたボード形コントローラを経由して,サーボパックとオンライン接続します。
既存のシステムを,遠隔地からリモート操作したい場合に適した接続方法です。
2.2.2 サーボパックと直接接続(USB接続)する
パソコンとサーボパックをUSBケーブルで接続し,直接接続します。
パソコンとサーボパックを直接接続する手順を以下に示します。
- パソコンとサーボパックを,当社指定のUSBケーブルで接続します。
複数台のサーボパックと接続する場合は,必要に応じてUSBハブを使用して接続します。 - スタートメニューから [プログラム] - [YE_Applications] - [SigmaWin+ Ver.7] をクリックします。
SigmaWin+ が起動します。
起動時には,ホームメニューが開いた状態で,メインウィンドウが表示されます。 - [サーボパックに接続する] をクリックします。
- [USB接続] を選択し,[サーボパック検索] ボタンをクリックします。
USBケーブルで接続されているサーボパックが検索されます。接続に必要なファイルが不足している場合は,以下のようなエラーメッセージが表示されます。
機種情報ファイルについては,以下の項を参照してください。
→概要
機種情報ファイルを追加する場合は,その機種に対応しているバージョンのSigmaWin+が必要です。SigmaWin+のバージョンの確認方法については,以下の項を参照してください。
→SigmaWin+のバージョンを確認する
機種情報ファイルが対応するSigmaWin+のバージョンについては,製品・技術情報サイト (URL:http://www.e-mechatronics.com/) を参照してください。 - 接続するサーボパックを選択し,[接続] ボタンをクリックします。
選択したサーボパックとオンライン接続し,メインウィンドウに表示されます。 - 操作したいサーボパックの
ボタンをクリックします。
[メニュー] ウィンドウが表示されます。
操作したい機能をクリックすると,各機能のウィンドウが表示されます。
2.2.3 サーボパックと直接接続(Ethernet接続)する
パソコンとサーボパックをEthernetケーブルで接続し,直接接続します。
パソコンとサーボパックを直接接続(Ethernet接続)する手順は,接続するサーボパックの種別によって異なります。
各サーボパックの直接接続(Ethernet接続)する手順を以下に示します。
単体サーボパックの場合
単体サーボパックと直接接続(Ethernet接続)する手順を以下に示します。
- パソコンと単体サーボパックを,市販のEthernetケーブルで接続します。
複数台のサーボパックと接続する場合は,必要に応じてハブを使用して接続します。 - スタートメニューから [プログラム] - [YE_Applications] - [SigmaWin+ Ver.7] をクリックします。
SigmaWin+ が起動します。
起動時には,ホームメニューが開いた状態で,メインウィンドウが表示されます。 - [サーボパックに接続する] をクリックします。
- [Ethernet接続] を選択し,[通信設定] ボタンをクリックします。
- パソコンのネットワークを設定します。
番号 項目 内容 (1) ネットワークアダプタ 使用するネットワークアダプタを選択します。 (2) 現在のIPアドレスを使用する 現在のPCのネットワーク設定を使用します。
(注)PCのIPアドレスが自動で取得する設定になっていて,自動取得のIPアドレスのまま接続したいときには,[現在のIPアドレスを使用する] を選択してください。(3) 次のIPアドレスを使う 次のIPアドレス,サブネットマスク,デフォルトゲートウェイのネットワーク設定を使用します。 (4) IPアドレス IPアドレスを入力します。
(注)IPアドレスは,コントローラや他の機器と重複しないアドレスを入力してください。(5) サブネットマスク サブネットマスクを入力します。 (6) デフォルトゲートウェイ 変更または設定する必要はありません。
(注)ネットワーク管理者の方が,必要に応じて設定してください。[設定時に上記情報をバックアップする] にチェックを付けると,SigmaWin+の終了時に次のウィンドウが表示されます。
[バックアップしたネットワーク設定を復元して終了する] をクリックし,[OK] ボタンをクリックした場合,変更前のバックアップしたネットワーク設定を復元して終了します。
[復元せずに終了する]をクリックし,[OK] ボタンをクリックした場合,現在のネットワーク設定で終了します。 - [設定] ボタンをクリックします。
パソコンの通信設定が設定され,[通信設定] ウィンドウが表示されます。 - [種別] から [単体] を選択し,オンライン接続したいサーボパックのIPアドレスの検索範囲を設定します。IPアドレスを「192.168.1.1 - 254」に設定した場合,IPアドレスが「192.168.1.1」~「192.168.1.254」に設定されているサーボパックが検索されます。
- [サーボパック検索] ボタンをクリックします。
サーボパックの検索結果が表示されます。 - 接続するサーボパックを選択し,[接続] ボタンをクリックします。
選択したサーボパックとオンライン接続し,メインウィンドウに表示されます。 - 操作したいサーボパックの
ボタンをクリックします。
[メニュー] ウィンドウが表示されます。
操作したい機能をクリックすると,各機能のウィンドウが表示されます。
コントローラ内蔵サーボパックの場合
コントローラ内蔵サーボパックと直接接続(Ethernet接続)する手順を以下に示します。
- パソコンとコントローラ内蔵サーボパックを,市販のEthernetケーブルで接続します。
複数台のサーボパックと接続する場合は,必要に応じてハブを使用して接続します。 - スタートメニューから [プログラム] - [YE_Applications] - [SigmaWin+ Ver.7] をクリックします。
SigmaWin+ が起動します。
起動時には,ホームメニューが開いた状態で,メインウィンドウが表示されます。 - [サーボパックに接続する] をクリックします。
- [Ethernet接続] を選択し,[通信設定] ボタンをクリックします。
- パソコンのネットワークを設定します。
番号 項目 内容 (1) ネットワークアダプタ 使用するネットワークアダプタを選択します。 (2) 現在のIPアドレスを使用する 現在のPCのネットワーク設定を使用します。
(注)PCのIPアドレスが自動で取得する設定になっていて,自動取得のIPアドレスのまま接続したいときには,[現在のIPアドレスを使用する] を選択してください。(3) 次のIPアドレスを使う 次のIPアドレス,サブネットマスク,デフォルトゲートウェイのネットワーク設定を使用します。 (4) IPアドレス IPアドレスを入力します。
(注)IPアドレスは,コントローラや他の機器と重複しないアドレスを入力してください。(5) サブネットマスク サブネットマスクを入力します。 (6) デフォルトゲートウェイ 変更または設定する必要はありません。
(注)ネットワーク管理者の方が,必要に応じて設定してください。[設定時に上記情報をバックアップする] にチェックを付けると,SigmaWin+の終了時に次のウィンドウが表示されます。
[バックアップしたネットワーク設定を復元して終了する] をクリックし,[OK] ボタンをクリックした場合,変更前のバックアップしたネットワーク設定を復元して終了します。
[復元せずに終了する]をクリックし,[OK] ボタンをクリックした場合,現在のネットワーク設定で終了します。 - [設定] ボタンをクリックします。
パソコンの通信設定が設定され,[通信設定] ウィンドウが表示されます。 - [種別] から [コントローラ内蔵] を選択し,[コントローラ検索] ボタンをクリックします。
コントローラの検索結果が表示されます。 - 接続するコントローラを選択し,[接続] ボタンをクリックします。
- [サーボパック検索] ボタンをクリックします。
選択したコントローラ内蔵サーボパックに接続されているサーボパックの検索結果が表示されます。 - 接続するサーボパックを選択し,[接続] ボタンをクリックします。
選択したサーボパックとオンライン接続し,メインウィンドウに表示されます。 - 操作したいサーボパックの
ボタンをクリックします。
[メニュー] ウィンドウが表示されます。
操作したい機能をクリックすると,各機能のウィンドウが表示されます。
2.2.4 コントローラを経由してサーボパックと接続する
コントローラにMECHATROLINK通信で接続されているサーボパックをパソコンとオンライン接続します。
- お使いのコントローラにサーボパックが認識されていることを確認します。
コントローラにサーボパックを認識させる手順,確認方法の詳細については,以下のマニュアルを参照してください。
システム統合エンジニアリングツール MPE720 Ver.7 ユーザーズマニュアル(資料番号:SIJP C880761 03) - パソコンとコントローラを,市販のEthernetケーブルで接続します。
必要に応じて,ハブを使用してください。 - スタートメニューから [プログラム] - [YE_Applications] - [SigmaWin+ Ver.7] をクリックします。
SigmaWin+ が起動します。
起動時には,ホームメニューが開いた状態で,メインウィンドウが表示されます。 - [サーボパックに接続する] をクリックします。
- [コントローラ経由接続] を選択し,[通信設定] ボタンをクリックします。
- パソコンのネットワークを設定します。
番号 項目 内容 (1) ネットワークアダプタ 使用するネットワークアダプタを選択します。 (2) 現在のIPアドレスを使用する 現在のPCのネットワーク設定を使用します。
(注)PCのIPアドレスが自動で取得する設定になっていて,自動取得のIPアドレスのまま接続したいときには,[現在のIPアドレスを使用する] を選択してください。(3) 次のIPアドレスを使う 次のIPアドレス,サブネットマスク,デフォルトゲートウェイのネットワーク設定を使用します。 (4) IPアドレス IPアドレスを入力します。
(注)IPアドレスは,コントローラや他の機器と重複しないアドレスを入力してください。(5) サブネットマスク サブネットマスクを入力します。 (4) デフォルトゲートウェイ 変更または設定する必要はありません。
(注)ネットワーク管理者の方が,必要に応じて設定してください。[設定時に上記情報をバックアップする] にチェックを付けると,SigmaWin+の終了時に次のウィンドウが表示されます。
[バックアップしたネットワーク設定を復元して終了する] をクリックし,[OK] ボタンをクリックした場合,変更前のバックアップしたネットワーク設定を復元して終了します。
[復元せずに終了する] をクリックし,[OK] ボタンをクリックした場合,現在のネットワーク設定で終了します。 - [設定] ボタンをクリックします。
パソコンの通信設定が設定され,[通信設定]ウィンドウが表示されます。 - [コントローラ検索] ボタンをクリックします。
コントローラの検索結果が表示されます。 - 接続するコントローラを選択し,[接続] ボタンをクリックします。
選択したコントローラのIPアドレスが表示されます。 - [サーボパック検索] ボタンをクリックします。
選択したコントローラに接続されているサーボパックが検索されます。 - 接続するサーボパックの [接続対象] にチェックを付け,[接続] ボタンをクリックします。
選択したサーボパックとオンライン接続し,メインウィンドウに表示されます。 - 操作したいサーボパックの
ボタンをクリックします。
[メニュー] ウィンドウが表示されます。
操作したい機能をクリックすると,各機能のウィンドウが表示されます。
2.2.5 パソコンに内蔵したボード形コントローラを経由してサーボパックと接続する
パソコンに内蔵したボード形コントローラとMECHATROLINK通信で接続されているサーボパックをパソコンとオンライン接続します。
- お使いのコントローラにサーボパックが認識されていることを確認します。
コントローラにサーボパックを認識させる手順,確認方法の詳細については,以下のマニュアルを参照してください。
システム統合エンジニアリングツール MPE720 Ver.7 ユーザーズマニュアル(資料番号:SIJP C880761 03) - スタートメニューから [プログラム] - [YE_Applications] - [SigmaWin+ Ver.7] をクリックします。
SigmaWin+ が起動します。
起動時には,ホームメニューが開いた状態で,メインウィンドウが表示されます。 - [サーボに接続する] をクリックします。
- [PCI/PCIe経由接続] を選択し,コントローラのシリーズを [シリーズ] から選択します。
- コントローラのCPU番号を [CPU番号] から選択します。
- コントローラのオプションCPUを [オプションCPU] から選択します。
- [サーボパック検索] ボタンをクリックします。
選択したコントローラに接続されているサーボパックが検索されます。 - 接続するサーボパックを選択し,[接続] ボタンをクリックします。
選択したサーボパックとオンライン接続し,メインウィンドウに表示されます。 - 操作したいサーボパックの
ボタンをクリックします。
[メニュー] ウィンドウが表示されます。
操作したい機能をクリックすると,各機能のウィンドウが表示されます。
2.2.6 MECHATROLINK中継機器を経由してサーボパックと接続する
MECHATROLINK中継機器にMECHATROLINK通信で接続されているサーボパックをパソコンとオンライン接続します。
- お使いのMECHATROLINK中継機器にサーボパックが認識されていることを確認します。
- パソコンとMECHATROLINK中継機器を,市販のEthernetケーブルで接続します。
必要に応じて,ハブを使用してください。 - スタートメニューから [プログラム] - [YE_Applications] - [SigmaWin+ Ver.7] をクリックします。
SigmaWin+ が起動します。
起動時には,ホームメニューが開いた状態で,メインウィンドウが表示されます。 - [サーボパックに接続する] をクリックします。
ボタン,
ボタンをクリックして,[MECHATROLINK中継機器接続] を表示させます。
- [MECHATROLINK中継機器接続] を選択し,[通信設定] ボタンをクリックします。
- パソコンのネットワークを設定します。
番号 項目 内容 (1) ネットワークアダプタ 使用するネットワークアダプタを選択します。 (2) 現在のIPアドレスを使用する 現在のPCのネットワーク設定を使用します。
(注)PCのIPアドレスが自動で取得する設定になっていて,自動取得のIPアドレスのまま接続したいときには,[現在のIPアドレスを使用する] を選択してください。(3) 次のIPアドレスを使う 次のIPアドレス,サブネットマスク,デフォルトゲートウェイのネットワーク設定を使用します。 (4) IPアドレス IPアドレス192.168.1.□□□ を入力します。
(注)IPアドレスは,MECHATROLINK中継機器や他の機器と重複しないアドレスを入力してください。(5) サブネットマスク サブネットマスクを入力します。 (6) デフォルトゲートウェイ 変更または設定する必要はありません。
(注)ネットワーク管理者の方が,必要に応じて設定してください。[設定時に上記情報をバックアップする] にチェックを付けると,SigmaWin+の終了時に次のウィンドウが表示されます。
[バックアップしたネットワーク設定を復元して終了する] をクリックし,[OK] ボタンをクリックした場合,変更前のバックアップしたネットワーク設定を復元して終了します。
[復元せずに終了する] をクリックし,[OK] ボタンをクリックした場合,現在のネットワーク設定で終了します。 - [設定] ボタンをクリックします。
パソコンの通信設定が設定され,[通信設定] ウィンドウが表示されます。 - MECHATROLINK中継機器のネットワークを設定します。
番号 項目 内容 (1) IPアドレス IPアドレスを入力します。
(注)IPアドレスは,パソコンや他の機器と重複しないアドレスを入力してください。(2) [診断 (Ping) ] ボタン クリックすると,IPアドレスに設定されているアドレスに対して,Pingコマンドを送信します。
[通信OK] 表示,またはエラーメッセージダイアログボックスが表示されます。(3) MECHATROLINK 通信に使用するMECHATROLINK通信を [MECHATROLINK] から選択します。
・MECHATROLINK-III(出荷時設定)
・MECHATROLINK-II(4) 回線番号 接続先の回線番号を [回線番号] に入力します。
・入力範囲:0 ~ 255
・出荷時設定:1(5) 局アドレス 検索対象となる接続先の局アドレスの範囲を [局アドレス] に入力します。
・入力範囲:3 ~ EF (MECHATROLINK-III) /41 ~ 5F (MECHATROLINK-II)
・出荷時設定:3 (MECHATROLINK-III) /41 (MECHATROLINK-II) - [サーボパック検索] ボタンをクリックします。
MECHATROLINK中継機器に接続されているサーボパックが検索されます。 - 接続するサーボパックを選択し,[接続] ボタンをクリックします。
選択したサーボパックとオンライン接続し,メインウィンドウに表示されます。 - 操作したいサーボパックの
ボタンをクリックします。
[メニュー] ウィンドウが表示されます。
操作したい機能をクリックすると,各機能のウィンドウが表示されます。
2.2.7 遠隔地からパソコンに内蔵したボード形コントローラを経由してサーボパックと接続する
遠隔地の操作用パソコン(操作PC)からボード形コントローラが内蔵されたパソコン(中継PC)をリモート操作することで,中継用パソコンに内蔵されたボード形コントローラを経由して, サーボパックとオンライン接続します。
- お使いのコントローラにサーボパックが認識されていることを確認します。
コントローラにサーボパックを認識させる手順,確認方法の詳細については,以下のマニュアルを参照してください。
システム統合エンジニアリングツール MPE720 Ver.7 ユーザーズマニュアル(資料番号:SIJP C880761 03) - 遠隔地の操作用パソコン(操作PC)とボード形コントローラが内蔵されたパソコン(中継PC)をEthernetに接続します。
- 操作用パソコン(操作PC)のスタートメニューから [プログラム] - [YE_Applications] - [SigmaWin+ Ver.7]をクリックします。
SigmaWin+ が起動します。
起動時には,ホームメニューが開いた状態で,メインウィンドウが表示されます。 - [サーボパックに接続する] をクリックします。
ボタン,
ボタンをクリックして,[リモートPCI/PCIe経由接続]を表示させます。
- [リモートPCI/PCIe経由接続] を選択し,[通信設定] ボタンをクリックします。
- 操作用パソコン(操作PC)のネットワークを設定します。
番号 項目 内容 (1) ネットワークアダプタ 使用するネットワークアダプタを選択します。 (2) 現在のIPアドレスを使用する 現在のPCのネットワーク設定を使用します。
(注)PCのIPアドレスが自動で取得する設定になっていて,自動取得のIPアドレスのまま接続したいときには,[現在のIPアドレスを使用する] を選択してください。(3) 次のIPアドレスを使う 次のIPアドレス,サブネットマスク,デフォルトゲートウェイのネットワーク設定を使用します。 (4) IPアドレス IPアドレスを入力します。
(注)IPアドレスは,コントローラや他の機器と重複しないアドレスを入力してください。(5) サブネットマスク サブネットマスクを入力します。 (6) デフォルトゲートウェイ 変更または設定する必要はありません。
(注)ネットワーク管理者の方が,必要に応じて設定してください。[設定時に上記情報をバックアップする] にチェックを付けると,SigmaWin+の終了時に次のウィンドウが表示されます。
[バックアップしたネットワーク設定を復元して終了する] をクリックし,[OK] ボタンをクリックした場合,変更前のバックアップしたネットワーク設定を復元して終了します。
[復元せずに終了する] をクリックし,[OK] ボタンをクリックした場合,現在のネットワーク設定で終了します。 - [設定] ボタンをクリックします。
遠隔地の操作用パソコン(操作PC)の通信設定が設定され,通信設定が表示されます。 - 中継用パソコン(中継PC)のネットワークを設定します。
番号 項目 内容 (1) IPアドレス IPアドレスを入力します。
(注)IPアドレスは,コントローラや他の機器と重複しないアドレスを入力してください。(2) [診断 (Ping) ] ボタン クリックすると,IPアドレスに設定されているアドレスに対して,Pingコマンドを送信します。
[通信OK] 表示,またはエラーメッセージダイアログボックスが表示されます。(3) ソフトウェア 通信に使用するソフトウェアを [ソフトウェア] から選択します。
・通信プロセス(出荷時設定)
・通信プラットフォーム(4) ポート番号 通信に使用するポート番号を [ポート番号] に入力します。
・入力範囲:256 ~ 65535
・出荷時設定:12000(通信プロセス)/15000(通信プラットフォーム)(5) パスワード [ソフトウェア] で [通信プラットフォーム] を選択時のみ表示されます。
通信プラットフォームのパスワードを設定できます。 - コントローラのシリーズを [シリーズ] から選択します。
- コントローラのCPU番号を [CPU番号] から選択します。
- オプションCPUを [オプションCPU] から選択します。
- [サーボパック検索] ボタンをクリックします。
- 接続するサーボパックを選択し,[接続] ボタンをクリックします。
選択したサーボパックとオンライン接続し,メインウィンドウに表示されます。 - 操作したいサーボパックの
ボタンをクリックします。
[メニュー] ウィンドウが表示されます。
操作したい機能をクリックすると,各機能のウィンドウが表示されます。
2.2.8 複数起動に関する注意事項
SigmaWin+は,1台のパソコン上で複数起動することができます。
ここでは,1台のパソコン上でSigmaWin+を複数起動する場合の注意事項について説明します。
以下の3つの接続形態を例に示します。
ケース1
下図は1台のパソコンから同一形式の2台のサーボパック(1)(2)を接続した場合の例です。1台のパソコンでSigmaWin+を複数起動し,サーボパック(1)の接続にSigmaWin+(1)を,サーボパック(2)の接続にSigmaWin+(2)を使用しています。
このような接続をしている場合,SigmaWin+のワークスペース上ではサーボパックが同じ形式で表示されるため,操作するサーボパックを誤る可能性があります。
どのサーボパックが接続しているのかを判別するために,事前にサーボパックの軸に名称を設定すると,誤操作を防ぐことができ,便利です。
サーボパックの軸に名称を設定する手順は,サーボパックの軸に名称を設定するを参照してください。
あらかじめ各軸に名称を設定しておくと,[サーボパック軸名称設定] ウィンドウで接続しているサーボパックの名称を後から確認することができます。
(接続例1)
(接続例2)
ケース2
下図は1台のパソコンでSigmaWin+を複数起動し,それぞれのSigmaWin+から異なる接続経路で1台のサーボパックに接続した場合の例です。それぞれのSigmaWin+を使用してパラメータ編集などを行うと,SigmaWin+上で表示されている値と,サーボパックの値で不整合が生じる可能性があり,誤操作につながります。
このような接続はしないでください。

2.3 オフラインでSigmaWin+を起動する
パソコン上で操作したいサーボパックを選択して,SigmaWin+を起動する方法です。
サーボパックとオンライン接続していないため,使用できる機能は制限されます。制限された機能は,[メニュー] ウィンドウではグレー表示になります。
オフラインでSigmaWin+を起動する手順を以下に示します。
- スタートメニューから [プログラム] - [YE_Applications] - [SigmaWin+ Ver.7] をクリックします。
SigmaWin+ が起動します。 - [オフラインから始める] をクリックします。
- サーボパックを選択し,クリックします。選択したいサーボパックが表示されない場合は,そのサーボパックの機種情報ファイルを追加する必要があります。 機種情報ファイルの詳細については,以下の項を参照してください。
→機種情報ファイルを追加する
「選択サーボパック形式」に,選択したサーボパックの形式が表示されます。 - [電圧,容量,バージョンの指定] タブをクリックし,サーボパックの電圧,容量,バージョンを指定します。
番号 項目 内容 (1) サーボパック電圧,容量 「サーボパックを選択するリスト」からサーボパックの電圧,容量を選択します。 (2) 仕様 [仕様] の一覧からサーボパックのオプション仕様を選択します。
[記号] の一覧からサーボパックのオプション仕様の記号を選択します。(3) バージョン [Ver.] に,サーボパックのバージョンを入力します。
不明な場合は,[最新バージョンを使用する] にチェックを付けます。 - 接続するサーボモータを指定します。多軸一体型サーボパックの場合,軸タイプごとにサーボモータの個数を振り分けできますが,任意の軸に軸タイプを指定することができません。
<例>SGD7Wモデル(2軸一体)のサーボパックに回転形サーボモータとリニアサーボモータを1軸ずつ設定した場合
自動的にA軸に回転形サーボモータ,B軸にリニアサーボモータが設定されます。
これを逆に設定することはできません。
設定されるサーボモータの優先順位は以下のとおりです。
回転形サーボモータ→ダイレクトドライブサーボモータ→リニアサーボモータ - 必要に応じて,[指令オプション],[セーフティオプション],[フィードバックオプション]をクリックし,設定します。これらのオプションを設定するためには,以下の二つの条件を満たす必要があります。
- オプションに対応したサーボパックを選択する
- オプションの機種情報ファイルを追加する
→機種情報ファイルを追加する番号 項目 内容 (1) オプション クリックするとオプション詳細の展開表示/縮小表示が切り替わります。 (2) 形式 リストから,追加したいオプションを選択します。 (3) ソフトウェアバージョン [Ver.] に,サーボパックのバージョンを入力します。
不明な場合は,[最新バージョンを使用する]にチェックを付けます。(4) 仕様 設定の変更はできません。 セーフティオプションとしてアドバンストセーフティモジュール(ASM-X)を選択した場合,パラメータバージョンも表示されます。パラメータバージョンの詳細については,お使いのASM-Xのマニュアルを参照してください。 - [追加] ボタンをクリックします。
選択したサーボパックがオフライン状態で,メインウィンドウのワークスペースに表示されます。 - 操作したいサーボパックの
ボタンをクリックします。
[メニュー] ウィンドウが表示されます。
操作したい機能をクリックすると,各機能のウィンドウが表示されます。
3 サーボドライブに関するプロジェクトファイルを作成する
3.1 概要
プロジェクトファイルとは,SigmaWin+用のファイルで,次のような情報を含んでいます。
- ワークスペースのサーボドライブの情報
- 各サーボドライブのパラメータ情報
1つのSigmaWin+ウィンドウで同時に開くことのできるプロジェクトファイルは1つだけです。また,同一のプロジェクトファイルを複数のSigmaWin+ウィンドウで開くことはできません。
名前を付けて保存する
プロジェクトファイルに名前を付けて,パソコンに保存します。
上書き保存する
パソコンに保存したプロジェクトファイルを開いた後に変更や修正を行った場合に,プロジェクトファイルを上書き保存します。
ファイルを開く
パソコンに保存されたプロジェクトファイルを開きます。
3.2 名前を付けて保存する
プロジェクトファイルに名前を付けて,パソコンに保存する手順を以下に示します。
- SigmaWin+のメインウィンドウの [ホーム] ボタンをクリックします。
ホームメニューが表示されます。 - [保存] をクリックします。
- [名前を付けて保存する] をクリックします。
- プロジェクトファイルを保存する場所とファイル名を入力し,[保存] ボタンをクリックします。
以上で,プロジェクトファイルに名前を付けて,パソコンに保存する手順は完了です。
3.3 上書き保存する
パソコンに保存したプロジェクトファイルを開いた後に変更や修正を行った場合に,プロジェクトファイルを上書き保存します。
パソコンに保存したプロジェクトファイルを上書き保存する手順を以下に示します。
- SigmaWin+のメインウィンドウの [ホーム] ボタンをクリックします。
ホームメニューが表示されます。 - [保存] をクリックします。
- [上書き保存する] をクリックします。
以上で,パソコンに保存したプロジェクトファイルを上書き保存する手順は完了です。
3.4 ファイルを開く
パソコンに保存したプロジェクトファイルを開く手順を以下に示します。
- SigmaWin+のメインウィンドウの [ホーム] ボタンをクリックします。
ホームメニューが表示されます。 - [プロジェクトファイルを開く] をクリックします。
[プロジェクトファイルを開く] ウィンドウが表示されます。 - 開きたいプロジェクトファイルを選択し,[開く] ボタンをクリックします。
プロジェクトファイルの情報が反映されたメインウィンドウが表示されます。
以上で,パソコンに保存したプロジェクトファイルを開く手順は完了です。
4 サーボドライブに関する設定を行う
4.1 概要
サーボシステムを運転するために必要な,基本的な設定の手順を説明します。
サーボドライブの詳細については,お使いのサーボパックの製品マニュアルを参照してください。
パラメータを設定する
ウィザードを使用して表示画面の内容を確認しながら対話式に設定を行ったり,複数のサーボパックのパラメータ値を並べて表示し,比べながら設定することができます。
(注)ASM-Xをご使用の場合で,ASM-Xや機能安全対応エンコーダのパラメータを設定するときは,以下の項を参照してください。
→ASM-Xのパラメータの設定手順
→機能安全対応エンコーダのパラメータを設定する
入出力信号の接続を行う
サーボパックの入力信号と出力信号の割付けを設定できます。
入出力信号の状態を確認したり,配線状態をモニタすることもできます。
絶対値エンコーダの設定を行う
初めて絶対値エンコーダの電源を投入した場合やシステムを変更した場合に,必ず設定を行う必要があります。
リニアエンコーダの設定を行う
リニアサーボモータをご使用の場合に,設定しなければいけない基本的な設定の設定手順を示します。
モータパラメータをサーボパックに書き込む
主軸モータを使用する場合に,主軸モータのパラメータをサーボパックに書き込む必要があります。
Σ-LINK II を使用する(Σ-X)
サーボパックと接続したエンコーダ,センサ,I/O機器からデータを収集し,上位装置からモニタをしたり,サーボパックの機能に割り付けることができます。
サーボパックの軸に名称を設定する
ユーザーが認識しやすい軸名称に設定することによって,サーボパックを容易に特定できます。
オフセットを設定する
サーボパックを速度・トルク制御モードでご使用の場合のアナログ指令入力のオフセット調整手順,サーボパックのアナログモニタ出力の調整手順,トルクのリップルを低減するためのモータ電流検出信号のオフセット調整手順を示します。
サーボモータの1回転内原点に位置決めする
原点サーチ機能を使用して,サーボモータの1回転内原点に位置決めします。サーボモータの原点位置と機械の原点位置を合わせたい場合に便利な機能です。
原点サーチとは,サーボモータの1回転内原点に位置決めして,停止(クランプ)する機能です。
調整レス機能使用時の振動を抑える
調整レス機能は,機械の種類や負荷変動に関わらず,自動調整で安定した応答を得る機能です。
サーボオンすると,自動で調整が開始されます。調整レス機能の調整レスレベルを調整することで, 最適な応答を得ることができます。
振動検出アラームの検出感度を調整する
運転状態の機械の振動を検出して,アラーム,またはワーニングとする振動検出レベルを設定します。
ディジタルオペレータからのパラメータ変更を禁止する
ディジタルオペレータからの不用意なパラメータ変更を防止することができます。
電源を再投入せずにサーボパックをリセットする
サーボパックをソフトウェアから内部的にリセットします。電源の再投入を必要とするパラメータの設定を行った場合やアラームをリセットする場合に使用します。また,電源を再投入せずに設定を有効にすることができます。
アドバンストセーフティモジュール(ASM-X)を取り付けたサーボパックを設定する
ASMX-を使用するための設定手順について説明します。
ASM-Xの詳細については,お使いのASM-Xの製品マニュアルを参照してください。
プログラムテーブルを設定する
プログラムテーブル運転機能に使用するプログラムテーブルを設定します。
ZONEテーブルを設定する
ZONEテーブル運転機能に使用するZONEテーブルを設定します。
JOG速度テーブルを設定する
JOG速度テーブル運転機能に使用するJOG速度テーブルを設定します。
テーブル編集機能のパラメータを設定する
サーボパック(用途適用形(FT仕様)など)固有のテーブル編集機能のパラメータは,パラメータ編集機能と同様に設定することができます。
4.2 パラメータを設定する
4.2.1 概要
サーボドライブを動作させるためのパラメータの設定手順を示します。
(注)ASM-Xをご使用の場合で,ASM-Xや機能安全対応エンコーダのパラメータを設定するときは,以下の項を参照してください。
→ASM-Xのパラメータの設定手順
→機能安全対応エンコーダのパラメータを設定する
パラメータの設定方法は,以下の5つの方法があります。
ウィザードを使用して基本的なパラメータを設定する
ウィザードを使用して表示画面の内容を確認しながら対話式に設定を行うことができます。
サーボドライブを運転するために必要なパラメータを簡単に設定することができます。
一覧から任意のパラメータを設定する
複数のサーボパックのパラメータ設定値を一覧で並べて表示し,比べながら設定することができます。
パラメータの一覧はパラメータファイルとしてパソコンに保存でき,プロジェクトファイルにパラメータセットとして保存できます。
セーフティモジュールのパラメータを設定する:ASM-X以外
(注)ASM-Xをご使用の場合で,ASM-Xや機能安全対応エンコーダのパラメータを設定するときは,以下の項を参照してください。
→ASM-Xのパラメータの設定手順
→機能安全対応エンコーダのパラメータを設定する
セーフティモジュールが装着されたサーボパックとオンライン接続して,[パラメータ編集] ウィンドウでセーフティモジュールのパラメータを編集した場合,以下の操作を行うには,セーフティモジュールのアクセスモードを編集モードに変更する必要があります。
- セーフティモジュールのパラメータをサーボパックに書き込む場合
- セーフティモジュールのパラメータをパラメータファイル(.usrs)に書き出す場合
- セーフティモジュールのパラメータをCSVファイル(.csv)に書き出す場合
- プロジェクトファイルにセーフティモジュールのパラメータ設定値を保存する場合
- セーフティモジュールのパラメータを工場出荷時に戻す場合
旧シリーズのパラメータを新シリーズのパラメータに変換する
旧シリーズのパラメータを新シリーズのパラメータに変換します。変換したパラメータを新シリーズのサーボパックへ設定することで,容易にサーボパックの入れ替えができ,サーボパックの入れ替えにかかる時間を短縮することができます。
パラメータファイルのパラメータを設定する
この機能は,パソコンに保存されているパラメータファイルのパラメータのみを簡単に編集,設定したい場合に適しています。
編集したパラメータはパソコンに保存でき,オンライン接続したサーボパックへ設定することができます。
4.2.2 ウィザードを使用して基本的なパラメータを設定する
概要
セットアップウィザードは,パラメータの設定を対話式に行っていく機能です。セットアップウィザードの指示に従って運転方法や機械の仕様,入出力信号を選択していくことで,運転を行うために必要な設定が自動的に完了します。
セットアップウィザードには,以下の特長があります。
- 初めて当社サーボパックをお使いの場合でも短時間で設定できます。
- 機械諸元と希望の指令単位から電子ギヤを自動で計算することができます。(位置制御時)
セットアップウィザードのフローを以下に示します。
| ステップ | 内容 | 参照先 |
|---|---|---|
| 1 | エンコーダを選択する 選択したサーボモータによって,表示されるウィンドウの表示が異なります。 エンコーダを選択します。 | エンコーダを選択する |
| 2 | 制御方式を選択する 制御方式を選択します。 | 制御方式を選択する |
| 3 | 指令入力を設定する 指令入力の仕様や,運転する機械や上位指令機に合わせた設定を行います。 | 指令入力を設定する |
| 4 | モータエンコーダを設定する サーボモータ 1 回転あたりの出力パルス数や回転(移動)方向などを設定します。 | モータエンコーダを設定する |
| 5 | サーボモータの停止方法を設定する サーボオフ時,オーバートラベル時,およびアラーム発生時のサーボモータの停止方法などを設定します。 | サーボモータの停止方法を設定する |
| 6 | パラメータを保存する セットアップウィザードで設定したパラメータファイルの保存や,サーボパックへパラメータの書込みを行います。 | パラメータを保存する |
エンコーダを選択する
オンライン接続の場合は,接続されているサーボモータの種類によって,エンコーダの選択手順が異なります。
オフライン接続の場合は,オフラインでSigmaWin+を起動するで選択したサーボモータの種類によって,エンコーダの選択手順が異なります。
回転形サーボモータの場合
回転形サーボモータのエンコーダの選択手順を以下に示します。
- [メニュー] ウィンドウの [セットアップウィザード] をクリックします。
[セットアップウィザード] ウィンドウが表示されます。 - [セットアップウィザード] ウィンドウの [エンコーダの選択] ボタンをクリックします。
- 回転形サーボモータのエンコーダの仕様を選択します。
番号 項目 内容 (1) シリアルエンコーダ仕様 [シリアルエンコーダ仕様] の一覧からシリアルエンコーダの仕様を選択します。特殊あるいは新規のシリアルエンコーダを使用する場合は,[不明/該当なし] を選択します。
オンライン接続時とオフライン接続時では表示内容が異なります。オンライン接続時: サーボモータが接続されている場合には,シリアルエンコーダの仕様は表示されません。 オフライン接続時: 常にシリアルエンコーダの仕様が表示されます。 (2) シリアルエンコーダ設定 [シリアルエンコーダ仕様] の一覧で,[不明/該当なし] を選択した場合は,[シリアルエンコーダ設定] エリアの [分解能] にシリアルエンコーダの分解能を入力し,[エンコーダタイプ] の一覧からエンコーダタイプを選択します。 (3) フルクローズエンコーダ フルクローズエンコーダを使用する場合は,[使用する] にチェックを付け,[シリアル変換ユニット仕様] の一覧からシリアル変換ユニットの仕様を選択します。
特殊あるいは新規のシリアル変換ユニットを使用する場合は,[不明/該当なし] を選択した後,[分解能] にフルクローズエンコーダの分解能を入力し,[エンコーダタイプ] の一覧からエンコーダタイプを選択します。
オンライン接続時とオフライン接続時では表示内容が異なります。オンライン接続時: フルクローズエンコーダが未接続の場合に表示されます。フルクローズエンコーダが接続されている場合は,[使用する] チェックボックスのみ表示されます。 オフライン接続時: [オフライン機種選択] ウィンドウで,フルクローズ制御に対応した機種を選択した場合に表示されます。 - [適用] ボタンをクリックします。
設定内容が反映され,[セットアップウィザード] ウィンドウに戻ります。
リニアサーボモータの場合
リニアサーボモータのエンコーダの選択手順を以下に示します。
- [メニュー] ウィンドウの [セットアップウィザード] をクリックします。
[セットアップウィザード] ウィンドウが表示されます。 - [セットアップウィザード] ウィンドウの [エンコーダの選択] ボタンをクリックします。
- リニアサーボモータのエンコーダの仕様を選択します。
番号 項目 内容 (1) シリアル変換ユニット仕様 [シリアル変換ユニット仕様] の一覧からシリアル変換ユニットの仕様を選択します。特殊あるいは新規のシリアル変換ユニットを使用する場合は,[不明/該当なし] を選択します。 (2) スケールピッチ分割 [シリアル変換ユニット仕様] の一覧で,[不明/該当なし] を選択した場合は,[スケールピッチ分割] ボックスにシリアルエンコーダのスケールピッチ分割を入力し,[エンコーダタイプ] の一覧からエンコーダタイプを選択します。 (3) リニアスケールピッチ [リニアスケールピッチ] にリニアエンコーダのスケールピッチを入力します。 - [適用] ボタンをクリックします。
設定内容が反映され,[セットアップウィザード] ウィンドウに戻ります。
制御方式を選択する
サーボパックを制御する制御方式を選択します。
制御方式の選択手順を以下に示します。
- [セットアップウィザード] ウィンドウの [制御方式の選択] ボタンをクリックします。
- 「制御方式を選択するリスト」から制御方式を選択します。
選択項目と内容を以下に示します。選択項目 内容 速度制御(アナログ指令) アナログ電圧入力指令による速度制御モードです。 位置制御(パルス列指令) パルス列入力指令による位置制御モードです。 トルク制御(アナログ指令) アナログ電圧入力指令によるトルク(推力)制御モードです。 内部設定速度制御(接点指令) /P-CON (/SPD-D),/P-CL (/SPD-A),/N-CL (/SPD-B) 入力信号を使って,あらかじめサーボパックに記憶させた3種類の運転速度を切り替えながら速度制御をします。 内部設定速度制御(接点指令)⇔速度制御(アナログ指令) 接点指令とアナログ電圧指令とを切り替える速度制御です。/P-CL (/SPD-A),/N-CL (/SPD-B) 信号が両方共オフ(Hレベル)信号のとき,アナログ電圧指令による速度制御が有効となります。 内部設定速度制御(接点指令)⇔位置制御(パルス列指令) 接点指令による速度制御とパルス列指令による位置制御を切り替えて運転するモードです。/P-CL (/SPD-A),/N-CL (/SPD-B) 信号が両方共オフ(Hレベル)信号のとき,パルス列指令による位置制御が有効となります。 内部設定速度制御(接点指令)⇔トルク制御(アナログ指令) 接点指令による速度制御とアナログ電圧指令によるトルク(推力)制御を切り替えて運転するモードです。/P-CL (/SPD-A),/N-CL (/SPD-B) 信号が両方共オフ(Hレベル)信号のとき,アナログ電圧指令によるトルク(推力)制御が有効になります。 位置制御(パルス列指令)⇔速度制御(アナログ指令) 位置制御と速度制御を切り替えて運転できます。制御の切替えは/P-CON (/C-SEL) 信号で行います。 位置制御(パルス列指令)⇔トルク制御(アナログ指令) 位置制御とトルク(推力)制御を切り替えて運転できます。制御の切替えは/P-CON (/C-SEL) 信号で行います。 トルク制御(アナログ指令)⇔速度制御(アナログ指令) トルク(推力)制御と速度制御を切り替えて運転できます。制御の切替えは/P-CON (/C-SEL) 信号で行います。 速度制御(アナログ指令)⇔ゼロクランプ 停止時にゼロクランプ機能が設定できる速度モードです。/P-CON (/ZCLAMP) 信号をオン(Lレベル)すると,ゼロクランプ動作に入ります。 位置制御(パルス列指令)⇔位置制御(インヒビット) /P-CON (/INHIBIT) 信号によって,指令パルスの入力を停止(阻止)させることができる位置制御モードです。 - [適用] ボタンをクリックします。
設定内容が反映され,[セットアップウィザード] ウィンドウに戻ります。
指令入力を設定する
指令入力設定のウィザード部の表示は,制御方式を選択するで選択した制御方式によって,表示されるウィンドウが異なります。
下表の該当する参照先に進んでください。
| 制御方式 | 参照先 |
|---|---|
| 速度制御の場合 | 速度制御の場合 |
| 位置制御の場合 | 位置制御の場合 |
| トルク(推力)制御の場合 | トルク(推力)制御の場合 |
| 内部設定速度制御の場合 | 内部設定速度制御の場合 |
| ゼロクランプ制御の場合 | ゼロクランプ制御の場合 |
速度制御の場合
制御方式が速度制御に設定された場合の,指令入力の設定手順を以下に示します。
- [セットアップウィザード] ウィンドウの [指令入力の設定] ボタンをクリックします。
- 速度制御の条件を設定します。
番号 項目 内容 (1) モータ選択 オンライン接続時は,接続されているモータシリーズと定格速度が自動設定されます。
オフライン接続時は,[モータ選択] から使用するモータシリーズを選択します。[不明/該当なし] を選択した場合は,[定格速度] に定格速度を入力します。(2) 指令電圧と速度指令の比率 指令電圧と速度指令の比率を入力し,[計算▼] ボタンをクリックします。入力した指令電圧と速度指令の比率に従って,速度指令入力ゲインが自動設定されます。 (3) 速度一致信号出力幅 [速度一致信号出力幅] に速度一致信号出力幅を入力します。 - [次へ] ボタンをクリックします。
- [ソフトスタート加速時間] にソフトスタート加速時間を入力し,[ソフトスタート減速時間] にソフト減速時間を入力します。
- [適用] ボタンをクリックします。
設定内容が反映され,[セットアップウィザード] ウィンドウに戻ります。選択したすべての制御方式の指令入力設定が完了していない場合は,[適用] ボタンではなく,[次へ] ボタンが表示されます。
[次へ] ボタンをクリックすると,設定が完了していない制御方式の [指令入力設定] ウィンドウが表示されます。表示に従って,指令入力の設定を行ってください。
位置制御の場合
制御方式が位置制御に設定された場合の,指令入力の設定手順を以下に示します。
選択されている「サーボパック形式」と「モータ種類」によって,指令入力設定のウィザード部の表示が異なります。
| サーボパック形式 | モータ種類 | 参照先 |
|---|---|---|
| アナログ電圧・パルス列指令形 | 回転形サーボモータ | アナログ電圧・パルス列指令形,回転形サーボモータの場合 |
| リニアサーボモータ | アナログ電圧・パルス列指令形,リニアサーボモータの場合 | |
| MECHATROLINK通信指令形 | 回転形サーボモータ | MECHATROLINK通信指令形,回転形サーボモータの場合 |
| リニアサーボモータ | MECHATROLINK通信指令形,リニアサーボモータの場合 |
アナログ電圧・パルス列指令形,回転形サーボモータの場合
- [セットアップウィザード] ウィンドウの [指令入力の設定] ボタンをクリックします。
- サーボパックのパルス形態を選択して,[次へ] ボタンをクリックします。
選択したパルス形態に対応した画面が表示されます。 - パルス形態の論理タイプ,または1パルスの入力指令に対するサーボモータの移動量を選択して,[次へ] ボタンをクリックします。
符号 + パルスを選択した場合
CW + CCWを選択した場合
A相 + B相を選択した場合 - 電子ギヤの設定方法を選択し,[次へ] ボタンをクリックします。
選択した電子ギヤの設定方法,エンコーダの種類によって,表示されるウィンドウが異なります。
下表の該当する機種の参照先に進んでください。電子ギヤの設定方法 エンコーダの種類 参照先 電子ギヤの詳細設定を行う。 フルクローズエンコーダ以外 電子ギヤの詳細設定(フルクローズエンコーダ以外)の場合 フルクローズエンコーダ 電子ギヤの詳細設定(フルクローズエンコーダ)の場合 電子ギヤを直接入力する。 フルクローズエンコーダ以外 電子ギヤの直接入力(リニアサーボモータまたはフルクローズエンコーダ以外)の場合 フルクローズエンコーダ 電子ギヤの直接入力(フルクローズエンコーダ)の場合
アナログ電圧・パルス列指令形,リニアサーボモータの場合
- [セットアップウィザード] ウィンドウの [指令入力の設定] ボタンをクリックします。
- サーボパックのパルス形態を選択して,[次へ] ボタンをクリックします。
選択したパルス形態に対応した画面が表示されます。 - パルス形態の論理タイプ,または1パルスの入力指令に対するサーボモータの移動量を選択して,[次へ] ボタンをクリックします。
符号 + パルスを選択した場合
CW + CCWを選択した場合
A相 + B相を選択した場合 - 電子ギヤの設定方法を選択し,[次へ] ボタンをクリックします。
選択した電子ギヤの設定方法によって,表示されるウィンドウが異なります。
下表の該当する機種の参照先に進んでください。電子ギヤの設定方法 参照先 電子ギヤの詳細設定を行う。 電子ギヤの詳細設定(リニアサーボモータ)の場合 電子ギヤを直接入力する。 電子ギヤの直接入力(リニアサーボモータまたはフルクローズエンコーダ以外)の場合
MECHATROLINK通信指令形,回転形サーボモータの場合
- [セットアップウィザード] ウィンドウの [指令入力の設定] ボタンをクリックします。
- 電子ギヤの設定方法を選択し,[次へ] ボタンをクリックします。
選択した電子ギヤの設定方法,エンコーダの種類によって,表示されるウィンドウが異なります。
下表の該当する機種の参照先に進んでください。電子ギヤの設定方法 エンコーダの種類 参照先 電子ギヤの詳細設定を行う。 フルクローズエンコーダ以外 電子ギヤの詳細設定(フルクローズエンコーダ以外)の場合 フルクローズエンコーダ 電子ギヤの詳細設定(フルクローズエンコーダ)の場合 電子ギヤを直接入力する。 フルクローズエンコーダ以外 電子ギヤの直接入力(リニアサーボモータまたはフルクローズエンコーダ以外)の場合 フルクローズエンコーダ 電子ギヤの直接入力(フルクローズエンコーダ)の場合 上位装置で電子ギヤの設定を行う。 フルクローズエンコーダ以外 上位装置で電子ギヤの設定(リニアサーボモータまたはフルクローズエンコーダ以外)の場合 フルクローズエンコーダ 上位装置で電子ギヤの設定(フルクローズエンコーダ)の場合
MECHATROLINK通信指令形,リニアサーボモータの場合
- [セットアップウィザード] ウィンドウの [指令入力の設定] ボタンをクリックします。
- 電子ギヤの設定方法を選択し,[次へ] ボタンをクリックします。
選択した電子ギヤの設定方法によって,表示されるウィンドウが異なります。
以下の表の参照先に進んでください。電子ギヤの設定方法 参照先 電子ギヤの詳細設定を行う。 電子ギヤの詳細設定(リニアサーボモータ)の場合 電子ギヤを直接入力する。 電子ギヤの直接入力(リニアサーボモータまたはフルクローズエンコーダ以外)の場合 上位装置で電子ギヤの設定を行う。 上位装置で電子ギヤの設定(リニアサーボモータまたはフルクローズエンコーダ以外)の場合
電子ギヤの詳細設定(フルクローズエンコーダ以外)の場合
- 電子ギヤの機械構成を選択し,[次へ] ボタンをクリックします。
- ボールねじピッチと減速比を入力します。
- [次へ] ボタンをクリックします。
- 指令単位または負荷軸1回転当たりの指令単位数を設定します。
- 位置決め完了幅を入力します。
- [適用] ボタンをクリックします。
設定内容が反映され,[セットアップウィザード] ウィンドウに戻ります。選択したすべての制御方式の指令入力設定が完了していない場合は,[適用] ボタンではなく,[次へ] ボタンが表示されます。
[次へ] ボタンをクリックすると,設定が完了していない制御方式の [指令入力設定] ウィンドウが表示されます。表示に従って,指令入力の設定を行ってください。
電子ギヤの詳細設定(フルクローズエンコーダ)の場合
- 電子ギヤの機械構成を選択し,[次へ] ボタンをクリックします。
- ボールねじピッチと減速比とリニアエンコーダのスケールピッチを入力します。
- [次へ] ボタンをクリックします。
- 指令単位または負荷軸1回転当たりの指令単位数を設定します。
- 位置決め完了幅を入力します。
- [適用] ボタンをクリックします。
設定内容が反映され,[セットアップウィザード] ウィンドウに戻ります。選択したすべての制御方式の指令入力設定が完了していない場合は,[適用] ボタンではなく,[次へ] ボタンが表示されます。
[次へ] ボタンをクリックすると,設定が完了していない制御方式の [指令入力設定] ウィンドウが表示されます。表示に従って,指令入力の設定を行ってください。
電子ギヤの詳細設定(リニアサーボモータ)の場合
- 指令単位または負荷軸1回転当たりの指令単位数を設定します。
- 位置決め完了幅を入力します。
- [適用] ボタンをクリックします。
設定内容が反映され,[セットアップウィザード] ウィンドウに戻ります。選択したすべての制御方式の指令入力設定が完了していない場合は,[適用] ボタンではなく,[次へ] ボタンが表示されます。
[次へ] ボタンをクリックすると,設定が完了していない制御方式の [指令入力設定] ウィンドウが表示されます。表示に従って,指令入力の設定を行ってください。
電子ギヤの直接入力(リニアサーボモータまたはフルクローズエンコーダ以外)の場合
- 電子ギヤ比と位置決め完了幅を入力します。
- [適用] ボタンをクリックします。
設定内容が反映され,[セットアップウィザード] ウィンドウに戻ります。選択したすべての制御方式の指令入力設定が完了していない場合は,[適用] ボタンではなく,[次へ] ボタンが表示されます。
[次へ] ボタンをクリックすると,設定が完了していない制御方式の [指令入力設定] ウィンドウが表示されます。表示に従って,指令入力の設定を行ってください。
電子ギヤの直接入力(フルクローズエンコーダ)の場合
- 電子ギヤ比,サーボモータ1回転あたりの正弦波ピッチ(周期)数,位置決め完了幅を入力します。
- [適用] ボタンをクリックします。
設定内容が反映され,[セットアップウィザード] ウィンドウに戻ります。選択したすべての制御方式の指令入力設定が完了していない場合は,[適用] ボタンではなく,[次へ] ボタンが表示されます。
[次へ] ボタンをクリックすると,設定が完了していない制御方式の [指令入力設定] ウィンドウが表示されます。表示に従って,指令入力の設定を行ってください。
上位装置で電子ギヤの設定(リニアサーボモータまたはフルクローズエンコーダ以外)の場合
- 位置決め完了幅を入力します。上位装置からの指令で「リニアサーボモータまたはフルクローズエンコーダ」以外のモータを動かす場合,電子ギヤの値は以下の設定内容にて計算されます。
- 上位装置の電子ギヤ設定値
- サーボパックの電子ギヤ設定値(Pn20EおよびPn210)
例えば,「26ビットエンコーダのモータを使用している」,かつ,「上位装置側がエンコーダの分解能を20ビットとして使用する」場合,上位装置から出力される分解能とサーボパックから出力される分解能が異なります。そのため,分解能を統一するために,サーボパックの電子ギヤ設定値を以下のように設定してください。- Pn20E(電子ギヤ比(分子)) = 64
- Pn210(電子ギヤ比(分母)) = 1
電子ギヤの値を変更する場合は,本画面では変更できないため,[パラメータ編集]ウィンドウにて変更してください。操作の詳細については,以下の項を参照してください。
→◆パラメータを編集する - [適用]ボタンをクリックします。
設定内容が反映され,[セットアップウィザード]ウィンドウに戻ります。選択したすべての制御方式の指令入力設定が完了していない場合は,[適用]ボタンではなく,[次へ]ボタンが表示されます。
[次へ]ボタンをクリックすると,設定が完了していない制御方式の[指令入力設定]ウィンドウが表示されます。表示に従って,指令入力の設定を行ってください。
設定内容が反映され,[セットアップウィザード]ウィンドウに戻ります。
上位装置で電子ギヤの設定(フルクローズエンコーダ)の場合
- サーボモータ1回転あたりの正弦波のピッチ(周期)数,位置決め完了幅を入力します。
- [適用] ボタンをクリックします。
設定内容が反映され,[セットアップウィザード] ウィンドウに戻ります。選択したすべての制御方式の指令入力設定が完了していない場合は,[適用] ボタンではなく,[次へ] ボタンが表示されます。
[次へ] ボタンをクリックすると,設定が完了していない制御方式の [指令入力設定] ウィンドウが表示されます。表示に従って,指令入力の設定を行ってください。
トルク(推力)制御の場合
制御方式がトルク(推力)制御に設定された場合の,指令入力の設定手順を以下に示します。
- [セットアップウィザード] ウィンドウの [指令入力の設定] ボタンをクリックします。
- 指令電圧とトルク(推力)指令の比率を入力し,[計算▼] ボタンをクリックします。
入力した指令電圧とトルク(推力)指令の比率に従って,トルク指令入力ゲインが自動設定されます。 - [適用] ボタンをクリックします。
設定内容が反映され,[セットアップウィザード] ウィンドウに戻ります。選択したすべての制御方式の指令入力設定が完了していない場合は,[適用] ボタンではなく,[次へ] ボタンが表示されます。
[次へ] ボタンをクリックすると,設定が完了していない制御方式の [指令入力設定] ウィンドウが表示されます。表示に従って,指令入力の設定を行ってください。
内部設定速度制御の場合
制御方式が内部設定速度制御に設定された場合の,指令入力の設定手順を以下に示します。
- [セットアップウィザード] ウィンドウの [指令入力の設定] ボタンをクリックします。
- 内部設定速度制御の条件を設定します。
番号 項目 内容 (1) 内部設定速度1 内部設定速度1を入力します。 (2) 内部設定速度2 内部設定速度2を入力します。 (3) 内部設定速度3 内部設定速度3を入力します。 (4) 速度一致信号検出幅 速度一致信号検出幅を入力します。 - [適用] ボタンをクリックします。
設定内容が反映され,[セットアップウィザード] ウィンドウに戻ります。選択したすべての制御方式の指令入力設定が完了していない場合は,[適用] ボタンではなく,[次へ] ボタンが表示されます。
[次へ] ボタンをクリックすると,設定が完了していない制御方式の [指令入力設定] ウィンドウが表示されます。表示に従って,指令入力の設定を行ってください。
ゼロクランプ制御の場合
制御方式がゼロクランプ制御に設定された場合の,指令入力の設定手順を以下に示します。
- [セットアップウィザード] ウィンドウの [指令入力の設定] ボタンをクリックします。
- 「ゼロクランプ」動作に入るサーボモータの回転(移動)速度を入力します。
- [適用] ボタンをクリックします。
設定内容が反映され,[セットアップウィザード] ウィンドウに戻ります。選択したすべての制御方式の指令入力設定が完了していない場合は,[適用] ボタンではなく,[次へ] ボタンが表示されます。
[次へ] ボタンをクリックすると,設定が完了していない制御方式の [指令入力設定] ウィンドウが表示されます。表示に従って,指令入力の設定を行ってください。
モータエンコーダを設定する
選択されているサーボモータの種類によって,モータエンコーダの設定内容が異なります。
各サーボモータのモータエンコーダの設定手順は,下記を参照してください。
回転形サーボモータの場合
回転形サーボモータのモータエンコーダの設定手順を以下に示します。
- [セットアップウィザード] ウィンドウの [モータエンコーダの設定] ボタンをクリックします。
- [分周出力を使用する] にチェックを付け,分周出力設定を入力します。フルクローズエンコーダを使用している場合次のどちらかを選択し,[反映] ボタンをクリックすることで自動設定を行うことができます。
- 電子ギヤ比を用いて設定した指令単位に合わせた分周出力(位置制御の場合)
- 1 エッジ当たりの移動量に合わせた分周出力(リニアエンコーダ使用の場合)
- 絶対値エンコーダの使用方法を [絶対値エンコーダ設定] エリアから選択します。
- [次へ] ボタンをクリックします
- モータ回転方向とフルクローズパルス方向の関係を選択します。
- [次へ] ボタンをクリックします。
- モータ回転方向を設定します。
- [適用] ボタンをクリックします。
設定内容が反映され,[セットアップウィザード] ウィンドウに戻ります。
リニアサーボモータの場合
リニアサーボモータのモータエンコーダの設定手順を以下に示します。
- [セットアップウィザード] ウィンドウの [モータエンコーダの設定] ボタンをクリックします。
- リニアサーボモータの基本設定を設定します。
番号 項目 内容 (1) 磁極センサ選択 磁極センサを選択します。
磁極センサなしの場合は,[ホールセンサ選択 (Pn080.0) ] エリアから [ホールセンサなし] を選択してください。(2) スケール方向 リニアスケール方向とモータ正方向(ケーブル引出し側)の関係を設定します。 - [次へ] ボタンをクリックします。
- [分周出力を使用する] にチェックを付け,リニアエンコーダのスケールピッチ当たりの出力エッジ数を入力します。次のどちらかを選択し,[反映] ボタンをクリックすることで自動設定を行うことができます。
- 電子ギヤ比を用いて設定した指令単位に合わせた分周出力(位置制御の場合)
- 1 エッジ当たりの移動量に合わせた分周出力(リニアエンコーダ使用の場合)
- [上限値の調整] ボタンをクリックし,分周出力設定の上限値を設定します。
- 絶対値エンコーダの使用方法を [絶対値エンコーダ設定] エリアから選択します。
- [次へ] ボタンをクリックします。
- サーボモータの回転(移動)方向を設定します。
- [適用] ボタンをクリックします。
設定内容が反映され,[セットアップウィザード] ウィンドウに戻ります。
サーボモータの停止方法を設定する
サーボパックには,サーボオフ時,アラーム発生時,およびオーバートラベル時のサーボモータの停止方法を設定することができます。
サーボモータの停止方法の設定手順を以下に示します。
- [セットアップウィザード] ウィンドウの [モータ停止時の設定] ボタンをクリックします。
- モータ停止方法の設定とブレーキ設定をします。
番号 項目 内容 (1) サーボオフ,G1 アラーム
(Pn001.0)サーボオフ時とG1アラーム発生時のモータ停止方法を選択します。
G1アラームの詳細については,ご使用のサーボパックの製品マニュアルを参照してください。(2) オーバートラベル
(Pn001.1)オーバートラベル発生時のモータ停止方法を選択します。 (3) G2 アラーム
(Pn00B.1)G2 アラーム発生時のモータ停止方法を選択します。
G2アラームの詳細については,ご使用のサーボパックの製品マニュアルを参照してください。(4) ブレーキ設定 保持ブレーキ(ブレーキ付きサーボモータ)を使用する場合は,チェックを付けます。 - [適用] ボタンをクリックします。
設定内容が反映され,[セットアップウィザード] ウィンドウに戻ります。
パラメータを保存する
ウィザードで設定したパラメータをパソコンに保存します。オンライン接続の場合は,サーボパックにパラメータを書き込むことができます。
オンライン時とオフライン時でパラメータの保存手順が異なります。
各手順の詳細は,下記を参照してください。
オンラインでサーボパックに書き込む
オンライン接続のウィザードで設定したパラメータをサーボパックに書き込む手順を以下に示します。
- [セットアップウィザード] ウィンドウの [保存/書込み] ボタンをクリックします。
- パラメータの書込み方法を選択します。
- バックアップ付き書込みを選択した場合は,オンライン接続しているサーボパックの現在のパラメータ設定値をPCに保存した後に,ウィザードで設定したパラメータをサーボパックへ書き込みます。
- バックアップなし書込みを選択した場合は,オンライン接続しているサーボパックの現在のパラメータ設定値を保存せずに,ウィザードで設定したパラメータをサーボパックへ書き込みます。
- [サーボへ書込み] ボタンをクリックします。
- [バックアップなし書込み] を選択した場合は,手順5に進んでください。
- [バックアップ付き書込み] を選択した場合は,次のウィンドウが表示された後に,[名前を付けて保存] ウィンドウが表示されます。
- パラメータファイルを保存する場所とファイル名を選択し,[保存] ボタンをクリックします。
- [はい] ボタンをクリックします。
サーボパックへ書込みが開始され,転送の経過が表示されます。 - [OK] ボタンをクリックします。
- [終了] ボタンをクリックします。
- [はい] ボタンをクリックします。
以上で,ウィザードで設定したパラメータのサーボパックへの書込みは完了です。
オンラインでパソコンに保存する
オンライン接続のウィザードで設定したパラメータをパソコンに保存する手順を以下に示します。
- [セットアップウィザード] ウィンドウの [保存/書込み] ボタンをクリックします。
- [保存] ボタンをクリックします。
[名前を付けて保存] ウィンドウが表示されます。 - パラメータファイルを保存する場所とファイル名を選択し,[保存] ボタンをクリックします。
- [終了] ボタンをクリックします。
- [はい] ボタンをクリックします。
以上で,ウィザードで設定したパラメータのパソコンへの保存は完了です。
オフラインでパソコンに保存する
オフライン接続のウィザードで設定したパラメータをパソコンに保存する手順を以下に示します。
- [セットアップウィザード] ウィンドウの [保存/書込み] ボタンをクリックします。
- [保存] ボタンをクリックします。
[名前を付けて保存] ウィンドウが表示されます。 - パラメータファイルを保存する場所とファイル名を選択し,[保存] ボタンをクリックします。
- [終了] ボタンをクリックします。
- [はい] ボタンをクリックします。
以上で,ウィザードで設定したパラメータのパソコンへの保存は完了です。
4.2.3 一覧から任意のパラメータを設定する
概要
[パラメータ編集] ウィンドウでは,サーボパックに設定するためにパラメータの編集が行えます。編集したパラメータはプロジェクトファイルに保存や,CSVファイルで書き出すこともできます。
また,[パラメータ編集] ウィンドウ上に,複数のサーボパックのパラメータ設定値を並べて表示し,比較することもできます。

| 番号 | 項目 | 内容 | 参照 |
|---|---|---|---|
| (1) | カテゴリ | [カテゴリ] エリアから表示されるパラメータのカテゴリを選択して,[パラメータ編集] ウィンドウに表示されるパラメータを指定することができます。 | 表示されるパラメータを指定する |
| (2) | 表示設定 | [パラメータ編集] ウィンドウに表示されるパラメータの階層表示のON/OFFと説明表示のON/OFFを設定することができます。 | 表示されるパラメータの表示項目を指定する |
| (3) | サーボから読み込む (編集中パラメータ) | [パラメータ編集] ウィンドウで編集したパラメータをサーボパックから読み出して変更します。 読み込まれるパラメータの対象は,選択している軸の編集したパラメータになります。 | 編集中のパラメータをサーボパックから読み込む |
| (4) | サーボから読み込む (全パラメータ) | 選択した軸のすべてのパラメータをサーボパックから読み込んで変更します。 | すべてのパラメータをサーボパックから読み込む |
| (5) | サーボへ書き込む (編集中パラメータ) | [パラメータ編集] ウィンドウで編集したパラメータをサーボパックに書き込みます。 書き込むパラメータの対象は,選択している軸の編集したパラメータになります。 | 編集中のパラメータをサーボパックに書き込む |
| (6) | サーボへ書き込む (全パラメータ) | 選択した軸のすべてのパラメータをサーボパックに書き込みます。 | すべてのパラメータをサーボパックに書き込む |
| (7) | サーボへ書き込む (Flash保存) | DeviceNetモジュールが装着されたサーボパックとオンライン接続した場合に,サーボパックに書き込んだパラメータをフラッシュメモリに保存します。 | DeviceNetモジュールのパラメータをサーボパックにフラッシュ保存する |
| (8) | ファイル (インポート) | パラメータをサーボパック単位のパラメータファイル (.usrs),または軸単位のパラメータファイル (.usr) から読み出して,[パラメータ編集] ウィンドウに表示します。 | パラメータをサーボパック単位のパラメータファイル (.usrs) から読み込む,パラメータを軸単位のパラメータファイル (.usr) から読み込む |
| (9) | ファイル (エクスポート) | [パラメータ編集] ウィンドウのパラメータをパラメータファイル (.usrs),またはCSVファイル (.csv) に書き出します。 パラメータファイル (.usrs)には,サーボパック単位のパラメータが保存されます。 CSVファイル (.csv)には,[パラメータ編集]ウィンドウのすべての軸のパラメータが保存されます。ただし,非表示設定にしているパラメータは除きます。 | パラメータをパラメータファイル (.usrs) に書き出す,すべての軸のパラメータをCSV (.csv) ファイルに書き出す |
| (10) | プロジェクト (プロジェクトに保存) | [パラメータ編集] ウィンドウに表示しているパラメータのパラメータ設定値を,パラメータセットとしてプロジェクトファイルに保存します。パラメータセットは最大10件まで保存することができます。 | プロジェクトファイルにパラメータ設定値を保存する |
| (11) | プロジェクト (プロジェクトから読み込む) | [プロジェクトから読み込む] をクリックすると,[パラメータリスト] ウィンドウが表示されます。 [パラメータリスト] ウィンドウからプロジェクトファイルにバックアップされているパラメータセットを読み込みます。 不要になったパラメータセットを削除することもできます。 | プロジェクトファイルからバックアップされているパラメータセットを読み込む,プロジェクトファイルにバックアップされているパラメータセットを削除する |
| (12) | 機能 (初期化) | 選択したサーボパックのパラメータを工場出荷時に戻します。 | パラメータを工場出荷時に戻す |
| (13) | 機能 (比較と反映) | [パラメータ編集] ウィンドウ上のパラメータをサーボパックのパラメータ,工場出荷時のパラメータ,パラメータファイル(.usrsまたは.usr)のパラメータ,または他の軸のパラメータと比較して,比較結果を表示します。 比較して異なっていたパラメータは,編集中のパラメータに反映することができます。 | パラメータをサーボパックのパラメータと比較して反映する,パラメータを工場出荷時のパラメータと比較して反映する,パラメータをパラメータファイル(.usrsまたは.usr)のパラメータと比較して反映する,パラメータを他の軸のパラメータと比較して反映する |
| (14) | 機能 (お気に入り) | お気に入り登録すると,任意のパラメータのみを表示させることができます。 | お気に入り登録する |
| (15) | 表示 (サーボをリストから除外) | [パラメータ編集] ウィンドウのリストに表示されているサーボパックを削除します。 | サーボパックをリストから除外する |
| (16) | パラメータリスト | パラメータ項目と各サーボパックのパラメータ設定値が表示されます。 | パラメータリスト |

パラメータリスト

| 番号 | 項目 | 内容 |
|---|---|---|
| (1) | パラメータ番号 | パラメータ番号が表示されます。 |
| (2) | パラメータ名称 | パラメータ名称が表示されます。 |
| (3) | [パラメータ名称フィルタ] ボタン | [パラメータ名称フィルタ] ボタンをクリックすると,[パラメータ名称フィルタメニュー] が表示されます。 |
| (4) | 単位 | パラメータに設定する「最小」設定単位(設定値の刻み)を示します。単位がないパラメータの場合は,「-」が表示されます。 |
| (5) | 接続アイコン | サーボパックの接続状態をアイコンで示します。 オンライン状態のときは, アイコンが表示されます。オフライン状態のときは, アイコンが表示されます。 |
| (6) | サーボパック名称 | サーボパック名称が表示されます。 |
| (7) | 軸名称 | 軸名称が表示されます。 |
パラメータ名称フィルタメニュー

| 番号 | 項目 | 内容 |
|---|---|---|
| (1) | 抽出条件1 | [パラメータ編集] ウィンドウに表示されるパラメータの抽出条件を設定します。 [抽出条件の指定] から抽出条件を選択し,値を入力します。 選択可能な抽出条件を以下に示します。
|
| (2) | 論理演算 | 抽出条件1と抽出条件2の組合せを,[And] または [Or] をクリックして選択します。 |
| (3) | 抽出条件2 | 抽出条件1と同様です。 |
| (4) | [適用] ボタン | [適用] ボタンをクリックすると,設定した抽出条件が適用された [パラメータ編集] ウィンドウに戻ります。 |
| (5) | [リセット] ボタン | 設定したパラメータの抽出条件をクリアします。 |
| (6) | [キャンセル] ボタン | 設定したパラメータの抽出条件を適用せずに,[パラメータ編集] ウィンドウに戻ります。 |
パラメータを編集する
SigmaWin+で編集できるサーボパックのパラメータには,以下の2種類のタイプがあります。
- 数値設定タイプ
- 機能選択タイプ
パラメータの編集手順を以下に示します。
- [メニュー] ウィンドウの [パラメータ編集] をクリックします。
[パラメータ編集] ウィンドウが表示されます。 - 変更したいパラメータのセルをクリックします。
パラメータ情報がポップアップで表示されます。 - パラメータを編集します。
数値設定タイプの場合は,セルに範囲内のパラメータ設定値を入力します。機能選択タイプの場合は,「パラメータを選択するリスト」からパラメータを選択します。パラメータの範囲が16進数の場合は,次の表示になります。 - ENTERキーを押します。
編集したパラメータのセルは,背景色が緑色になります。複数軸一体サーボパックの全軸共通パラメータを編集した場合は,同じサーボパック内のすべての軸に,パラメータの編集が反映されます。
パラメータの編集後は,すべての軸のパラメータが編集状態になります。
以上で,パラメータの編集手順は完了です。
Σ-7Sサーボパック(1台目)のA軸のパラメータを,Σ-7Sサーボパック(2台目)のA軸にコピーする操作例を以下に示します。
- コピー元にするサーボパックの軸名称をクリックします。
- 軸名称上で右クリックし,[コピー]を選択します。
- パラメータをコピーしたいサーボパックの軸名称をクリックします。
- 軸名称上で右クリックし,[貼り付け]を選択します。
2台目のA軸に,1台目のA軸のパラメータがコピーされます。
表示されるパラメータを指定する
[パラメータ編集] ウィンドウの [カテゴリ] エリアからカテゴリを選択して,表示されるパラメータを指定することができます。
表示されるパラメータを指定する手順を以下に示します。
- [メニュー] ウィンドウの [パラメータ編集] をクリックします。
[パラメータ編集] ウィンドウが表示されます。 - [カテゴリ] エリアから表示したいパラメータのカテゴリをクリックします。
初期表示では,「全定数」が選択された表示になっています。[カテゴリ] エリアのカテゴリは,以下を目安に選択してください。カテゴリ 内容 全定数 すべてのパラメータを表示します。 機能選択 (Pn0xx-) サーボパックの機能選択に関するパラメータ (Pn0□□) のみを表示します。 ゲイン (Pn1xx-) サーボパックのゲインに関するパラメータ (Pn1□□) のみを表示します。 位置 (Pn2xx-) サーボパックの位置制御に関するパラメータ (Pn2□□) のみを表示します。 速度 (Pn3xx-) サーボパックの速度制御に関するパラメータ (Pn3□□) のみを表示します。 トルク (Pn4xx-) 回転形サーボモータを使用した場合のサーボパックのトルク制御に関するパラメータ (Pn4□□) のみを表示します。 推力 (Pn4xx-) リニアサーボモータを使用した場合のサーボパックの推力制御に関するパラメータ (Pn4□□) のみを表示します。 シーケンス (Pn5xx-) サーボパックの入出力信号と内部シーケンスに関するパラメータ (Pn5□□),サーボパックの回生抵抗に関するパラメータ (Pn6□□) のみを表示します。 入出力信号 サーボパックの入出力信号に関するパラメータのみを表示します。 MECHATROLINK (Pn8xx-) サーボパックの通信指令 (MECHATROLINK) に関するパラメータ (Pn8□□) のみを表示します。 共通パラメータ (PnAxx-) 上位装置からMECHATROLINK通信経由で設定するためのパラメータ (PnA□□,PnB□□) のみを表示します。
以上で,表示されるパラメータを指定する手順は完了です。
表示されるパラメータの表示項目を指定する
[パラメータ編集] ウィンドウの [表示設定] エリアの階層表示設定と説明表示設定を設定して,表示されるパラメータの表示項目を指定することができます。
表示されるパラメータの表示項目を指定する手順を以下に示します。
- [メニュー] ウィンドウの [パラメータ編集] をクリックします。
[パラメータ編集] ウィンドウが表示されます。 - [表示設定] エリアの階層表示のON/OFFを設定します。
初期表示では,「OFF」が選択された表示になっています。
階層表示がOFFの場合
階層表示がONの場合 - [表示設定] エリアの説明表示のON/OFFを設定します。
初期表示では,「ON」が選択された表示になっています。
説明表示がONの場合
説明表示がOFFの場合
以上で,表示されるパラメータの表示項目を指定する手順は完了です。
編集中のパラメータをサーボパックから読み込む
[パラメータ編集] ウィンドウで編集したパラメータ(緑色のセル)をサーボパックから読み込んで変更します。対象の軸は,選択されているパラメータの軸(オレンジ色の列タイトル)になります。
選択されている軸の複数のパラメータが編集中の場合は,編集中のすべてのパラメータがサーボパックから読み込まれます。
編集中のパラメータをサーボパックから読み込む手順を以下に示します。
- [パラメータ編集] ウィンドウを表示して,パラメータを編集します。
パラメータを編集する手順は,パラメータを編集するを参照してください。 - [サーボから読み込む] グループの [編集中パラメータ] をクリックします。読み出すパラメータの対象は,選択しているパラメータの軸(オレンジ色の列タイトル)になります。
- [はい] ボタンをクリックします。
編集中のパラメータがサーボパックから読み込まれ,セルの色は白色になります。編集中のパラメータを個別にサーボパックから読み込む場合は,以下の操作でも行うことができます。- 編集したパラメータ(緑色のセル)のセルをクリックします。
- セルメニューにマウスのカーソルを移動します。
ボタンをクリックします。
- [はい] ボタンをクリックします。
編集中のパラメータがサーボパックから読み込まれ,セルの色は白色になります。
以上で,編集中のパラメータをサーボパックから読み込む手順は完了です。
すべてのパラメータをサーボパックから読み込む
選択されているパラメータの軸(オレンジ色の列タイトル)のすべてのパラメータをサーボパックから読み込みます。
すべてのパラメータをサーボパックから読み込む手順を以下に示します。
- [メニュー] ウィンドウの [パラメータ編集] をクリックします。
[パラメータ編集] ウィンドウが表示されます。 - パラメータを読み出す軸の,任意のパラメータをクリックします。
- [サーボから読み込む] グループの [全パラメータ] をクリックします。読み込むパラメータの対象は,選択しているパラメータの軸(オレンジ色の列タイトル)になります。
- [はい] ボタンをクリックします。
編集中のパラメータ(緑色のセル)があった場合,サーボパックからパラメータが読み込まれ,セルの色は白色になります。
以上で,すべてのパラメータをサーボパックから読み込む手順は完了です。
編集中のパラメータをサーボパックに書き込む
選択されている軸(オレンジ色の列タイトル)または全軸の編集したパラメータ(緑色のセル)をサーボパックに書き込みます。
複数のパラメータが編集中の場合は,編集中のすべてのパラメータがサーボパックに書き込まれます。
編集中のパラメータをサーボパックに書き込む手順を以下に示します。
- [パラメータ編集] ウィンドウを表示して,パラメータを編集します。
パラメータを編集する手順は,パラメータを編集するを参照してください。 - [サーボへ書き込む] グループの [編集中パラメータ] の [選択軸] または [全軸] をクリックします。
編集中のパラメータがサーボパックに書き込まれ,セルの色は白色になります。 - [OK] ボタンをクリックして,サーボパックの電源を再投入します。編集中のパラメータを個別にサーボパックに書き込む場合の手順は,以下のとおりです。
- 編集したパラメータ(緑色のセル)のセルをクリックします。
- セルメニューにマウスのカーソルを移動します。
ボタンをクリックします。
編集中のパラメータがサーボパックに書き込まれ,セルの色は白色になります。- [OK] ボタンをクリックして,サーボパックの電源を再投入します。
以上で,編集中のパラメータをサーボパックに書き込む手順は完了です。
すべてのパラメータをサーボパックに書き込む
選択されている軸(オレンジ色の列タイトル)または全軸のすべてのパラメータをサーボパックに書き込みます。
すべてのパラメータをサーボパックに書き込む手順を以下に示します。
- [パラメータ編集] ウィンドウを表示して,サーボパックに書き込むパラメータを表示します。
パラメータを編集する手順は,パラメータを編集するを参照してください。
パラメータファイルを開く手順は,パラメータをサーボパック単位のパラメータファイル (.usrs) から読み込む,パラメータを軸単位のパラメータファイル (.usr) から読み込むを参照してください。 - [サーボへ書き込む] グループの [全パラメータ] の [選択軸] または [全軸] をクリックします。
- [OK] ボタンをクリックして,サーボパックの電源を再投入します。
以上で,すべてのパラメータをサーボパックに書き込む手順は完了です。
自動反映のパラメータについては,お使いのコントローラのマニュアルを参照してください。
自動反映のパラメータをコントローラに書き込む手順を以下に示します。
- [機能] グループの [自動反映パラメータ更新] をクリックします。
- ダイアログボックスの内容を確認し,[はい] ボタンをクリックします。
選択している軸の自動反映のパラメータがコントローラに書き込まれます。 - コントローラに書き込んだ自動反映のパラメータをフラッシュ保存します。
DeviceNetモジュールのパラメータをサーボパックにフラッシュ保存する
DeviceNetモジュールが装着されたサーボパックとオンライン接続して,DeviceNetモジュールのパラメータを編集した場合,サーボパックのフラッシュメモリに保存(フラッシュ保存)する必要があります。
DeviceNetモジュールのパラメータをサーボパックにフラッシュ保存する手順を以下に示します。
- [パラメータ編集] ウィンドウを表示して,サーボパックに書き込むパラメータを表示します。
パラメータを編集する手順は, パラメータを編集するを参照してください。
パラメータファイルを開く手順は, パラメータをサーボパック単位のパラメータファイル (.usrs) から読み込む, パラメータを軸単位のパラメータファイル (.usr) から読み込むを参照してください。 - 編集したDeviceNetモジュールのパラメータをサーボパックに書き込みます。
編集中のパラメータをサーボパックに書き込む手順は, 編集中のパラメータをサーボパックに書き込むを参照してください。
すべてのパラメータをサーボパックに書き込む手順は, すべてのパラメータをサーボパックに書き込むを参照してください。
編集中のパラメータがサーボパックに書き込まれ,セルの色はオレンジ色になります。 - [サーボへ書き込む] グループの [Flash保存] をクリックします。
サーボパックに書き込まれたパラメータがフラッシュ保存され,セルの色は白色になります。書き込むパラメータの対象は,選択しているパラメータの軸(オレンジ色の列タイトル)になります。 - [OK] ボタンをクリックします。
- [OK] ボタンをクリックします。
以上で,DeviceNetモジュールのパラメータをサーボパックに保存する手順は完了です。
パラメータをサーボパック単位のパラメータファイル (.usrs) から読み込む
パラメータをサーボパック単位のパラメータファイル (.usrs) から読み込んで,[パラメータ編集] ウィンドウに表示します。
パラメータをサーボパック単位のパラメータファイル (.usrs) から読み込む手順を以下に示します。
- [メニュー] ウィンドウの [パラメータ編集] をクリックします。
[パラメータ編集] ウィンドウが表示されます。 - パラメータを読み込むサーボパックの任意のパラメータをクリックします。
- [ファイル] グループの [インポート] をクリックします。
- [Usrs(サーボ単位)] をクリックします。
[インポート] ウィンドウが表示されます。 - 読み込むパラメータファイル (.usrs) を選択し,[開く] ボタンをクリックします。
- [はい] ボタンをクリックします。
サーボパック単位のパラメータファイル (.usrs) が読み込まれ,[パラメータ編集] ウィンドウに表示されます。読取り専用パラメータを読み込み,パラメータの値が変更になった場合,変更されたパラメータの値が緑色で表示されます。画面上では値が変更されていますが,読取り専用パラメータの値はサーボパックに書き込まれません。
以上で,パラメータをサーボパック単位のパラメータファイル (.usrs) から読み込む手順は完了です。
パラメータを軸単位のパラメータファイル (.usr) から読み込む
パラメータを軸単位のパラメータファイル (.usr) から読み込んで,[パラメータ編集] ウィンドウに表示します。
パラメータを軸単位のパラメータファイル (.usr) から読み込む手順を以下に示します。
- [メニュー] ウィンドウの [パラメータ編集] をクリックします。
[パラメータ編集] ウィンドウが表示されます。 - パラメータを読み込むサーボパックのパラメータをクリックします。
- [ファイル] グループの [インポート] をクリックします。
- [Usr(軸単位)] をクリックします。
[インポート] ウィンドウが表示されます。 - 読み込むパラメータファイル (.usr) を選択し,[開く] ボタンをクリックします。
- [はい] ボタンをクリックします。
軸単位のパラメータファイル (.usr) が読み込まれ,[パラメータ編集] ウィンドウに表示されます。読取り専用パラメータを読み込み,パラメータの値が変更になった場合,変更されたパラメータの値が緑色で表示されます。画面上では値が変更されていますが,読取り専用パラメータの値はサーボパックに書き込まれません。
以上で,軸単位のパラメータファイル (.usr) をパソコンから読み込む手順は完了です。
パラメータをパラメータファイル (.usrs) に書き出す
[パラメータ編集] ウィンドウで編集したパラメータを,パラメータファイル (.usrs) に書き出します。パラメータファイル (.usrs) には,サーボパック単位のパラメータが保存されます。
パラメータをパラメータファイル (.usrs) に書き出す手順を以下に示します。
- [パラメータ編集] ウィンドウを表示して,パラメータを編集します。
パラメータを編集する手順は,パラメータを編集するを参照してください。 - パラメータファイル (.usrs) に書き出すサーボパックの任意のパラメータをクリックします。
- [ファイル] グループの [エクスポート] をクリックします。
- [Usrs(サーボ単位)] をクリックします。
[エクスポート] ウィンドウが表示されます。 - パラメータファイル (.usrs) を保存する場所とファイル名を入力し,[保存] ボタンをクリックします。
以上で,パラメータをパラメータファイル (.usrs) に書き出す手順は完了です。
すべての軸のパラメータをCSVファイル (.csv) に書き出す
[パラメータ編集] ウィンドウで編集したパラメータを,CSVファイル (.csv) に書き出します。CSVファイル (.csv) には,[パラメータ編集]ウィンドウのすべての軸のパラメータが保存されます。ただし,非表示設定にしているパラメータは除きます。
パラメータをCSVファイル (.csv) に書き出す手順を以下に示します。
- [パラメータ編集] ウィンドウを表示して,パラメータを編集します。
パラメータを編集する手順は, パラメータを編集するを参照してください。 - [ファイル] グループの [エクスポート] をクリックします。
- [CSV(画面表示データ)] をクリックします。
[エクスポート] ウィンドウが表示されます。 - CSVファイル (.csv) を保存する場所とファイル名を入力し,[保存] ボタンをクリックします。
以上で,パラメータをCSVファイル (.csv) に書き出す手順は完了です。
プロジェクトファイルにパラメータ設定値を保存する
[パラメータ編集] ウィンドウで編集したパラメータ設定値を,パラメータセットとしてプロジェクトファイルに保存します。パラメータセットは最大10件まで保存することができます。
パラメータセットには,サーボパック単位のパラメータが保存されます。
プロジェクトファイルにパラメータ設定値を保存する手順を以下に示します。
- [パラメータ編集] ウィンドウを表示して,パラメータを編集します。
パラメータを編集する手順は, パラメータを編集するを参照してください。 - パラメータ設定値を保存するサーボパックの任意のパラメータをクリックします。
- [プロジェクト] グループの [プロジェクトに保存] をクリックします。
- [OK] ボタンをクリックします。
以上で,プロジェクトファイルにパラメータ設定値を保存する手順は完了です。
プロジェクトファイルからバックアップされているパラメータセットを読み込む
プロジェクトファイルにバックアップされているパラメータセットを読み込みます。読み込まれたパラメータセットのパラメータで,変更があるパラメータは編集中(緑色のセル)の表示になります。
プロジェクトファイルからバックアップされているパラメータセットを読み込む手順を以下に示します。
- [メニュー] ウィンドウの [パラメータ編集] をクリックします。
[パラメータ編集] ウィンドウが表示されます。 - パラメータセットを読み込む軸のパラメータをクリックします。
- [プロジェクト] グループの [プロジェクトから読み込む] をクリックします。
[パラメータリスト] ウィンドウが表示されます。 - [サーボパック] を選択し,[パラメータセット一覧] からパラメータセットをクリックします。
- [読み込み] ボタンをクリックします。
- [はい] ボタンをクリックします。
プロジェクトファイルにバックアップされたパラメータセットが読み込まれ,[パラメータ編集] ウィンドウに表示されます。
読み込まれたパラメータセットのパラメータで,変更があるパラメータは編集中(緑色のセル)の表示になります。
以上で,プロジェクトファイルからバックアップされているパラメータセットを読み込む手順は完了です。
プロジェクトファイルにバックアップされているパラメータセットを削除する
プロジェクトファイルにバックアップされている不要なパラメータセットを削除します。
プロジェクトファイルからバックアップされているパラメータセットを削除する手順を以下に示します。
- [メニュー] ウィンドウの [パラメータ編集] をクリックします。
[パラメータ編集] ウィンドウが表示されます。 - 削除したいパラメータセットの軸から任意のパラメータをクリックします。
- [プロジェクト] グループの [プロジェクトから読み込む] をクリックします。
[パラメータリスト] ウィンドウが表示されます。 - [サーボパック] を選択し,[パラメータセット一覧] からパラメータセットをクリックします。
- [削除] ボタンをクリックします。
- [はい] ボタンをクリックします。
プロジェクトファイルにバックアップされたパラメータセットが削除されます。
以上で,プロジェクトファイルからバックアップされているパラメータセットを削除する手順は完了です。
パラメータを工場出荷時に戻す
サーボパックのパラメータを工場出荷時に戻します。初期化されるパラメータは,選択されている軸(オレンジ色の列タイトル)のパラメータが対象になります。
パラメータを工場出荷時に戻す手順を以下に示します。
- [メニュー] ウィンドウの [パラメータ編集] をクリックします。
[パラメータ編集] ウィンドウが表示されます。 - パラメータを工場出荷時に戻す軸の任意のパラメータをクリックします。
- [機能] グループの [初期化] をクリックします。
- [出荷時設定へ戻す] をクリックします。
- [OK] ボタンをクリックします。
サーボパックのパラメータを工場出荷時に戻す操作が開始されます。 - [OK] ボタンをクリックします。
以上で,パラメータを工場出荷時に戻す手順は完了です。
パラメータをサーボパックのパラメータと比較して反映する
[パラメータ編集] ウィンドウで編集したパラメータを,サーボパックのパラメータと比較します。
比較して異なっていたパラメータは,編集中のパラメータに反映することができます。
パラメータをサーボパックのパラメータと比較して反映する手順を以下に示します。
- [パラメータ編集] ウィンドウを表示して,パラメータを編集します。
パラメータを編集する手順は, パラメータを編集するを参照してください。 - パラメータを比較するサーボパックの任意のパラメータをクリックします。
- [機能] グループの [比較と反映] をクリックします。
- [サーボと比較] をクリックします。
- [はい] ボタンをクリックします。
サーボパックのパラメータとの比較が完了すると,[パラメータ編集] ウィンドウに比較結果が表示されます。サーボパックのパラメータとすべてのパラメータが一致した場合は,次のダイアログボックスが表示されます。[OK] ボタンをクリックしてください。比較結果に表示されるパラメータは,[比較表示設定] エリアの[相違のみ]のON/OFFで設定します。
初期表示では,[ON] が選択された表示になっています。
[相違のみ]がONの場合
[相違のみ]がOFFの場合 - 対象軸に反映させたいパラメータを選択します。
- [設定値の反映] グループの [設定値の反映] をクリックします。比較結果が表示された [パラメータ編集] ウィンドウでもパラメータを個別に編集することができます。
- [OK] ボタンをクリックします。
基準値が対象軸のパラメータに反映されます。[パラメータ編集] ウィンドウで比較して反映したパラメータは,サーボパックに書き込まれていないため,サーボパックのパラメータに反映されておりません。
比較して反映したパラメータをサーボパックに書き込む場合は,[閉じる] グループの [比較と反映を終了] をクリックした後に,[パラメータ編集] ウィンドウで [サーボへ書き込む] グループの [編集中パラメータ] をクリックしてください。
以上で,パラメータをサーボパックのパラメータと比較して反映する手順は完了です。
パラメータを工場出荷時のパラメータと比較して反映する
[パラメータ編集] ウィンドウで編集したパラメータを,工場出荷時のパラメータと比較します。
比較して異なっていたパラメータは,編集中のパラメータに反映することができます。
パラメータを工場出荷時のパラメータと比較して反映する手順を以下に示します。
- [メニュー] ウィンドウの [パラメータ編集] をクリックします。
[パラメータ編集] ウィンドウが表示されます。 - パラメータを比較するサーボパックの任意のパラメータをクリックします。
- [機能] グループの [比較と反映] をクリックします。
- [出荷時設定と比較] をクリックします。
工場出荷時のパラメータとの比較が完了すると,[パラメータ編集] ウィンドウに比較結果が表示されます。工場出荷時のパラメータとすべてのパラメータが一致した場合は,次のダイアログボックスが表示されます。[OK] ボタンをクリックしてください。比較結果に表示されるパラメータは,[比較表示設定] エリアの[相違のみ]のON/OFFで設定します。
初期表示では,[ON] が選択された表示になっています。
[相違のみ]がONの場合
[相違のみ]がOFFの場合 - 対象軸に反映させたいパラメータを選択します。
- [設定値の反映] グループの [設定値の反映] をクリックします。比較結果が表示された [パラメータ編集] ウィンドウでもパラメータを個別に編集することができます。
- [OK] ボタンをクリックします。
基準値が対象軸のパラメータに反映されます。[パラメータ編集] ウィンドウで比較して反映したパラメータは,サーボパックに書き込まれていないため,サーボパックのパラメータに反映されておりません。
比較して反映したパラメータをサーボパックに書き込む場合は,[閉じる] グループの [比較と反映を終了] をクリックした後に,[パラメータ編集] ウィンドウで [サーボへ書き込む] グループの [編集中パラメータ] をクリックしてください。
以上で,パラメータを工場出荷時のパラメータと比較して反映する手順は完了です。
パラメータをパラメータファイル(.usrsまたは.usr)のパラメータと比較して反映する
[パラメータ編集] ウィンドウで編集したパラメータを,パラメータファイル(.usrsまたは.usr)のパラメータと比較します。
比較して異なっていたパラメータは,対象軸のパラメータとして反映することができます。
パラメータをパラメータファイル(.usrsまたは.usr)のパラメータと比較して反映する手順を以下に示します。
- [メニュー] ウィンドウの [パラメータ編集] をクリックします。
[パラメータ編集] ウィンドウが表示されます。 - パラメータを比較するサーボパックの任意のパラメータをクリックします。
- [機能] グループの [比較と反映] をクリックします。
- [パラメータファイルと比較] をクリックします。
[パラメータファイルを開く] ウィンドウが表示されます。 - 比較するパラメータファイル(.usrsまたは.usr)を選択し,[開く] ボタンをクリックします。選択したパラメータファイル(.usrsまたは.usr)に複数軸の情報がある場合,次のウィンドウが表示されます。比較する軸を選択して,[OK] ボタンをクリックしてください。パラメータファイル(.usrsまたは.usr)のパラメータとの比較が完了すると,[パラメータ編集] ウィンドウに比較結果が表示されます。比較結果を反映する対象軸が複数ある場合,次のウィンドウが表示されます。
対象軸を選択して,[OK] ボタンをクリックします。パラメータファイルのパラメータとすべてのパラメータが一致した場合は,次のダイアログボックスが表示されます。[OK] ボタンをクリックしてください。比較結果に表示されるパラメータは,[比較表示設定] エリアの[相違のみ]のON/OFFで設定します。
初期表示では,[ON] が選択された表示になっています。
[相違のみ]がONの場合
[相違のみ]がOFFの場合 - 対象軸に反映させたいパラメータを選択します。
- [設定値の反映] グループの [設定値の反映] をクリックします。比較結果が表示された [パラメータ編集] ウィンドウでもパラメータを個別に編集することができます。
- [OK] ボタンをクリックします。
基準値が対象軸のパラメータに反映されます。[パラメータ編集] ウィンドウで比較して反映したパラメータは,サーボパックに書き込まれていないため,サーボパックのパラメータに反映されておりません。
比較して反映したパラメータをサーボパックに書き込む場合は,[閉じる] グループの [比較と反映を終了] をクリックした後に,[パラメータ編集] ウィンドウで [サーボへ書き込む] グループの [編集中パラメータ] をクリックしてください。
以上で,パラメータをパラメータファイル(.usrsまたは.usr)のパラメータと比較して反映する手順は完了です。
パラメータを他の軸のパラメータと比較して反映する
[パラメータ編集] ウィンドウで編集したパラメータを,他の軸のパラメータと比較します。
比較して異なっていたパラメータは,対象軸のパラメータとして反映させることができます。
パラメータを他の軸のパラメータと比較して反映する手順を以下に示します。
- [メニュー] ウィンドウの [パラメータ編集] をクリックします。
[パラメータ編集] ウィンドウが表示されます。 - パラメータを比較するサーボパック(基準軸)の任意のパラメータをクリックします。
- [機能] グループの [比較と反映] をクリックします。
- [他の軸と比較] をクリックします。
- 比較する対象軸を選択し,[OK] ボタンをクリックします。他の軸のパラメータとの比較が完了すると,[パラメータ編集] ウィンドウに比較結果が表示されます。比較する対象軸は複数選択できます。比較する対象軸が複数ある場合,対象軸を選択して,[OK] ボタンをクリックします。他の軸のパラメータとすべてのパラメータが一致した場合は,次のダイアログボックスが表示されます。[OK] ボタンをクリックしてください。比較結果に表示されるパラメータは,[比較表示設定] エリアの[相違のみ]のON/OFFで設定します。
初期表示では,[ON] が選択された表示になっています。
[相違のみ]がONの場合
[相違のみ]がOFFの場合 - 対象軸に反映させたいパラメータを選択します。
- [設定値の反映] グループの [設定値の反映] をクリックします。比較結果が表示された [パラメータ編集] ウィンドウでもパラメータを個別に編集することができます。
- [OK] ボタンをクリックします。
基準値が対象軸のパラメータに反映されます。[パラメータ編集] ウィンドウで比較して反映したパラメータは,サーボパックに書き込まれていないため,サーボパックのパラメータに反映されておりません。
比較して反映したパラメータをサーボパックに書き込む場合は,[閉じる] グループの [比較と反映を終了] をクリックした後に,[パラメータ編集] ウィンドウで [サーボへ書き込む] グループの [編集中パラメータ] をクリックしてください。
以上で,パラメータを他の軸のパラメータと比較して反映する手順は完了です。
お気に入り登録する
任意のパラメータをお気に入り登録します。
その手順を以下に示します。
- [メニュー] ウィンドウの [パラメータ編集] をクリックします。
[パラメータ編集] ウィンドウが表示されます。 - [機能] グループの [お気に入り] をクリックします。
- お気に入りパラメータ名称を入力します。
- 左のパラメータから登録したいパラメータを選択し,[追加>]ボタンをクリックします。
- [OK] ボタンをクリックします。
[カテゴリ] エリアにお気に入りパラメータ名称が表示されます。
サーボパックをリストから除外する
[パラメータ編集] ウィンドウに表示しているサーボパックをリストから削除します。
サーボパックをリストから削除する手順を以下に示します。
- [メニュー] ウィンドウの [パラメータ編集] をクリックします。
[パラメータ編集] ウィンドウが表示されます。 - リストから除外するサーボパックの任意のパラメータをクリックします。
- [表示] グループの [サーボをリストから除外] をクリックします。
- [はい] ボタンをクリックします。
選択したサーボパックがリストから除外されます。
以上で,サーボパックをリストから削除する手順は完了です。
4.2.4 セーフティモジュールのパラメータを設定する:ASM-X以外
概要
セーフティモジュールが装着されたサーボパックとオンライン接続して,[パラメータ編集] ウィンドウでセーフティモジュールのパラメータを編集した場合,以下の操作を行うには,セーフティモジュールのアクセスモードを編集モードに変更する必要があります。
- セーフティモジュールのパラメータをサーボパックに書き込む場合
- セーフティモジュールのパラメータをパラメータファイル(.usrs)に書き出す場合
- セーフティモジュールのパラメータをCSVファイル(.csv)に書き出す場合
- プロジェクトファイルにセーフティモジュールのパラメータ設定値を保存する場合
- セーフティモジュールのパラメータを工場出荷時に戻す場合
上記以外の操作は,[パラメータ編集] ウィンドウの操作と同じです。操作手順については, 一覧から任意のパラメータを設定するを参照してください。
(注)ASM-Xをご使用の場合で,ASM-Xや機能安全対応エンコーダのパラメータを設定するときは,以下の項を参照してください。
→概要
→機能安全対応エンコーダのパスワードを設定する/変更する
| 番号 | 項目 | 内容 | 参照 |
|---|---|---|---|
| (1) | サーボへ書き込む (編集中パラメータ) | [パラメータ編集] ウィンドウで編集したパラメータ(セーフティパラメータを含む)をサーボパックに書き込みます。 書き込むパラメータの対象は,選択している軸の編集したパラメータ(セーフティパラメータを含む)になります。 | 編集中のパラメータ(セーフティパラメータを含む)をサーボパックに書き込む |
| (2) | サーボへ書き込む (全パラメータ) | 選択した軸のすべてのパラメータ(セーフティパラメータを含む)をサーボパックに書き込みます。 | すべてのパラメータ(セーフティパラメータを含む)をサーボパックに書き込む |
| (3) | ファイル (エクスポート) | [パラメータ編集] ウィンドウのパラメータ(セーフティパラメータを含む)をパラメータファイル (.usrs),またはCSVファイル (.csv) に書き出します。 書き出すパラメータの対象は,選択しているサーボパックのすべてのパラメータになります。 | パラメータ(セーフティパラメータを含む)をパラメータファイル (.usrs) に書き出す,パラメータをCSV (.csv) ファイルに書き出す |
| (4) | プロジェクト (プロジェクトに保存) | [パラメータ編集] ウィンドウに表示しているパラメータ(セーフティパラメータを含む)のパラメータ設定値を,パラメータセットとしてプロジェクトファイルに保存します。パラメータセットは最大10件まで保存することができます。 | プロジェクトファイルにパラメータ(セーフティパラメータを含む)設定値を保存する |
| (5) | 機能 (初期化) | 選択したサーボパックのパラメータ(セーフティパラメータを含む)を工場出荷時に戻します。 | パラメータ(セーフティパラメータを含む)を工場出荷時に戻す |
| (6) | パラメータリスト | パラメータ項目と各サーボパックのパラメータ設定値が表示されます。 | パラメータリスト |
パラメータリスト

| 番号 | 項目 | 内容 |
|---|---|---|
| (1) | セーフティパラメータアイコン | セーフティパラメータには, アイコンが表示されます。 |
| (2) | パラメータ番号 | パラメータ番号が表示されます。 |
| (3) | パラメータ名称 | パラメータ名称が表示されます。 |
| (4) | [パラメータ名称フィルタ] ボタン | [パラメータ名称フィルタ] ボタンをクリックすると,[パラメータ名称フィルタメニュー] が表示されます。 |
| (5) | 単位 | パラメータに設定する「最小」設定単位(設定値の刻み)を示します。単位がないパラメータの場合は,「-」が表示されます。 |
| (6) | 接続アイコン | サーボパックの接続状態をアイコンで示します。 オンライン状態のときは, アイコンが表示されます。オフライン状態のときは, アイコンが表示されます。 |
| (7) | サーボパック名称 | サーボパック名称が表示されます。 |
| (8) | 軸名称 | 軸名称が表示されます。 |
パラメータ名称フィルタメニュー

| 番号 | 項目 | 内容 |
|---|---|---|
| (1) | 抽出条件1 | [パラメータ編集] ウィンドウに表示されるパラメータの抽出条件を設定します。 [抽出条件の指定] から抽出条件を選択し,値を入力します。 選択可能な抽出条件を以下に示します。
|
| (2) | 論理演算 | 抽出条件1と抽出条件2の組合せを,[And] または [Or] をクリックします。 |
| (3) | 抽出条件2 | 抽出条件1と同様です。 |
| (4) | [適用] ボタン | [適用] ボタンをクリックすると,設定した抽出条件が適用された [パラメータ編集] ウィンドウに戻ります。 |
| (5) | [リセット] ボタン | 設定したパラメータの抽出条件をクリアします。 |
| (6) | [キャンセル] ボタン | 設定したパラメータの抽出条件を適用せずに,[パラメータ編集] ウィンドウに戻ります。 |
編集中のパラメータ(セーフティパラメータを含む)をサーボパックに書き込む
[パラメータ編集] ウィンドウで編集したパラメータ(緑色のセル,セーフティパラメータを含む)をサーボパックに書き込みます。対象の軸は,選択されている軸(オレンジ色の列タイトル)になります。
選択されている軸の複数のパラメータが編集中の場合は,編集中のすべてのパラメータ(セーフティパラメータを含む)がサーボパックに書き込まれます。
編集中のパラメータ(セーフティパラメータを含む)をサーボパックに書き込む手順を以下に示します。
- [パラメータ編集] ウィンドウを表示して,パラメータを編集します。
パラメータを編集する手順は,パラメータを編集するを参照してください。 - [サーボへ書き込む] グループの [編集中パラメータ] をクリックします。
編集中のパラメータがサーボパックに書き込まれ,セルの色は白色になります。編集中のパラメータを個別にサーボパックに書き込む場合は,以下の操作でも行うことができます。- 編集したパラメータ(緑色のセル)のセルをクリックします。
- セルメニューにマウスのカーソルを移動します。
ボタンをクリックします。
編集中のパラメータがサーボパックに書き込まれ,セルの色は白色になります。
- [セーフティモジュールのパラメータを対象とします] にチェックを付け,コードに「0000」を入力します。
- [はい] ボタンをクリックします。
[セーフティモジュールのパラメータの再確認] ウィンドウが表示されます。 - [編集パラメータの値に間違いはありません。書込みを継続します。] にチェックを付け,[書込み] ボタンをクリックします。
- [すべてのパラメータが正しく書き込まれたことを確認しました。] にチェックを付け,[OK] ボタンをクリックします。
- [OK] ボタンをクリックして,サーボパックの電源を再投入します。
以上で,編集中のパラメータをサーボパックに書き込む手順は完了です。
すべてのパラメータ(セーフティパラメータを含む)をサーボパックに書き込む
選択されている軸(オレンジ色の列タイトル)のすべてのパラメータ(セーフティパラメータを含む)をサーボパックに書き込みます。
すべてのパラメータ(セーフティパラメータを含む)をサーボパックに書き込む手順を以下に示します。
- [パラメータ編集] ウィンドウを表示して,サーボパックに書き込むパラメータを表示します。
パラメータを編集する手順は,パラメータを編集するを参照してください。
パラメータファイルを開く手順は,パラメータをサーボパック単位のパラメータファイル (.usrs) から読み込む,パラメータを軸単位のパラメータファイル (.usr) から読み込むを参照してください。 - [サーボへ書き込む] グループの [全パラメータ] をクリックします。
すべてのパラメータがサーボパックに書き込まれ,セルの色は白色になります。 - [セーフティモジュールのパラメータを対象とします] にチェックを付け,コードに「0000」を入力します。
- [はい] ボタンをクリックします。
[セーフティモジュールのパラメータの再確認] ウィンドウが表示されます。 - [編集パラメータの値に間違いはありません。書込みを継続します。] にチェックを付け,[書込み] ボタンをクリックします。
- [すべてのパラメータが正しく書き込まれたことを確認しました。] にチェックを付け,[OK] ボタンをクリックします。
- [OK] ボタンをクリックして,サーボパックの電源を再投入します。
以上で,すべてのパラメータ(セーフティパラメータを含む)をサーボパックに書き込む手順は完了です。
パラメータ(セーフティパラメータを含む)をパラメータファイル(.usrs)に書き出す
[パラメータ編集] ウィンドウで編集したパラメータ(セーフティパラメータを含む)を,パラメータファイル (.usrs) に書き出します。パラメータファイル (.usrs) には,サーボパック単位のパラメータ(セーフティパラメータを含む)が保存されます。
パラメータ(セーフティパラメータを含む)をパラメータファイル (.usrs) に書き出す手順を以下に示します。
- [パラメータ編集] ウィンドウを表示して,パラメータを編集します。
パラメータを編集する手順は,パラメータを編集するを参照してください。 - パラメータファイル (.usrs) に書き出すサーボパックの任意のパラメータをクリックします。
- [ファイル] グループの [エクスポート] をクリックします。
- [Usrs(サーボ単位)] をクリックします。
- [セーフティモジュールのパラメータを対象とします] チェックボックスをクリックし,[コード入力] ボックスに「0000」を入力します。
- [はい] ボタンをクリックします。
[エクスポート] ウィンドウが表示されます。 - パラメータファイル (.usrs) を保存する場所とファイル名を入力し,[保存] ボタンをクリックします。
以上で,パラメータ(セーフティパラメータを含む)をパラメータファイル (.usrs) に書き出す手順は完了です。
プロジェクトファイルにパラメータ(セーフティパラメータを含む)設定値を保存する
[パラメータ編集] ウィンドウで編集したパラメータ(セーフティパラメータを含む)設定値を,パラメータセットとしてプロジェクトファイルに保存します。パラメータセットは最大10件まで保存することができます。
パラメータセットには,サーボパック単位のパラメータが保存されます。
プロジェクトファイルにパラメータ(セーフティパラメータを含む)設定値を保存する手順を以下に示します。
- [パラメータ編集] ウィンドウを表示して,パラメータを編集します。
パラメータを編集する手順は, パラメータを編集するを参照してください。 - パラメータ設定値を保存するサーボパックの任意のパラメータをクリックします。
- [プロジェクト] グループの [プロジェクトに保存] をクリックします。
- [セーフティモジュールのパラメータを対象とします] にチェックを付け,コードに「0000」を入力します。
- [はい] ボタンをクリックします。
- [OK] ボタンをクリックします。
以上で,プロジェクトファイルにパラメータ(セーフティパラメータを含む)設定値を保存する手順は完了です。
パラメータ(セーフティパラメータを含む)を工場出荷時に戻す
サーボパックのパラメータ(セーフティパラメータを含む)を工場出荷時に戻します。初期化されるパラメータは,選択されている軸(オレンジ色の列タイトル)のパラメータが対象になります。
パラメータ(セーフティパラメータを含む)を工場出荷時に戻す手順を以下に示します。
- [メニュー] ウィンドウの [パラメータ編集] をクリックします。
[パラメータ編集] ウィンドウが表示されます。 - パラメータを工場出荷時に戻す軸の任意のパラメータをクリックします。
- [機能] グループの [初期化] をクリックします。
- [出荷時設定へ戻す] をクリックします。
- [セーフティモジュールのパラメータを対象とします] にチェックを付け,コードに「0000」を入力します。
- [はい] ボタンをクリックします。
サーボパックのパラメータを工場出荷時に戻す操作が開始されます。 - [OK] ボタンをクリックします。
以上で,パラメータ(セーフティパラメータを含む)を工場出荷時に戻す手順は完了です。
4.2.5 旧シリーズのパラメータを新シリーズのパラメータに変換する
パラメータコンバータは,旧シリーズサーボパックパラメータデータを,新シリーズサーボパックパラメータデータに変換する機能です。旧シリーズサーボパックパラメータのファイルを指定すると,新シリーズサーボパックのパラメータへ自動で変換し,ファイル作成を行います。
ただし,変換に対応しているシリーズの組合せは以下に示す2種類です。
| 番号 | 旧シリーズサーボパック | 新シリーズサーボパック |
|---|---|---|
| (1) | Σ,Σ-Ⅱ,Σ-Ⅲ,Σ-V | Σ-7 |
| (2) | Σ-7 | Σ-X |
旧シリーズのパラメータを新シリーズのパラメータに変換する手順を以下に示します。
- [メニュー] ウィンドウの [その他] の [パラメータコンバータ] をクリックします。
[パラメータコンバータ] ウィンドウが表示されます。 - [参照] ボタンをクリックします。
[ファイルを開く] ウィンドウが表示されます。 - 変換元となる旧シリーズ サーボパックのパラメータファイルを選択します。
- [開く] ボタンをクリックします。
選択したファイルのデータが取り込まれ, [パラメータコンバータ] ウィンドウの変換元の欄に,取り込んだデータのファイル名,機種名,コメントが表示されます。
また,変換先の機種名が自動設定されます。変換できないファイルを選択した場合は,次のダイアログボックスが表示されます。
[OK] ボタンをクリックして,対応しているシリーズのパラメータファイルを選択してください。 - [保存先] ボタンをクリックします。
[名前を付けて保存] ウィンドウが表示されます。 - 変換後のパラメータファイルの保存先を選択します。
- ファイル名を設定し,[保存] ボタンをクリックします。
設定が[パラメータコンバータ] ウィンドウに反映されます。 - 必要に応じて,サーボパック機種を [機種] の一覧から選択します。
自動設定では,変換元のサーボパックと同じ容量,もしくは最も近い容量に自動設定されています。 - [変換] ボタンをクリックします。
変換元旧シリーズ サーボパックのパラメータデータが,変換先新シリーズ サーボパックのパラメータデータに変換され,パラメータファイルが新たに作成されます。
変換が完了すると,変換結果が表示されます。[変換ログ (csv) を同時に保存する] にチェックを付け,[変換] ボタンをクリックした場合は,変換時にパラメータファイルと同ファイル名のCSVファイル形式のログファイルが作成されます。
ログファイルは,パラメータファイルと同じ保存先に保存されます。
ログファイルの内容を以下に示します。
「要確認」欄の「*○」は,以下内容を表しています。*1 変換後の値が,Σ-7シリーズ サーボパックの出荷時設定と異なるパラメータ *2 変換後の値が,Σ-7シリーズ サーボパックでは設定範囲外となるパラメータ
(Σ-7シリーズ サーボパックの出荷時設定に自動設定されます。)*3 旧Σシリーズ サーボパックとΣ-7シリーズ サーボパック間で性能が異なるパラメータ - 必要に応じて,変換結果を再調整してください。
変換結果の表示は,以下のとおり,色によって区別されています。青字: 変換後の値が,変換元旧シリーズ サーボパックの出荷時設定と異なるパラメータ 赤字: 変換後の値が,変換元旧シリーズ サーボパックでは設定範囲外となるパラメータ
(変換後新シリーズ サーボパックの出荷時設定に自動設定されます。)黄色網かけ: 変換元旧シリーズ サーボパックと変換先新シリーズ サーボパック間で性能が異なるパラメータ - [完了] ボタンをクリックします。
以上で,旧シリーズのパラメータを新シリーズのパラメータに変換する手順は完了です。
- 変換結果の調整方法については,パラメータを編集するを参照してください。
- 変換結果の確認,調整が完了したら,サーボパックからパラメータを読み込んでください。
パラメータの読込み手順については,すべてのパラメータをサーボパックから読み込むを参照してください。
4.2.6 パラメータファイルのパラメータを確認する
SigmaWin+で編集できるサーボパックのパラメータには,以下の2種類のタイプがあります。
- 数値設定タイプ
- 機能選択タイプ
パラメータファイルのパラメータを確認する手順を以下に示します。
- SigmaWin+のメインウィンドウの [ホーム] ボタンをクリックします。
[ホーム] ウィンドウが表示されます。 - [パラメータファイルを開く] をクリックします。
[開く] ウィンドウが表示されます。 - 開きたいパラメータファイルを選択し,[開く] ボタンをクリックします。
[パラメータ編集] ウィンドウが表示されます。
[パラメータ編集] ウィンドウのパラメータの確認の操作項目は,以下になります。
各操作項目は,下表の該当する参照先を参照してください。操作項目 内容 参照 パラメータを編集する [パラメータ編集] ウィンドウ上のパラメータを編集します。 パラメータを編集する パラメータをサーボパック単位のパラメータファイル (.usrs) から読み込む パラメータをサーボパック単位のパラメータファイル (.usrs) から読み込んで,[パラメータ編集] ウィンドウに表示します。 パラメータをサーボパック単位のパラメータファイル (.usrs) から読み込む パラメータを軸単位のパラメータファイル (.usr) から読み込む パラメータを軸単位のパラメータファイル (.usr) から読み込んで,[パラメータ編集] ウィンドウに表示します。 パラメータを軸単位のパラメータファイル (.usr) から読み込む パラメータをパラメータファイル (.usrs) に書き出す [パラメータ編集] ウィンドウ上のパラメータをパラメータファイル (.usrs) に書き出します。 パラメータをパラメータファイル (.usrs) に書き出す パラメータをCSVファイル (.csv) に書き出す [パラメータ編集] ウィンドウ上のパラメータをCSVファイル (.csv) に書き出します。 パラメータをCSVファイル (.csv) に書き出す パラメータを工場出荷時のパラメータと比較する [パラメータ編集] ウィンドウ上のパラメータを工場出荷時のパラメータと比較します。 パラメータを工場出荷時のパラメータと比較する
4.3 入出力信号の接続を行う
4.3.1 概要
[I/O信号割り付け] ウィンドウでは,サーボパックの入力信号と出力信号の割付けを設定できます。
サーボパックの入出力信号の状態を確認したり,配線状態をモニタすることもできます。
入出力信号の配線状態のモニタ方法については,サーボパックの配線状態をモニタするを参照してください。

| 番号 | 項目 | 内容 | 参照 |
|---|---|---|---|
| (1) | 信号を割り付ける (書き込み) | [入力信号] タブページ,および [出力信号] タブページで変更した割付けを適用します。 | 入力信号の割付けを変更する,出力信号の割り付けを変更する |
| (2) | 信号を割り付ける (方式の変更) | サーボパックの入出力信号の割付け方式を設定します。 選択しているサーボパックのモデルによって,選択できる方式が異なります。 | 入力信号の割付けを変更する,出力信号の割り付けを変更する |
| (3) | 信号を割り付ける (一覧表示) | サーボパックの入出力信号の割付け状態が確認できます。 | 入出力信号の割付けを確認する |
| (4) | [入力信号] タブページ,[出力信号] タブページ,[補足情報]タブページ | 入力信号,または出力信号の状態が表示されます。 それぞれのタブページで,信号の割付けを変更します。 アナログ電圧・パルス列指令形のサーボパックの場合に表示される [補足情報] タブページでは,指令入力値を確認することができます。 | 入力信号の割付けを変更する,出力信号の割付けを変更する,サーボパックの配線状態をモニタする |
4.3.2 入力信号の割り付けを変更する
サーボパックの入出力信号コネクタ (CN1) には,あらかじめ機能が割り付けられていますが,一部の端子は,別の機能を割り付けたり,極性の変更ができます。
入力信号の割付けを変更する手順を以下に示します。
- [メニュー] ウィンドウの [I/O信号割り付け] をクリックします。
[I/O信号割り付け] ウィンドウが表示されます。 - [信号を割り付ける] グループの [方式の変更] をクリックします。
[信号割り付け方式の変更] ウィンドウが表示されます。 - [割り付け方式の変更] から割付方式を選択します。選択できる割付け方式は,オンライン接続しているサーボパックによって異なります。詳細については,お使いのサーボパックのユーザーズマニュアルを参照してください。
- [変更/ソフトウェアリセット] ボタンをクリックします。
ソフトウェアリセットが実行されて,[I/O信号割り付け] ウィンドウに戻ります。 - [入力信号] タブをクリックし,変更したい信号の[ピン番号] のセルをクリックします。
- ピン番号を選択し,ENTERキーを押します。
変更された信号のセルは,背景色が緑色になります。 - 変更したい信号の[極性]のセルをクリックします。
- 極性を選択し,ENTERキーを押します。
変更された信号のセルは,背景色が緑色になります。 - [信号を割り付ける] グループの [書き込み] をクリックします。
[信号割り付け情報の書込み] ウィンドウが表示されます。 - [変更/ソフトウェアリセット] ボタンをクリックします。
ソフトウェアリセットが実行されて,変更した入力信号の割付けが反映され,セルの色は白色になります。
以上で,入力信号の割付けを変更する手順は完了です。
4.3.3 出力信号の割り付けを変更する
サーボパックの入出力信号コネクタ (CN1) には,あらかじめ機能が割り付けられていますが,一部の端子は,別の機能を割り付けたり,極性を変更することができます。
出力信号の割付けを変更する手順を以下に示します。
- [メニュー] ウィンドウの [I/O信号割り付け] をクリックします。
[I/O信号割り付け] ウィンドウが表示されます。 - [信号を割り付ける] グループの [方式の変更] をクリックします。
[信号割り付け方式の変更] ウィンドウが表示されます。 - [割り付け方式の変更] から割付方式を選択します。選択できる割付け方式は,オンライン接続しているサーボパックによって異なります。詳細については,お使いのサーボパックのユーザーズマニュアルを参照してください。
- [変更/ソフトウェアリセット] ボタンをクリックします。
ソフトウェアリセットが実行されて,[I/O信号割り付け] ウィンドウに戻ります。 - [出力信号] タブをクリックし,出力信号タブページを表示します。
- 変更したい信号の[ピン番号] のセルをクリックします。
- ピン番号を選択し,ENTERキーを押します。
変更された信号のセルは,背景色が緑色になります。 - 変更したい信号の[極性]のセルをクリックします。
- 極性を選択し,ENTERキーを押します。
変更された信号のセルは,背景色が緑色になります。 - [信号を割り付ける] グループの [書き込み] をクリックします。
[信号割り付け情報の書込み] ウィンドウが表示されます。 - [変更/ソフトウェアリセット] ボタンをクリックします。
ソフトウェアリセットが実行されて,変更した出力信号の割付けが反映され,セルの色は白色になります。
以上で,出力信号の割付けを変更する手順は完了です。
4.3.4 入出力信号の割り付けを確認する
サーボパックの入出力信号コネクタ (CN1) の割付けは,まとめて確認することができます。
現在のサーボパックの入出力信号の割付けを確認する手順を以下に示します。
- [メニュー] ウィンドウの [I/O信号割り付け] をクリックします。
[I/O信号割り付け] ウィンドウが表示されます。 - [信号を割り付ける] グループの [一覧表示] をクリックします。
現在のサーボパックの割付状態が表示されます。 - 入出力信号の割付けを確認します。
- [OK] ボタンをクリックします。
以上で,入力信号の割付けを確認する手順は完了です。
4.4 絶対値エンコーダの設定を行う
4.4.1 概要
絶対値エンコーダをご使用の場合は,以下の2つの操作が必要になります。
それぞれの操作の詳細について,説明いたします。
絶対値エンコーダをセットアップ(初期化)する
絶対値エンコーダを使用したシステムは,立ち上げ時にマルチターンデータの初期化が必要です。そのため,初めて電源を投入した場合など,初期化が必要なときに絶対値エンコーダ関連のアラーム (A.810, A.820) が発生します。絶対値エンコーダのセットアップ(初期化)を行うことでマルチターンデータの初期化が行われ,絶対値エンコーダ関連のアラームがクリアされます。
絶対値エンコーダのマルチターンデータの上限を設定する
ターンテーブルなどの回転体の位置制御をする場合や,A.CC0 (マルチターンリミット値不一致アラーム) が発生した場合に,マルチターンリミットを設定する必要があります。
4.4.2 絶対値エンコーダをセットアップ(初期化)する
絶対値エンコーダを使用したシステムは,立ち上げ時にマルチターンデータの初期化が必要です。そのため,初めて電源を投入した場合など,初期化が必要なときに絶対値エンコーダ関連のアラーム (A.810, A.820) が発生します。絶対値エンコーダのセットアップ(初期化)を行うことでマルチターンデータの初期化が行われ,絶対値エンコーダ関連のアラームがクリアされます。
以下に示す状態のときに,絶対値エンコーダのセットアップ(初期化)を実行してください。
- A.810(エンコーダバックアップアラーム)が発生したとき
- A.820(エンコーダチェックサムアラーム)が発生したとき
- システムを最初に立ち上げたとき
- 絶対値エンコーダのマルチターンデータを初期化したいとき
- サーボモータを交換したとき
- 絶対値エンコーダのセットアップを実行すると,マルチターンデータは -2 ~ +2 回転までの値になります。機械系の基準位置が変わりますので,上位装置の基準位置をセットアップ後の位置に合わせてください。
上位装置の位置合せを行わずに機械を稼働させると,予期せぬ機械の動作により,人身事故や機械の破損につながるおそれがあります。
- 以下の場合は,マルチターンデータがないので(常時ゼロなので),絶対値エンコーダのセットアップ(初期化)を実行する必要はありません。絶対値エンコーダ関連のアラーム(A.810, A.820) が発生することもありません。
- 1回転絶対値エンコーダを使用する場合
- エンコーダを1 回転絶対値エンコーダとして使用する設定(Pn002 = n.□2□□) の場合
- バッテリレス絶対値エンコーダを使用する場合,初めて電源投入したときに,A.810(エンコーダバックアップアラーム)が発生します。絶対値エンコーダのセットアップ(初期化)を実施後,A.810 が発生しなくなります。
絶対値エンコーダをセットアップ(初期化)する手順を以下に示します。
- サーボオフ状態であることを確認します。
- [メニュー] ウィンドウの [絶対値エンコーダリセット] をクリックします。
- [続行] ボタンをクリックします。
セットアップを行わない場合は,[中止] ボタンをクリックします。メインウィンドウに戻ります。 - [設定実行] ボタンをクリックします。
[アラーム名称] 欄には,現在発生しているアラームのコードと名称が表示されます。 - [続行] ボタンをクリックします。
リセットを行わない場合は,[中止] ボタンをクリックします。1つ前のウィンドウに戻ります。 - [OK] ボタンをクリックします。
セットアップが実行されます。
<セットアップがうまくいかなかった場合>
サーボパックがサーボオンした状態でセットアップを実行すると,以下のダイアログボックスが表示され,処理が中断されます。
[OK] ボタンをクリックして,メインウィンドウに戻ります。サーボオフして,手順1から開始してください。
<セットアップが完了した場合>
セットアップが完了した場合,次のダイアログボックスが表示されます。
[絶対値エンコーダ・セットアップ] ウィンドウに戻ります。 - 設定を有効にするために,サーボパックの電源を再投入します。
以上で,絶対値エンコーダをセットアップ(初期化)する手順は完了です。
4.4.3 絶対値エンコーダのマルチターンデータの上限を設定する
マルチターンリミット(マルチターンデータの上限)は,ターンテーブルなどの回転体の位置制御をする場合に使用します。
例えば,下図のようなターンテーブルを一方向にのみ動かす機械を想定してみます。
一方向にしか回転しないため,絶対値エンコーダが計数できる回転数の上限をいつかは超えてしまいます。
このときに,サーボモータの回転数とターンテーブルの回転数が,整数比の関係において端数が生じないようにするためにマルチターンリミットを使用します。
上図のようにモータ回転数とターンテーブル回転数の比がm:n の機械の場合は,m から1 を引いた値がマルチターンリミット (Pn205) の設定値となります。
Pn205 (マルチターンリミット) = m - 1
m = 100,n = 3 (サーボモータが100 回転したときにターンテーブルが3 回転)とした場合のモータ回転数とターンテーブル回転数の関係を以下の図に示します。
Pn205 に「99」を設定します。
Pn205 = 100 - 1 = 99
出荷時設定以外の設定に変更した場合のデータの変化は,以下のようになります。
- サーボモータがマルチターンデータ0 で負方向に回転すると,マルチターンデータはPn205 の設定値へ変化します。
- マルチターンデータがPn205 の設定値で正方向に回転すると,マルチターンデータは0 へ変化します。
Pn205 には「希望するマルチターンデータ-1」の値を設定してください。
絶対値エンコーダのマルチターンデータの上限を設定する手順を以下に示します。
- [メニュー] ウィンドウの [マルチターンリミット設定] をクリックします。
[マルチターンリミット設定] ウィンドウが表示されます。 - [続行] ボタンをクリックします。
マルチターンリミット設定を行わない場合は,[中止] ボタンをクリックします。メインウィンドウに戻ります。 - 設定値を変更し,[サーボへ書込み] ボタンをクリックします。
- [OK] ボタンをクリックします。
- サーボパックの電源を再投入します。
サーボパックへの設定は有効になりますが,サーボモータへの設定が完了していないため,「A.CC0 (マルチターンリミット不一致)」アラームが発生します。 - [メニュー] ウィンドウの [マルチターンリミット設定] ボタンをクリックします。
- [続行] ボタンをクリックします。
- [モータへ書込み] ボタンをクリックします。
設定値を変更したい場合は,[再変更] ボタンをクリックします。 - [OK] ボタンをクリックします。
以上で,絶対値エンコーダのマルチターンデータの上限を設定する手順は完了です。
4.5 リニアエンコーダの設定を行う
4.5.1 概要
リニアサーボモータをご使用の場合は,以下の3つの操作が必要になります。
それぞれの操作の詳細を,以下に説明いたします。
リニアサーボモータの磁極を検出する
磁極センサなしリニアサーボモータをご使用の場合は,磁極検出を実行する必要があります。 磁極検出とは,サーボモータの電気角座標の位置(電気角位相)を検出することです。サーボシステムは,サーボモータの電気角座標の位置が正確に分かっていないと,正常にサーボモータを制御することができません。
絶対値リニアエンコーダの原点位置を設定する
絶対値リニアエンコーダをご使用の場合は,リニアエンコ-ダの原点位置を設定する必要があります。
接続されている絶対値エンコーダに現在の位置を,原点位置として設定します。
モータパラメータをリニアエンコーダに書き込む
シリアル変換ユニットを中継せずにリニアエンコーダとサーボパックとを接続する場合は,モータパラメータをリニアエンコーダに書き込む必要があります。モータパラメータは,サーボパックがリニアサーボモータを駆動するために必要な情報です。
4.5.2 リニアサーボモータの磁極を検出する
- 本機能実行中はリニアサーボモータが通電状態となるため,感電しないように注意してください。
また,実行中はリニアサーボモータが大きく動くことがありますので,モータ可動部に近寄らないようにしてください。
磁極センサなしリニアサーボモータをご使用の場合,電源投入後に磁極検出を行う必要があります。
この機能では,磁極検出を実行し,位相情報をサーボパックとリニアエンコーダに記憶します。
リニアサーボモータの磁極を検出する手順を,以下に示します。
- [メニュー] ウィンドウの [磁極検出] をクリックします。
[磁極検出] ウィンドウが表示されます。 - [続行] ボタンをクリックします。
磁極検出を行わない場合は,[中止] ボタンをクリックします。メインウィンドウに戻ります。 - [検出開始] ボタンをクリックします。
磁極検出が実行されます。
以上で,リニアサーボモータの磁極を検出する手順は完了です。
4.5.3 絶対値リニアエンコーダの原点位置を設定する
- 絶対値リニアエンコーダの原点位置設定は,接続している絶対値エンコーダに現在位置を原点位置として設定します。実行前には必ず,本マニュアルを確認してください。
特に以下の点には注意してください。- 原点位置設定後は,必ず機械系の再設定を行うようにしてください。
接続している絶対値リニアエンコーダの絶対位置が0にクリアされ,機械系は今までとは異なった位置データになります。
このままの状態で機械を動かすと大変危険です。人身事故または機械の破損が起きるおそれがあります。 - 絶対値リニアエンコーダの原点位置設定前に以下の条件を満たしてください。
- サーボオフ状態である。
- 磁極検出が完了している。
- 絶対値リニアエンコーダの原点位置設定後は,サーボパックの電源再投入を必ず行ってください。
絶対値リニアエンコーダの原点位置設定は,電源再投入後,有効になります。
- 原点位置設定後は,必ず機械系の再設定を行うようにしてください。
絶対値リニアエンコーダの原点位置の設定手順を以下に示します。
- [メニュー] ウィンドウの [原点位置設定] をクリックします。
[原点位置設定] ウィンドウが表示されます。 - [続行] ボタンをクリックします。
絶対値リニアエンコーダの原点位置設定を行わない場合は,[中止] ボタンをクリックします。
メインウィンドウに戻ります。 - [設定実行] ボタンをクリックします。
- [続行] ボタンをクリックします。
絶対値リニアエンコーダの原点位置設定を行わない場合は,[中止] ボタンをクリックします。
一つ前の画面に戻ります。 - [OK] ボタンをクリックします。
メインウィンドウに戻ります。 - 設定を有効にするために,サーボパックの電源を再投入します。
以上で,絶対値リニアエンコーダの原点位置の設定は完了です。
4.5.4 モータパラメータをリニアエンコーダに書き込む
- 書込み前にサーボモータおよびリニアエンコーダ情報を確認してください。
正しいモータパラメータが書き込まれなかった場合,サーボモータの暴走や焼損につながるおそれがあり,けが,機器破損,火災の原因となります。
ご使用のリニアエンコーダのモータパラメータをリニアエンコーダに書き込む手順を以下に示します。
- リニアエンコーダに書き込みたいモータ定数ファイルを,当社のホームページ (http://www.e-mechatronics.com/) からダウンロードします。
- [メニュー] ウィンドウの [モータ定数スケール書込み] をクリックします。
[モータ定数スケール書込み] ウィンドウが表示されます。 - [OK] ボタンをクリックします。
モータパラメータの書込みを行わない場合は,[キャンセル] ボタンをクリックします。メインウィンドウに戻ります。
読込みが開始されると次のウィンドウが表示されます。
読込みが正常に行われると,[モータ定数スケール書込み-ファイル選択] ウィンドウが表示されます。 - [参照] ボタンをクリックします。
[ファイルを開く] ウィンドウが表示されます。 - ダウンロードしたモータ定数ファイルを選択して,[開く] ボタンをクリックします。
- ご使用のサーボモータに適合するモータ定数ファイル情報が表示されていることを確認し,[次へ] ボタンをクリックします。
モータパラメータの書込みを行わない場合は,[キャンセル] ボタンをクリックします。メインウィンドウに戻ります。 - [書込み実行] ボタンをクリックします。
- [はい] ボタンをクリックします。
書込みが開始されると次のウィンドウが表示されます。
書込みが正常に行われると,[モータ定数スケール書込み-スケール書込み] ウィンドウに戻ります。 - [完了] ボタンをクリックします。
- [OK] ボタンをクリックします。
メインウィンドウに戻ります。 - 設定を有効にするために,サーボパックの電源を再投入します。
以上で,モータパラメータの書込みは完了です。
4.6 モータパラメータをサーボパックに書き込む
- 書込み前に主軸モータの情報を確認してください。
正しいモータ定数ファイルが書き込まれなかった場合,主軸モータの暴走や焼損につながるおそれがあり,けが,機器破損,火災の原因となります。
主軸モータを使用する場合,主軸モータのパラメータをサーボパックに書き込む必要があります。
モータパラメータの書込みが必要な主軸モータは,製品・技術情報サイト (URL:http://www.e-mechatronics.com/) を参照してください。
主軸モータのモータパラメータをサーボパックに書き込む手順を以下に示します。
- サーボパックに書き込みたいモータ定数ファイルを,製品・技術情報サイト (URL:http://www.e-mechatronics.com/) からダウンロードします。
- [メニュー] ウィンドウの [モータ定数サーボパック書込み] をクリックします。
[モータ定数サーボパック書込み] ウィンドウが表示されます。 - [OK]ボタンをクリックします。
モータパラメータの書込みを行わない場合は,[キャンセル] ボタンをクリックします。メインウィンドウに戻ります。
読込みが開始されると次のウィンドウが表示されます。
読込みが正常に行われると,[モータ定数サーボパック書込み-ファイル選択] ウィンドウが表示されます。 - [参照]ボタンをクリックします。
[ファイルを開く] ウィンドウが表示されます。 - ダウンロードしたモータ定数ファイルを選択して,[開く] ボタンをクリックします。
- サーボモータに適合するモータ定数ファイル情報が表示されていることを確認し,[次へ]ボタンをクリックします。
モータパラメータの書込みを行わない場合は,[キャンセル]ボタンをクリックします。メインウィンドウに戻ります。 - [書込み実行] ボタンをクリックします。
- [はい] ボタンをクリックします。
書込みが開始されると次のウィンドウが表示されます。
書込みが正常に行われると,[モータ定数サーボパック書込み-スケール書込み] ウィンドウが表示されます。 - [完了] ボタンをクリックします。
- [OK] ボタンをクリックします。
メインウィンドウに戻ります。 - 設定を有効にするために,サーボパックの電源を再投入します。
以上で,モータパラメータの書込みは完了です。
4.7 Σ-LINK II を使用する (Σ-X)
4.7.1 概要
サーボパックと接続したエンコーダ,センサ,I/O機器からデータを収集し,上位装置からモニタをしたり,サーボパックの機能に割り付けることができます。
ご使用用途に応じて,必要となる設定が異なります。下記フローを参考に,Σ-LINK IIの設定を行ってください。

一度セルフコンフィグレーション結果を保存した後,Σ-LINK II接続機器構成を変更する場合は,再度セルフコンフィグレーションを実行するか,Flash保存データを破棄してください。
Flash保存データの破棄については,Flash保存データを破棄するを参照してください。
| 番号 | 内容 | 説明 | 参照先 |
|---|---|---|---|
| (1) | セルフコンフィグレーション | Σ-LINK IIで接続された機器をサーボパックに認識させます。 | セルフコンフィグレーション,Flash保存を実行する |
| (2) | エンコーダ割り付け | 駆動するサーボモータ(セミクローズエンコーダ)を指定します。 | エンコーダ割り付けを行う |
| (3) | Σ-LINK IIデータ割り付け | 接続機器をSigmaWin+の動作モニタや,トレースでモニタするための,(4) ~ (6) の設定に必要となる事前設定です。 | Σ-LINK II データ割り付けを行う |
| (4) | オプションモニタ選択,およびCPRM_SEL_MONの設定 | 上位コントローラで接続機器をモニタするための設定です。[パラメータ編集] ウィンドウで設定を行います。設定の有無は機種によります。 詳細については,ご使用のサーボパックの製品マニュアルを参照してください。 | パラメータを編集する |
| (5) | SLI/SLO割り付け | (3) で設定したΣ-LINK IIデータをSLI/SLOに割り付けます。 デジタル入出力タイプのセンサハブが接続されている場合のみ,SLI/SLO割り付けができます。 | SLI/SLO割り付けを行う |
| (6) | I/O信号割り付け | Σ-LINK II経由のI/Oデバイス信号を割り付けます。 | I/O信号割り付けを行う |
| (7) | 出力信号の指令方式選択1の設定 | 出力信号の指令方式選択の設定です。[パラメータ編集] ウィンドウで設定を行います。設定の有無は機種によります。 詳細については,ご使用のサーボパックの製品マニュアルを参照してください。 | パラメータを編集する |
上記表内の番号で,[Σ-LINK II 設定] ウィンドウ内のメニューを示します。

4.7.2 セルフコンフィグレーションを実行する
セルフコンフィグレーション,Flash保存を実行する
Σ-LINK IIで接続された機器をサーボパックに認識させるために「セルフコンフィグレーション」,「Flash保存」を実行します。 セルフコンフィグレーションとFlash保存は,SigmaWin+を使用して実行します。セルフコンフィグレーションを実行すると,自動的に接続機器が認識されます。Flash保存の実行で,その結果をサーボパックへ保存します。
サーボパックとサーボモータを1:1で接続する場合は,セルフコンフィグレーションは不要です。ただし,一度セルフコンフィグレーション結果を保存した後に,サーボパックとサーボモータとを1:1接続に変更する場合は,再度セルフコンフィグレーションを実行するか,Flash保存データを破棄してください。
Flash保存データの破棄については,Flash保存データを破棄するを参照してください。
- Σ-LINK II機能を有効にしたいサーボパックの [メニュー] ウィンドウを開き,[Σ-LINK II 設定] をクリックします。 [Σ-LINK II 設定] ウィンドウが表示されます。
Σ-LINK II 設定は,サーボパックごとに行います。
複数のサーボパックのΣ-LINK II 設定をする場合は,各サーボパックの [メニュー] ウィンドウより,[Σ-LINK II 設定] をクリックしてください。[Σ-LINK II 設定] ウィンドウに該当サーボパックのタブが追加されます。 - [セルフコンフィグレーション] エリアの [実行] ボタンをクリックします。
- [はい] ボタンをクリックします。
セルフコンフィグレーションが実行されます。 - [OK] ボタンをクリックします。
接続機器が認識され,[Σ-LINK II製品情報] エリアが更新されます。 - 認識された製品情報に問題がなければ,引き続き,セルフコンフィグレーションの結果をサーボパックのフラッシュメモリに保存します。
[セルフコンフィグレーション] エリアの [Flash保存] ボタンをクリックします。 - [はい] ボタンをクリックします。
Flash保存が実行されます。 - [OK] ボタンをクリックします。
Flash保存が完了し,[結果] に状態が表示されます。
以上で,セルフコンフィグレーション,Flash保存の実行は完了です。
Flash保存データを破棄する
- [ネットワークリセット] エリアの [設定破棄] ボタンをクリックします。
- 注意事項をよく読み,[OK] ボタンをクリックします。
設定破棄が実行されます。 - [OK] ボタンをクリックします。
[Σ-LINK II製品情報] エリアが更新されます。
以上で,Flash保存データの破棄は完了です。
4.7.3 エンコーダ割り付けを行う
サーボパックが駆動するサーボモータのノードアドレスを設定します。
- メニューエリアの [エンコーダ割り付け] をクリックします。
[エンコーダ割り付け] エリアが表示されます。 - セミクローズエンコーダの[ノードアドレス] を選択し,[書き込み/ソフトウェアリセット] ボタンをクリックします。マスタが複数ある場合は,[ノードアドレス] リストボックスに「{マスタ番号}-{ノードアドレス}」で表示されます。
- [はい] ボタンをクリックします。
パラメータの書き込み,ソフトウェアリセットが開始されます。 - [OK] ボタンをクリックします。
以上で,エンコーダの割り付けは完了です。
4.7.4 Σ-LINK IIデータ割り付けを行う
Σ-LINK IIで接続した機器に入力した信号をSigmaWin+の動作モニタや,トレースでモニタするための割り付けを行います。
- メニューエリアの [Σ-LINK II データ割り付け] をクリックします。
[Σ-LINK II データ割り付け] エリアが表示されます。 - 接続機器の仕様に合わせて,[入力:レスポンスデータ] と [出力:コマンドデータ] の [ノード] と [パラメータ番号] を設定します。
番号 項目 内容 設定値 (1) ノード セルフコンフィグレーションで割り付けられた,Σ-LINK IIで接続された機器ごとのノードアドレスを選択します。
マスタが複数ある場合は,リストに「{マスタ番号}-{ノードアドレス}」で表示されます。
アナログ入力タイプのセンサハブは,[出力:コマンドデータ]には設定できません。- 未設定
- ノードアドレス:{ノードアドレス}
- 設定可能なノードがありません。
(2) パラメータ番号 接続機器の入力信号を選択します。 - 未設定
- {パラメータ番号}:パラメータ名称
- {パラメータ番号}:‐
(3) パラメータ番号 接続機器の出力信号を選択します。 - 未設定
- {パラメータ番号}:パラメータ名称
- {パラメータ番号}:‐
- [書き込み/ソフトウェアリセット] ボタンをクリックします。
- [はい] ボタンをクリックします。
パラメータの書き込み,ソフトウェアリセットが開始されます。 - [OK] ボタンをクリックします。
以上で,Σ-LINK II データの割り付けは完了です。
4.7.5 SLI/SLO割り付けを行う
Σ-LINK II データ割り付けを行う で設定したΣ-LINK IIデータをSLI/SLOに割り付けます。
- メニューエリアの [SLI/SLO割り付け] をクリックします。
[SLI/SLO割り付け] エリアが表示されます。 - [シーケンス入力] エリア,[シーケンス出力] エリアの設定を行います。
番号 項目 内容 設定値 (1) シーケンス入力:設定 Σ-LINK II データ割り付けを行う で設定したレスポンスデータを選択します。 - 未設定
- レスポンスデータ:レスポンスデータ1~8を設定します。[Σ-LINK IIデータ割り付け] で,入力信号関連のパラメータ番号を割り付けたレスポンスデータが表示されます。
<パラメータ番号例>
0x8120:DIステータス - 設定可能なデータがありません。: [Σ-LINK II データ割り付け] で,入力信号関連のパラメータ番号を割り付けたレスポンスデータが存在しない場合,表示されます。
(2) シーケンス出力:設定 Σ-LINK II データ割り付けを行う で設定したコマンドデータを選択します。 - 未設定
- コマンドデータ:コマンドデータ1~4を設定します。[Σ-LINK IIデータ割り付け] で,出力信号関連のパラメータ番号を割り付けたコマンドデータが表示されます。
<パラメータ番号例>
0x8122:DO指令 - 設定可能なデータがありません。: [Σ-LINK IIデータ割り付け] で,出力信号関連のパラメータ番号を割り付けたコマンドデータが存在しない場合,表示されます。
- [書き込み/ソフトウェアリセット] ボタンをクリックします。
- [はい] ボタンをクリックします。
パラメータの書き込み,ソフトウェアリセットが開始されます。 - [OK] ボタンをクリックします。
以上で,SLI/SLO割り付けは完了です。
4.7.6 I/O信号割り付けを行う
サーボパックの入力信号と出力信号の割付けを設定し,状態を確認します。
- メニューエリアの [I/O信号割り付け] をクリックします。
[I/O信号割り付け] エリアが表示されます。 - [I/O信号割り付け機能を起動] ボタンをクリックします。
ご使用のサーボパックの機種により,[軸選択] ウィンドウが表示されます。 - メッセージ内容を確認し,[実行] ボタンをクリックしてください。
[I/O信号割り付け] ウィンドウが表示されます。
I/O信号割り付け機能に関する詳細については,入出力信号の接続を行う を参照してください。
以上で, I/O信号割り付けは完了です。
4.8 サーボパックの軸に名称を設定する
サーボパックの軸に名称を設定します。設定した軸の名称は,接続画面の検索結果に表示されます。軸の名称を設定することにより,サーボパックを容易に特定できます。
軸の名称の設定手順を以下に示します。
- [メニュー] ウィンドウの [サーボパック軸名称設定] をクリックします。
[サーボパック軸名称設定] ウィンドウが表示されます。 - 名称を変更したい軸のチェックボックスをクリックし,[サーボパック軸名称] に軸名称を入力します。
- [サーボへ書込み] ボタンをクリックします。
以上で,サーボパック軸の名称の設定は完了です。
4.9 オフセットを設定する
4.9.1 概要
サーボパックを速度・トルク制御モードでご使用の場合のアナログ指令入力のオフセット調整手順,サーボパックのアナログモニタ出力の調整手順,トルクのリップルを低減するためのモータ電流検出信号のオフセット調整手順を示します。
速度・トルク指令がゼロ時にサーボモータが微小に回転するのを調整する
サーボパックを速度・トルク制御モードでご使用の場合,アナログ指令入力のゼロ点のずれを基準値に換算するためのオフセットを設定します。
アナログモニタ出力のゼロ点と感度を調整する
アナログモニタ出力(トルク指令モニタおよびモータ回転速度モニタ)は,オフセット調整,ゲイン調整を手動で行うことができます。各手順の詳細は,以下を参照してください。
トルクリップルが大きい場合にモータ電流を調整する
モータ電流検出信号のトルクリップル成分を更に低減したいなど,より高精度の調整を必要とする場合に行う手順です。通常は行う必要はありません。
モータ電流検出信号のオフセットの設定方法には,以下の自動調整と手動調整の2つの方法があります。
4.9.2 速度・トルク指令がゼロ時にサーボモータが微小に回転するのを調整する
速度・トルク指令のゼロ点を自動で調整する
速度・トルク制御モードを使用した場合,アナログ指令電圧として 0 V を指令してもサーボモータが微小速度で回転する場合があります。これは上位制御装置や外部回路の指令電圧に微小量(mV 単位)のずれ(オフセット)があるときに起こります。
このオフセットを計測して指令電圧を自動的に調整することができます。速度指令とトルク指令の両方とも調整できます。
上位制御装置や外部回路の電圧指令にずれ(オフセット)がある場合,次のようにオフセットを自動調整します。
一度指令オフセットの自動調整をすると,オフセット量がサーボパック内部に記憶されます。
速度・トルク指令のゼロ点の自動調整の手順を以下に示します。
- サーボパックがサーボオフ状態であることを確認します。
- 上位制御装置または外部回路から 0 V と思われる指令電圧を入力します。
- [メニュー] ウィンドウの [速度・トルク指令オフセット調整] をクリックします。
[速度・トルク指令オフセット調整] ウィンドウが表示されます。 - [自動調整] タブをクリックし,[自動調整] タブページを表示します。
- [調整実行] ボタンをクリックします。
自動調整された値が,「調整後」欄に表示されます。
以上で,速度・トルク指令のゼロ点の自動調整は完了です。
速度・トルク指令のゼロ点を手動で調整する
速度・トルク指令オフセットのマニュアル調整は速度・トルク制御モードの機能です。以下のような場合に使ってください。
- 上位制御装置で位置ループを組んでサーボロック停止時の偏差パルスをゼロにする場合
- 意図的にオフセット量をある設定量にしたい場合
自動調整で設定されたオフセット量のデータを確認する場合にも使えます。
基本的な機能は指令オフセット自動調整モードと同じですが,オフセット量を直接入力しながら調整しなければなりません。オフセット量は速度指令およびトルク指令に設定できます。
オフセット調整範囲と設定単位は,次のようになります。
速度・トルク指令のゼロ点の手動調整の手順を以下に示します。
- 上位制御装置または外部回路から 0 V と思われる指令電圧を入力します。
- [メニュー] ウィンドウの [速度・トルク指令オフセット調整] をクリックします。
[速度・トルク指令オフセット調整] ウィンドウが表示されます。 - 速度指令入力オフセットを調整する場合は,[速度指令] タブをクリックし,[速度指令] タブページを表示します。
トルク指令入力オフセットを調整する場合は,[トルク指令] タブをクリックし,[トルク指令] タブページを表示します。 - [速度指令] 欄の表示値が「0」になるように,[調整+1] ボタン,または [調整-1] ボタンをクリックして調整します。
トルク指令の場合も同様に調整します。
以上で,速度・トルク指令のゼロ点の手動調整は完了です。
4.9.3 アナログモニタ出力のゼロ点と感度を調整する
アナログモニタ出力のゼロ点を手動で調整する
サーボパックのアナログモニタ出力のゼロ点を手動調整できます。
アナログモニタ出力のゼロ点を手動調整する手順を以下に示します。
- [メニュー] ウィンドウの [アナログモニタ出力調整] をクリックします。
[アナログモニタ出力調整] ウィンドウが表示されます。 - [零調整] タブをクリックし,[零調整] タブページを表示します。
- アナログモニタ1の出力を調整する場合は,[アナログモニタ出力オフセット] エリアの [チャンネル] から [CH1] を選択します。
アナログモニタ2の出力を調整する場合は,[アナログモニタ出力オフセット] エリアの [チャンネル] から [CH2] を選択します。 - アナログモニタ出力の値が「0」になるように,[調整+1] ボタン,または [調整-1] ボタンをクリックして調整します。
- [閉じる] ボタンをクリックします。
SigmaWin+のメインウィンドウに戻ります。
以上で,アナログモニタ出力のゼロ点の手動調整は完了です。
アナログモニタ出力の感度を手動で調整する
サーボパックのアナログモニタ出力の感度を手動調整できます。
アナログモニタ出力の感度を手動調整する手順を以下に示します。
- [メニュー] ウィンドウの [アナログモニタ出力調整] をクリックします。
[アナログモニタ出力調整] ウィンドウが表示されます。 - [ゲイン調整] タブをクリックし,[ゲイン調整] タブページを表示します。
- アナログモニタ1の出力を調整する場合は,[アナログモニタ出力ゲイン] エリアの [チャンネル] から [CH1] を選択します。
アナログモニタ2の出力を調整する場合は,[アナログモニタ出力ゲイン] エリアの [チャンネル] から [CH2] を選択します。 - アナログモニタ出力の値が「0」になるように,[調整+1] ボタン,または [調整-1] ボタンをクリックして調整します。
- [閉じる] ボタンをクリックします。
SigmaWin+のメインウィンドウに戻ります。
以上で,アナログモニタ出力の感度の手動調整は完了です。
4.9.4 トルクリプルが大きい場合にモータ電流を調整する
モータ電流を自動で調整する
モータ電流の調整は,トルクのリップルを低減させたいときに使用します。
モータ電流の自動調整の手順を以下に示します。
- [メニュー] ウィンドウの [モータ電流検出信号オフセット調整] をクリックします。
[モータ電流検出信号オフセット調整] ウィンドウが表示されます。 - 注意事項を確認し,[続行] ボタンをクリックします。
[モータ電流検出信号オフセット調整] ウィンドウが表示されます。 - [自動調整] タブをクリックし,[自動調整] タブページを表示します。
- [調整実行] ボタンをクリックします。
自動調整された値が,「調整後」欄に表示されます。
以上で,モータ電流の自動調整は完了です。
モータ電流を手動で調整する
モータ電流の調整は,トルクのリップルを低減させたいときに使用します。
モータ電流の自動調整を実行しても,トルクリップルが大きい場合のみ,手動調整を行います。
モータ電流の手動調整の手順を以下に示します。
- サーボモータを約 100 min-1 で回転させます。
- [メニュー] ウィンドウの [モータ電流検出信号オフセット調整] をクリックします。
[モータ電流検出信号オフセット調整] ウィンドウが表示されます。 - 注意事項を確認し,[続行] ボタンをクリックします。
[モータ電流検出信号オフセット調整] ウィンドウが表示されます。 - [マニュアル調整] タブをクリックし,[マニュアル調整] タブページを表示します。
- モータ電流のU相を調整する場合は,[モータ電流検出信号オフセット] エリアの [チャンネル] から [U相] を選択します。
モータ電流のV相を調整する場合は,[モータ電流検出信号オフセット] エリアの [チャンネル] から [V相] を選択します。 - [調整+1] ボタン,または [調整-1] ボタンをクリックし,オフセット量を変更します。
トルクリップルが小さくなる方向に10程度変更してください。
調整範囲:-512 ~ +511 - +方向,-方向のどちらにオフセット量を変更しても,トルクリップルが最小になるまで手順4~6の操作を繰り返します。
- 変更幅を小さくして,手順4~6の操作を繰り返します。
以上で,モータ電流の手動調整は完了です。
4.10 サーボモータの1回転内原点に位置決めする
原点サーチ機能を使用して,サーボモータの1回転内原点に位置決めします。サーボモータの原点位置と機械の原点位置を合わせたい場合に便利な機能です。
原点サーチとは,サーボモータの1回転内原点に位置決めして,停止(クランプ)する機能です。
- 原点サーチは,カップリングを結合しない状態で実行してください。
原点サーチ実行中は,正転側駆動禁止入力 (P-OT) 信号および逆転側駆動入力 (N-OT) 信号が無効となります。
原点サーチ実行時のモータ速度は以下のとおりです。
- 回転形サーボモータの場合:60 min-1
- ダイレクトドライブサーボモータの場合:6 min-1
- リニアサーボモータの場合:15 min/s
サーボモータの1回転内原点に位置決めする手順を以下に示します。
- [メニュー] ウィンドウの [原点サーチ] をクリックします。
[原点サーチ] ウィンドウが表示されます。 - 注意事項をよく読み,[OK] ボタンをクリックします。パラメータ書込み禁止が設定されていた場合は,次のダイアログボックスが表示されます。
[OK] ボタンをクリックして,パラメータ書込み禁止の設定を解除してください。
パラメータ書込み禁止設定の解除方法については,ディジタルオペレータからのパラメータ変更を禁止するを参照してください。 - [サーボオン] ボタンをクリックします。
- [正転] ボタンまたは [逆転] ボタンを押します。
ボタンを押している間のみサーチを行います。
サーチが完了すると,回転が止まります。 - [閉じる] ボタンをクリックします。
SigmaWin+のメインウィンドウに戻ります。
以上で,サーボモータの1回転内原点に位置決めする手順は完了です。
4.11 調整レス機能使用時の振動を抑える
調整レス機能は,機械の種類や負荷変動に関わらず,自動調整で安定した応答を得る機能です。
サーボオンすると,自動で調整が開始されます。調整レス機能の調整レスレベルを調整することで,最適な応答を得ることができます。
調整レス機能の応答性を,調整レスレベル0~調整レスレベル7から選択します。
応答性を上げたい場合には,調整レスレベルを大きくします。振動を抑えたい場合には,調整レスレベルを小さくします。
調整レス機能使用時の振動を抑える手順を以下に示します。
- [メニュー] ウィンドウの [調整レスレベル設定] をクリックします。
[調整レスレベル設定-調整] ウィンドウが表示されます。 - [▲] ボタンまたは [▼] ボタンをクリックして,機械が振動しなくなるように調整レスレベルを調整します。
- [調整完了] ボタンをクリックします。
調整結果がサーボパックに保存され,SigmaWin+のメインウィンドウに戻ります。
以上で,調整レス機能使用時の振動を抑える手順は完了です。
4.12 振動検出アラームの検出感度を調整する
運転状態の機械の振動を検出して,A.520 (振動アラーム),およびA.911 (振動ワーニング) をより正確に検出できるように,振動検出レベルを設定します。
- サーボゲインの設定が不適切な場合,振動が検出されにくい場合があります。また,発生するすべての振動を検出することはできません。
- 適切な慣性モーメント比 (Pn103) を設定してください。設定が不適切な場合,振動アラーム,振動ワーニングを誤って検出したり,検出ができない可能性があります。
- この機能を設定するには,お客様が実際に使用されている指令で運転する必要があります。
- 振動検出レベルを設定したい運転状態になってから実行してください。
- サーボモータが最高速度の10% 以上の速度で運転中に設定を実行してください。
振動検出アラームの検出感度を調整する手順を以下に示します。
- [メニュー] ウィンドウの [振動検出の検出レベル初期化] をクリックします。
[振動検出の検出レベル初期化] ウィンドウが表示されます。 - 振動検出の設定条件を設定します。
番号 項目 内容 (1) Pn311:振動検出感度 [振動検出感度] に振動検出感度を入力します。 (2) Pn310:振動検出スイッチ
0桁 振動検出選択振動検出スイッチを [振動検出スイッチ] から選択します。 - [検出開始] ボタンをクリックします。
- [設定実行] ボタンをクリックします。
新しく設定された振動検出レベルが表示され,振動検出レベル値がサーボパックに保存されます。
以上で,振動検出アラームの検出感度を調整する手順は完了です。
4.13 ディジタルオペレータからのパラメータ変更を禁止する
ディジタルオペレータからの不用意なパラメータ変更を防止することができます。
ディジタルオペレータからのパラメータ変更を禁止する手順を以下に示します。
- [メニュー] ウィンドウの [パラメータ書込み禁止設定] をクリックします。
[パラメータ書込み禁止設定] ウィンドウが表示されます。 - 右端の桁の [▲] ボタンをクリックして,値を「0001」に変更し,[設定] ボタンをクリックします。
パラメータ書込み禁止が設定され,次のウィンドウが表示されます。パラメータ書込み禁止設定時には,次のウィンドウが表示されます。
パラメータ書込み許可をする場合には,値を「0000」に変更し,[設定] ボタンをクリックします。 - [OK] ボタンをクリックして,サーボパックの電源を再投入します。
以上で,ディジタルオペレータからのパラメータ変更を禁止する手順は完了です。
4.14 電源を再投入せずにサーボパックをリセットする
4.14.1 概要
サーボパックをソフトウェアから内部的にリセットします。電源の再投入を必要とするパラメータの設定を行った場合やアラームをリセットする場合に使用します。また,電源を再投入せずに設定を有効にすることができます。
- 本操作は,必ずサーボオフ状態,およびサーボモータが停止状態であることを確認してから操作を開始してください。
- 本操作は,上位装置とは無関係にサーボパックをリセットします。サーボパックは電源を投入した場合と同じ処理となり,サーボアラーム出力 (ALM) 信号を出力し,他の出力信号も強制的に変更される場合があります。
- 本操作を実行すると,サーボパックは約5秒間応答しなくなります。
サーボパックとサーボモータの状態を確認し,問題がないことを確認してから本操作を実行してください。
電源を再投入せずにサーボパックをリセットする操作手順は,接続方法によって異なります。
ご使用の接続方法によって,以下の参照先を参照してください。
パソコンとサーボパックを直接接続している場合
コントローラを経由してサーボパックと接続している場合
4.14.2 パソコンとサーボパックを直接接続している場合
パソコンとサーボパックを直接接続している場合の,サーボパックをリセットする操作手順を以下に示します。
- [メニュー] ウィンドウの [ソフトウェアリセット] をクリックします。
[ソフトウェアリセット] ウィンドウが表示されます。 - [実行] ボタンをクリックします。
ソフトウェアリセットを行わない場合は,[中止] ボタンをクリックします。メインウィンドウに戻ります。 - [実行] ボタンをクリックします。
ソフトウェアリセットが開始されます。 - [OK] ボタンをクリックします。
パラメータなどの各種設定がすべて再計算されているため,本機能終了後,必ず再接続を実行してください。
以上で,パソコンとサーボパックを直接接続している場合のサーボパックのリセット操作は完了です。
4.14.3 コントローラを経由してサーボパックと接続している場合
コントローラを経由してサーボパックと接続する場合の,サーボパックをリセットする操作手順を以下に示します。
- [メニュー] ウィンドウの [ソフトウェアリセット] をクリックします。
[ソフトウェアリセット] ウィンドウが表示されます。 - [実行] ボタンをクリックします。
ソフトウェアリセットを行わない場合は,[中止] ボタンをクリックします。メインウィンドウに戻ります。 - [MECHATROLINK通信をリセットする] にチェックを付けます。
- [実行] ボタンをクリックします。
ソフトウェアリセットが開始されます。MECHATROLINK通信をリセットせずにソフトウェアリセットを実行すると,コントローラとサーボパックとの通信がエラーとなり,通信できなくなります。
必ず,[MECHATROLINK通信をリセットする] にチェックを付けて,MECHATROLINK通信のリセットを実行してください。 - [OK] ボタンをクリックします。
パラメータなどの各種設定がすべて再計算されているため,本機能終了後,必ず再接続を実行してください。
以上で,コントローラを経由してサーボパックと接続している場合の,サーボパックのリセット操作は完了です。
4.15 アドバンストセーフティモジュール(ASM-X)を取り付けたサーボパックを設定する
4.15.1 概要
アドバンストセーフティモジュール(以下,ASM-Xと表記します)を取り付けたサーボパックの設定の流れは,ASM-Xの使用状況によって異なります。 (例:ASM-Xを初めて使用する場合,使用中のASM-Xを別のサーボパックと組み合わせて使用する場合)
詳細については,ご使用のASM-Xの製品マニュアルの運転前の基本設定を参照してください。
ここでは,各手順の詳細について説明します。
4.15.2 ユーザのログイン権限別のアクセス制限について
意図しない操作によるセーフティ機能の誤動作を避けるために,SigmaWin+の[安全関連メニュー]の機能使用, およびASM-X・機能安全対応エンコーダへのパラメータ(= セーフティパラメータ)書込みにアクセス制限を設けています。
管理者は,まず以下の三つを設定してください。
| 設定項目 | 概要 | 参照先 |
|---|---|---|
| ユーザ設定(Administrator権限) | SigmaWin+の[安全関連メニュー]の機能を使用してセーフティ関連機能を設定するために,ログインする必要があります。そのためのIDとパスワードを設定してください。 | ユーザの登録を行う |
| ASM-Xの書込みパスワード | ASM-Xへパラメータを書き込むときに必要です。 | ASM-Xのパスワードを設定する |
| 機能安全対応エンコーダの書込みパスワード | 機能安全対応エンコーダへパラメータを書き込むときに必要です。 | 機能安全対応エンコーダのパスワードを設定する/変更する |
その後,管理者は必要に応じてDeveloper権限のユーザIDを作成し,作業者の教育・訓練・経験状況に応じて必要な情報を作業者へ通知します。 また,管理者はアカウントやパスワードが漏洩しないように管理する必要があります。
アクセス制限(ログイン権限・パスワード)による[安全関連メニュー]の機能使用制限について,以下に示します。
→[メニュー]機能の使用制約
| 項目 | アクセス制限 | [安全関連メニュー]の機能使用制限 | |||
|---|---|---|---|---|---|
| ログイン権限 | ASM-X・機能安全対応エンコーダのパスワード設定権限 | メニュー表示 | セーフティパラメータ | ||
| 参照 | 書込み | ||||
| 管理者 | Administrator権限 | あり(= 当事者が設定) | 可 | 可 | 可 |
| 作業者A | Developer権限 | なし | 可 | 可 | 不可*1 |
| 作業者B | ログイン権限なし*2 | - | 不可 | 不可 | 不可 |
| *1 | 管理者から「ASM-X・機能安全対応エンコーダのパスワード」を共有されている場合は,Developer権限でも書込み「可」になります。 |
| *2 | ログインしていない状態ではセーフティ関連操作は行えません。また,サーボパック関連の操作も制限されます(例:ログインしていない状態では,サーボパラメータの参照は可能ですが,書込みはできません)。 |
4.15.3 ユーザの登録・変更・削除を行う
ユーザの登録を行う
ASM-Xを取り付けたサーボパックを設定するためには,まず,SigmaWin+にてユーザ登録する必要があります。
ユーザ登録の手順を以下に示します。
「Administrator権限」の登録については本項目を参照してください。
「Administrator権限」の権限でのログインについては,以下の項を参照してください。
→ユーザログインする
- SigmaWin+のメインウィンドウの[ホーム]ボタンをクリックします。
- [ユーザ管理]をクリックします。
- [ユーザ設定]をクリックします。
[ユーザ設定]ウィンドウが表示されます。 - [追加]ボタンをクリックします。
[ユーザ追加]ウィンドウが表示されます。 - [ユーザID],[パスワード]を入力します。
入力可能文字は以下のとおりです。- 半角英数字(A~Z, a~z,0~9)
- 記号(!, ", #, $, %, &, ', (, ), *, +, ,, -, ., /, :, ;, ‹, =, ›, ?, @, [, \, ], ^, _, `, {, |, }, ~)
- 半角スペース
初めてユーザ登録を行う場合は,必ず「Administrator権限」での登録になります。また,二回目以降のユーザ登録は,必ず「Developer権限」の設定になります。
初めてユーザ登録を行う場合に,「Developer権限」から登録することはできません。「Administrator権限」を登録した後に,「Developer権限」を登録してください。 - [作成]ボタンをクリックします。
- [OK]ボタンをクリックします。
[ユーザ設定]ウィンドウに戻ります。
これで操作は終わりです。
ユーザ設定の削除を行う:Developer権限のみ
登録したDeveloper権限のユーザ設定の内容を削除する手順を以下に示します。
→ユーザ設定の削除を行う:Administrator権限およびDeveloper権限
- Administrator権限のユーザでログインします。
詳細については,以下の項を参照してください。
→ユーザログインする - [ユーザ管理]をクリックします。
- [ユーザ設定]をクリックします。
[ユーザ設定]ウィンドウが表示されます。 - 削除したいユーザを選択し,[削除]ボタンをクリックします。
メッセージダイアログボックスが表示されます。 - [OK]ボタンをクリックします。
これで操作は終わりです。
ユーザ設定の削除を行う:Administrator権限およびDeveloper権限
登録したユーザ設定の内容を削除する手順を以下に示します。
→ユーザ設定の削除を行う:Developer権限のみ
- SigmaWin+の最新インストーラーがお手元にあることを確認します。「Administrator権限」の設定内容を削除するために,SigmaWin+をアンインストールする必要があります。 そのため, SigmaWin+を再度インストールします。その際に,インストーラーが必要です。
- SigmaWin+のアンインストールを実行することで,SigmaWin+の[オプションの選択]に関するウィンドウを表示させます。 アンインストールを実行する手順の詳細については,ご使用のパソコンのマニュアルを参照してください。
- [ユーザ管理情報]にチェックを付け,[アンインストール]ボタンをクリックします。
ユーザ管理情報のアンインストールが開始されます。
以降のアンインストールの手順は,画面の表示に従って操作してください。 - SigmaWin+をインストールします。
手順の詳細については,インストーラーに同梱されている「ReadMe_JPN.txt」を参照してください。
これで操作は終わりです。
ユーザ設定の変更を行う
ASM-Xを取り付けたサーボパックを設定するために登録したユーザ設定の内容は,変更(例:ユーザIDは今のままでパスワードのみを変更)できません。
変更したい場合は,既存の設定を削除し,再度登録してください。
ユーザ設定の削除については,以下の章を参照してください。
→ユーザ設定の削除を行う:Developer権限のみ
→ユーザ設定の削除を行う:Administrator権限およびDeveloper権限
4.15.4 ユーザログインする
ASM-Xを取り付けたサーボパックを設定するためには,ユーザログインする必要があります。
また,[メニュー]内の機能も,一部使用できない機能があります。詳細については,以下の項を参照してください。
→[メニュー]機能の使用制約
ユーザログインの手順を以下に示します。
- 以下の条件をすべて満たしていることを確認します。
- 未ログイン状態である(= [ユーザ管理]にてログインを行っていない)
- サーボパックとSigmaWin+とがオンライン接続されていない*1
- SigmaWin+をオフラインで使用していない(= プロジェクトファイルを開いていない)*2
- SigmaWin+が複数起動されていない
- 1件以上のユーザが登録されている
*1 SigmaWin+とサーボパックとをオンライン接続する場合は,ユーザログインした後にオンライン接続の操作を行ってください。 *2 SigmaWin+をオフラインで使用する場合は,ユーザログインしてから[オフラインから始める]操作,または,ファイルを開く操作を行ってください。 - SigmaWin+のメインウィンドウの[ホーム]ボタンをクリックします。
- [ユーザ管理]をクリックします。
- [ログイン]をクリックします。
[ログイン]ウィンドウが表示されます。 - [ユーザID]と[パスワード]を入力し,[ログイン]ボタンをクリックします。
- ログインが完了したことを確認します。
ログインが完了した場合は,SigmaWin+のタイトルバーにログインユーザIDが表示されます。
これで操作は終わりです。
4.15.5 [メニュー]機能の使用制約
以下の条件をすべて満たすときに[メニュー]機能の使用制約が生じます。
- 未ログイン状態である(= [ユーザ管理]にてログインを行っていない)
- ASM-X接続状態である
[メニュー]機能の使用制約の詳細について以下に示します。
| 機能大項目 | 機能名 | 機能の使用制約 | |
|---|---|---|---|
| オンライン接続時 | オフライン時 | ||
| 基本機能 | パラメータ編集 | 制約あり*1 | 制約なし |
| ソフトウェアリセット | 機能の起動不可 | 機能の起動不可 | |
| セットアップウィザード | 機能の起動不可 | 機能の起動不可 | |
| Σ‐LINK II設定 | 機能の起動不可 | 機能の起動不可 | |
| I/O信号割り付け | 機能の起動不可 | 機能の起動不可 | |
| 製品情報 | 制約なし | 制約なし | |
| エンコーダ設定 | 絶対値エンコーダリセット | 機能の起動不可 | 機能の起動不可 |
| マルチターンリミット設定 | 機能の起動不可 | 機能の起動不可 | |
| 原点サーチ | 機能の起動不可 | 機能の起動不可 | |
| 原点位置設定 | 機能の起動不可 | 機能の起動不可 | |
| 磁極検出 | 機能の起動不可 | 機能の起動不可 | |
| モータ定数スケール書込み | 機能の起動不可 | 機能の起動不可 | |
| テーブルプログラム | プログラムテーブル編集 | 機能の起動不可 | 機能の起動不可 |
| ゾーンテーブル編集 | 機能の起動不可 | 機能の起動不可 | |
| ジョグ速度テーブル編集 | 機能の起動不可 | 機能の起動不可 | |
| トラブルシューティング | アラーム表示 | 制約なし | 機能の起動不可 |
| アラームトレース | 制約なし | 制約なし | |
| モータ種別アラーム消去 | 制約なし | 機能の起動不可 | |
| 運転 | JOG運転 | 機能の起動不可 | 機能の起動不可 |
| プログラムJOG運転 | 機能の起動不可 | 機能の起動不可 | |
| モニタ | トレース | 制約なし | 制約なし |
| リアルタイムトレース | 制約なし | 制約なし | |
| モニタ | 制約なし | 機能の起動不可 | |
| 寿命モニタ | 制約なし | 機能の起動不可 | |
| CDO | 制約なし | 機能の起動不可 | |
| チューニング | チューニング | 機能の起動不可 | 機能の起動不可 |
| 多軸同時チューニング | 機能の起動不可 | 機能の起動不可 | |
| システムチューニング | 機能の起動不可 | 機能の起動不可 | |
| 調整レスレベル設定 | 機能の起動不可 | 機能の起動不可 | |
| パラメータオンライン編集 | 機能の起動不可 | 機能の起動不可 | |
| 解析 | メカニカルアナリシス | 機能の起動不可 | 機能の起動不可 |
| 異常検知 | 機能の起動不可 | 機能の起動不可 | |
| EasyFFT | 機能の起動不可 | 機能の起動不可 | |
| リップル補償 | 機能の起動不可 | 機能の起動不可 | |
| オンライン振動モニタ | 機能の起動不可 | 機能の起動不可 | |
| その他 | 速度・トルク指令オフセット調整 | 機能の起動不可 | 機能の起動不可 |
| アナログモニタ出力調整 | 機能の起動不可 | 機能の起動不可 | |
| モータ電流検出信号オフセット調整 | 機能の起動不可 | 機能の起動不可 | |
| 振動検出の検出レベル初期化 | 機能の起動不可 | 機能の起動不可 | |
| パラメータコンバータ | 機能の起動不可 | 機能の起動不可 | |
| サーボパック軸名称設定 | 機能の起動不可 | 機能の起動不可 | |
| パラメータ書込み禁止設定 | 機能の起動不可 | 機能の起動不可 | |
| シリアルコマンドモニタ | 機能の起動不可 | 機能の起動不可 | |
| モータ定数サーボパック書込み | 機能の起動不可 | 機能の起動不可 | |
| *1 | サーボパラメータ(パラメータ番号Pn□□□)の参照は可能ですが,書込みはできません。 セーフティパラメータ(パラメータ番号Pc□□□)は,参照・書込みともにできません。 |
4.15.6 ASM-XとSigmaWin+とをオンライン接続する
接続手順
ASM-XとSigmaWin+とをオンライン接続する場合は,ユーザログインした後にオンライン接続の操作を行ってください。
ユーザログインの詳細については,以下の項を参照してください。
→ユーザログインする
オンライン接続の詳細については,以下の項を参照してください。
→オンラインでSigmaWin+を起動する
ASM-XとSigmaWin+とをオンライン接続するときの注意事項
ASM-Xを使用したサーボパックとSigmaWin+を接続するためには,ASM-Xの機種情報ファイル*1バージョンがASM-Xのパラメータバージョンに対応している必要があります。
| *1 | 機種情報ファイルの詳細については,以下の項を参照してください。 →機種情報ファイルを追加する |
ASM-Xの機種情報ファイルバージョンがASM-Xのパラメータバージョンに対応していない場合は,最新の機種情報ファイルを追加して接続してください。
接続可/不可の例を以下に示します。
| 接続可/不可 | ASM-Xの機種情報ファイルバージョンが対応するASM-Xのパラメータバージョン*1 | ASM-Xのパラメータバージョン*2 |
|---|---|---|
| 可 | 1 | 1 |
| 不可*3 | 1 | 2 |
| 可 | 3 | 2 |
| 不可*3 | 3 | 4 |
| *1 | 機種情報ファイルのバージョンは,[対応機種]-[機種情報ファイル管理]にて確認できます。詳細については,以下の項を参照してください。 →機種情報ファイルのバージョンを確認する 機種情報ファイルバージョンが対応するASM-Xのパラメータバージョンについては,e-メカサイトにてご確認ください。 |
| *2 | ASM-Xのパラメータバージョンの確認方法については,以下の項を参照してください。 →製品情報をモニタする |
| *3 | 「ASM-Xの機種情報ファイルバージョンが対応するASM-Xのパラメータバージョン」よりも,「ASM-Xのパラメータバージョン」のほうが大きいため,接続できません。 |
(注)上記表のASM-Xのパラメータバージョンは,オンライン接続のときは,オンライン接続先のASM-Xのパラメータバージョンになります。
オフライン接続のときは、オフライン接続画面で選択したASM-Xのパラメータバージョンになります。
また,パラメータバージョンの変更履歴の詳細については,お使いのASM-Xのマニュアルを参照してください。
4.15.7 ASM-Xのパスワードを設定する
ASM-Xのパスワードを設定する手順を以下に示します。
- Administrator権限のユーザでログインします。
操作手順の詳細については,以下の項を参照してください。
→ユーザログインする - [安全関連メニュー]アイコンをクリックします。
[メニュー]ウィンドウが表示されます。 - [ASM-X]の[パスワード設定]をクリックします。
[パスワード設定]ウィンドウが表示されます。 - ASM-Xのパスワードとして設定したい数値(設定範囲:1~9999)を入力し,[OK]ボタンをクリックします。ここで設定したパスワードは,以降,ASM-Xの設定内容を変更する際に必要になります。パスワードを忘れた場合は,ASM-Xの設定内容を初期化して,再度,パスワードを設定し直してください。パスワードの先頭文字列に「0」は設定できません。例えば,「0001」と入力すると,パスワードとしては「1」と設定されます。
メッセージダイアログボックスが表示されます。 - [はい]ボタンをクリックします。
設定したパスワードのASM-Xへの書込みが開始されます。
書込みに成功すると,別のメッセージダイアログボックスが表示されます。 - [OK]ボタンをクリックします。
- サーボパックの電源を再投入します。
これで操作は終わりです。
4.15.8 ASM-Xの設定内容を初期化する
ASM-Xの初期化を行うと,ASM-Xのパスワードとパラメータ設定値が初期化されます。使用中のASM-Xを別のサーボパックに取り付けた場合に,アラームA.EC0が表示されたときなどに初期化を実行します。
ASM-Xの設定内容初期化の手順を以下に示します。
- Administrator権限のユーザでログインします。
操作手順の詳細については,以下の項を参照してください。
→ユーザログインする - [安全関連メニュー]アイコンをクリックします。
[メニュー]ウィンドウが表示されます。 - [ASM-X]の[初期化]をクリックします。
[初期化]ウィンドウが表示されます。 - [OK]ボタンをクリックします。
初期化が実行され,完了するとメッセージダイアログボックスが表示されます。 - [OK]ボタンをクリックします。
- サーボパックの電源を再投入します。
これで操作は終わりです。
4.15.9 ASM-Xのパラメータを設定する
ASM-Xの[パラメータ編集]ウィンドウの表示方法
ASM-Xのパラメータ設定は,[パラメータ編集]ウィンドウにて行います。ASM-Xの[パラメータ編集]ウィンドウの表示方法について以下に示します。
- ユーザログインします。
操作手順の詳細については,以下の項を参照してください。
→ユーザログインする - SigmaWin+とASM-Xを接続します。
接続方法には,以下の二種類があります。- オンライン接続する
- オフライン接続する(= プロジェクトファイルを作成する)
→概要 - サーボパックのセーフティ機能の安全要求入力信号(SRIS)がオフ状態であることを確認してください。
- [安全関連メニュー]アイコンをクリックします。
[メニュー]ウィンドウが表示されます。 - [ASM-X]の[パラメータ編集]をクリックします。
[パラメータ編集]ウィンドウが表示されます。
これで操作は終わりです。
ASM-Xの[パラメータ編集]ウィンドウについて
ASM-Xのパラメータ設定は,[パラメータ編集]ウィンドウにて行います。ASM-Xの[パラメータ編集]ウィンドウの構成について以下に示します。
→ASM-Xの[パラメータ編集]ウィンドウの表示方法
| 番号 | 項目 | 内容 |
|---|---|---|
| (1) | [パラメータ読込み] | 接続中のASM-Xのパラメータ設定値を,本ウィンドウに表示させます。 詳細については,以下の項を参照してください。 →ASM-Xのパラメータの読込み手順 |
| (2) | [パラメータ書込み] | [エクスポート]機能でエクスポートしたコンテナファイルを,ASM-Xに書き込みます。 詳細については,以下の項を参照してください。 →ASM-Xのパラメータの書込み手順 |
| (3) | [インポート] | 指定したファイルのパラメータ設定値を,本ウィンドウに表示させます。 詳細については,以下の項を参照してください。 →ASM-Xのパラメータのインポート手順 |
| (4) | [エクスポート] | 本ウィンドウにて編集中のパラメータ設定値を,指定したファイルで作成します。 詳細については,以下の項を参照してください。 →ASM-Xのパラメータのエクスポート手順 |
| (5) | [比較] | 本ウィンドウにて編集中のパラメータ値・ASM-Xのパラメータ値・ASM-Xの出荷時のパラメータ値などを比較できる機能です。また,パラメータの設定指針に外れたパラメータ設定値を検出することもできます。 詳細については,以下の項を参照してください。 →ASM-Xのパラメータを比較する |
| (6) | パラメータグループエリア | 本ウィンドウの右側に表示するパラメータグループを切り替えることができます。 |
| (7) | パラメータ編集エリア | パラメータを編集したり,編集内容についてコミット・コミット解除をしたりできます。 詳細については,以下の項を参照してください。 →ASM-Xのパラメータの設定手順 |
| (8) | [コミット]ボタン [コミット解除]ボタン |
ASM-Xのパラメータの種類について
ASM-Xのパラメータの種類については,ご使用のASM-Xのマニュアルを参照してください。
ASM-Xのパラメータの読込み手順
ASM-Xのパラメータの読込みの手順について以下に示します。
- [パラメータ読込み]をクリックします。
- 本操作は,SigmaWin+とASM-Xとを接続しているときのみ可能です。
- 本操作はASM-Xの[パラメータ編集]ウィンドウで行います。[パラメータ編集]ウィンドウの表示方法については,以下の項を参照してください。
→ASM-Xの[パラメータ編集]ウィンドウの表示方法 - 読み込む前のパラメータ編集画面がコミット済の状態であっても,読み込んだ後のパラメータは,コミットはすべて解除されます。読込み後に,必要に応じて再度コミット操作を行ってください。
メッセージダイアログボックスが表示されます。 - [はい]ボタンをクリックします。
ASM-Xのパラメータの読込みが開始されます。読込みに成功すると,メッセージダイアログボックスが表示されます。 - [OK]ボタンをクリックします。
[ファイルの情報]ウィンドウが表示されます。 - [OK]ボタンをクリックします。「バージョン」は,「インポート→エクスポート」を一回行うと「1」増えます。
ただし,インポートせずに作成した(= すべて手動で設定した)データをコンテナファイルとしてエクスポートした場合は,「バージョン」= 1になります。このとき,[元になったコンテナファイルのバージョン] = 0,[元になったコンテナファイル名] = 空欄,になります。
[ファイルの情報]ウィンドウが閉じ,[パラメータ編集]ウィンドウにASM-Xのパラメータが表示されます。
パラメータ読込みを行うことで値が変わったパラメータは,セルが緑色表示になります。以下のメッセージダイアログボックスが表示されたときは,ASM-Xからのパラメータ読込みに失敗しています。サーボパックの電源を再投入し,再度実行してください。
これで操作は終わりです。
ASM-Xのパラメータの設定手順
ASM-Xのパラメータを設定する手順について以下に示します。
- [パラメータ編集]ウィンドウを表示させます。
操作手順の詳細については,以下の項を参照してください。
→ASM-Xの[パラメータ編集]ウィンドウの表示方法 - 編集したいパラメータのデータを確認し,必要に応じて操作します。
編集したいパラメータのデータ 必要な操作 参照先 新規のパラメータデータ(= 初期設定のパラメータ値を元にパラメータを設定する) 特になし - 接続中ASM-Xのパラメータ [パラメータ読込み] ASM-Xのパラメータの読込み手順 事前にエクスポートしたパラメータデータ [インポート] ASM-Xのパラメータのインポート手順 - 編集したいパラメータのグループをクリックします。
- パラメータ設定値を選択,または,入力します。パラメータの設定には,使用するセーフティ機能によって設定指針や設定の制約があります。 指針や制約に沿っていないパラメータ設定になっている場合は,以下の状態となります。
- コミット時に不整合エラーが発生
- パラメータ書込み時にサーボパックアラームA.EC1(安全関連サーボパラメータ不一致)が発生
- パラメータ設定値の選択,または,入力の操作方法の詳細については,以下の項を参照してください。
→◆パラメータを編集する - 編集したパラメータは,セルが緑色表示になります。
- コミット済のパラメータを編集する場合は,[コミット解除]ボタンをクリックし,画面表示に従ってコミット解除してから編集してください。
- パラメータグループのすべての設定が完了していることを確認し,[コミット]ボタンをクリックします。
[コミット確認]ウィンドウが表示されます。- 以下のメッセージダイアログボックスが表示されたときは,コミットを行うための内部データが破損しています。[パラメータ編集]ウィンドウを再起動して編集し直してください。
- 不整合エラーに関するメッセージダイアログボックスが表示されたときは,ご使用のASM-Xの製品マニュアルのご使用のセーフティ機能の項を参照して適切なパラメータ設定値を確認してください。
- 以下のメッセージダイアログボックスが表示されたときは,コミットを行うための内部データが破損しています。[パラメータ編集]ウィンドウを再起動して編集し直してください。
- パラメータ設定値の内容が正しいことを確認し,チェックボックスにチェックを付け,[OK]ボタンをクリックします。パラメータ表示部にスクロールバーがある場合は,必ずスクロールバーを最下まで移動させて確認してください。スクロールバーを最下まで移動すると,チェックボックスにチェックが付けられるようになります。
設定した内容が保存され,[パラメータグループ]が緑色表示になります。
これで操作は終わりです。
→ASM-Xのパラメータの書込み手順
→ASM-Xのパラメータのエクスポート手順
ASM-Xのパラメータの書込み手順
ASM-Xとパスワード設定済の機能安全対応エンコーダとが接続されている場合は,ASM-Xへのパラメータ書込みを実行すると,まず,機能安全対応エンコーダへのパラメータ書込みが自動的に行われます。ASM-Xと機能安全対応エンコーダは,一部,同パラメータの値を持っているためです。このことにより,サーボパックアラームA.EC1(安全関連サーボパラメータ不一致)発生の要因の一部が解消されます。
ASM-Xにパラメータ設定内容を書き込む手順について以下に示します。
- 書き込みたいパラメータをコンテナファイルとしてエクスポートします。
手順の詳細については,以下の項を参照してください。
→ASM-Xのパラメータのエクスポート手順 - [パラメータ書込み]をクリックします。
- 本操作は,SigmaWin+とASM-Xとを接続しているときのみ可能です。
- 本操作はASM-Xの[パラメータ編集]ウィンドウで行います。[パラメータ編集]ウィンドウの表示方法については,以下の項を参照してください。
→ASM-Xの[パラメータ編集]ウィンドウの表示方法
[コンテナファイルを開く]ウィンドウが表示されます。 - 書き込むコンテナファイルを選択し,[開く]ボタンをクリックします。選択したファイルのパラメータバージョンが,接続中ASM-Xのパラメータバージョンと異なる場合は,パラメータ書込みができません。
ASM-Xとパスワード設定済の機能安全対応エンコーダとが接続されている場合は,メッセージダイアログボックスが表示されます。次の手順に進んでください。
ASM-Xに機能安全対応エンコーダが接続されていない場合,または,パスワード未設定の機能安全対応エンコーダが接続されている場合は,[書込み]ウィンドウが表示されます。手順7に進んでください。 - [はい]ボタンをクリックします。
[機能安全対応エンコーダ:パスワード入力]ウィンドウが表示されます。 - 現在のパスワードを入力して[OK]ボタンをクリックします。
機能安全対応エンコーダへパラメータの書込みが開始されます。
書込みに成功すると,メッセージダイアログボックスが表示されます。 - [OK]ボタンをクリックします。
[書込み]ウィンドウが表示されます。 - [RAM領域書込み]ボタンをクリックします。[ASM-X:パスワード入力]ウィンドウが表示されます。上部の[パラメータ設定値確認]ボタンをクリックすることで,書き込むコンテナファイルのパラメータ設定値を確認できます。
- ASM-Xのパスワードを入力し,[OK]ボタンをクリックします。
ASM-XのRAM領域へパラメータの書込みが開始されます。書込みに成功すると,[NVS領域書込み]ボタンが有効になります。以下のメッセージダイアログボックスが表示されたときは,ASM-XのRAM領域へのパラメータ書込みに失敗しています。サーボパックの電源を再投入し,再度実行してください。 - [NVS領域書込み]ボタンをクリックします。メッセージダイアログボックスが表示されます。下部の[パラメータ値確認]ボタンをクリックすることで,RAM領域に書き込まれたパラメータ設定値を確認できます。
- [はい]ボタンをクリックします。
ASM-XのRAM領域からNVS領域へ書込みが開始されます。書込みに成功すると,[書込み]ウィンドウが閉じ,メッセージダイアログボックスが表示されます。以下のメッセージダイアログボックスが表示されたときは,ASM-XのNVS領域へのパラメータ書込みに失敗しています。サーボパックの電源を再投入し,再度実行してください。 - [OK]ボタンをクリックします。
[ログ出力]ウィンドウが表示されます。 - ログデータを出力する場合は,[ログ保存先フォルダ]・[コメント]を設定して[保存]ボタンをクリックします。メッセージダイアログボックスが表示されたら,[OK]ボタンをクリックします。
ログデータを出力しない場合は,[キャンセル]ボタンをクリックします。画面表示に従って操作してください。番号 項目 説明 (1) [ログファイル保存先フォルダ] ログデータを出力する場合,[…]ボタンをクリックすると表示される[フォルダ指定]ウィンドウにて保存フォルダおよびファイル名を設定します。ファイル名を設定しなかったときは,自動的に日時のファイル名になります。
出力したログデータの見方については,以下の項を参照してください。
→■ログデータの見方について(2) [コメント] ログデータを出力する場合,必要に応じてコメントを設定できます。
コメントが不要なときは,空欄のままで構いません。(3) [保存]ボタン ログデータを出力する場合,(1)・(2)を設定したうえでクリックしてください。 (4) [キャンセル]ボタン ログデータを出力しない場合,クリックします。
(1)・(2)を設定していても,これらの設定内容は無効になります。 - ログデータを出力した場合,指定した保存先フォルダを確認して,ログデータが出力されていることを確認します。
- サーボパックの電源を再投入します。アラームA.EC1が発生した場合は,[安全関連サーボパラメータ不一致確認]を行い,アラームの原因を解消してください。[安全関連サーボパラメータ不一致確認]の操作手順の詳細については,以下の項を参照してください。
→ASM-Xのパラメータを比較する
これで操作は終わりです。
ログデータの見方について
ASM-Xのパラメータ書込みを行った際のログデータの見方について説明します。

| 番号 | 項目 | 説明 |
|---|---|---|
| (1) | [Date and time of writing] | 書込みを行った日時が表示されます。 |
| (2) | [User ID] | 書込みを行ったユーザのユーザIDが表示されます。 |
| (3) | [Parameter Version] | 書込みを行ったコンテナファイルのParameter Versionが表示されます。 |
| (4) | [Engineering Information] | 以下四つの情報が表示されます。
|
| (5) | [Comment] | [ログ出力]ウィンドウで入力したコメントが表示されます。 |
| (6) | [Model] | 書込みを行ったASM-Xの形式が表示されます。 |
| (7) | [Serial Number] | 書込みを行ったASM-Xのシリアルナンバーが表示されます。 |
| (8) | [SW Ver] | 書込みを行ったASM-Xのソフトウェアバージョンが表示されます。 |
| (9) | [Writing resolution mode parameters] | ASM-Xへの書込みの前に行われる機能安全対応エンコーダへのパラメータ書込み結果とその内容が表示されます。 |
[State]に表示される内容と意味は以下のとおりです。
| ||
[Safety Function Application Selection]に表示される内容と意味は以下のとおりです。
| ||
| (10) | [Information of Parameter Data] | 書込みを行ったコンテナファイルのパラメータに関する情報が表示されます。 |
ASM-Xのパラメータのインポート/エクスポート手順
インポート/エクスポートのファイル種別について
インポート/エクスポート可能なファイルの種別について以下に説明します。
| ファイル種別 | 拡張子 | 説明 |
|---|---|---|
| パラメータ情報ファイル | .sprm | 編集途中のパラメータ値やコミット状態が保存されているファイルです。 インポートすることで,編集途中のパラメータ編集画面の状態を復元できます。 パラメータの編集や比較を行うときは,パラメータ情報ファイルを選択します。 |
| コンテナファイル | .bin | 編集が完了したパラメータ値が保存されているファイルです。 パラメータ書込み機能にて本ファイルを選択することで,ASM-Xへのパラメータ書込みが行えます。 すべてのパラメータグループがコミットされている状態でエクスポートできますが,そのファイルをインポートした場合には,コミット状態はすべて解除された状態でパラメータ値が復元されます。 |
ASM-Xのパラメータのインポート手順
ASM-Xのパラメータをインポートする手順について以下に示します。
- [インポート]の選択肢から,インポートするファイルの種別を選択します。
- ファイル種別の詳細については,以下の項を参照してください。
→インポート/エクスポートのファイル種別について - 本操作はASM-Xの[パラメータ編集]ウィンドウで行います。[パラメータ編集]ウィンドウの表示方法については,以下の項を参照してください。
→ASM-Xの[パラメータ編集]ウィンドウの表示方法
[インポート]ウィンドウが表示されます。 - ファイル種別の詳細については,以下の項を参照してください。
- インポートするファイルを選択し,[OK]ボタンをクリックします。選択したファイルのパラメータバージョンが,接続中ASM-Xのパラメータバージョンより大きい場合は,インポートできません。インポートするファイルは,エクスポート機能で作成できます。詳細については,以下の項を参照してください。
→ASM-Xのパラメータのエクスポート手順
インポートが開始されます。インポートに成功すると,メッセージダイアログボックスが表示されます。 - [OK]ボタンをクリックします。
[ファイルの情報]ウィンドウが表示されます。 - [OK]ボタンをクリックします。「バージョン」は,「インポート→エクスポート」を一回行うと「1」増えます。
ただし,インポートせずに作成した(= すべて手動で設定した)データをコンテナファイルとしてエクスポートした場合は,「バージョン」= 1になります。このとき,[元になったコンテナファイルのバージョン] = 0,[元になったコンテナファイル名] = 空欄,になります。
[ファイルの情報]ウィンドウが閉じます。 - [パラメータ編集]ウィンドウにインポートしたデータが表示されていることを確認します。
パラメータ読込みを行うことで値が変わったパラメータは,セルが緑色表示になります。
これで操作は終わりです。
ASM-Xのパラメータのエクスポート手順
ASM-Xのパラメータをエクスポートする手順について以下に示します。
- エクスポートしたい内容を[パラメータ編集]ウィンドウに表示させます。
[パラメータ編集]ウィンドウの表示方法については,以下の項を参照してください。
→ASM-Xの[パラメータ編集]ウィンドウの表示方法 - エクスポートするファイルの種別を把握します。
ファイルの種別は,エクスポートしたデータの使用目的に応じて決まります。詳細については,以下の項を参照してください。
→インポート/エクスポートのファイル種別について - コンテナファイルをエクスポートする場合のみ,パラメータ設定値について,すべてのパラメータグループがコミット済になっていることを確認します。
- パラメータ情報ファイルをエクスポートする場合は,コミット済になっていなくてもエクスポート可能です。
- コミット済のパラメータグループは,緑色の網掛けが表示されます。
- 不整合エラーに関するメッセージダイアログボックスが表示されたときは,ご使用のASM-Xの製品マニュアルのご使用のセーフティ機能の項を参照して適切なパラメータ設定値を確認してください。
ただし,セーフティ機能未使用の場合*1は,パラメータグループ:セーフティ機能スロット1~セーフティ機能スロット10が未コミット状態でもエクスポート可能です。*1 例えば,パラメータグループ:セーフティ機能スロット1のPc300.0-1(セーフティ機能選択) = 00:設定なしの場合は,セーフティ機能未使用と判断できます。パラメータNo.はセーフティ機能スロット番号によって異なるため,セーフティ機能スロット2~セーフティ機能スロット9のパラメータNo.はSigmaWin+画面にてご確認ください。 - [エクスポート]の選択肢から,エクスポートするファイルの種別を選択します。
[エクスポート]ウィンドウが表示されます。セーフティ機能未使用,かつ,パラメータグループ:セーフティ機能スロット□が未コミット状態のときは,以下ダイアログボックスが表示されます。[はい]ボタンをクリックしてください。 - エクスポートするファイルの保存場所とファイル名を設定し,[保存]ボタンをクリックします。
ファイル名の制約は以下のとおりです。- 文字数:4文字以上~32文字未満
- 使用できる文字
- 半角英数字(A~Z, a~z,0~9)
- 記号(!, ", #, $, %, &, ', (, ), *, +, ,, -, ., /, :, ;, ‹, =, ›, ?, @, [, \, ], ^, _, `, {, |, }, ~)
- 半角スペース
エクスポートが開始されます。エクスポートが完了すると,メッセージダイアログボックスが表示されます。 - [OK]ボタンをクリックします。
[ファイルの情報]ウィンドウが表示されます。 - [OK]ボタンをクリックします。「バージョン」は,「インポート→エクスポート」を一回行うと「1」増えます。
ただし,インポートせずに作成した(= すべて手動で設定した)データをコンテナファイルとしてエクスポートした場合は,「バージョン」= 1になります。このとき,[元になったコンテナファイルのバージョン] = 0,[元になったコンテナファイル名] = 空欄,になります。
[ファイルの情報]ウィンドウが閉じます。 - 指定した場所にデータがエクスポートされていることを確認します。
これで操作は終わりです。
ASM-Xのパラメータを比較する
機能の詳細について
本機能は,編集中のパラメータ値・ASM-Xのパラメータ値・ASM-Xの出荷時のパラメータ値などを比較できる機能です。また,パラメータの設定指針に外れたパラメータ設定値を検出することもできます。
本機能を使用することで,パラメータ値の差分を把握したり,パラメータ不一致アラームの原因となっているパラメータの推奨設定値を把握したりできます。
比較可能な内容について
比較可能な内容について,以下に示します。
| [比較]の選択項目 | 比較対象データ | |
|---|---|---|
| [パラメータ比較:パラメータ情報ファイル] | [パラメータ編集]ウィンドウに表示されているパラメータ設定値 | パラメータ情報ファイル(エクスポートデータ)のパラメータ設定値 |
| [パラメータ比較:ASM-Xの出荷値] | ASM-Xの出荷時のパラメータ設定値 | |
| [パラメータ比較:接続中ASM-Xのパラメータ値]*1 | 接続しているASM-Xのパラメータ設定値 | |
| [安全関連サーボパラメータ不一致確認]*1 | 接続しているASM-Xのパラメータ値(Pc□□□) | 接続しているサーボパックのパラメータ値(Pn□□□) |
| 接続している機能安全対応エンコーダ(パスワード設定済)のパラメータ値 | ||
| *1 | オンライン接続時のみ比較可能 |
比較手順
比較する手順について以下に示します。
- 比較にパラメータ情報ファイルを使用する場合は,データを準備します。
パラメータ情報ファイルは,エクスポートすることで作成できます。詳細については,以下の項を参照してください。
→ASM-Xのパラメータのエクスポート手順 - [比較]の選択肢から,比較内容を選択します。
- 比較内容の詳細については,以下の項を参照してください。
→比較可能な内容について - 本操作はASM-Xの[パラメータ編集]ウィンドウで行います。[パラメータ編集]ウィンドウの表示方法については,以下の項を参照してください。
→ASM-Xの[パラメータ編集]ウィンドウの表示方法
[パラメータ比較:パラメータ情報ファイル]を選択した場合は,手順3に進んでください。
上記以外を選択した場合は,手順4に進んでください。 - 比較内容の詳細については,以下の項を参照してください。
- 比較対象ファイルを選択し,[開く]ボタンをクリックします。
- 比較結果を確認し,[OK]ボタンをクリックしてください。比較結果ではなく,以下メッセージダイアログボックスが表示された場合は,接続中のASM-Xと機能安全対応エンコーダのパラメータに不一致が発生しています。[OK]ボタンをクリック後,この不一致を解消するために,パスワード設定済の機能安全対応エンコーダが接続されている状態で,ASM-Xのパラメータを再度書き込んでください。手順の詳細については,以下の項を参照してください。
→4.15.10 機能安全対応エンコーダのパスワードを設定する/変更する
→◆ASM-Xのパラメータの書込み手順- パラメータ比較結果または不一致がなかった場合の表示例
- パラメータ比較結果の表示例
- 不一致確認結果の表示例
- パラメータ比較結果または不一致がなかった場合の表示例
これで操作は終わりです。
4.15.10 機能安全対応エンコーダのパスワードを設定する/変更する
機能安全対応エンコーダのパスワードを設定,または,変更する手順を以下に示します。
- Administrator権限のユーザでログインします。
操作手順の詳細については,以下の項を参照してください。
→ユーザログインする - [安全関連メニュー]アイコンをクリックします。
[メニュー]ウィンドウが表示されます。 - [機能安全対応エンコーダ]の[パスワード設定]をクリックします。
[機能安全対応エンコーダ:パスワード設定]ウィンドウが表示されます。 - 機能安全対応エンコーダのパスワードとして設定したい数値(設定範囲:1~65535)を入力し,[書込み]ボタンをクリックします。ここで設定したパスワードは,以降,機能安全対応エンコーダのパスワード変更の際や設定内容を変更する際に必要になります。 パスワードを忘れた場合は,機能安全対応エンコーダの設定内容を初期化して,再度,パスワードを設定し直してください。パスワードの先頭文字列に「0」は設定できません。例えば,「00001」と入力すると,パスワードとしては「1」と設定されます。
- パスワードを変更する場合のみ,[機能安全対応エンコーダ:パスワード入力]ウィンドウが表示されます。
現在のパスワードを入力して[OK]ボタンをクリックしてください。
パスワードを新規登録する場合は,次の手順に進んでください。 - [はい]ボタンをクリックします。
機能安全対応エンコーダのRAM領域にパスワードが書き込まれ,書き込まれた値が[CRC]に表示されます。[CRC]に表示される値は,書込み処理の内部用の値です。よって,入力したパスワードとは異なる表示になります。 - [適用]ボタンをクリックします。
機能安全対応エンコーダのNVS領域にパスワードが書き込まれます。書込みが完了すると,メッセージダイアログボックスが表示されます。 - [はい]ボタンをクリックします。
別のメッセージダイアログボックスが表示されます。 - [OK]ボタンをクリックします。
これで操作は終わりです。
4.15.11 機能安全対応エンコーダの設定内容を初期化する
機能安全対応エンコーダの初期化を行うと,機能安全対応エンコーダのパスワードとパラメータ設定値が初期化されます。機能安全対応エンコーダのパスワードを忘れたときなどに初期化を実行します。
機能安全対応エンコーダの設定内容初期化の手順を以下に示します。
- Administrator権限のユーザでログインします。
操作手順の詳細については,以下の項を参照してください。
→ユーザログインする - [安全関連メニュー]アイコンをクリックします。
[メニュー]ウィンドウが表示されます。 - [機能安全対応エンコーダ]の[初期化]をクリックします。
[機能安全対応エンコーダ:初期化]ウィンドウが表示されます。 - [書込み]ボタンをクリックします。
初期化が実行され,完了するとメッセージダイアログボックスが表示されます。 - [OK]ボタンをクリックします。
- サーボパックの電源を再投入します。
これで操作は終わりです。
4.15.12 機能安全対応エンコーダのパラメータを設定する
機能安全対応エンコーダのパラメータ設定(書込み)を実行すると,まず,[パラメータ編集]ウィンドウの設定内容が機能安全対応エンコーダに書き込まれます。その後,ASM-XのPc170 = n.□□□Xの設定値に関連したパラメータが機能安全対応エンコーダに書き込まれます。ASM-Xと機能安全対応エンコーダは,一部,同パラメータの値を持っているためです。このことにより,サーボパックアラームA.EC1(安全関連サーボパラメータ不一致)発生の要因の一部が解消されます。
機能安全対応エンコーダのパラメータを設定する手順について以下に示します。
- ユーザログインします。
操作手順の詳細については,以下の項を参照してください。
→ユーザログインする - [安全関連メニュー]アイコンをクリックします。
[メニュー]ウィンドウが表示されます。 - [機能安全対応エンコーダ]の[パラメータ編集]をクリックします。
[機能安全対応エンコーダ:パラメータ編集]ウィンドウが表示されます。 - [入力値]に値を入力します。値は,[最小値]~[最大値]以内の数値を入力してください。[現在の設定値を表示]ボタンをクリックすると,機能安全対応エンコーダに現在設定されているパラメータ値が[入力値]に表示されます。
- [書込み]ボタンをクリックします。
[機能安全対応エンコーダ:パスワード入力]ウィンドウが表示されます。 - 現在のパスワードを入力し,[OK]ボタンをクリックします。
設定したパラメータ値が,機能安全対応エンコーダのRAM領域に書き込まれ,[機能安全対応エンコーダ:パラメータ編集]ウィンドウの[CRC]に値が表示されます。[CRC]に表示される値は,書込み処理の内部用の値です。よって,入力したパラメータ設定値とは異なる表示になります。 - [適用]ボタンをクリックします。
メッセージダイアログボックスが表示されます。 - [はい]ボタンをクリックします。
まず,[パラメータ編集]ウィンドウの設定内容が機能安全対応エンコーダに書き込まれます。その後,Pc170 = n.□□□Xの設定値に関連したパラメータが機能安全対応エンコーダに書き込まれます。このことにより,サーボパックアラームA.EC1(安全関連サーボパラメータ不一致)発生の要因の一部が解消されます。
書き込まれる内容は,ASM-Xの接続状態によって以下のように異なります。- ASM-Xを接続している場合:接続中のASM-XのPc170 = n.□□□Xの設定値(n.□□□0,または,n.□□□1)に関連したパラメータ
- ASM-Xを接続していない場合:ASM-XのPc170 = n.□□□1に関連したパラメータ(パラメータの設定値は,SigmaWin+にてあらかじめ値が決められています。)
- [OK]ボタンをクリックします。
[ログ出力]ウィンドウが表示されます。 - ログデータを出力する場合は,[ログ保存先フォルダ]・[コメント]を設定して[保存]ボタンをクリックします。メッセージダイアログボックスが表示されたら,[OK]ボタンをクリックします。
ログデータを出力しない場合は,[キャンセル]ボタンをクリックします。画面表示に従って操作してください。番号 項目 説明 (1) [ログファイル保存先フォルダ] ログデータを出力する場合,[…]ボタンをクリックすると表示される[フォルダ指定]ウィンドウにて保存フォルダおよびファイル名を設定します。ファイル名を設定しなかったときは,自動的に日時のファイル名になります。
出力したログデータの見方については,以下の項を参照してください。
→■ログデータの見方について(2) [コメント] ログデータを出力する場合,必要に応じてコメントを設定できます。
コメントが不要なときは,空欄のままで構いません。(3) [保存]ボタン ログデータを出力する場合,(1)・(2)を設定したうえでクリックしてください。 (4) [キャンセル]ボタン ログデータを出力しない場合,クリックします。
(1)・(2)を設定していても,これらの設定内容は無効になります。 - ログデータを出力した場合,指定した保存先フォルダを確認して,ログデータが出力されていることを確認します。
- サーボパックの電源を再投入します。
これで操作は終わりです。
ログデータの見方について
機能安全対応エンコーダのパラメータ設定を行った際のログデータの見方について説明します。

| 番号 | 項目 | 説明 |
|---|---|---|
| (1) | [Date and time of writing] | 書込みを行った日時が表示されます。 |
| (2) | [User ID] | 書込みを行ったユーザのユーザIDが表示されます。 |
| (3) | [Non-safety Address] | 設定対象の非安全アドレスが表示されます。 |
| (4) | [Comment] | [ログ出力]ウィンドウで入力したコメントが表示されます。 |
| (5) | [Motor] | 書込みを行ったモータの形式・シリアルナンバーが表示されます。 |
| (6) | [Encoder] | 書込みを行った機能安全対応エンコーダの形式・シリアルナンバー・SoftVer・ソフトウェアバージョンが表示されます。 |
| (7) | [Information of Parameter Data] | 書込みを行ったコンテナファイルのパラメータに関する情報が表示されます。 |
| (8) | [Writing mode parameters to SafetyEncoder] | 機能安全対応エンコーダへのパラメータ書込み結果とその内容が表示されます。 |
[State]に表示される内容と意味は以下のとおりです。
| ||
[Safety Function Application Selection]に表示される内容と意味は以下のとおりです。
|
4.16 プログラムテーブルを設定する
4.16.1 概要
[プログラムテーブル編集]ウィンドウでは,サーボパックに設定するためのプログラムテーブルが編集できます。プログラムテーブルの各ステップ(編集用セルの1行が1ステップ)を設定することでプログラム作成を行います。上位コントローラなどからの指令に従って,プログラムテーブル内のプログラムを実行します。編集したプログラムテーブルは,パソコンやサーボパックのフラッシュメモリに保存できます。
| 番号 | 項目 | 内容 | 参照 |
|---|---|---|---|
| (1) | ツールバー | プログラムテーブルをファイルに保存する [保存] ボタンや印刷するための [印刷] ボタンがあります。 | [プログラムテーブル編集] ウィンドウのツールバー |
| (2) | [ステーション分割] ボタン | 有効座標系(PnB23 ~ PnB21 の範囲)を等間隔に分割した位置をプログラムテーブルにセットします。 | プログラムテーブルをステーション分割する |
| (3) | プログラムテーブル編集用セル | プログラムテーブルを編集します。セルの色は以下のとおりに変化します。 白:サーボパックのRAM上の値と,[プログラムテーブル編集]ウィンドウのセルの値が同一であることを示します。 緑:設定が変更された場合に,編集したセルを含む1行が緑になります。書込みを行うことでセルの色が白になります。 赤:何らかの設定異常が存在する場合に,行が赤色になります。この場合,[書込み] ボタンが押せなくなります。 | プログラムテーブルを編集する |
| (4) | [コメント] ボタン | プログラムテーブルにコメントをつけることができます。 [保存] ボタンで保存するときにコメントも一緒に保存されます。 | プログラムテーブルファイルをパソコンに保存する |
| (5) | [設定値取込み] ボタン | パソコンのプログラムテーブルファイルからプログラムテーブルを取り込みます。 | プログラムテーブルをプログラムテーブルファイルから取り込む |
| (6) | 縦スクロールバー | [プログラムテーブル編集]ウィンドウに表示されていないプログラムテーブルをスクロールして表示できます。 | - |
| (7) | [テーブル初期化] ボタン | サーボパックのフラッシュメモリに保存されているプログラムテーブルを初期化して,工場出荷状態に戻します。 | プログラムテーブルを工場出荷時に戻す |
| (8) | [テーブル保存] ボタン | サーボパックのRAM上のプログラムテーブルをフラッシュメモリに保存します。フラッシュメモリに保存すると,電源オフしてもプログラムテーブルは消えません。 次回の電源投入時は保存したプログラムテーブルがRAMへ読み込まれます。 | サーボパックに書き込んだプログラムテーブルをサーボパック内のフラッシュメモリに保存する |
| (9) | [読込み] ボタン | サーボパックのRAM上のプログラムテーブルを読み込みます。 | プログラムテーブルをサーボパックから読み込む |
| (10) | [書込み] ボタン | プログラムテーブルをサーボパックのRAM上に書き込みます。 | プログラムテーブルをサーボパックに書き込む |
[プログラムテーブル編集] ウィンドウのツールバー
[プログラムテーブル編集]ウィンドウのツールバーを以下に示します。
| ツールバーボタン | 内容 | 参照 |
|---|---|---|
![]() [新規] | プログラムテーブルを新規作成します。 | プログラムテーブルを新規作成する |
![]() [保存] | 表示中のプログラムテーブルをファイルに保存します。 | プログラムテーブルファイルをパソコンに保存する |
![]() [印刷] | 表示中のプログラムテーブルを印刷します。 | プログラムテーブルを印刷する |
4.16.2 プログラムテーブルを編集する
プログラムテーブルの編集には,以下のように2 つの方法があります。
(注)設定項目によって異なります。
- 値を直接入力するタイプ
編集対象のセルをクリックすると,編集可能になります。直接入力してください。 - ダイアログボックスで設定するタイプ
編集対象のセルをダブルクリックすると,ダイアログボックスが表示されます。ダイアログボックスの項目に従って設定してください。
また,各ダイアログボックスには,現在の設定が表示されます。
プログラムテーブルの編集手順を以下に示します。
- [メニュー] ウィンドウの [プログラムテーブル編集] をクリックします。
[プログラムテーブル編集]ウィンドウが表示されます。 - STEPごとに,プログラムテーブルを編集します。
プログラムテーブルの編集のフローを以下に示します。
| ステップ | 内容 | 参照先 |
|---|---|---|
| 1 | 位置決め目標位置を設定します。 | 目標位置 (POS) を編集する |
| 2 | 位置決め動作の目標速度を設定します。 | 位置決め速度 (SPD) を編集する |
| 3 | レジストレーション相対距離を設定します。 | レジストレーション相対距離 (RDST) を編集する |
| 4 | レジストレーション速度を設定します。 | レジストレーション速度 (RSPD) を編集する |
| 5 | 移動時の加速度 (ACC),減速度 (DEC) をそれぞれ設定します。 | 加速度 (ACC),減速度 (DEC) を編集する |
| 6 | プログラムステップ実行開始直後に出力する信号を設定します。 | プログラマブル出力信号 (POUT) を編集する |
| 7 | プログラムステップの実行完了条件を設定します。 | 終了判定条件 (EVENT) を編集する |
| 8 | ステップ実行回数を設定します。 | LOOP回数 (LOOP) を編集する |
| 9 | プログラムステップ実行完了後の動作を設定します。 | 次に実行するステップ (NEXT) を編集する |
目標位置 (POS) を編集する
位置決め目標位置を設定します。
- 編集対象のセルをダブルクリックします。
[位置決め目標位置] ウィンドウが表示されます。 - [目標位置] と[位置/距離] を設定します。目標位置に「絶対位置」または「相対距離」を選択すると,[ 位置/距離] の設定が可能になります。
- 目標位置
選択項目 説明 プログラムテーブルでの表記 絶対位置 目標位置を直接指定します。 A ± 位置 相対距離 前ステップからの相対位置(移動距離)を指定します。 I ± 距離 無限大(正方向)*1 正方向に一定速運転します。 +INFINITE 無限大(負方向)*1 負方向に一定速運転します。 -INFINITE 停止[出荷時設定] 軸移動を行いません。目標位置に無限大を設定した場合の,一定速運転の停止に使用します。 STOP 連続停止*2 一定速運転から位置決めを行う回転座標内の目標位置(絶対位置)を指定します。 S + 位置 指令なし 軸移動を行いません。POUT のみを指定する場合に使用します。 – *1. 目標位置の設定値「無限大」は,座標が回転型の場合 (PnB20 = 0001h, 0002h, 0003h) もしくはソフトリミット を使用しない場合 (PnB21 = PnB23 = 0) にのみ使用可能です。直線型かつソフトリミット有効の場合はエラーになります。 *2. 目標位置の設定値「連続停止」は,座標が回転型 (PnB20 = 0001h, 0002h, 0003h) で,直前ステップの目標位置指定が「無限大」の場合に使用可能です。 座標が直線型または直前ステップの目標位置指定が「無限大」でない場合は,連続停止はエラーになります。
また,連続停止は,無限大の速度変更と組み合わせることはできません。 - 位置/距離
単位 設定範囲 出荷時設定 1 指令単位 - PnB54 = 0(拡張モード無効)時:-99999999 ~ +99999999
- PnB54 = 1(拡張モード有効)時:-1073741823 ~ +1073741823
STOP
- 目標位置
- [OK] ボタンをクリックします。
設定が反映され,[プログラムテーブル編集]ウィンドウに戻ります。
位置決め速度 (SPD) を編集する
位置決め動作の目標速度を指定します。
編集対象のセルを選択し,直接数値を設定します。
| 単位 | 設定範囲 | 出荷時設定 |
|---|---|---|
| 1000 指令単位/min |
| 1000 |
レジストレーション相対距離 (RDST) を編集する
レジストレーション相対距離を設定します。
- 無限大による速度変更と,レジストレーションを組み合わせることはできません。
- 連続停止とレジストレーションを組み合わせることはできません。
レジストレーションを行う場合
- 編集対象のセルをダブルクリックします。
[レジストレーション相対距離] ウィンドウが表示されます。 - [レジストレーションなし] のチェックを外して,[レジストレーション相対距離] を入力 します。
単位 設定範囲 出荷時設定 1000 指令単位/min - PnB54 = 0(拡張モード無効)時:1 ~ 99999999
- PnB54 = 1(拡張モード有効)時:1 ~ 199999999
1000 - [OK] ボタンをクリックします。
設定が反映され,[プログラムテーブル編集]ウィンドウに戻ります。
レジストレーションを行わない場合
- 編集対象のセルをダブルクリックします。
[レジストレーション相対距離] ウィンドウが表示されます。 - レジストレーションなし] にチェックを付けます。
- [OK] ボタンをクリックします。
設定が反映され,[プログラムテーブル編集]ウィンドウに戻ります。
レジストレーション速度 (RSPD) を編集する
レジストレーション速度を設定します。
編集対象のセルを選択し,直接数値を設定します。
| 単位 | 設定範囲 | 出荷時設定 |
|---|---|---|
| 1000 指令単位/min |
| 1000 |
加速度 (ACC),減速度 (DEC) を編集する
移動時の加速度 (ACC),減速度 (DEC) をそれぞれ指定します。
- ACC, DEC のいずれかのセルをダブルクリックします。
[加速度/減速度] ウィンドウが表示されます。 - [加速度] および[減速度] を設定します。
出荷時は,[前ステップと同じ] にチェックが付いています。
前ステップと異なる値を設定する場合は,[前ステップと同じ] のチェックを外して, 値を直接入力します。単位 設定範囲 出荷時設定 1000 指令単位/min - PnB54 = 0(拡張モード無効)時:1 ~ 99999999
- PnB54 = 1(拡張モード有効)時:1 ~ 199999999
: - [OK] ボタンをクリックします。
設定が反映され,[プログラムテーブル編集]ウィンドウに戻ります。
プログラマブル出力信号 (POUT) を編集する
プログラムステップ実行開始直後に出力する信号を指定します。
- ステップの終了で信号を出力させたい場合は,次のステップでPOS = - としてPOUT を指定してください。
- /POUT5 ~ 7 へZONE 信号を設定することは可能ですが,出力は常にオフとなります。
- 編集対象のセルをダブルクリックします。
[出力信号] ウィンドウが表示されます。 - 出力信号0 ~ 7 の設定内容を選択します。
対応する端子は以下のとおりです。
出力信号0 : /POUT0 端子
出力信号1 : /POUT1 端子
出力信号2 : /POUT2 端子
出力信号3 : /POUT3 端子
出力信号4 : /POUT4 端子
出力信号5 : /POUT5 端子
出力信号6 : /POUT6 端子
出力信号7 : /POUT7 端子選択項目 説明 プログラムテーブルでの表記 アクティブ 常にオン A ノンアクティブ 常にオフ N 前ステップと同じ 前の状態を引継ぐ : ZONE その桁に対応するZONE 信号 (/Z0 ~ /Z4) を設定する Z - [OK] ボタンをクリックします。
設定が反映され,[プログラムテーブル編集]ウィンドウに戻ります。
終了判定条件 (EVENT) を編集する
プログラムステップの実行完了条件を指定します。
判定条件が成立して,LOOP で指定する実行回数を終了すると,NEXT で指定するプログラムステップへジャンプします。LOOP で指定する実行回数を終了していない場合は,もう一度繰り返します。
- 編集対象のセルをダブルクリックします。
[条件設定] ウィンドウが表示されます。 - [条件]と[待機時間] を設定します。
- 条件
選択項目 説明 プログラムテーブルでの表記 位置決め完了[ 出荷時設定] 位置決め完了出力 (/INPOSITION) 信号がオン(閉)したら終了です。* I NEAR 位置決め近傍 (/NEAR) 幅に入ったら終了です。* N 指令払出し完了 位置指令払出し完了 (DEN) で終了です。* D SEL0, SEL1, ・・・ 入力信号 (/SEL□) がオン(閉)したら終了です。*
□ = 0 ~ 7SEL□ 待機時間 位置決め完了出力 (/INPOSITION) 信号がオン(閉)してからn [ms] 待機します。 ITn 位置決め近傍 (/NEAR) 出力信号がオン(閉)してからn [ms] 待機します。 NTn 位置指令払出し完了 (DEN) してからn [ms] 待機します。 DTn 入力信号 (SEL□) がオン(閉)してからn [ms] 待機します。 SEL□Tn 前ステップと同じ 直前に実行したプログラムステップの終了判定条件を受け継ぎます。 : * エッジ検出ではなく,レベル検出です。 - 待機時間
nの単位 nの設定範囲 出荷時設定 ms 0 ~ 99999 IT0
- 条件
- [OK] ボタンをクリックします。
設定が反映され,[プログラムテーブル編集]ウィンドウに戻ります。
LOOP回数 (LOOP) を編集する
ステップ実行回数を指定します。
(注)LOOP で指定された回数の実行が終了した後,NEXT が参照されます。複数のプログラムステップをまたいでLOOP を指定 することはできません。
編集対象のセルを選択し,直接数値を設定します。
| 単位 | 設定範囲 | 出荷時設定 |
|---|---|---|
| 回 | 1 ~ 99999 | 1 |
次に実行するステップ番号 (NEXT) を編集する
プログラムステップ実行完了後の動作を指定します。
次のステップを実行する場合
- 編集対象のセルをダブルクリックします。
[次のステップ] ウィンドウが表示されます。 - [終了] のチェックを外し,[ 次ステップ番号] に0 ~ 255 の値を設定します。
単位 設定範囲 出荷時設定 – 0 ~ 255 END* * プログラムテーブル運転が終了し,プログラムキャンセル状態になります。 - [OK] ボタンをクリックします。
設定が反映され,[プログラムテーブル編集]ウィンドウに戻ります。
このステップで終了する場合
- 編集対象のセルをダブルクリックします。
[次のステップ] ウィンドウが表示されます。 - [終了] にチェックを付けます。
プログラムステップの実行が完了すると,プログラムキャンセル状態になります。 - [OK] ボタンをクリックします。
設定が反映され,[プログラムテーブル編集]ウィンドウに戻ります。
4.16.3 プログラムテーブルをステーション分割する
指定された位置範囲に指定された数のステーションを等間隔に作成し,各ステーション位置をプログラムテーブルに設定します。
ステーション分割の手順は,負荷の移動方法 (PnB20) によって異なります。
負荷の移動方法が直線型の場合
- [メニュー] ウィンドウの [プログラムテーブル編集] をクリックします。
[プログラムテーブル編集]ウィンドウが表示されます。 - [ステーション分割] ボタンをクリックします。
- [次へ] ボタンをクリックします。
- ステーション分割の項目を設定します。
番号 項目 内容 (1) 条件設定 範囲設定の条件を選択します。 (2) 始点位置 始点位置を入力します。 (3) 終点位置 終点位置を入力します。 (4) ステーション数 ステーション数を入力します。 (5) 位置決め速度 位置決め速度を入力します。 - [OK]ボタンをクリックします。
設定内容が反映され,[プログラムテーブル編集]ウィンドウに戻ります。
以上で,プログラムテーブルを分割する手順は完了です。
負荷の移動方法が回転型の場合
- [メニュー] ウィンドウの [プログラムテーブル編集] をクリックします。
[プログラムテーブル編集]ウィンドウが表示されます。 - [ステーション分割] ボタンをクリックします。
- [次へ] ボタンをクリックします。
- ステーション分割の項目を設定します。
番号 項目 内容 (1) 条件設定 範囲設定の条件を選択します。 (2) 始点位置 始点位置を入力します。 (3) ステーション数 ステーション数を入力します。 (4) 位置決め速度 位置決め速度を入力します。 - [OK]ボタンをクリックします。
設定内容が反映され,[プログラムテーブル編集]ウィンドウに戻ります。
以上で,プログラムテーブルを分割する手順は完了です。
4.16.4 プログラムテーブルをサーボパックに書き込む
[プログラムテーブル編集]ウィンドウで編集したプログラムテーブルをサーボパックに書き込みます。
プログラムテーブルをサーボパックに書き込む手順を以下に示します。
- [プログラムテーブル編集]ウィンドウを表示して,プログラムテーブルを編集します。
プログラムテーブルを編集する手順は,プログラムテーブルを編集するを参照してください。 - [書込み] ボタンをクリックします。
[書込み] ダイアログボックスが表示されます。 - [OK] ボタンをクリックします。
編集したプログラムテーブルがサーボパックに書き込まれ,セルの色は白色になります。
以上で,プログラムテーブルをサーボパックに書き込む手順は完了です。
4.16.5 サーボパックに書き込んだプログラムテーブルをサーボパック内のフラッシュメモリに保存する
サーボパックのRAM上のプログラムテーブルは,サーボパックの電源をオフするとデータが消えてしまいます。電源をオフしてもプログラムテーブルのデータが必要な場合は,サーボパック内のフラッシュメモリにプログラムテーブルを保存する必要があります。
通常運転のプログラムテーブルは,フラッシュメモリに保存しておくことを推奨します。
サーボパックに書き込んだプログラムテーブルをサーボパック内のフラッシュメモリに保存する手順を以下に示します。
- 編集したプログラムテーブルをサーボパックに書き込みます。
プログラムテーブルを編集する手順は,プログラムテーブルを編集するを参照してください。
プログラムテーブルをサーボパックに書き込む手順は,プログラムテーブルをサーボパックに書き込むを参照してください。 - [テーブル保存] ボタンをクリックします。
- [OK] ボタンをクリックします。
以上で,サーボパックに書き込んだプログラムテーブルをサーボパック内のフラッシュメモリに保存する手順は完了です。
4.16.6 プログラムテーブルを工場出荷時に戻す
サーボパック内のフラッシュメモリに保存されているプログラムテーブルを工場出荷時に戻します。
プログラムテーブルを工場出荷時に戻す手順を以下に示します。
- [メニュー] ウィンドウの [プログラムテーブル編集] をクリックします。
[プログラムテーブル編集]ウィンドウが表示されます。 - [テーブル初期化] ボタンをクリックします。
- [テーブル初期化] ボタンをクリックします。
以上で,プログラムテーブルを工場出荷時に戻す手順は完了です。
4.16.7 プログラムテーブルをサーボパックから読み込む
[プログラムテーブル編集]ウィンドウのプログラムテーブルをサーボパックから読み込みます。
プログラムテーブルをサーボパックから読み込む手順を以下に示します。
- [メニュー] ウィンドウの [プログラムテーブル編集] をクリックします。
[プログラムテーブル編集]ウィンドウが表示されます。 - [読込み] ボタンをクリックします。
- [OK] ボタンをクリックします。
サーボパックのRAM上のプログラムテーブルが読み込まれ,[プログラムテーブル編集]ウィンドウに表示されます。
以上で,プログラムテーブルをサーボパックから読み込む手順は完了です。
4.16.8 プログラムテーブルをプログラムテーブルファイルから取り込む
プログラムテーブルをパソコンに保存したプログラムテーブルファイルから取り込んで, [プログラムテーブル編集]ウィンドウに表示します。
プログラムテーブルをプログラムテーブルファイルから取り込む手順を以下に示します。
- [メニュー] ウィンドウの [プログラムテーブル編集] をクリックします。
[プログラムテーブル編集]ウィンドウが表示されます。 - [設定値取込み] ボタンをクリックします。
- 取り込むプログラムテーブルファイルを選択し,[開く] ボタンをクリックします。
プログラムテーブルファイルが取り込まれ,[プログラムテーブル編集]ウィンドウに表示されます。
以上で,プログラムテーブルをプログラムテーブルファイルから取り込む手順は完了です。
4.16.9 プログラムテーブルファイルをパソコンに保存する
[プログラムテーブル編集]ウィンドウで編集したプログラムテーブルを,パソコンに保存します。
プログラムテーブルファイルをパソコンに保存する手順を以下に示します。
- [プログラムテーブル編集]ウィンドウを表示して,プログラムテーブルを編集します。
プログラムテーブルを編集する手順は,プログラムテーブルを編集するを参照してください。 - [保存] ボタンをクリックします。
[名前を付けて保存] ウィンドウが表示されます。 - 保存先とファイル名を設定します。コメントを設定することができます。
- [保存] ボタンをクリックします。
以上で,プログラムテーブルファイルをパソコンに保存する手順は完了です。
4.16.10 プログラムテーブルを新規作成する
[プログラムテーブル編集]ウィンドウで編集したプログラムテーブルを破棄して,新しいプログラムテーブルを作成します。
プログラムテーブルを新規作成する手順を以下に示します。
- [プログラムテーブル編集]ウィンドウを表示して,プログラムテーブルを編集します。
プログラムテーブルを編集する手順は,プログラムテーブルを編集するを参照してください。 - [新規] ボタンをクリックします。
以上で,プログラムテーブルを新規作成する手順は完了です。
4.16.11 プログラムテーブルを印刷する
[プログラムテーブル編集]ウィンドウで編集したプログラムテーブルを印刷できます。提出者の会社名や住所,提出先会社名や部署名などを記載した表紙を付けて印刷することもできます。
プログラムテーブルを印刷する手順を以下に示します。
- [プログラムテーブル編集]ウィンドウを表示して,プログラムテーブルを編集します。
プログラムテーブルを編集する手順は,プログラムテーブルを編集する を参照してください。 - [印刷] ボタンをクリックします。
[印刷項目設定]ウィンドウが表示されます。 - 表紙を付けて印刷する場合は,[表紙を付ける] にチェックを付け,[表紙編集] ボタンをクリックします。
表紙を付けずに印刷する場合は,[表紙を付ける] のチェックを外し,手順7に進んでください。 - 必要に応じて,[提出者]タブ,[提出先1]タブ,[提出先2]タブ,[提出先3]タブ,[挨拶文]タブをクリックし,記載したい内容を入力します。
- [OK]ボタンをクリックします。
- [印刷時に使用する提出先] を選択し,クリックします。
選択した提出先の内容が,[印刷項目設定]ウィンドウに表示されます。 - [ヘッダ・フッタ] タブをクリックし,ヘッダー情報とフッター情報に記載する内容をクリックします。
[タイトル] にチェックを付けた場合は,ボックスにタイトル名を入力します。 - [印刷する項目] タブをクリックし,プログラムテーブルの印刷する範囲と内容を指定します。
- 白黒で印刷する場合は,[白黒] を選択します。
カラーで印刷する場合は,[カラー] を選択します。 - [OK] ボタンをクリックします。
[印刷プレビュー] ウィンドウが表示されます。 - [印刷] ボタンをクリックします。
印刷が開始されます。
印刷項目設定を変更する場合は,[印刷項目編集] ボタンをクリックします。[印刷項目設定] ウィンドウに戻ります。
以上で,プログラムテーブルを印刷する手順は完了です。
4.17 ZONEテーブルを設定する
4.17.1 概要
[ゾーンテーブル編集] ウィンドウでは,サーボパックに設定するためにZONEテーブルの編集が行えます。編集したZONEテーブルに従って,現在位置の領域に対応するZONE信号を出力します。ZONEテーブルでは,領域の開始位置 (ZONEN) と終了位置 (ZONEP) を設定することで ,領域を登録できます。編集したZONEテーブルは,パソコンやサーボパックのフラッシュメモリに保存できます。
| 番号 | 項目 | 内容 | 参照 |
|---|---|---|---|
| (1) | ツールバー | ZONEテーブルをファイルに保存する [保存] ボタンや印刷するための [印刷] ボタンがあります。 | [ゾーンテーブル編集] ウィンドウのツールバー |
| (2) | ZONEテーブル編集用セル | ZONEテーブルを編集します。 5つのZONE信号 (Z0~Z4) に対応するセルに,開始位置 (ZONEN) と終了位置 (ZONEP) を直接入力します。 設定範囲:-99999999 ~ +99999999 [1 指令単位] セルの色は以下のとおりに変化します。 白:サーボパックのRAM上の値と,[ゾーンテーブル編集] ウィンドウのセルの値が同一であることを示します。 緑:設定が変更された場合に,編集したセルを含む1行が緑になります。書込みを行うことでセルの色が白になります。 赤:何らかの設定異常が存在する場合に,行が赤色になります。この場合,[書込み] ボタンが押せなくなります。 | ZONEテーブルを編集する |
| (3) | 縦スクロールバー | [ゾーンテーブル編集] ウィンドウに表示されていないZONEテーブルをスクロールして表示できます。 | - |
| (4) | [コメント] ボタン | ZONEテーブルにコメントをつけることができます。[保存] ボタンで保存するときにコメントも一緒に保存されます。 | ZONEテーブルファイルをパソコンに保存する |
| (5) | [設定値取込み] ボタン | パソコンのZONEテーブルファイルからZONEテーブルを取り込みます。 | ZONEテーブルをZONEテーブルファイルから取り込む |
| (6) | [テーブル初期化] ボタン | サーボパックのフラッシュメモリに保存されているZONEテーブルを初期化して,工場出荷状態に戻します。 | ZONEテーブルを工場出荷時に戻す |
| (7) | [テーブル保存] ボタン | サーボパックのRAM上のZONEテーブルをフラッシュメモリに保存します。フラッシュメモリに保存すると,電源オフしてもZONEテーブルは消えません。次回の電源投入時は保存したZONEテーブルがRAMへ読み込まれます。 | サーボパックに書き込んだZONEテーブルをサーボパック内のフラッシュメモリに保存する |
| (8) | [読込み] ボタン | サーボパックのRAM上のZONEテーブルを読み込みます。 | ZONEテーブルをサーボパックから読み込む |
| (9) | [書込み] ボタン | ZONEテーブルをサーボパックのRAM上に書き込みます。 | ZONEテーブルをサーボパックに書き込む |
[ゾーンテーブル編集] ウィンドウのツールバー
[ゾーンテーブル編集] ウィンドウのツールバーを以下に示します。
| ツールバーボタン | 内容 | 参照 |
|---|---|---|
![]() [新規] | ZONEテーブルを新規作成します。 | ZONEテーブルを新規作成する |
![]() [保存] | 表示中のZONEテーブルをファイルに保存します。 | ZONEテーブルファイルをパソコンに保存する |
![]() [印刷] | 表示中のZONEテーブルを印刷します。 | ZONEテーブルを印刷する |
4.17.2 ZONEテーブルを編集する
ZONEテーブルでは,最大で5つのZONE信号 (Z0 ~ Z4) に対応する32個の領域 (ID0 ~ ID31) を設定することができます。
ZONEテーブルの編集手順を以下に示します。
- [メニュー] ウィンドウの [ゾーンテーブル編集] をクリックします。
[ゾーンテーブル編集] ウィンドウが表示されます。 - 編集する領域のZONENのセルをダブルクリックして,開始位置を入力します。
設定範囲:-99999999 ~ +99999999 [1 指令単位] - 編集する領域のZONEPのセルをダブルクリックして,終了位置を入力します。
設定範囲:-99999999 ~ +99999999 [1 指令単位]
以上で,ZONEテーブルを編集する手順は完了です。
4.17.3 ZONEテーブルをサーボパックに書き込む
[ゾーンテーブル編集] ウィンドウで編集したZONEテーブルをサーボパックに書き込みます。
ZONEテーブルをサーボパックに書き込む手順を以下に示します。
- [ゾーンテーブル編集] ウィンドウを表示して,ZONEテーブルを編集します。
ZONEテーブルを編集する手順は,ZONEテーブルを編集するを参照してください。 - [書込み] ボタンをクリックします。
[書込み] ダイアログボックスが表示されます。 - [OK] ボタンをクリックします。
編集したZONEテーブルがサーボパックに書き込まれます。
以上で,ZONEテーブルをサーボパックに書き込む手順は完了です。
4.17.4 サーボパックに書き込んだZONEテーブルをサーボパック内のフラッシュメモリに保存する
サーボパックのRAM上のZONEテーブルは,サーボパックの電源をオフするとデータが消えてしまいます。電源をオフしてもZONEテーブルのデータが必要な場合は,サーボパック内のフラッシュメモリにZONEテーブルを保存する必要があります。
通常運転のZONEテーブルは,フラッシュメモリに保存しておくことを推奨します。
サーボパックに書き込んだZONEテーブルをサーボパック内のフラッシュメモリに保存する手順を以下に示します。
- 編集したZONEテーブルをサーボパックに書き込みます。
ZONEテーブルを編集する手順は,ZONEテーブルを編集するを参照してください。
ZONEテーブルをサーボパックに書き込む手順は,ZONEテーブルをサーボパックに書き込むを参照してください。 - [テーブル保存] ボタンをクリックします。
- [OK] ボタンをクリックします。
以上で,サーボパックに書き込んだZONEテーブルをサーボパック内のフラッシュメモリに保存する手順は完了です。
4.17.5 ZONEテーブルを工場出荷時に戻す
サーボパック内のフラッシュメモリに保存されているZONEテーブルを工場出荷時に戻します。
ZONEテーブルを工場出荷時に戻す手順を以下に示します。
- [メニュー] ウィンドウの [ゾーンテーブル編集] をクリックします。
[ゾーンテーブル編集] ウィンドウが表示されます。 - [テーブル初期化] ボタンをクリックします。
- [テーブル初期化] ボタンをクリックします。
以上で,ZONEテーブルを工場出荷時に戻す手順は完了です。
4.17.6 ZONEテーブルをサーボパックから読み込む
[ゾーンテーブル編集] ウィンドウのZONEテーブルをサーボパックから読み込みます。
ZONEテーブルをサーボパックから読み込む手順を以下に示します。
- [メニュー] ウィンドウの [ゾーンテーブル編集] をクリックします。
[ゾーンテーブル編集] ウィンドウが表示されます。 - [読込み] ボタンをクリックします。
- [OK] ボタンをクリックします。
サーボパックのRAM上のZONEテーブルが読み込まれ,[ゾーンテーブル編集] ウィンドウに表示されます。
以上で,ZONEテーブルをサーボパックから読み込む手順は完了です。
4.17.7 ZONEテーブルをZONEテーブルファイルから取り込む
ZONEテーブルをパソコンに保存したZONEテーブルファイルから取り込んで, [ゾーンテーブル編集] ウィンドウに表示します。
ZONEテーブルをZONEテーブルファイルから取り込む手順を以下に示します。
- [メニュー] ウィンドウの [ゾーンテーブル編集] をクリックします。
[ゾーンテーブル編集] ウィンドウが表示されます。 - [設定値取込み] ボタンをクリックします。
- 取り込むZONEテーブルファイルを選択し,[開く] ボタンをクリックします。
ZONEテーブルファイルが取り込まれ,[ゾーンテーブル編集] ウィンドウに表示されます。
以上で,ZONEテーブルをZONEテーブルファイルから取り込む手順は完了です。
4.17.8 ZONEテーブルファイルをパソコンに保存する
[ゾーンテーブル編集] ウィンドウで編集したZONEテーブルを,パソコンに保存します。
ZONEテーブルファイルをパソコンに保存する手順を以下に示します。
- [ゾーンテーブル編集] ウィンドウを表示して,ZONEテーブルを編集します。
ZONEテーブルを編集する手順は,ZONEテーブルを編集するを参照してください。 - [保存] ボタンをクリックします。
[名前を付けて保存] ウィンドウが表示されます。 - 保存先とファイル名を設定します。コメントを設定することができます。
- [保存] ボタンをクリックします。
以上で,ZONEテーブルファイルをパソコンに保存する手順は完了です。
4.17.9 ZONEテーブルを新規作成する
[ゾーンテーブル編集] ウィンドウで編集したZONEテーブルを破棄して,新しいZONEテーブルを作成します。
ZONEテーブルを新規作成する手順を以下に示します。
- [ゾーンテーブル編集] ウィンドウを表示して,ZONEテーブルを編集します。
ZONEテーブルを編集する手順は,ZONEテーブルを編集するを参照してください。 - [新規] ボタンをクリックします。
以上で,ZONEテーブルを新規作成する手順は完了です。
4.17.10 ZONEテーブルを印刷する
[ゾーンテーブル編集] ウィンドウで編集したZONEテーブルを印刷できます。提出者の会社名や住所,提出先会社名や部署名などを記載した表紙を付けて印刷することもできます。
ZONEテーブルを印刷する手順を以下に示します。
- [ゾーンテーブル編集] ウィンドウを表示して,ZONEテーブルを編集します。
ZONEテーブルを編集する手順は,ZONEテーブルを編集する を参照してください。 - [印刷] ボタンをクリックします。
[印刷項目設定]ウィンドウが表示されます。 - 表紙を付けて印刷する場合は,[表紙を付ける] にチェックを付け,[表紙編集] ボタンをクリックします。
表紙を付けずに印刷する場合は,[表紙を付ける] のチェックを外し,手順7に進んでください。 - 必要に応じて,[提出者]タブ,[提出先1]タブ,[提出先2]タブ,[提出先3]タブ,[挨拶文]タブをクリックし,記載したい内容を入力します。
- [OK]ボタンをクリックします。
- [印刷時に使用する提出先] を選択し,クリックします。
選択した提出先の内容が,[印刷項目設定]ウィンドウに表示されます。 - [ヘッダ・フッタ] タブをクリックし,ヘッダー情報とフッター情報に記載する内容をクリックします。
[タイトル] にチェックを付けた場合は,ボックスにタイトル名を入力します。 - [印刷する項目] タブをクリックし,ZONEテーブルの印刷する範囲と内容を指定します。
- 白黒で印刷する場合は,[白黒] を選択します。
カラーで印刷する場合は,[カラー] を選択します。 - [OK] ボタンをクリックします。
[印刷プレビュー] ウィンドウが表示されます。 - [印刷] ボタンをクリックします。
印刷が開始されます。
印刷項目設定を変更する場合は,[印刷項目編集] ボタンをクリックします。[印刷項目設定] ウィンドウに戻ります。
以上で,ZONEテーブルを印刷する手順は完了です。
4.18 JOG速度テーブルを設定する
4.18.1 概要
[ジョグ速度テーブル編集] ウィンドウでは,サーボパックに設定するためにJOG速度テーブルの編集が行えます。JOG速度テーブルでは,JOG速度選択信号 (J0 ~ J3) に対応するJOG速度を設定できます。JOG速度テーブルに従ってJOG速度選択信号に対応するJOG速度へ速度を変更します。編集したJOG速度テーブルは,パソコンやサーボパックのフラッシュメモリに保存できます。
| 番号 | 項目 | 内容 | 参照 |
|---|---|---|---|
| (1) | ツールバー | JOG速度テーブルをファイルに保存する [保存] ボタンや印刷するための [印刷] ボタンがあります。 | [ジョグ速度テーブル編集] ウィンドウのツールバー |
| (2) | JOG速度テーブル編集用セル | JOG速度テーブルを編集します。 4つのJOG速度選択信号 (J0 ~ J3) に対応するセルに,JOG速度を直接入力します。 設定範囲:1 ~ 99999999 [1000指令単位/min] セルの色は以下のとおりに変化します。 白:サーボパックのRAM上の値と,[ジョグ速度テーブル編集] ウィンドウのセルの値が同一であることを示します。 緑:設定が変更された場合に,編集したセルを含む1行が緑になります。書込みを行うことでセルの色が白になります。 赤:何らかの設定異常が存在する場合に,行が赤色になります。この場合,[書込み] ボタンが押せなくなります。 | JOG速度テーブルを編集する |
| (3) | [コメント] ボタン | JOG速度テーブルにコメントをつけることができます。[保存] ボタンで保存するときにコメントも一緒に保存されます。 | JOG速度テーブルファイルをパソコンに保存する |
| (4) | [設定値取込み] ボタン | パソコンのJOG速度テーブルファイルからJOG速度テーブルを取り込みます。 | JOG速度テーブルをJOG速度テーブルファイルから取り込む |
| (5) | [テーブル初期化] ボタン | サーボパックのフラッシュメモリに保存されているJOG速度テーブルを初期化して,工場出荷状態に戻します。 | JOG速度テーブルを工場出荷時に戻す |
| (6) | [テーブル保存]ボタン | サーボパックのRAM上のJOG速度テーブルをフラッシュメモリに保存します。フラッシュメモリに保存すると,電源オフしてもJOG速度テーブルは消えません。次回の電源投入時は保存したJOG速度テーブルがRAMへ読み込まれます。 | サーボパックに書き込んだJOG速度テーブルをサーボパック内のフラッシュメモリに保存する |
| (7) | [読込み] ボタン | サーボパックのRAM上のJOG速度テーブルを読み込みます。 | JOG速度テーブルをサーボパックから読み込む |
| (8) | [書込み] ボタン | JOG速度テーブルをサーボパックのRAM上に書き込みます。 | JOG速度テーブルをサーボパックに書き込む |
[ジョグ速度テーブル編集] ウィンドウのツールバー
[ジョグ速度テーブル編集] ウィンドウのツールバーを以下に示します。
| ツールバーボタン | 内容 | 参照 |
|---|---|---|
![]() [新規] | JOG速度テーブルを新規作成します。 | JOG速度テーブルを新規作成する |
![]() [保存] | 表示中のJOG速度テーブルをファイルに保存します。 | JOG速度テーブルファイルをパソコンに保存する |
![]() [印刷] | 表示中のJOG速度テーブルを印刷します。 | JOG速度テーブルを印刷する |
4.18.2 JOG速度テーブルを編集する
JOG速度テーブルでは,最大で4つのJOG速度選択信号 (J0 ~ J3) に対応する16個のJOG運転速度 (ID0 ~ ID15) を設定することができます。
JOG速度テーブルの編集手順を以下に示します。
- [メニュー] ウィンドウの [ジョグ速度テーブル編集] をクリックします。
[ジョグ速度テーブル編集] ウィンドウが表示されます。 - 編集するJOG運転速度のJSPDのセルをダブルクリックして,JOG運転速度を入力します。
設定範囲:1 ~ 99999999 [1000 指令単位/min]
以上で,JOG速度テーブルを編集する手順は完了です。
4.18.3 JOG速度テーブルをサーボパックに書き込む
[ジョグ速度テーブル編集] ウィンドウで編集したJOG速度テーブルをサーボパックに書き込みます。
JOG速度テーブルをサーボパックに書き込む手順を以下に示します。
- [ジョグ速度テーブル編集] ウィンドウを表示して,JOG速度テーブルを編集します。
JOG速度テーブルを編集する手順は,JOG速度テーブルを編集するを参照してください。 - [書込み] ボタンをクリックします。
[書込み] ダイアログボックスが表示されます。 - [OK] ボタンをクリックします。
編集したJOG速度テーブルがサーボパックに書き込まれます。
以上で,JOG速度テーブルをサーボパックに書き込む手順は完了です。
4.18.4 サーボパックに書き込んだJOG速度テーブルをサーボパック内のフラッシュメモリに保存する
サーボパックのRAM上のJOG速度テーブルは,サーボパックの電源をオフするとデータが消えてしまいます。 電源をオフしてもJOG速度テーブルのデータが必要な場合は,サーボパック内のフラッシュメモリにJOG速度テーブルを保存する必要があります。
通常運転のJOG速度テーブルは,フラッシュメモリに保存しておくことを推奨します。
サーボパックに書き込んだJOG速度テーブルをサーボパック内のフラッシュメモリに保存する手順を以下に示します。
- 編集したJOG速度テーブルをサーボパックに書き込みます。
JOG速度テーブルを編集する手順は,JOG速度テーブルを編集するを参照してください。
JOG速度テーブルをサーボパックに書き込む手順は,JOG速度テーブルをサーボパックに書き込むを参照してください。 - [テーブル保存] ボタンをクリックします。
[テーブル保存] ダイアログボックスが表示されます。 - [OK] ボタンをクリックします。
以上で,サーボパックに書き込んだJOG速度テーブルをサーボパック内のフラッシュメモリに保存する手順は完了です。
4.18.5 JOG速度テーブルを工場出荷時に戻す
サーボパック内のフラッシュメモリに保存されているJOG速度テーブルを工場出荷時に戻します。
JOG速度テーブルを工場出荷時に戻す手順を以下に示します。
- [メニュー] ウィンドウの [ジョグ速度テーブル編集] をクリックします。
[ジョグ速度テーブル編集] ウィンドウが表示されます。 - [テーブル初期化] ボタンをクリックします。
[テーブル初期化] ウィンドウが表示されます。 - [テーブル初期化] ボタンをクリックします。
以上で,JOG速度テーブルを工場出荷時に戻す手順は完了です。
4.18.6 JOG速度テーブルをサーボパックから読み込む
[ジョグ速度テーブル編集] ウィンドウのJOG速度テーブルをサーボパックから読み込みます。
JOG速度テーブルをサーボパックから読み込む手順を以下に示します。
- [メニュー] ウィンドウの [ジョグ速度テーブル編集] をクリックします。
[ジョグ速度テーブル編集] ウィンドウが表示されます。 - [読込み] ボタンをクリックします。
[読込み] ダイアログボックスが表示されます。 - [OK] ボタンをクリックします。
サーボパックのRAM上のJOG速度テーブルが読み込まれ,[ジョグ速度テーブル編集] ウィンドウに表示されます。
以上で,JOG速度テーブルをサーボパックから読み込む手順は完了です。
4.18.7 JOG速度テーブルをJOG速度テーブルファイルから取り込む
JOG速度テーブルをパソコンに保存したJOG速度テーブルファイルから取り込んで, [ジョグ速度テーブル編集] ウィンドウに表示します。
JOG速度テーブルをJOG速度テーブルファイルから取り込む手順を以下に示します。
- [メニュー] ウィンドウの [ジョグ速度テーブル編集] をクリックします。
[ジョグ速度テーブル編集] ウィンドウが表示されます。 - [設定値取込み] ボタンをクリックします。
- 取り込むJOG速度テーブルファイルを選択し,[開く] ボタンをクリックします。
JOG速度テーブルファイルが取り込まれ,[ジョグ速度テーブル編集] ウィンドウに表示されます。
以上で,JOG速度テーブルをJOG速度テーブルファイルから取り込む手順は完了です。
4.18.8 JOG速度テーブルファイルをパソコンに保存する
[ジョグ速度テーブル編集] ウィンドウで編集したJOG速度テーブルを,パソコンに保存します。
JOG速度テーブルファイルをパソコンに保存する手順を以下に示します。
- [ジョグ速度テーブル編集] ウィンドウを表示して,JOG速度テーブルを編集します。
JOG速度テーブルを編集する手順は,JOG速度テーブルを編集するを参照してください。 - [保存]ボタンをクリックします。
[名前を付けて保存] ウィンドウが表示されます。 - 保存先とファイル名を設定します。コメントを設定することができます。
- [保存]ボタンをクリックします。
以上で,JOG速度テーブルファイルをパソコンに保存する手順は完了です。
4.18.9 JOG速度テーブルを新規作成する
[ジョグ速度テーブル編集] ウィンドウで編集したJOG速度テーブルを破棄して,新しいJOG速度テーブルを作成します。
JOG速度テーブルを新規作成する手順を以下に示します。
- [ジョグ速度テーブル編集] ウィンドウを表示して,JOG速度テーブルを編集します。
JOG速度テーブルを編集する手順は,JOG速度テーブルを編集するを参照してください。 - [新規] ボタンをクリックします。
以上で,JOG速度テーブルを新規作成する手順は完了です。
4.18.10 JOG速度テーブルを印刷する
[ジョグ速度テーブル編集] ウィンドウで編集したJOG速度テーブルを印刷できます。提出者の会社名や住所,提出先会社名や部署名などを記載した表紙を付けて印刷することもできます。
JOG速度テーブルを印刷する手順を以下に示します。
- [ジョグ速度テーブル編集] ウィンドウを表示して,JOG速度テーブルを編集します。
JOG速度テーブルを編集する手順は,JOG速度テーブルを編集する を参照してください。 - [印刷] ボタンをクリックします。
[印刷項目設定]ウィンドウが表示されます。 - 表紙を付けて印刷する場合は,[表紙を付ける] にチェックを付け,[表紙編集] ボタンをクリックします。
表紙を付けずに印刷する場合は,[表紙を付ける] のチェックを外し,手順7に進んでください。 - 必要に応じて,[提出者]タブ,[提出先1]タブ,[提出先2]タブ,[提出先3]タブ,[挨拶文]タブをクリックし,記載したい内容を入力します。
- [OK]ボタンをクリックします。
- [印刷時に使用する提出先] を選択し,クリックします。
選択した提出先の内容が,[印刷項目設定]ウィンドウに表示されます。 - [ヘッダ・フッタ] タブをクリックし,ヘッダー情報とフッター情報に記載する内容をクリックします。
[タイトル] にチェックを付けた場合は,ボックスにタイトル名を入力します。 - [印刷する項目] タブをクリックし,JOG速度テーブルの印刷する範囲と内容を指定します。
- 白黒で印刷する場合は,[白黒] を選択します。
カラーで印刷する場合は,[カラー] を選択します。 - [OK] ボタンをクリックします。
[印刷プレビュー] ウィンドウが表示されます。 - [印刷] ボタンをクリックします。
印刷が開始されます。
印刷項目設定を変更する場合は,[印刷項目編集] ボタンをクリックします。[印刷項目設定] ウィンドウに戻ります。
以上で,JOG速度テーブルを印刷する手順は完了です。
4.19 テーブル編集機能のパラメータを設定する
4.19.1 概要
サーボパック(用途適用形(FT仕様)など)固有のテーブル編集機能のパラメータは,パラメータ編集機能と同様に設定することができます。
設定項目に関する詳細については,お使いのサーボパックの製品マニュアルを参照してください。
[メニュー]ウィンドウのテーブル編集機能の機能名称,およびテーブル編集画面は,オンライン接続した製品によって異なります。
ここでは,Σ-7S FT62(移載/アライメント用途機能オプション)を例に説明します。
Σ-7S FT62は,定点通過の管理のためにテーブル編集機能を使用します。よって,ウィンドウの名称は[定点通過出力設定]ウィンドウとなっています。
このウィンドウ名称は,ご使用のサーボパックの機能によって異なります。
なお,Σ-7S FT62を例に手順を説明しているため,本マニュアルの手順説明の文章や画面の中では[定点通過出力設定]ウィンドウと記載されているのでご注意ください。
分かりにくい箇所は,テーブルプログラム編集ウィンドウと表記しています。
| サーボパック | テーブル編集機能のウィンドウ名称 | |
|---|---|---|
| シリーズ | FT仕様 | |
| Σ-X | なし(標準) | 定点通過出力設定 |
| FT40 | ||
| FT55 | ||
| FT56 | ||
| FT63 | ||
| FT70 | 位置補正テーブル設定 | |
| 定点通過出力設定 | ||
| FT79 | ||
| FT86 | ||
| Σ-7 | FT62 | 定点通過出力設定 |
| FT64 | ゾーンテーブル編集(FT64) | |
| FT70 | 位置補正テーブル設定 | |
| FT84 | 定点通過出力設定 | |
| FT91 | ゾーンテーブル編集(FT91) | |

テーブルプログラム編集ウィンドウのパラメータ設定に関する項目について以下に示します。
各操作項目は,下表の該当する参照先を参照してください。
| 番号 | 項目 | 内容 | 参照 |
|---|---|---|---|
| - | パラメータを編集する | テーブルプログラム編集ウィンドウ上のパラメータを編集します。 | パラメータを編集する |
| (1) | すべてのパラメータをサーボパックから読み込む | すべてのパラメータをサーボパックから読み込んで,テーブルプログラム編集ウィンドウに表示します。 | すべてのパラメータをサーボパックから読み込む |
| (2) | 編集中のパラメータをサーボパックに書き込む | テーブルプログラム編集ウィンドウで編集したパラメータ(緑色のセル)をサーボパックに書き込みます。 | 編集中のパラメータをサーボパックに書き込む |
| (3) | すべてのパラメータをサーボパックに書き込む | テーブルプログラム編集ウィンドウのすべてのパラメータをサーボパックに書き込みます。 | すべてのパラメータをサーボパックに書き込む |
| (4) | サーボパックに書き込んだパラメータをフラッシュ保存する | テーブルプログラム編集ウィンドウで編集したパラメータ(緑色のセル)をサーボパックにフラッシュ保存します。 | サーボパックに書き込んだパラメータをフラッシュ保存する |
| (5) | パラメータをパラメータファイル (.swfm□) から読み込む | パラメータをパラメータファイル (.swfm□) から読み込んで,テーブルプログラム編集ウィンドウに表示します。 | パラメータをパラメータファイル (.swfm□) から読み込む |
| (6) | パラメータをパラメータファイル (.swfm□) に書き出す | テーブルプログラム編集ウィンドウで編集したパラメータをパラメータファイル (.swfm□) に書き出します。 | パラメータをパラメータファイル (.swfm□) に書き出す |
| (7) | プロジェクトファイルにパラメータ設定値を保存する | テーブルプログラム編集ウィンドウで編集したパラメータ設定値を,パラメータセットとしてプロジェクトファイルに保存します。 | プロジェクトファイルにパラメータ設定値を保存する |
| (8) | パラメータを工場出荷時に戻す | サーボパックのパラメータを工場出荷時に戻します。 | パラメータを工場出荷時に戻す |
| (9) | 軸選択タブ | テーブルプログラム編集ウィンドウでパラメータを設定するサーボモータ軸を選択します。 ご使用のサーボパックのテーブル編集機能によって,表示されるタブ名称,テーブルプログラム編集ウィンドウは異なります。 | - |
| (10) | テーブルタブ | テーブルプログラム編集ウィンドウで設定するテーブルを選択します。 ご使用のサーボパックのテーブル編集機能によって,表示されるタブ名称,テーブルプログラム編集ウィンドウは異なります。 | - |
4.19.2 パラメータを編集する
SigmaWin+で編集できるサーボパックのパラメータには,以下の2種類のタイプがあります。
- 数値設定タイプ
- 機能選択タイプ
パラメータの編集手順を以下に示します。
- [メニュー]ウィンドウの[テーブルプログラム]の中から,使用するテーブル編集機能項目をクリックします。
テーブルプログラム編集ウィンドウが表示されます。 - 変更したいパラメータのセルをクリックします。
パラメータ情報がポップアップで表示されます。 - パラメータを編集します。
数値設定タイプの場合は,セルに範囲内のパラメータ設定値を入力します。
機能選択タイプの場合は,「パラメータを選択するリスト」からパラメータを選択します。 - ENTERキーを押します。
編集したパラメータのセルは,背景色が緑色になります。
以上で,パラメータの編集手順は完了です。
4.19.3 すべてのパラメータをサーボパックから読み込む
すべてのパラメータをサーボパックから読み込んで,テーブルプログラム編集ウィンドウに表示します。
すべてのパラメータをサーボパックから読み込む手順を以下に示します。
- [メニュー]ウィンドウの[テーブルプログラム]の中から,使用するテーブル編集機能項目をクリックします。
テーブルプログラム編集ウィンドウが表示されます。 - テーブルプログラム編集ウィンドウのパラメータを読み出す軸の,任意のパラメータをクリックします。
- [サーボから読み込む]グループの[全パラメータ]をクリックします。読み込むパラメータの対象は,選択しているパラメータの軸(オレンジ色の列タイトル)になります。
- [はい]ボタンをクリックします。
編集中のパラメータ(緑色のセル)があった場合,サーボパックからパラメータが読み込まれ,セルの色は白色になります。
以上で,すべてのパラメータをサーボパックから読み込む手順は完了です。
4.19.4 編集中のパラメータをサーボパックに書き込む
テーブルプログラム編集ウィンドウで編集したパラメータ(緑色のセル)をサーボパックに書き込みます。
編集中のすべてのパラメータがサーボパックに書き込まれます。
編集中のパラメータをサーボパックに書き込む手順を以下に示します。
- [メニュー]ウィンドウの[テーブルプログラム]の中から,使用するテーブル編集機能項目をクリックします。
テーブルプログラム編集ウィンドウが表示されます。 - パラメータを編集します。
パラメータを編集する手順は, パラメータを編集するを参照してください。 - [サーボへ書き込む]グループの[編集中パラメータ]をクリックします。
編集中のパラメータがサーボパックに書き込まれ,セルの色はオレンジ色になります。 - [OK] ボタンをクリックして,サーボパックの電源を再投入します。編集中のパラメータを個別にサーボパックに書き込む場合は,以下の操作でも行うことができます。
- 編集したパラメータ(緑色のセル)のセルをクリックします。
- セルメニューにマウスのカーソルを移動します。
ボタンをクリックします。
編集中のパラメータがサーボパックに書き込まれ,セルの色はオレンジ色になります。- [OK] ボタンをクリックして,サーボパックの電源を再投入します。
以上で,編集中のパラメータをサーボパックに書き込む手順は完了です。
4.19.5 すべてのパラメータをサーボパックに書き込む
すべてのパラメータをサーボパックに書き込みます。
すべてのパラメータをサーボパックに書き込む手順を以下に示します。
- [メニュー]ウィンドウの[テーブルプログラム]の中から,使用するテーブル編集機能項目をクリックします。
テーブルプログラム編集ウィンドウが表示されます。 - サーボパックに書き込むパラメータを表示します。
パラメータを編集する手順は, パラメータを編集するを参照してください。
パラメータファイルを開く手順は,パラメータをパラメータファイル (.swfm□) から読み込むを参照してください。 - [サーボへ書き込む]グループの[全パラメータ]をクリックします。
すべてのパラメータがサーボパックに書き込まれます。
編集したパラメータ(緑色のセル)のセルは,オレンジ色に変わります。編集していないセルは,白色のまま変わりません。 - [OK] ボタンをクリックして,サーボパックの電源を再投入します。
以上で,すべてのパラメータをサーボパックに書き込む手順は完了です。
4.19.6 サーボパックに書き込んだパラメータをフラッシュ保存する
テーブルプログラム編集ウィンドウで編集したパラメータは,サーボパックのフラッシュメモリに保存 (フラッシュ保存) する必要があります。
テーブルプログラム編集ウィンドウで編集したパラメータをサーボパックにフラッシュ保存する手順を以下に示します。
- [メニュー]ウィンドウの[テーブルプログラム]の中から,使用するテーブル編集機能項目をクリックします。
テーブルプログラム編集ウィンドウが表示されます。 - サーボパックに書き込むパラメータを表示します。
パラメータを編集する手順は, パラメータを編集するを参照してください。
パラメータファイルを開く手順は,パラメータをパラメータファイル (.swfm□) から読み込むを参照してください。 - 編集したパラメータをサーボパックに書き込みます。
編集中のパラメータをサーボパックに書き込む手順は, 編集中のパラメータをサーボパックに書き込むを参照してください。
すべてのパラメータをサーボパックに書き込む手順は, すべてのパラメータをサーボパックに書き込むを参照してください。
編集中のパラメータがサーボパックに書き込まれ,セルの色はオレンジ色になります。 - [サーボへ書き込む]グループの[フラッシュ保存]をクリックします。
サーボパックに書き込まれたパラメータがフラッシュ保存され,セルの色は白色になります。書き込むパラメータの対象は,選択しているパラメータの軸(オレンジ色の列タイトル)になります。 - [はい]ボタンをクリックします。
- [OK] ボタンをクリックします。
以上で,テーブル編集機能で編集したパラメータをサーボパックにフラッシュ保存する手順は完了です。
4.19.7 パラメータをパラメータファイル (.swfm□) から読み込む
パラメータをパラメータファイル (.swfm□) から読み込んで,テーブルプログラム編集ウィンドウに表示します。
パラメータをパラメータファイル (.swfm□) から読み込む手順を以下に示します。
- [メニュー]ウィンドウの[テーブルプログラム]の中から,使用するテーブル編集機能項目をクリックします。
テーブルプログラム編集ウィンドウが表示されます。 - [ファイル]グループの[インポート]をクリックします。
[インポート]ウィンドウが表示されます。 - 読み込むパラメータファイル (.swfm□) を選択し,[開く]ボタンをクリックします。
- [はい]ボタンをクリックします。
パラメータファイル (.swfm□) が読み込まれ,テーブルプログラム編集ウィンドウに表示されます。
以上で,パラメータをパラメータファイル (.swfm□) から読み込む手順は完了です。
4.19.8 パラメータをパラメータファイル (.swfm□) に書き出す
テーブルプログラム編集ウィンドウで編集したパラメータを,パラメータファイル (.swfm□) に書き出します。パラメータファイル (.swfm□) には,テーブルプログラム編集ウィンドウのすべてのパラメータが保存されます。
パラメータをパラメータファイル (.swfm□) に書き出す手順を以下に示します。
- [メニュー]ウィンドウの[テーブルプログラム]の中から,使用するテーブル編集機能項目をクリックします。
テーブルプログラム編集ウィンドウが表示されます。 - パラメータを編集します。
パラメータを編集する手順は, パラメータを編集するを参照してください。 - パラメータファイル (.swfm□) に書き出すサーボパックの任意のパラメータをクリックします。
- [ファイル]グループの[エクスポート]をクリックします。
[エクスポート]ウィンドウが表示されます。 - パラメータファイル (.swfm□) を保存する場所とファイル名を入力し,[保存]ボタンをクリックします。
以上で,パラメータをパラメータファイル (.swfm□) に書き出す手順は完了です。
4.19.9 プロジェクトファイルにパラメータ設定値を保存する
テーブルプログラム編集ウィンドウで編集したパラメータ設定値を,パラメータセットとしてプロジェクトファイルに保存します。
プロジェクトファイルにパラメータ設定値を保存する手順を以下に示します。
- [メニュー]ウィンドウの[テーブルプログラム]の中から,使用するテーブル編集機能項目をクリックします。
テーブルプログラム編集ウィンドウが表示されます。 - パラメータを編集します。
パラメータを編集する手順は, パラメータを編集するを参照してください。 - [プロジェクト]グループの[プロジェクトに保存]をクリックします。
- [OK] ボタンをクリックします。
以上で,プロジェクトファイルにパラメータ設定値を保存する手順は完了です。
4.19.10 パラメータを工場出荷時に戻す
サーボパックのパラメータを工場出荷時に戻します。
パラメータを工場出荷時に戻す手順を以下に示します。
- [メニュー]ウィンドウの[テーブルプログラム]の中から,使用するテーブル編集機能項目をクリックします。
テーブルプログラム編集ウィンドウが表示されます。 - [機能]グループの[初期化]をクリックします。
- [OK] ボタンをクリックします。
サーボパックのパラメータを工場出荷時に戻す操作が開始されます。 - [OK] ボタンをクリックします。
以上で,パラメータを工場出荷時に戻す手順は完了です。
5 試運転を行う
5.1 概要
試運転には,サーボモータ単体を回す試運転とあらかじめ設定したプログラムでサーボモータを回す試運転があります。それぞれの試運転の方法について,説明します。
サーボモータを回転させてみる
サーボモータ単体の動作確認を行いたい場合に適している試運転です。
SigmaWin+のボタンを押している間だけサーボモータを回転させることができます。
プログラムを使った試運転を行う
ご使用の機械の運転パターンをプログラミングして,動作確認を行いたい場合に適している試運転です。
プログラムを使った試運転の手順について説明します。
5.2 サーボモータを回転させてみる
サーボモータ単体での試運転を行います。SigmaWin+のボタンを押している間だけサーボモータを回転させることができます。
サーボモータを回転させる操作手順を以下に示します。
- [メニュー] ウィンドウの [JOG運転] をクリックします。
[JOG運転] ダイアログボックスが表示されます。 - 注意事項をよく読み,[OK] ボタンをクリックします。
JOG運転を行わない場合は,[キャンセル] ボタンをクリックします。メインウィンドウに戻ります。パラメータ書込み禁止が設定されていた場合は,次のダイアログボックスが表示されます。
[OK] ボタンをクリックして,パラメータ書込み禁止の設定を解除してください。
パラメータ書込み禁止設定の解除方法については,ディジタルオペレータからのパラメータ変更を禁止するを参照してください。 - JOG速度を確認し,[サーボオン] ボタンをクリックします。
[サーボオン/オフ操作] エリアの表示が [サーボオン] に変わります。ジョグ (JOG) 速度を変更する場合は,[編集] ボタンをクリックして変更を行います。 - [正転] ボタンまたは [逆転] ボタンを押します。
ボタンを押している間のみ,サーボモータが回転します。
以上で,サーボモータを回転させる操作は完了です。
5.3 プログラムを使った試運転を行う
あらかじめ用意してあるプログラム運転パターンを使用して,連続運転を行うことができます。
プログラムを使った試運転の操作手順を以下に示します。
- [メニュー] ウィンドウの [プログラムJOG運転] をクリックします。
[プログラムJOG運転] ダイアログボックスが表示されます。 - 注意事項をよく読み,[OK] ボタンをクリックします。
プログラムJOG運転を行わない場合は,[キャンセル] ボタンをクリックします。メインウィンドウに戻ります。パラメータ書込み禁止が設定されていた場合は,次のダイアログボックスが表示されます。
[OK] ボタンをクリックして,パラメータ書込み禁止の設定を解除してください。
パラメータ書込み禁止設定の解除方法については,ディジタルオペレータからのパラメータ変更を禁止するを参照してください。 - 運転条件を設定し,[適用] ボタンをクリックします。
運転パターンがグラフに表示されます。番号 項目 内容 (1) Pn531:プログラムJOG移動距離 プログラムJOG移動距離を入力します。 (2) Pn533:プログラムJOG移動速度 プログラムJOG移動速度を入力します。 (3) Pn534:プログラムJOG加減速時間 プログラムJOG加減速時間を入力します。 (4) Pn535:プログラムJOG待ち時間 プログラムJOG待ち時間を入力します。 (5) Pn536:プログラムJOG移動回数 プログラムJOG移動回数を入力します。 (6) Pn530.0:プログラムJOG運転パターン プログラムJOG運転パターンを選択します。 プログラムJOG運転パターンは,以下の6パターンから選択します。
(モータ回転方向はPn000=n.□□□0(CCW方向を正転とする)に設定してあるとします。)プログラムJOG運転パターン Pn530 = n.□□□0: (待ち時間Pn535 → 正転移動Pn531) × 移動回数Pn536 Pn530 = n.□□□1: (待ち時間Pn535 → 逆転移動Pn531) × 移動回数Pn536 Pn530 = n.□□□2: (待ち時間Pn535 → 正転移動Pn531) × 移動回数Pn536 → (待ち時間Pn535 →逆転移動Pn531) × 移動回数Pn536 Pn530 = n.□□□3: (待ち時間Pn535 → 逆転移動Pn531) × 移動回数Pn536 → (待ち時間Pn535 →正転移動Pn531) × 移動回数Pn536 Pn530 = n.□□□4: (待ち時間Pn535 → 正転移動Pn531 → 待ち時間Pn535 →逆転移動Pn531) × 移動回数Pn536 Pn530 = n.□□□5: (待ち時間Pn535 → 逆転移動Pn531 → 待ち時間Pn535 →正転移動Pn531) × 移動回数Pn536 Pn530 = n.□□□0,n.□□□1,n.□□□4,n.□□□5の場合,Pn536(プログラムJOG移動回数)に「0」を設定することで,無限回運転を行うことができます。
Pn530 = n.□□□2,n.□□□3の場合,無限回運転はできません。 - [運転実行] ボタンをクリックします。
- [サーボオン] ボタンと [実行] ボタンをクリックします。
プログラムJOG運転が実行され,動作状況が表示されます。
以上で,プログラムを使った試運転は完了です。
6 チューニングを行う
6.1 概要
調整を行うことによって,サーボパックの応答性を最適化することができます。 応答性はサーボパックに設定するサーボゲインによって決まります。 サーボゲインは,複数のパラメータ(速度ループゲイン,位置ループゲイン,フィルタ,慣性モーメント比など)の組合せで設定され,互いに影響し合います。そのため,サーボゲインは,それぞれのパラメータの設定値のバランスを考慮して設定しなければなりません。
サーボゲインの出荷時設定は安定的な設定になっています。お客様の機械の状態により,更に応答性を高めるため,以下の基本的な調整を行うの内容に従って,調整を実施してください。
基本的な調整を行うの調整結果が満足できない場合は,詳細な調整を行うの内容に従って調整をすることによって,お客様の機械に合わせた詳細な調整ができます。
基本的な調整を行う
お客様の機械の状態に合わせて,サーボパックの応答性を最適化します。
上位装置から指令を入力して負荷のリアルタイム慣性モーメントを推定する (Σ-X)
上位装置からの指令による運転動作から負荷慣性モーメントの推定を行う機能です。
慣性モーメント比(モータ慣性モーメントに対する負荷慣性モーメントの比)はゲイン調整を行ううえで基準となるパラメータであり,できるだけ正確な値を設定する必要があります。負荷慣性モーメントは機械各部の重量や構成から計算で求めることができますが,非常に面倒な作業であり,また最近の複雑な機械構成では正確に求めることが困難になってきています。本機能を使用することで,精度の良い負荷慣性モーメントを得ることができます。
負荷の慣性モーメントを推定する (Σ-X)
負荷の慣性モーメントを推定する(Σ-7以前)
慣性モーメント推定は,上位装置から指令することなくサーボパックが自動運転(正転および逆転の往復運動)を行い,運転中に負荷慣性モーメントの推定を行う機能です。
慣性モーメント比(モータ慣性モーメントに対する負荷慣性モーメントの比)はゲイン調整を行ううえで基準となるパラメータであり,できるだけ正確な値を設定する必要があります。
負荷慣性モーメントは機械各部の重量や構成から計算で求めることができますが,非常に面倒な作業であり,また最近の複雑な機械構成では正確に求めることが困難になってきています。本機能を使用することで,実機のモ-タを正方向/負方向に数回駆動するだけで,精度の良い負荷慣性モーメントを得ることができます。
サーボパックの自動運転でゲインを自動で調整する (Σ-X)
サーボパックの自動運転でゲインを自動で調整する(Σ-7以前)
上位装置から指令することなくサーボパックが自動運転(正転および逆転の往復運動)を行い,運転中に機械特性に応じた調整を自動で行う調整方法です。
自動調整される項目は以下のとおりです。
- 慣性モーメント比
- ゲイン調整(速度ループゲイン,位置ループゲインなど)
- フィルタ調整(トルク指令フィルタ,ノッチフィルタ)
- 摩擦補償
- A型制振制御
- 振動抑制(モード選択に2または3を設定した場合のみ)
上位装置から指令を入力してゲインを自動で調整する (Σ-X)
上位装置から指令を入力してゲインを自動で調整する(Σ-7以前)
上位装置からの運転指令に対する最適な調整を自動で行う調整方法です。
自動調整される項目は以下のとおりです。
- ゲイン調整(速度ループゲイン,位置ループゲインなど)
- フィルタ調整(トルク指令フィルタ,ノッチフィルタ)
- 摩擦補償
- A型制振制御
- 振動抑制
サーボパックの自動運転で複数軸のゲインを自動で調整する(Σ-X)
複数軸に対して,上位装置から指令することなくサーボパックが自動運転(正転および逆転の往復運動)を行い,運転中に機械特性に応じた調整を自動で行う調整方法です。
自動調整される項目は以下のとおりです。
- 慣性モーメント比
- ゲイン調整(速度ループゲイン,位置ループゲインなど)
- フィルタ調整(トルク指令フィルタ,ノッチフィルタ)
- 摩擦補償
- A型制振制御
- 振動抑制(モード選択に2または3を設定した場合のみ)
上位装置から指令を入力して複数軸のゲインを自動で調整する(Σ-X)
複数軸に対して,上位装置からの運転指令に対する最適な調整を自動で行う調整方法です。
自動調整される項目は以下のとおりです。
- ゲイン調整(速度ループゲイン,位置ループゲインなど)
- フィルタ調整(トルク指令フィルタ,ノッチフィルタ)
- 摩擦補償
- A型制振制御
- 振動抑制
詳細な調整を行う
基本的な調整の結果が満足できない場合に,お客様の機械の状態に合わせて詳細な調整をします。
上位装置から指令を入力してゲインを手動で調整する (Σ-X)
上位装置から指令を入力してゲインを手動で調整する(Σ-7以前)
上位装置から速度指令または位置指令を入力し,運転を行いながら手動調整する調整方法です。自動調整に加えて,更に微調整を行いたい場合に使用します。
自動調整される項目は以下のとおりです。
- ゲイン調整(速度ループゲイン,位置ループゲインなど)
- フィルタ調整(トルク指令フィルタ,ノッチフィルタ)
- 摩擦補償
- A型制振制御
運転中の持続的な振動を抑える (Σ-X)
運転中の持続的な振動を抑える(Σ-7以前)
カスタム調整で調整した後,更に振動抑制の効果を高める機能です。
A型制振制御機能は,制御ゲインを上げたときに発生する100 Hz ~ 1000 Hz程度の持続的な振動の抑制に有効です。振動周波数を自動検出または手動設定によって設定し,ダンピングゲインを調整することで,振動 を解消することができます。動作指令を入力し,振動が発生している状態で本機能を実行してください。
A型制振制御機能は,自動調整(上位指令なし),または自動調整(上位指令あり)で自動設定されます。更に微調整が必要な場合や,振動検出失敗 で再度調整が必要な場合にのみ本機能を実行してください。
位置決め時の機台の過渡的な振動を抑える (Σ-X)
位置決め時の機台の過渡的な振動を抑える(Σ-7以前)
振動抑制機能は,主に位置決め時に機台などが振動することにより発生する1 Hz ~ 100 Hz 程度の低く過渡的な振動(ゆれ)を抑制します。ノッチフィルタやA 型制振機能では抑制できない振動周波数に効果があります。
振動抑制機能は,自動調整(上位装置なし),または自動調整(上位装置あり)で自動設定されます。更に微調整が必要な場合や,振動検出失敗で再度調整が必要な場合にのみ設定してください。本機能を使用するときは,動作指令を入力し,振動が発生している状態で本機能を実行してください。
停止時のサーボモータの振動を抑える (Σ-X)
停止時のサーボモータの振動を抑える(Σ-7以前)
ゲイン切替え機能を使用することで,位置決め時にゲインを高くして位置決め時間を短縮し,停止時にはゲインを低くして振動を抑制することができます。ゲインの切替え条件を設定します。
モータ速度の脈動を低減する (Σ-X)
モータ速度の脈動を低減する(Σ-7以前)
サーボモータの速度には,微少なリップル(速度変動)があります。リップル補償機能によって,サーボモータの速度のリップルを抑制することができます。
任意のパラメータを運転中に調整する (Σ-X)
任意のパラメータを運転中に調整する(Σ-7以前)
オンライン接続しているサーボパックのパラメータを運転中に,調整することができます。サーボモータの動作を伴う危険な機能ですので,本マニュアルを確認してから実施してください。
機械の周波数特性を計測してグラフで表示する (Σ-X)
機械の周波数特性を計測してグラフで表示する(Σ-7以前)
サーボパックとパソコンをつないで,機械の周波数特性を計測します。オシロスコープなどの測定装置を使わずに機械の周波数特性を計測できます。
機械の特性を検出し振動を抑える (Σ-X)
機械の特性を検出し振動を抑える(Σ-7以前)
機械を加振させて発生した振動から共振周波数を検出し,検出した共振周波数に対してノッチフィルタを設定することで,高周波数の振動や異音を除去します。
本操作実行中は,サーボパックから周期波形の指令をサーボモータに送り,自動的に1/4回転以内で複数回微小回転することで,機械を加振します。
システム内の複数軸の調整を同時に行う
システム内に使用する複数軸の調整を同時に行うことができます。
1軸ごとに調整したり,複数軸(基準軸:1軸,対象軸:最大3軸)に同じ調整値を設定しながら同時に調整したりできます。
1軸ごとに調整する(個別調整)
システム内に使用する複数軸を,1軸ごとに調整します。
複数軸を同時に調整する(同値調整)
システム内に使用する複数軸(基準軸:1軸,対称軸:最大3軸)を,同時に調整します。
同値調整の調整軸を変更する
同値調整に使用する複数軸(基準軸:1軸,対称軸:最大3軸)を,変更します。
6.2 基本的な調整を行う (Σ-X)
6.2.1 上位装置から指令を入力して負荷のリアルタイム慣性モーメントを推定する
リアルタイム慣性モーメント推定は,上位装置からの指令による運転動作から負荷慣性モーメントの推定を行う機能です。
慣性モーメント比(モータ慣性モーメントに対する負荷慣性モーメントの比)はゲイン調整を行ううえで基準となるパラメータであり,できるだけ正確な値を設定する必要があります。
負荷慣性モーメントは機械各部の重量や構成から計算で求めることができますが,非常に面倒な作業であり,また最近の複雑な機械構成では正確に求めることが困難になってきています。本機能を使用することで,精度の良い負荷慣性モーメントを得ることができます。

(注)JOG運転などで適切な可動範囲がとれる位置に移動してから実行してください。
- 慣性モーメント推定は,サーボモータの動作を伴う危険な機能です。特に以下の点には注意してください。
- 可動部付近の安全を確認してください。
本機能は振動を伴う自動運転をしますので,実行の際には,いつでも非常停止(電源オフ)が可能な状態で行ってください。また,設定した移動範囲内で両方向に回転するため,移動範囲や方向を確認し,安全のためオーバートラベルなどの保護操作を設けてください。
- 可動部付近の安全を確認してください。
- モータ運転中に慣性モーメント推定を中断する場合は,以下の点に注意してください。
- [サーボオフ] ボタンで中断した場合,サーボオフ時の停止方法の設定 (Pn001=n.□□□X) に従ってサーボモータは停止します。
- [中止] ボタンで中断した場合,サーボモータは減速停止し,停止後はゼロクランプ状態になります。
負荷の慣性モーメントを推定する手順を以下に示します。
- [メニュー] ウィンドウの [チューニング] をクリックします。
[チューニング] ウィンドウが表示されます。 - 注意事項をよく読み,[実行] ボタンをクリックします。
慣性モーメント推定を行わない場合は,[中止] ボタンをクリックします。メインウィンドウに戻ります。 - [上位からの指令] の [あり(位置指令)] を選択し,[推定実行] ボタンをクリックします。
[慣性モーメント(質量)比設定] ウィンドウが表示されます。 - [推定値反映] ボタンをクリックすると,リアルタイム慣性モーメント推定値が設定エリアに反映されます。
[編集] ボタンをクリックすると,[編集] ウィンドウが表示され,手動で値を入力することができます。
値を設定し,[OK] ボタンをクリックします。 - [OK] ボタンをクリックします。
以上で,負荷のリアルタイム慣性モーメントの推定は完了です。
6.2.2 負荷の慣性モーメントを推定する
慣性モーメント推定は,上位装置から指令することなくサーボパックが自動運転を行い,運転中に負荷慣性モーメントの推定を行う機能です。
慣性モーメント比(モータ慣性モーメントに対する負荷慣性モーメントの比)はゲイン調整を行ううえで基準となるパラメータであり,できるだけ正確な値を設定する必要があります。
負荷慣性モーメントは機械各部の重量や構成から計算で求めることができますが,非常に面倒な作業であり,また最近の複雑な機械構成では正確に求めることが困難になってきています。本機能を使用することで,精度良く負荷慣性モーメントを推定できます。
以下の動作仕様でサーボモータが動作します。
- 最高速度:±1000 min-1(変更可能)
- 加速度:±20000 min-1/s(変更可能)
- 移動距離:最大±2.5 回転(変更可能)
(注)JOG運転などで適切な可動範囲がとれる位置に移動してから実行してください。
- 慣性モーメント推定は,サーボモータの動作を伴う危険な機能です。特に以下の点には注意してください。
- 可動部付近の安全を確認してください。
本機能は振動を伴う自動運転をしますので,実行の際には,いつでも非常停止(電源オフ)が可能な状態で行ってください。また,設定した移動範囲内で両方向に回転するため,移動範囲や方向を確認し,安全のためオーバートラベルなどの保護操作を設けてください。
- 可動部付近の安全を確認してください。
- モータ運転中に慣性モーメント推定を中断する場合は,以下の点に注意してください。
- [サーボオフ] ボタンで中断した場合,サーボオフ時の停止方法の設定 (Pn001=n.□□□X) に従ってサーボモータは停止します。
- [中止] ボタンで中断した場合,サーボモータは減速停止し,停止後はゼロクランプ状態になります。
負荷の慣性モーメントを推定する手順を以下に示します。
- [メニュー] ウィンドウの [チューニング] をクリックします。
[チューニング] ウィンドウが表示されます。 - 注意事項をよく読み,[実行] ボタンをクリックします。
慣性モーメント推定を行わない場合は,[中止] ボタンをクリックします。メインウィンドウに戻ります。 - [上位からの指令] の [なし] を選択し,[推定実行] ボタンをクリックします。
[条件設定] ウィンドウが表示されます。 - 慣性モーメント推定の条件を設定します。
番号 項目 内容 (1) 速度ループ設定 速度ループの設定を行います。
速度ループの応答が悪すぎる場合は,慣性モーメント比が正しく計測できません。
慣性モーメント推定に必要な速度ループの応答性を初期設定値として設定しています。基本的にはこの設定を変更する必要はありません。
この速度ループゲインの初期設定値が,機械にとって高すぎる(発振する)場合は,設定を下げてください。ただし,これ以上高い設定を行う必要はありません。(2) 推定開始レベル 慣性モーメント推定開始レベルの設定を行います。
大きな負荷や低剛性の機械では,トルク制限がかかったり推定失敗することがあります。
その場合,推定開始レベルを2 倍程度に変更して実行すると,推定できることがあります。(3) [編集] ボタン クリックすると,速度ループ関連または推定開始レベルの設定変更画面が表示されます。 (4) [指針] ボタン クリックすると,ヘルプが表示され,指令条件設定の指針が表示されます。必要に応じて以下を設定してください。 - サーボモータを動作させて,機械の負荷慣性モーメントをサーボモータの回転子慣性モーメントとの比で計測します。
- 運転モード,指令パターン(最大加速度,最大速度,最大移動距離),速度ループ関連パラメータを設定してください。
- 設定値によっては慣性モーメント比が正しく計測できないことがあります。計測結果を参照しながら,適切な設定値を決定してください。詳細については,指令条件設定の指針を参照してください。
(5) 指令選択 推定処理のための指令パターンを,「指令を選択するリスト」から選択するか,[詳細設定] エリアにて値を設定します。最大加速度を大きく設定するほど,慣性モーメントの推定精度は良くなる傾向があります。
プーリー径,ボールねじピッチなどの減速比を考慮したうえで,動作可能な範囲の最大加速度を設定してください。(6) [指令確認] ボタン クリックすると,[運転指令確認] ウィンドウが表示されます。 (7) 詳細設定 バーの移動またはそれぞれの設定値を変更して,任意の指令パターンを作成できます。
サーボパックのソフトウェアバージョンが0005以降の場合,[移動距離] の設定値によって,手順5より先に表示されるウィンドウが異なります。
操作手順で,該当する参照先に進んでください。(8) [次へ] ボタン クリックすると,指令転送ウィンドウが表示されます。 (9) [中断] ボタン クリックすると,[チューニング] ウィンドウに戻ります。 - 移動量は1回の運転(正転/逆転)ごとの量です。複数回運転しているうちに,運転開始位置がどちらかの方向に移動する場合があります。計測/運転ごとに動作可能な範囲を確認してください。
- 設定されているパラメータや機械の慣性モーメントの大きさなどによっては,オーバーシュートのために一時的に最大速度設定以上の速度になる場合があります。余裕を持って設定を行ってください。
計測が正しく行えない場合:
トルク制限がかかった場合,慣性モーメント比の推定が正しく行えません。トルク制限にかからないように,制限値を調整するか,[指令選択]エリアで加速度を小さくしてください。 - [次へ] ボタンをクリックします。
[移動距離] の設定値によって,表示されるウィンドウが異なります。
下表の該当する参照先に進んでください。モータ種類 移動距離の設定値 参照 回転形サーボモータ 0.25回転以上 移動距離が0.25回転以上(回転),0.04回転以上(DD),2.5 mm以上(リニア)の場合 0.25回転未満 移動距離が0.25回転未満(回転),0.04回転未満(DD),2.5 mm未満(リニア)の場合 ダイレクトドライブ(DD)サーボモータ 0.04回転以上 移動距離が0.25回転以上(回転),0.04回転以上(DD),2.5 mm以上(リニア)の場合 0.04回転未満 移動距離が0.25回転未満(回転),0.04回転未満(DD),2.5 mm未満(リニア)の場合 リニアサーボモータ 2.5 mm以上 移動距離が0.25回転以上(回転),0.04回転以上(DD),2.5 mm以上(リニア)の場合 2.5 mm未満 移動距離が0.25回転未満(回転),0.04回転未満(DD),2.5 mm未満(リニア)の場合 移動距離が0.25回転以上(回転),0.04回転以上(DD),2.5 mm以上(リニア)の場合
- [開始] ボタンをクリックします。
指令条件のサーボパックへの転送が開始され,転送の進捗状況が表示されます。番号 項目 内容 (1) [開始] ボタン サーボパックに指令条件が転送されます。転送の進捗状況はプログレスバーにて表示されます。 (2) [キャンセル] ボタン サーボパックにデータ転送中のみ有効となります。転送が完了すると,選択不可となります。 (3) [戻る] ボタン [条件設定] ウィンドウに戻ります。データ転送中は,選択不可となります。 (4) [次へ] ボタン データ転送がうまく実行された場合のみ,有効となります。エラーが発生した場合や転送を途中で中断した場合には,選択不可となります。
[次へ] ボタンをクリックすると,[運転/計測] ウィンドウが表示されます。(5) [中断] ボタン 処理が中断されて,[チューニング] ウィンドウに戻ります。 - 転送が完了したら,[次へ] ボタンをクリックします。
- [Servo On] ボタンをクリックします。
- [Forward] ボタンをクリックします。
サーボモータが正方向から回転して測定が行われます。測定およびデータ転送が終了すると,[Reverse] ボタンがカラー表示されます。 - [Reverse] ボタンをクリックします。
サーボモータが逆方向から回転して測定が行われます。測定およびデータ転送が終了すると,[Forward] ボタンがカラー表示されます。 - 手順4~手順5の操作を,[次へ] ボタンが有効になるまで繰り返します。
測定は2~7回+検証を行います。測定実施回数は,画面左上に表示されます。1回当たりの転送状況は画面下のプログレスバーで表示されます。 - 測定が終了したら,[Servo On] ボタンをクリックしてサーボオフします。
- [次へ] ボタンをクリックします。
[結果書込み] ウィンドウに推定慣性モーメント比が表示されます。サーボオフする前に,[次へ] ボタンをクリックした場合,次のダイアログボックスが表示されます。[OK] ボタンをクリックしてサーボオフします。 - [結果書込み] ボタンをクリックします。
[推定慣性モーメント比]の値がサーボパックに設定され, [Pn103:慣性モーメント比] に表示されます。番号 項目 内容 (1) 推定慣性モーメント比 運転/計測で求められた慣性モーメント比が表示されます。 (2) [結果書込み] ボタン クリックすると,推定慣性モーメント比に表示されている値が,サーボパックのPn103(慣性モーメント比)に設定されます。 (3) Pn103:慣性モーメント比 パラメータに設定されている値が表示されます。
[結果書込み] ボタンをクリックした後は,運転/計測で求められた値が新しい値として表示されます。(4) [戻る] ボタン このボタンは無効です。 (5) [中断] ボタン [チューニング] ウィンドウに戻ります。 - [推定慣性モーメント比] と [Pn103:慣性モーメント比] に同じ値が表示されていることを確認してから,[完了] ボタンをクリックします。
- [OK] ボタンをクリックします。
以上で,移動距離が0.25回転以上(回転形サーボモータ),または2.5 mm以上(リニアサーボモータ)の場合の負荷の慣性モーメント推定は完了です。
移動距離が0.25回転未満(回転),0.04回転未満(DD),2.5 mm未満(リニア)の場合
回転形サーボモータを使用する場合を例に説明します。
リニアサーボモータをご使用の場合は,ウィンドウの表示が一部異なります。- [はい] ボタンをクリックします。
- [Servo On] ボタンをクリックします。
- [High Frequency] ボタンをクリックします。
サーボモータが回転して測定が行われます。測定およびデータ転送が終了すると,[Low Frequency] ボタンが有効になります。回転は1回で,最大±0.25回転しか動きません。また,動作中に音が鳴る場合があります。 - [Low Frequency] ボタンをクリックします。
サーボモータが回転して測定が行われます。測定およびデータ転送が終了すると, [次へ] ボタンが有効になります。回転は1回で,最大±0.25回転しか動きません。また,動作中に音が鳴る場合があります。 - 測定が終了したら,[Servo On] ボタンをクリックしてサーボオフします。
- [次へ] ボタンをクリックします。
[結果書込み] ウィンドウに推定慣性モーメント比が表示されます。サーボオフする前に,[次へ] ボタンをクリックした場合,次のダイアログボックスが表示されます。[OK] ボタンをクリックしてサーボオフします。 - [結果書込み] ボタンをクリックします。
[推定慣性モーメント比]の値がサーボパックに設定され, [Pn103:慣性モーメント比] に表示されます。番号 項目 内容 (1) 推定慣性モーメント比 運転/計測で求められた慣性モーメント比が表示されます。 (2) [結果書込み] ボタン クリックすると,推定慣性モーメント比に表示されている値が,サーボパックのPn103(慣性モーメント比)に設定されます。 (3) Pn103:慣性モーメント比 パラメータに設定されている値が表示されます。
[結果書込み] ボタンをクリックした後は,運転/計測で求められた値が新しい値として表示されます。(4) [戻る] ボタン このボタンは無効です。 (5) [中断] ボタン [チューニング] ウィンドウに戻ります。 - [推定慣性モーメント比] と [Pn103:慣性モーメント比] に同じ値が表示されていることを確認してから,[完了] ボタンをクリックします。
- [OK] ボタンをクリックします。
ソフトウェアリセットが開始されます。 - [OK] ボタンをクリックします。
パラメータなどの各種設定がすべて再計算されているため,本機能終了後,必ず再接続を実行してください。
以上で,移動距離が0.25回転未満(回転形サーボモータ),または2.5 mm未満(リニアサーボモータ)の場合の負荷の慣性モーメント推定は完了です。
- [開始] ボタンをクリックします。
指令条件設定の指針
- サーボモータで機械を加振して周波数特性を計測します。
- 運転モード,サンプリング時間,加振幅,計測回数を設定してください。
- 設定値によっては周波数特性を正しく計測できないことがあります。計測結果を参照しながら適切な設定値を決定してください。詳細については,以下の設定指針詳細を参照してください。
設定指針詳細
指令選択
正転/逆転で下記のような指令でサーボモータは回転(移動)します(下記指令は正転の場合)。指令選択では,[指令選択]エリアのコンボボックスから選択(推奨パターン)もしくは詳細設定入力により,指令パターンを設定します。
最大加速度を大きく設定するほど,慣性モーメント(質量)の推定精度は良くなる傾向があります。
プーリー径,ボールねじピッチなどの減速比を考慮したうえで,動作可能な範囲の最大加速度を設定してください。
- 移動量は 1 回の運転(正転/逆転)ごとの量です。複数回運転しているうちに,運転開始位置がどちらかの方向に移動する場合があります。計測/運転ごとに動作可能な範囲を確認してください。
- 設定されているパラメータや機械の慣性モーメントの大きさなどによっては,オーバーシュートのために一時的に最大速度設定以上の速度になる場合があります。余裕を持って設定してください。
速度ループ設定
速度ループの応答が悪すぎる場合は,慣性モーメント比が正しく計測できません。
慣性モーメント推定に必要な速度ループの応答性を初期設定値として設定しています。 基本的にはこの設定を変更する必要はありません。
この速度ループゲインの初期設定値が,機械にとって高すぎる(発振する)場合は,設定を下げてください。ただし,これ以上高い設定を行う必要はありません。
推定開始レベル
大きな負荷や低剛性の機械では,トルク制限がかかったり推定失敗することがあります。
その場合,推定開始レベルを2 倍程度に変更して実行すると,推定できることがあります。
トルク制限がかかった場合,慣性モーメント比の推定が正しく行えません。トルク制限にかからないように,制限値を調整するか,[指令選択]エリアで加速度を小さくしてください。
6.2.3 サーボパックの自動運転でゲインを自動で調整する
自動調整(上位指令なし)は,上位装置から指令することなくサーボパックが自動運転(正転および逆転の往復運動)を行い,運転中に機械特性に応じた調整を行う機能です。
自動調整される項目は以下のとおりです。
- 慣性モーメント比
- ゲイン調整(速度ループゲイン,位置ループゲインなど)
- フィルタ調整(トルク指令フィルタ,ノッチフィルタ)
- 摩擦補償
- A型制振制御
- 振動抑制(モード選択に2または3を設定した場合のみ)
以下の動作仕様でサーボモータが動作します。
| モータ最高速度 | モータ定格速度× 2/3 | |
|---|---|---|
| 加速トルク | モータ定格トルク 約100% (注) Pn103(慣性モーメント比)の設定,機械の摩擦,外乱の影響により,加速トルクは変動します。 | |
| 移動距離 | 回転形サーボモータ | 任意に設定できます。出荷時はサーボモータ3 回転相当です。 |
| ダイレクトドライブサーボモータ | 任意に設定できます。出荷時は0.3回転相当です。 | |
| リニアサーボモータ | 1000指令単位で任意に設定できます。出荷時は90 mmです。 | |

(注) JOG運転などで適切な可動範囲がとれる位置に移動してから本機能を実行してください。
自動調整(上位指令なし)は,サーボモータの動作を伴う危険な機能です。
特に次の点には注意してください。
- 可動部付近の安全を確認してください。
本機能は振動を伴う自動運転をしますので,実行の際には,いつでも非常停止(電源オフ)が可能な状態で行ってください。 また,設定した移動範囲内で両方向に回転するため,移動範囲や方向を確認し,安全のためオーバートラベルなどの保護操作を設けてください。
- モータ運転中に自動調整(上位指令なし)を中断する場合は,以下の点に注意してください。
- [サーボオフ] ボタンで中断した場合,サーボモータはサーボオフ時の停止方法の設定(パラメータ)に従って停止します。
- [中止] ボタンで中断した場合,サーボモータは減速停止し,停止後はゼロクランプ状態になります。(サーボパックによっては,[中止] ボタンでの中断が行えないものがあります。)
- 「負荷慣性モーメント(負荷質量)推定切り替え」を「1:慣性モーメントを推定しない」で使用する場合は,慣性モーメント比 (Pn103) を正しく設定してください。
慣性モーメント比が正しく設定されていないと,正常な制御が行えずに振動が発生する場合があります。
サーボパックの自動運転でゲインを自動で調整する手順を以下に示します。
- Pn103(慣性モーメント比)が正しく設定されていることを確認します。
- [メニュー] ウィンドウの [チューニング] をクリックします。
[チューニング] ウィンドウが表示されます。 - 注意事項をよく読み,[実行] ボタンをクリックします。
調整を行わない場合は,[中止] ボタンをクリックします。メインウィンドウに戻ります。 - [自動調整] エリアの [なし] をクリックし,[自動調整] ボタンをクリックします。
- 自動調整のための条件を設定します。
番号 項目 内容 (1) 負荷慣性モーメント(負荷相対量)推定切替え 慣性モーメント推定を実行する/しないを選択します。 (2) モード選択 モードを [モード選択] から選択します。
以下を目安にモードを選択してください。モード選択 説明 1:標準 標準的なゲイン調整を行います。ゲイン調整の他にノッチフィルタ,A型制振の自動調整を行います。 2:位置決め対応 位置決め用途に特化した調整を行います。ゲイン調整の他にモデル追従制御,ノッチフィルタ,A型制振,振動抑制の自動調整を行います。 3:位置決め対応
(オーバシュート抑制重視)位置決め用途でオーバーシュートしないことを重視した調整を行います。ゲイン調整の他にノッチフィルタ,A型制振,振動抑制の自動調整を行います。 (3) 機構選択 駆動する機械要素に応じたタイプを [機構選択] から選択します。
異音がする,ゲインが上がらない場合は,機構選択を変更すると良好な結果が得られる場合があります。
以下を目安に機構を選択してください。機構選択 説明 1:ベルト機構 ベルト機構など比較的剛性が低い機構に適した調整を行います。 2:ボールネジ機構またはリニアサーボモータ ボールネジ機構など比較的剛性が高い機構またはリニアサーボモータに適した調整を行います。該当する機構がない場合はこのタイプを選択してください。 3:剛体系 剛体系など剛性が高い機構に適した調整を行います。 (4) チューニングパラメータ 使用するチューニングパラメータを指定します。
[出荷値で調整を開始する] にチェックを付けると,チューニングパラメータを出荷時に戻した状態でチューニングを実行します。(5) 詳細設定 クリックすると [詳細設定] ウィンドウが表示され,チューニングの条件を更に詳細に設定できます。以下のような場合に設定してください。 - 調整結果より更に高応答な調整をしたい場合
- オーバーシュートが大きくて調整が失敗する場合
- 速度I-P制御にて調整を行う場合
(6) 移動距離 調整時に移動する距離を [移動距離] に入力します。
移動範囲:- Σ-XサーボパックソフトウェアVer.0011以降:-1073741000 ~ +1073741000 [指令単位]
- その他:-99990000 ~ +99990000 [指令単位]
-の値の場合は逆転,+の値の場合は正転駆動で, 現在の位置から移動します。
初期設定値:- 回転形サーボモータ約 3 回転
- ダイレクトドライブサーボモータ約 0.3回転
- リニアサーボモータ約 90 mm
- 回転形サーボモータ 0.5回転
- ダイレクトドライブサーボモータ 0.05 回転
- リニアサーボモータ 5 mm
さらに詳細な設定をしたい場合,[詳細設定] ボタンをクリックします。
設定値を入力し,[設定] ボタンをクリックします。番号 項目 内容 (1) ゲイン上限 (Pn540) 探索する速度ループゲイン上限値を設定します。 (2) ゲイン設定比率 (Pn562) 探索した速度ループゲイン上限値に対して,速度ループゲインに設定する値を,比率で設定します。例えば,80 [%] を設定し,探索した速度ループゲイン上限値が300 [Hz] だった場合,速度ループゲインは240 [Hz] に自動的に設定されます。
出荷時設定は80 [%] です。設定値を上げるとサーボの応答性は上がりますが,機械の状態によっては振動が発生する可能性があります。
設定値を下げるとサーボの応答性は下がりますが,機械の状態が変化しても振動が発生しにくくなります。(3) オーバーシュート許容幅 (Pn561) 調整時に許容するオーバーシュート量を設定します。 (4) 速度I-P制御 高速位置決めおよび高速・高精度加工の用途では,PI制御の場合よりも低いループゲインで,位置決め時間の短縮および円弧半径縮小の低減が達成できます。 - [次へ] ボタンをクリックします。
- [サーボオン] ボタンをクリックします。
- [調整開始] ボタンをクリックします。
- 可動部付近の安全を確認してから,[はい] ボタンをクリックします。
サーボモータが回転して調整が開始されます。
調整中に発生した振動は,自動検出され,発生した振動に最適な設定が行われます。設定内容は,ウィンドウの右側に表示されます。設定が完了すると,設定に使用された機能のLED(ウィンドウ左下)が点灯します。
設定内容の詳細は以下のとおりです。項目 内容 整定時間 調整結果による整定時間が表示されます。 オーバーシュート 調整結果による最大オーバーシュートが表示されます。 フィードバックレベル(調整最大ゲイン) 調整中のPn100(速度ループゲイン)の最大値が表示されます。 フィードバックレベル(現在値) 調整後のPn100(速度ループゲイン)が表示されます。括弧内の数値は,調整最大ゲインに対する比率です。 フィードフォワードレベル 調整後のPn141(モデル追従制御ゲイン)が表示されます。 ノッチフィルタ1
ノッチフィルタ2ノッチフィルタが設定された周波数が表示されます。設定されなかった場合は「– – – –」と表示されます。 A型制振制御 A型制振制御が設定された周波数が表示されます。設定されなかった場合は「– – – –」と表示されます。 振動抑制機能A
振動抑制機能B振動抑制機能が設定された周波数が表示されます。設定されなかった場合は「– – – –」と表示されます。 - 調整が完了したら,[調整完了] ボタンをクリックします。
次の画面が表示された場合は,[OK] ボタンをクリックし,パラメータを有効にするためにソフトウェアリセットを実行してください。
ソフトウェアリセットが実行され,調整結果がパラメータに設定され,[チューニング] ウィンドウに戻ります。
以上で,自動調整(上位指令なし)は完了です。
6.2.4 上位装置から指令を入力してゲインを自動で調整する
上位装置からの運転指令に対する最適な調整を自動で行う調整方法です。
自動調整される項目は以下のとおりです。
- ゲイン調整(速度ループゲイン,位置ループゲインなど)
- フィルタ調整(トルク指令フィルタ,ノッチフィルタ)
- 摩擦補償
- A型制振制御
- 振動抑制
- 自動調整(上位指令あり)は,自動調整を行うため,動作中に振動やオーバーシュートが発生することがあります。安全確保のため,いつでも非常停止が可能な状態で実行してください。
- MP3000シリーズにおいて位相制御を使用する場合,[モード選択]は「1」を選択してください。[モード選択]にて「1」以外を選択したときは,位相制御を正常に行えないことがあります。
上位装置から指令を入力してゲインを自動で調整する手順を以下に示します。
- Pn103(慣性モーメント比) が正しく設定されていることを確認します。
- Pn20E(電子ギヤ比(分子))およびPn210(電子ギヤ比(分母))が正しく設定されていることを確認します。上位装置からの指令で「リニアサーボモータまたはフルクローズエンコーダ」以外のモータを動かす場合,電子ギヤの値は以下の設定内容にて計算されます。
- 上位装置の電子ギヤ設定値
- サーボパックの電子ギヤ設定値(Pn20EおよびPn210)
例えば,「26ビットエンコーダのモータを使用している」,かつ,「上位装置側がエンコーダの分解能を20ビットとして使用する」場合,上位装置から出力される分解能とサーボパックから出力される分解能が異なります。そのため,分解能を統一するために,サーボパックの電子ギヤ設定値を以下のように設定してください。- Pn20E(電子ギヤ比(分子)) = 64
- Pn210(電子ギヤ比(分母)) = 1
電子ギヤの値を変更する場合は,[パラメータ編集]ウィンドウにて変更してください。操作の詳細については,以下の項を参照してください。
→◆パラメータを編集する - [メニュー]ウィンドウの[チューニング]をクリックします。
[チューニング]ウィンドウが表示されます。 - 注意事項をよく読み,[実行]ボタンをクリックします。
調整を行わない場合は,[中止]ボタンをクリックします。メインウィンドウに戻ります。 - [自動調整]エリアの[あり(位置指令)]をクリックし,[自動調整]ボタンをクリックします。次の画面が表示された場合は,[OK] ボタンをクリックした後,慣性モーメント比設定にてPn103(慣性モーメント比) が正しく設定されていることを確認してください。
- 自動調整のための条件を設定します。
番号 項目 内容 (1) モード選択 モードを[モード選択]から選択します。
以下を目安にモードを選択してください。モード選択 説明 1:標準 標準的なゲイン調整を行います。ゲイン調整の他にノッチフィルタ,A型制振の自動調整を行います。 2:位置決め対応 位置決め用途に特化した調整を行います。ゲイン調整の他にモデル追従制御,ノッチフィルタ,A型制振,振動抑制の自動調整を行います。 3:位置決め対応
(オーバシュート抑制重視)位置決め用途でオーバーシュートしないことを重視した調整を行います。ゲイン調整の他にノッチフィルタ,A型制振,振動抑制の自動調整を行います。 (2) 機構選択 駆動する機械要素に応じたタイプを[機構選択]から選択します。
異音がする,ゲインが上がらないなどの場合は,剛性タイプを変更すると良好な結果が得られる場合があります。以下を目安にタイプを選択してください。機構選択 説明 1:ベルト機構 ベルト機構など比較的剛性が低い機構に適した調整を行います。 2:ボールネジ機構またはリニアサーボモータ ボールネジ機構など比較的剛性が高い機構またはリニアサーボモータに適した調整を行います。該当する機構がない場合はこのタイプを選択してください。 3:剛体系 剛体系など剛性が高い機構に適した調整を行います。 (3) チューニングパラメータ 使用するチューニングパラメータを指定します。
[出荷値で調整を開始する]にチェックを付けると,チューニングパラメータを出荷時に戻した状態でチューニングを実行します。(4) [詳細設定]ボタン クリックすると[詳細設定]ウィンドウが表示され,チューニングの条件を更に詳細に設定できます。以下のような場合に設定してください。 - 調整結果より更に高応答な調整をしたい場合
- オーバーシュートが大きくて調整が失敗する場合
- 速度I-P制御にて調整を行う場合
(5) 慣性モーメント比 必要に応じて設定値を変更します。 さらに詳細な設定をしたい場合,[詳細設定]ボタンをクリックします。
設定値を入力し,[設定]ボタンをクリックします。番号 項目 内容 (1) ゲイン上限 (Pn540) 探索する速度ループゲイン上限値を設定します。 (2) ゲイン設定比率 (Pn562) 探索した速度ループゲイン上限値に対して,速度ループゲインに設定する値を,比率で設定します。例えば,80 [%] を設定し,探索した速度ループゲイン上限値が300 [Hz] だった場合,速度ループゲインは240 [Hz] に自動的に設定されます。
出荷時設定は80 [%] です。設定値を上げるとサーボの応答性は上がりますが,機械の状態によっては振動が発生する可能性があります。
設定値を下げるとサーボの応答性は下がりますが,機械の状態が変化しても振動が発生しにくくなります。(3) オーバーシュート許容幅 (Pn561) 調整時に許容するオーバーシュート量を設定します。 (4) 速度I-P制御 高速位置決めおよび高速・高精度加工の用途では,PI制御の場合よりも低いループゲインで,位置決め時間の短縮および円弧半径縮小の低減が達成できます。 - [次へ]ボタンをクリックします。
自動調整(上位指令あり)を行わない場合は,[キャンセル]ボタンをクリックします。[チューニング]ウィンドウに戻ります。 - サーボオンして上位装置から指令を入力した後,[調整開始]ボタンをクリックします。
- 可動部付近の安全を確認してから,[はい]ボタンをクリックします。
サーボモータが回転して調整が開始されます。
調整中に発生した振動は,自動検出され,発生した振動に最適な設定が行われます。設定内容は,ウィンドウの右側に表示されます。設定が完了すると,設定に使用された機能のLED(画面左下)が点灯します。
設定内容の詳細は以下のとおりです。項目 内容 整定時間 調整結果による整定時間が表示されます。 オーバーシュート 調整結果による最大オーバーシュートが表示されます。 フィードバックレベル(調整最大ゲイン) 調整中のPn100(速度ループゲイン)の最大値が表示されます。 フィードバックレベル(現在値) 調整後のPn100(速度ループゲイン)が表示されます。括弧内の数値は,調整最大ゲインに対する比率です。 フィードフォワードレベル 調整後のPn141(モデル追従制御ゲイン)が表示されます。 ノッチフィルタ1
ノッチフィルタ2ノッチフィルタが設定された周波数が表示されます。設定されなかった場合は「– – – –」と表示されます。 A型制振制御 A型制振制御が設定された周波数が表示されます。設定されなかった場合は「– – – –」と表示されます。 振動抑制機能A
振動抑制機能B振動抑制機能が設定された周波数が表示されます。設定されなかった場合は「– – – –」と表示されます。 - 調整が完了したら,[調整完了]ボタンをクリックします。
調整結果がパラメータに設定され,[チューニング]ウィンドウに戻ります。
以上で,自動調整(上位指令あり)は完了です。
6.2.5 サーボパックの自動運転で複数軸のゲインを自動で調整する
多軸同時チューニング(上位指令なし)は,複数軸に対して,上位装置から指令することなくサーボパックが自動運転(正転および逆転の往復運動)を行い,運転中に機械特性に応じた調整を行う機能です。
自動調整される項目は以下のとおりです。
- 慣性モーメント比
- ゲイン調整(速度ループゲイン,位置ループゲインなど)
- フィルタ調整(トルク指令フィルタ,ノッチフィルタ)
- 摩擦補償
- A型制振制御
- 振動抑制(モード選択に2または3を設定した場合のみ)
以下の動作仕様でサーボモータが動作します。
| モータ最高速度 | モータ定格速度× 2/3 | |
|---|---|---|
| 加速トルク | モータ定格トルク 約100% (注) Pn103(慣性モーメント比)の設定,機械の摩擦,外乱の影響により,加速トルクは変動します。 | |
| 移動距離 | 回転形サーボモータ | 任意に設定できます。出荷時はサーボモータ3 回転相当です。 |
| ダイレクトドライブサーボモータ | 任意に設定できます。出荷時は0.3回転相当です。 | |
| リニアサーボモータ | 1000指令単位で任意に設定できます。出荷時は90 mmです。 | |

(注) JOG運転などで適切な可動範囲がとれる位置に移動してから本機能を実行してください。
自動調整(上位指令なし)は,サーボモータの動作を伴う危険な機能です。
特に次の点には注意してください。
- 可動部付近の安全を確認してください。
本機能は振動を伴う自動運転をしますので,実行の際には,いつでも非常停止(電源オフ)が可能な状態で行ってください。 また,設定した移動範囲内で両方向に回転するため,移動範囲や方向を確認し,安全のためオーバートラベルなどの保護操作を設けてください。
- モータ運転中に自動調整(上位指令なし)を中断する場合は,以下の点に注意してください。
- [サーボオフ] ボタンで中断した場合,サーボモータはサーボオフ時の停止方法の設定(パラメータ)に従って停止します。
- [中止] ボタンで中断した場合,サーボモータは減速停止し,停止後はゼロクランプ状態になります。(サーボパックによっては,[中止] ボタンでの中断が行えないものがあります。)
- 「負荷慣性モーメント(負荷質量)推定切り替え」を「1:慣性モーメントを推定しない」で使用する場合は,慣性モーメント比 (Pn103) を正しく設定してください。
慣性モーメント比が正しく設定されていないと,正常な制御が行えずに振動が発生する場合があります。
- 多軸同時チューニング中は,サーボパックとの通信を切断できません。
- 多軸同時チューニング中にワークスペースの [削除] ボタンでサーボパックを削除しようとすると,以下のダイアログボックスが表示されます。
複数軸に対して,サーボパックの自動運転でゲインを自動で調整する手順を以下に示します。
- Pn103(慣性モーメント比)が正しく設定されていることを確認します。
- [メニュー] ウィンドウの [多軸同時チューニング] をクリックします。
[多軸同時チューニング] ウィンドウが表示されます。多軸同時チューニングは,ワークスペースに表示されているオンライン状態のサーボパックの軸数が1軸の場合,実行できません。
その場合,以下のダイアログボックスが表示されます。 - 注意事項をよく読み,[実行] ボタンをクリックします。
多軸同時チューニングを行わない場合は,[中止] ボタンをクリックします。メインウィンドウに戻ります。 - 当画面で以下に示す3つの設定を行い,[次へ] ボタンをクリックします。
- 機構に応じた調整モードの選択
- 調整時に,上位装置からサーボパックへの指令があるか/ないかの選択
ここでは,サーボパックの自動運転による多軸同時チューニングの手順を説明しているため,「上位指令なし」を選択します。
上位装置から指令を入力して多軸同時チューニングを行う手順は,上位装置から指令を入力して複数軸のゲインを自動で調整するを参照してください。 - 調整対象とする軸の選択
番号 項目 内容 (1) 調整モード選択 機構に応じた調整モードを選択します。 調整モード選択 説明 ガントリ機構 調整中も調整完了後も,2軸同じゲイン設定になります。 XYZ機構 調整中は2軸独立したゲイン設定で動作しますが,調整完了後は2軸同じゲイン設定になります。 スカラロボット機構 調整中も調整完了後も,各軸独立したゲイン設定になります。 「ガントリ機構」,「XYZ機構」は,以下のサーボパックで対応しています。- Σ-XS/Σ-XWの標準機種サーボパック(ソフトウェアバージョン:000C以降)
- Σ-XS/Σ-XW FT70(ガントリ用途機能オプション)のサーボパック(バージョン1以降)
FT70を使って調整する場合は,機種情報ファイル(Y_SGDX_F070_07440200.swd)を追加してください。(2) 上位からの指令 調整時に,上位装置からサーボパックへの指令があるか/ないか(= サーボパックが自動運転を行う),を選択します。
(注)[調整モード選択] で「ガントリ機構」を選択した場合は,「上位指令なし」を選択できません。(「上位指令あり」での調整となります。)(3) 調整軸選択 同時調整を行う軸の [対象] 列のチェックボックスにチェックを付けます。 調整軸選択 説明 サーボパック形式 多軸同時チューニングができるオンラインのサーボパック形式を表示します。 軸番号 [サーボパック形式] 列に表示されているサーボパックの軸を表示します。
(注)[調整モード選択] で「ガントリ機構」を選択した場合は,3軸以上を選択できません。対象 多軸同時チューニングの対象とする軸のチェックボックスにチェックをつけてください。
(注)グレーで表示されている軸は,選択されている調整モードに対応していないため選択できません。モータ種別 サーボパックに接続されているモータのモータ種別を表示します。 調整可能な軸や軸数は,接続されているサーボパックや選択した調整モードにより異なります。
- 調整設定を行います。
全軸の条件を一括で設定する場合は,[一括設定] エリアの [設定] ボタンをクリックします。
個別に条件を設定する場合は,[個別設定] エリアの [設定] ボタンをクリックします。
[基本設定] ウィンドウが表示されます。 - 自動調整のための条件を設定します。
一括設定の場合,調整設定一覧の先頭に表示されている軸の設定内容が表示されます。調整モードが「XYZ機構」かつ「個別設定」の場合,以下のウィンドウが表示されます。[基本設定] ウィンドウで設定するのは,[移動距離] のみです。モータ種別が異なる複数軸を一括設定で設定しようとした場合,移動距離の設定ができません。個別設定でそれぞれの移動距離を設定してください。番号 項目 内容 (1) 負荷慣性モーメント(負荷相対量)推定切替え 慣性モーメント推定を実行する/しないを選択します。 (2) モード選択 モードを [モード選択] から選択します。
以下を目安にモードを選択してください。モード選択 説明 1:標準 標準的なゲイン調整を行います。ゲイン調整の他にノッチフィルタ,A型制振の自動調整を行います。 2:位置決め対応 位置決め用途に特化した調整を行います。ゲイン調整の他にモデル追従制御,ノッチフィルタ,A型制振,振動抑制の自動調整を行います。 3:位置決め対応
(オーバシュート抑制重視)位置決め用途でオーバーシュートしないことを重視した調整を行います。ゲイン調整の他にノッチフィルタ,A型制振,振動抑制の自動調整を行います。 (3) 機構選択 駆動する機械要素に応じたタイプを [機構選択] から選択します。
異音がする,ゲインが上がらない場合は,機構選択を変更すると良好な結果が得られる場合があります。
以下を目安に機構を選択してください。機構選択 説明 1:ベルト機構 ベルト機構など比較的剛性が低い機構に適した調整を行います。 2:ボールネジ機構またはリニアサーボモータ ボールネジ機構など比較的剛性が高い機構またはリニアサーボモータに適した調整を行います。該当する機構がない場合はこのタイプを選択してください。 3:剛体系 剛体系など剛性が高い機構に適した調整を行います。 (4) チューニングパラメータ 使用するチューニングパラメータを指定します。
[出荷値で調整を開始する] にチェックを付けると,チューニングパラメータを出荷時に戻した状態でチューニングを実行します。(5) 詳細設定 クリックすると [詳細設定] ウィンドウが表示され,チューニングの条件を更に詳細に設定できます。以下のような場合に設定してください。 - 調整結果より更に高応答な調整をしたい場合
- オーバーシュートが大きくて調整が失敗する場合
- 速度I-P制御にて調整を行う場合
(6) 移動距離 調整時に移動する距離を [移動距離] に入力します。
移動範囲:- Σ-XサーボパックソフトウェアVer.0011以降:-1073741000 ~ +1073741000 [指令単位]
- その他:-99990000 ~ +99990000 [指令単位]
-の値の場合は逆転,+の値の場合は正転駆動で,現在の位置から移動します。
初期設定値:- 回転形サーボモータ約 3 回転
- ダイレクトドライブサーボモータ約 0.3回転
- リニアサーボモータ約 90 mm
- 回転形サーボモータ 0.5回転
- ダイレクトドライブサーボモータ 0.05 回転
- リニアサーボモータ 5 mm
さらに詳細な設定をしたい場合,[詳細設定] ボタンをクリックします。
設定値を入力し,[設定] ボタンをクリックします。
一括設定の場合,調整設定一覧の先頭に表示されている軸の設定内容が表示されます。番号 項目 内容 (1) ゲイン上限 (Pn540) 探索する速度ループゲイン上限値を設定します。 (2) 設定ゲイン比率 (Pn562) 探索した速度ループゲイン上限値に対して,速度ループゲインに設定する値を,比率で設定します。例えば,80 [%] を設定し,探索した速度ループゲイン上限値が300 [Hz] だった場合,速度ループゲインは240 [Hz] に自動的に設定されます。
出荷時設定は80 [%] です。設定値を上げるとサーボの応答性は上がりますが,機械の状態によっては振動が発生する可能性があります。
設定値を下げるとサーボの応答性は下がりますが,機械の状態が変化しても振動が発生しにくくなります。(3) オーバーシュート許容幅 (Pn561) 調整時に許容するオーバーシュート量を設定します。 (4) 速度I-P制御 高速位置決めおよび高速・高精度加工の用途では,PI制御の場合よりも低いループゲインで,位置決め時間の短縮および円弧半径縮小の低減が達成できます。 - [設定] ボタンをクリックします。
[多軸同時チューニング] ウィンドウに戻ります。 - すべての軸の [設定状態] が「設定済」になっていることを確認し,[次へ] ボタンをクリックします。設定が完了していない軸は,[設定状態] に「未設定」と表示されます。
「未設定」の軸がある状態で [次へ] ボタンをクリックすると,以下のダイアログボックスが表示されます。
すべての軸の設定を行ってください。 - [サーボオン] ボタンをクリックします。
調整軸のうち,サーボオフしている軸をサーボオンにします。 - [調整開始] ボタンをクリックします。
- 可動部付近の安全を確認してから,[はい] ボタンをクリックします。
サーボモータが回転して調整が開始されます。
調整中に発生した振動は,自動検出され,発生した振動に最適な設定が行われます。設定内容は,ウィンドウに表示されます。
正常に調整が完了すると,[調整状態] エリアに「調整完了」と表示されます。
すべての軸の調整が完了したことを確認します。設定内容の詳細は以下のとおりです。ウィンドウに表示する調整結果の軸を変更したい場合は,表示したい軸の [表示] にチェックを変更します。項目 内容 整定時間 調整結果による整定時間が表示されます。 オーバーシュート 調整結果による最大オーバーシュートが表示されます。 フィードバックレベル(調整最大ゲイン) 調整中のPn100(速度ループゲイン)の最大値が表示されます。 フィードバックレベル(現在値) 調整後のPn100(速度ループゲイン)が表示されます。括弧内の数値は,調整最大ゲインに対する比率です。 フィードフォワードレベル 調整後のPn141(モデル追従制御ゲイン)が表示されます。 ノッチフィルタ1
ノッチフィルタ2ノッチフィルタが設定された周波数が表示されます。設定されなかった場合は「– – – –」と表示されます。 A型制振制御 A型制振制御が設定された周波数が表示されます。設定されなかった場合は「– – – –」と表示されます。 振動抑制機能A
振動抑制機能B振動抑制機能が設定された周波数が表示されます。設定されなかった場合は「– – – –」と表示されます。 - 調整結果を書き込みます。
[結果一括書込み] ボタンをクリックします。
すべての軸の [書込状態] が,「書込み完了」と表示されることを確認します。スカラロボット機構の場合,選択した任意の軸に個別に調整結果を書き込むことができます。
書き込む軸の [表示] にチェックを付け,[結果書込み] ボタンをクリックします。
書き込んだ軸の [書込状態] が,「書込み完了」と表示されることを確認します。調整結果を書き込んでいない軸がある状態で [キャンセル] ボタンをクリックすると,以下のダイアログボックスが表示されます。
[OK] ボタンをクリックすると,調整結果が破棄されて,[多軸同時チューニング] ウィンドウが閉じます。結果を書き込む場合は,[キャンセル] ボタンをクリックし,[多軸同時チューニング] ウィンドウに戻ります。 - [調整完了] ボタンをクリックします。
調整結果をサーボパックのパラメータに設定し,[多軸同時チューニング] ウィンドウが閉じます。次の画面が表示された場合は,[OK] ボタンをクリックし,パラメータを有効にするためにソフトウェアリセットを実行してください。
ソフトウェアリセットが実行され,調整結果がパラメータに設定され,[多軸同時チューニング] ウィンドウに戻ります。
以上で,多軸の自動調整(上位指令なし)は完了です。
6.2.6 上位装置から指令を入力して複数軸のゲインを自動で調整する
多軸同時チューニングは,複数軸に対して,上位装置からの運転指令に対する最適な調整を自動で行う機能です。
自動調整される項目は以下のとおりです。
- ゲイン調整(速度ループゲイン,位置ループゲインなど)
- フィルタ調整(トルク指令フィルタ,ノッチフィルタ)
- 摩擦補償
- A型制振制御
- 振動抑制
- 自動調整(上位指令あり)は,自動調整を行うため,動作中に振動やオーバーシュートが発生することがあります。安全確保のため,いつでも非常停止が可能な状態で実行してください。
- MP3000シリーズにおいて位相制御を使用する場合,[モード選択]は「1」を選択してください。[モード選択]にて「1」以外を選択したときは,位相制御を正常に行えないことがあります。
- 多軸同時チューニング中は,サーボパックとの通信を切断できません。
- 多軸同時チューニング中にワークスペースの [削除] ボタンでサーボパックを削除しようとすると,以下のダイアログボックスが表示されます。
複数軸に対して,上位装置から指令を入力してゲインを自動で調整する手順を以下に示します。
- Pn103(慣性モーメント比)が正しく設定されていることを確認します。
- Pn20E(電子ギヤ比(分子))およびPn210(電子ギヤ比(分母))が正しく設定されていることを確認します。上位装置からの指令で「リニアサーボモータまたはフルクローズエンコーダ」以外のモータを動かす場合,電子ギヤの値は以下の設定内容にて計算されます。
- 上位装置の電子ギヤ設定値
- サーボパックの電子ギヤ設定値(Pn20EおよびPn210)
例えば,「26ビットエンコーダのモータを使用している」,かつ,「上位装置側がエンコーダの分解能を20ビットとして使用する」場合,上位装置から出力される分解能とサーボパックから出力される分解能が異なります。そのため,分解能を統一するために,サーボパックの電子ギヤ設定値を以下のように設定してください。- Pn20E(電子ギヤ比(分子)) = 64
- Pn210(電子ギヤ比(分母)) = 1
電子ギヤの値を変更する場合は,[パラメータ編集]ウィンドウにて変更してください。操作の詳細については,以下の項を参照してください。
→◆パラメータを編集する - [メニュー]ウィンドウの[多軸同時チューニング]をクリックします。
[多軸同時チューニング]ウィンドウが表示されます。多軸同時チューニングは,ワークスペースに表示されているオンライン状態のサーボパックの軸数が1軸の場合,実行できません。
その場合,以下のダイアログボックスが表示されます。 - 注意事項をよく読み,[実行]ボタンをクリックします。
多軸同時チューニングを行わない場合は,[中止]ボタンをクリックします。メインウィンドウに戻ります。 - 当画面で以下に示す3つの設定を行い,[次へ]ボタンをクリックします。
- 機構に応じた調整モードの選択
- 調整時に,上位装置からサーボパックへの指令があるか/ないかの選択
ここでは,上位装置からの指令による多軸同時チューニングの手順を説明しているため,「上位指令あり」を選択します。
サーボパックの自動運転で多軸同時チューニングを行う手順は,サーボパックの自動運転で複数軸のゲインを自動で調整するを参照してください。 - 調整対象とする軸の選択
番号 項目 内容 (1) 調整モード選択 機構に応じた調整モードを選択します。 調整モード選択 説明 ガントリ機構 調整中も調整完了後も,2軸同じゲイン設定になります。 XYZ機構 調整中は2軸独立したゲイン設定で動作しますが,調整完了後は2軸同じゲイン設定になります。 スカラロボット機構 調整中も調整完了後も,各軸独立したゲイン設定になります。 「ガントリ機構」,「XYZ機構」は,以下のサーボパックで対応しています。- Σ-XS/Σ-XWの標準機種サーボパック(ソフトウェアバージョン:000C以降)
- Σ-XS/Σ-XW FT70(ガントリ用途機能オプション)のサーボパック(バージョン1以降)
FT70を使って調整する場合は,機種情報ファイル(Y_SGDX_F070_07440200.swd)を追加してください。(2) 上位からの指令 調整時に,上位装置からサーボパックへの指令があるか/ないか(= サーボパックが自動運転を行う),を選択します。
(注)[調整モード選択]で「ガントリ機構」を選択した場合は,「上位指令なし」を選択できません。(「上位指令あり」での調整となります。)(3) 調整軸選択 同時調整を行う軸の[対象]列のチェックボックスにチェックを付けます。 調整軸選択 説明 サーボパック形式 多軸同時チューニングができるオンラインのサーボパック形式を表示します。 軸番号 [サーボパック形式]列に表示されているサーボパックの軸を表示します。
(注)[調整モード選択]で「ガントリ機構」を選択した場合は,3軸以上を選択できません。対象 多軸同時チューニングの対象とする軸のチェックボックスにチェックをつけてください。
(注)グレーで表示されている軸は,選択されている調整モードに対応していないため選択できません。モータ種別 サーボパックに接続されているモータのモータ種別を表示します。 調整可能な軸や軸数は,接続されているサーボパックや選択した調整モードにより異なります。
- 調整設定を行います。
<ガントリ機構の場合>
指令入力をする軸を決め,[指令入力軸]列のチェックボックスにチェックを付けます。次に,[一括設定]列の[設定]ボタンをクリックします。
(注)個別設定はできません。
<XYZ機構の場合>
[一括設定]列の[設定]ボタンをクリックします。
(注)個別設定はできません。
<スカラロボット機構の場合>
全軸の条件を一括で設定する場合は,[一括設定]列の[設定]ボタンをクリックします。
個別に条件を設定する場合は,[個別設定]エリアの[設定]ボタンをクリックします。
[基本設定]ウィンドウが表示されます。 - 自動調整のための条件を設定します。
一括設定の場合,調整設定一覧の先頭に表示されている軸の設定内容が表示されます。番号 項目 内容 (1) モード選択 モードを[モード選択]から選択します。
以下を目安にモードを選択してください。モード選択 説明 1:標準 標準的なゲイン調整を行います。ゲイン調整の他にノッチフィルタ,A型制振の自動調整を行います。 2:位置決め対応 位置決め用途に特化した調整を行います。ゲイン調整の他にモデル追従制御,ノッチフィルタ,A型制振,振動抑制の自動調整を行います。 3:位置決め対応
(オーバシュート抑制重視)位置決め用途でオーバーシュートしないことを重視した調整を行います。ゲイン調整の他にノッチフィルタ,A型制振,振動抑制の自動調整を行います。 (2) 機構選択 駆動する機械要素に応じたタイプを[機構選択]から選択します。
異音がする,ゲインが上がらないなどの場合は,剛性タイプを変更すると良好な結果が得られる場合があります。以下を目安にタイプを選択してください。機構選択 説明 1:ベルト機構 ベルト機構など比較的剛性が低い機構に適した調整を行います。 2:ボールネジ機構またはリニアサーボモータ ボールネジ機構など比較的剛性が高い機構またはリニアサーボモータに適した調整を行います。該当する機構がない場合はこのタイプを選択してください。 3:剛体系 剛体系など剛性が高い機構に適した調整を行います。 (3) チューニングパラメータ 使用するチューニングパラメータを指定します。
[出荷値で調整を開始する]にチェックを付けると,チューニングパラメータを出荷時に戻した状態でチューニングを実行します。(4) [詳細設定]ボタン クリックすると[詳細設定]ウィンドウが表示され,チューニングの条件を更に詳細に設定できます。以下のような場合に設定してください。 - 調整結果より更に高応答な調整をしたい場合
- オーバーシュートが大きくて調整が失敗する場合
- 速度I-P制御にて調整を行う場合
(5) 慣性モーメント比 必要に応じて設定値を変更します。 一括設定の場合,各軸の設定値を使用するため,ここでは設定できません。Pn103(慣性モーメント比)の値が正しいことを確認して,調整を実行してください。さらに詳細な設定をしたい場合,[詳細設定]ボタンをクリックします。
設定値を入力し,[設定]ボタンをクリックします。
一括設定の場合,調整設定一覧の先頭に表示されている軸の設定内容が表示されます。番号 項目 内容 (1) ゲイン上限 (Pn540) 探索する速度ループゲイン上限値を設定します。 (2) 設定ゲイン比率 (Pn562) 探索した速度ループゲイン上限値に対して,速度ループゲインに設定する値を,比率で設定します。例えば,80 [%] を設定し,探索した速度ループゲイン上限値が300 [Hz] だった場合,速度ループゲインは240 [Hz] に自動的に設定されます。
出荷時設定は80 [%] です。設定値を上げるとサーボの応答性は上がりますが,機械の状態によっては振動が発生する可能性があります。
設定値を下げるとサーボの応答性は下がりますが,機械の状態が変化しても振動が発生しにくくなります。(3) オーバーシュート許容幅 (Pn561) 調整時に許容するオーバーシュート量を設定します。 (4) 速度I-P制御 高速位置決めおよび高速・高精度加工の用途では,PI制御の場合よりも低いループゲインで,位置決め時間の短縮および円弧半径縮小の低減が達成できます。 - [設定]ボタンをクリックします。
[多軸同時チューニング]ウィンドウに戻ります。 - すべての軸の[設定状態]が「設定済」になっていることを確認し,[次へ]ボタンをクリックします。設定が完了していない軸は,[設定状態]に「未設定」と表示されます。
「未設定」の軸がある状態で [次へ]ボタンをクリックすると,以下のダイアログボックスが表示されます。
すべての軸の設定を行ってください。 - サーボオンして上位装置から指令を入力した後,[調整開始]ボタンをクリックします。「ガントリ機構」の場合,上位指令は,両軸に対して同一指令を入力してください。
- 可動部付近の安全を確認してから,[はい]ボタンをクリックします。
サーボモータが回転して調整が開始されます。
調整中に発生した振動は,自動検出され,発生した振動に最適な設定が行われます。設定内容は,ウィンドウに表示されます。
正常に調整が完了すると,[調整状態]エリアに「調整完了」と表示されます。
すべての軸の調整が完了したことを確認します。設定内容の詳細は以下のとおりです。ウィンドウに表示する調整結果の軸を変更したい場合は,表示したい軸の[表示]にチェックを変更します。項目 内容 整定時間 調整結果による整定時間が表示されます。 オーバーシュート 調整結果による最大オーバーシュートが表示されます。 フィードバックレベル(調整最大ゲイン) 調整中のPn100(速度ループゲイン)の最大値が表示されます。 フィードバックレベル(現在値) 調整後のPn100(速度ループゲイン)が表示されます。括弧内の数値は,調整最大ゲインに対する比率です。 フィードフォワードレベル 調整後のPn141(モデル追従制御ゲイン)が表示されます。 ノッチフィルタ1
ノッチフィルタ2ノッチフィルタが設定された周波数が表示されます。設定されなかった場合は「– – – –」と表示されます。 A型制振制御 A型制振制御が設定された周波数が表示されます。設定されなかった場合は「– – – –」と表示されます。 振動抑制機能A
振動抑制機能B振動抑制機能が設定された周波数が表示されます。設定されなかった場合は「– – – –」と表示されます。 - 調整結果を書き込みます。
[結果一括書込み]ボタンをクリックします。
すべての軸の[書込状態]が,「書込み完了」と表示されることを確認します。スカラロボット機構の場合,選択した任意の軸に個別に調整結果を書き込むことができます。
書き込む軸の[表示]にチェックを付け,[結果書込み]ボタンをクリックします。
書き込んだ軸の[書込状態]が,「書込み完了」と表示されることを確認します。調整結果を書き込んでいない軸がある状態で[キャンセル]ボタンをクリックすると,以下のダイアログボックスが表示されます。
[OK] ボタンをクリックすると,調整結果が破棄されて,[多軸同時チューニング]ウィンドウが閉じます。結果を書き込む場合は,[キャンセル]ボタンをクリックし,[多軸同時チューニング]ウィンドウに戻ります。 - [調整完了]ボタンをクリックします。
- メッセージ内容を確認し,[OK] ボタンをクリックします。
調整結果をコントローラのパラメータに設定し,[多軸同時チューニング]ウィンドウが閉じます。 - コントローラに書き込んだパラメータをMPE720でフラッシュ保存します。
以上で,多軸の自動調整(上位指令あり)は完了です。
6.3 基本的な調整を行う (Σ-7)
6.3.1 負荷の慣性モーメントを推定する
慣性モーメント推定は,上位装置から指令することなくサーボパックが自動運転(正転および逆転の往復運動)を行い,運転中に負荷慣性モーメントの推定を行う機能です。
慣性モーメント比(モータ慣性モーメントに対する負荷慣性モーメントの比)はゲイン調整を行ううえで基準となるパラメータであり,できるだけ正確な値を設定する必要があります。
負荷慣性モーメントは機械各部の重量や構成から計算で求めることができますが,非常に面倒な作業であり,また最近の複雑な機械構成では正確に求めることが困難になってきています。本機能を使用することで,実機のモ-タを正方向/負方向に数回駆動するだけで,精度の良い負荷慣性モーメントを得ることができます。
以下の動作仕様でサーボモータが動作します。
- 最高速度:±1000 min-1(変更可能)
- 加速度:±20000 min-1/s(変更可能)
- 移動距離:最大±2.5 回転(変更可能)
(注)JOG運転などで適切な可動範囲がとれる位置に移動してから実行してください。
- 慣性モーメント推定は,サーボモータの動作を伴う危険な機能です。特に以下の点には注意してください。
- 可動部付近の安全を確認してください。
本機能は振動を伴う自動運転をしますので,実行の際には,いつでも非常停止(電源オフ)が可能な状態で行ってください。また,設定した移動範囲内で両方向に回転するため,移動範囲や方向を確認し,安全のためオーバートラベルなどの保護操作を設けてください。
- 可動部付近の安全を確認してください。
- モータ運転中に慣性モーメント推定を中断する場合は,以下の点に注意してください。
- [サーボオフ] ボタンで中断した場合,サーボオフ時の停止方法の設定 (Pn001=n.□□□X) に従ってサーボモータは停止します。
- [中止] ボタンで中断した場合,サーボモータは減速停止し,停止後はゼロクランプ状態になります。
負荷の慣性モーメントを推定する手順を以下に示します。
- [メニュー] ウィンドウの [チューニング] をクリックします。
[チューニング] ウィンドウが表示されます。 - 注意事項をよく読み,[実行] ボタンをクリックします。
慣性モーメント推定を行わない場合は,[中止] ボタンをクリックします。メインウィンドウに戻ります。 - [推定実行] ボタンをクリックします。
[条件設定] ウィンドウが表示されます。 - 慣性モーメント推定の条件を設定します。
番号 項目 内容 (1) 速度ループ設定 速度ループの設定を行います。
速度ループの応答が悪すぎる場合は,慣性モーメント比が正しく計測できません。
慣性モーメント推定に必要な速度ループの応答性を初期設定値として設定しています。 基本的にはこの設定を変更する必要はありません。
この速度ループゲインの初期設定値が,機械にとって高すぎる(発振する)場合は,設定を下げてください。ただし,これ以上高い設定を行う必要はありません。(2) 推定開始レベル 慣性モーメント推定開始レベルの設定を行います。
大きな負荷や低剛性の機械では,トルク制限がかかったり推定失敗することがあります。
その場合,推定開始レベルを2 倍程度に変更して実行すると,推定できることがあります。(3) [編集] ボタン クリックすると,速度ループ関連または推定開始レベルの設定変更画面が表示されます。 (4) [指針] ボタン クリックすると,ヘルプが表示され,指令条件設定の指針が表示されます。必要に応じて以下を設定してください。 - サーボモータを動作させて,機械の負荷慣性モーメントをサーボモータの回転子慣性モーメントとの比で計測します。
- 運転モード,指令パターン(最大加速度,最大速度,最大移動距離),速度ループ関連パラメータを設定してください。
- 設定値によっては慣性モーメント比が正しく計測できないことがあります。計測結果を参照しながら,適切な設定値を決定してください。詳細については,指令条件設定の指針を参照してください。
(5) 指令選択 推定処理のための指令パターンを,「指令を選択するリスト」から選択するか,[詳細設定] エリアにて値を設定します。最大加速度を大きく設定するほど,慣性モーメントの推定精度は良くなる傾向があります。
プーリー径,ボールねじピッチなどの減速比を考慮したうえで,動作可能な範囲の最大加速度を設定してください。(6) [指令確認] ボタン クリックすると,[運転指令確認] ウィンドウが表示されます。 (7) 詳細設定 バーの移動またはそれぞれの設定値を変更して,任意の指令パターンを作成できます。 - 移動量は1回の運転(正転/逆転)ごとの量です。複数回運転しているうちに,運転開始位置がどちらかの方向に移動する場合があります。計測/運転ごとに動作可能な範囲を確認してください。
- 設定されているパラメータや機械の慣性モーメントの大きさなどによっては,オーバーシュートのために一時的に最大速度設定以上の速度になる場合があります。余裕を持って設定を行ってください。
計測が正しく行えない場合:
トルク制限がかかった場合,慣性モーメント比の推定が正しく行えません。トルク制限にかからないように,制限値を調整するか,[指令選択]エリアで加速度を小さくしてください。 - [次へ] ボタンをクリックします。
慣性モーメント推定を行わない場合は,[中断] ボタンをクリックします。[チューニング] ウィンドウに戻ります。 - [開始] ボタンをクリックします。
指令条件のサーボパックへの転送が開始され,転送の進捗状況が表示されます。
[戻る] ボタンをクリックすると,一つ前のウィンドウに戻ります。
[中断] ボタンをクリックすると,慣性モーメント推定の処理を中断して,[チューニング] ウィンドウに戻ります。 - 転送が完了したら,[次へ] ボタンをクリックします。
- [Servo On] ボタンをクリックします。
- [Forward] ボタンをクリックします。
サーボモータが正方向から回転して測定が行われます。測定およびデータ転送が終了すると,[Reverse] ボタンがカラー表示されます。 - [Reverse] ボタンをクリックします。
サーボモータが逆方向から回転して測定が行われます。測定およびデータ転送が終了すると,[Forward] ボタンがカラー表示されます。 - 手順9~手順10の操作を,[次へ] ボタンが有効になるまで繰り返します。
測定は2~7回+検証を行います。測定実施回数は,画面左上に表示されます。1回当たりの転送状況は画面下のプログレスバーで表示されます。 - 測定が終了したら,[Servo On] ボタンをクリックしてサーボオフします。
- [次へ] ボタンをクリックします。
[結果書込み] ウィンドウに推定慣性モーメント比が表示されます。サーボオフする前に,[次へ] ボタンをクリックした場合,次のダイアログボックスが表示されます。[OK] ボタンをクリックしてサーボオフします。 - [結果書込み] ボタンをクリックします。
[推定慣性モーメント比]の値がサーボパックに設定され, [Pn103:慣性モーメント比] に表示されます。 - [推定慣性モーメント比] と [Pn103:慣性モーメント比] に同じ値が表示されていることを確認してから,[完了] ボタンをクリックします。
- [OK] ボタンをクリックします。
[ソフトウェアリセット] ウィンドウが表示されます。 - [実行] ボタンをクリックします。
以上で,負荷の慣性モーメントの推定は完了です。
指令条件設定の指針
- サーボモータで機械を加振して周波数特性を計測します。
- 運転モード,サンプリング時間,加振幅,計測回数を設定してください。
- 設定値によっては周波数特性を正しく計測できないことがあります。計測結果を参照しながら適切な設定値を決定してください。詳細については,以下の設定指針詳細を参照してください。
設定指針詳細
指令選択
正転/逆転で下記のような指令でサーボモータは回転(移動)します(下記指令は正転の場合)。指令選択では,[指令選択]エリアのコンボボックスから選択(推奨パターン)もしくは詳細設定入力により,指令パターンを設定します。
最大加速度を大きく設定するほど,慣性モーメント(質量)の推定精度は良くなる傾向があります。
プーリー径,ボールねじピッチなどの減速比を考慮したうえで,動作可能な範囲の最大加速度を設定してください。
- 移動量は 1 回の運転(正転/逆転)ごとの量です。複数回運転しているうちに,運転開始位置がどちらかの方向に移動する場合があります。計測/運転ごとに動作可能な範囲を確認してください。
- 設定されているパラメータや機械の慣性モーメントの大きさなどによっては,オーバーシュートのために一時的に最大速度設定以上の速度になる場合があります。余裕を持って設定してください。
速度ループ設定
速度ループの応答が悪すぎる場合は,慣性モーメント比が正しく計測できません。
慣性モーメント推定に必要な速度ループの応答性を初期設定値として設定しています。 基本的にはこの設定を変更する必要はありません。
この速度ループゲインの初期設定値が,機械にとって高すぎる(発振する)場合は,設定を下げてください。ただし,これ以上高い設定を行う必要はありません。
推定開始レベル
大きな負荷や低剛性の機械では,トルク制限がかかったり推定失敗することがあります。
その場合,推定開始レベルを2 倍程度に変更して実行すると,推定できることがあります。
トルク制限がかかった場合,慣性モーメント比の推定が正しく行えません。トルク制限にかからないように,制限値を調整するか,[指令選択]エリアで加速度を小さくしてください。
6.3.2 サーボパックの自動運転でゲインを自動で調整する
設定された範囲内でサーボモータの自動運転(正転および逆転の往復運動)を行い,運転中にサーボパックが自動的に機械特性に応じた調整を行うことです。
自動調整(上位指令なし)は,サーボモータの動作を伴う危険な機能です。
特に次の点には注意してください。
- 可動部付近の安全を確認してください。
本機能は振動を伴う自動運転をしますので,実行の際には,いつでも非常停止(電源オフ)が可能な状態で行ってください。 また,設定した移動範囲内で両方向に回転するため,移動範囲や方向を確認し,安全のためオーバートラベルなどの保護操作を設けてください。
- モータ運転中に自動調整(上位指令なし)を中断する場合は,以下の点に注意してください。
- [サーボオフ] ボタンで中断した場合,サーボモータはサーボオフ時の停止方法の設定(パラメータ)に従って停止します。
- [中止] ボタンで中断した場合,サーボモータは減速停止し,停止後はゼロクランプ状態になります。(サーボパックによっては,[中止] ボタンでの中断が行えないものがあります。)
- 「負荷慣性モーメント(負荷質量)推定切り替え」を「1:慣性モーメントを推定しない」で使用する場合は,慣性モーメント比 (Pn103) を正しく設定してください。
慣性モーメント比が正しく設定されていないと,正常な制御が行えずに振動が発生する場合があります。
サーボパックの自動運転でゲインを自動で調整する手順を以下に示します。
- [メニュー] ウィンドウの [チューニング] をクリックします。
[チューニング] ウィンドウが表示されます。 - 注意事項をよく読み,[実行] ボタンをクリックします。
調整を行わない場合は,[中止] ボタンをクリックします。メインウィンドウに戻ります。 - [自動調整] エリアの [なし] をクリックし,[自動調整] ボタンをクリックします。
- 自動調整のための条件を設定します。
番号 項目 内容 (1) 負荷慣性モーメント(負荷質量)推定切り替え* 負荷慣性モーメント(負荷質量)推定をする/しないを設定します。
通常は,「0:慣性モーメントを推定する」を選択してください。- 0:慣性モーメントを推定する
- 1:慣性モーメントを推定しない
(2) モード選択 モードを [モード選択] から選択します。
以下を目安にモードを選択してください。モード選択 説明 1:標準 標準的なゲイン調整を行います。ゲイン調整の他にノッチフィルタ,A型制振の自動調整を行います。 2:位置決め対応 位置決め用途に特化した調整を行います。ゲイン調整の他にモデル追従制御,ノッチフィルタ,A型制振,振動抑制の自動調整を行います。 3:位置決め対応
(オーバシュート抑制重視)位置決め用途でオーバーシュートしないことを重視した調整を行います。ゲイン調整の他にノッチフィルタ,A型制振,振動抑制の自動調整を行います。 (3) 機構選択 駆動する機械要素に応じたタイプを [機構選択] から選択します。
異音がする,ゲインが上がらない場合は,機構選択を変更すると良好な結果が得られる場合があります。
以下を目安に機構を選択してください。機構選択 説明 1:ベルト機構 ベルト機構など比較的剛性が低い機構に適した調整を行います。 2:ボールネジ機構またはリニアサーボモータ ボールネジ機構など比較的剛性が高い機構またはリニアサーボモータに適した調整を行います。該当する機構がない場合はこのタイプを選択してください。 3:剛体系 剛体系など剛性が高い機構に適した調整を行います。 (4) 移動距離 調整時に移動する距離を [移動距離] に入力します。
移動範囲:-99990000 ~ +99990000 [指令単位 ]
移動距離の最小設定刻み:1000 [指令単位 ]
-の値の場合は逆転,+の値の場合は正転駆動で, 現在の位置から移動します。
初期設定値:- 回転形サーボモータ約 3 回転
- ダイレクトドライブサーボモータ約 0.3回転
- リニアサーボモータ約 90 mm
- 回転形サーボモータ 0.5回転
- ダイレクトドライブサーボモータ 0.05 回転
- リニアサーボモータ 5 mm
(5) チューニングパラメータ 使用するチューニングパラメータを指定します。
[出荷値で調整を開始する] をクリックして,自動調整(上位指令あり)を実行すると,チューニングパラメータを出荷時に戻した状態からチューニングを実行します。* 機械諸元などから慣性モーメント比がすでに分かっている場合は,Pn103に慣性モーメント比を設定し,「1:慣性モーメントを推定しない」を選択します。 - [次へ] ボタンをクリックします。
- [サーボオン] ボタンをクリックします。
- [調整開始] ボタンをクリックします。
- 可動部付近の安全を確認してから,[はい] ボタンをクリックします。
自動調整が開始され,サーボモータが回転します。 - [調整完了] ボタンをクリックします。
調整結果がパラメータに設定されます。
以上で,自動調整(上位指令なし)は完了です。
6.3.3 上位装置から指令を入力してゲインを自動で調整する
上位装置からの運転指令に対する最適な調整を自動で行う調整方法です。
自動調整される項目は以下のとおりです。
- ゲイン調整(速度ループゲイン,位置ループゲインなど)
- フィルタ調整(トルク指令フィルタ,ノッチフィルタ)
- 摩擦補償
- A型制振制御
- 振動抑制
- 自動調整(上位指令あり)は,自動調整を行うため,動作中に振動やオーバーシュートが発生することがあります。安全確保のため,いつでも非常停止が可能な状態で実行してください。
- MP3000シリーズにおいて位相制御を使用する場合,[モード選択]は「1」を選択してください。[モード選択]にて「1」以外を選択したときは,位相制御を正常に行えないことがあります。
上位装置から指令を入力してゲインを自動で調整する手順を以下に示します。
- Pn103(慣性モーメント比) が正しく設定されていることを確認します。
- Pn20E(電子ギヤ比(分子))およびPn210(電子ギヤ比(分母))が正しく設定されていることを確認します。上位装置からの指令で「リニアサーボモータまたはフルクローズエンコーダ」以外のモータを動かす場合,電子ギヤの値は以下の設定内容にて計算されます。
- 上位装置の電子ギヤ設定値
- サーボパックの電子ギヤ設定値(Pn20EおよびPn210)
例えば,「26ビットエンコーダのモータを使用している」,かつ,「上位装置側がエンコーダの分解能を20ビットとして使用する」場合,上位装置から出力される分解能とサーボパックから出力される分解能が異なります。そのため,分解能を統一するために,サーボパックの電子ギヤ設定値を以下のように設定してください。- Pn20E(電子ギヤ比(分子)) = 64
- Pn210(電子ギヤ比(分母)) = 1
電子ギヤの値を変更する場合は,[パラメータ編集]ウィンドウにて変更してください。操作の詳細については,以下の項を参照してください。
→◆パラメータを編集する - [メニュー]ウィンドウの[チューニング]をクリックします。
[チューニング]ウィンドウが表示されます。 - 注意事項をよく読み,[実行]ボタンをクリックします。
調整を行わない場合は,[中止]ボタンをクリックします。メインウィンドウに戻ります。次の画面が表示された場合は,[OK] ボタンをクリックした後,慣性モーメント比設定にてPn103(慣性モーメント比)が正しく設定されていることを確認してください。 - [自動調整]エリアの[あり(位置指令)]をクリックし,[自動調整]ボタンをクリックします。
- 自動調整のための条件を設定します。
番号 項目 内容 (1) モード選択 モードを[モード選択]から選択します。
以下を目安にモードを選択してください。モード選択 説明 1:標準 標準的なゲイン調整を行います。ゲイン調整の他にノッチフィルタ,A型制振の自動調整を行います。 2:位置決め対応 位置決め用途に特化した調整を行います。ゲイン調整の他にモデル追従制御,ノッチフィルタ,A型制振,振動抑制の自動調整を行います。 3:位置決め対応
(オーバシュート抑制重視)位置決め用途でオーバーシュートしないことを重視した調整を行います。ゲイン調整の他にノッチフィルタ,A型制振,振動抑制の自動調整を行います。 (2) 機構選択 駆動する機械要素に応じたタイプを[機構選択]から選択します。
異音がする,ゲインが上がらないなどの場合は,剛性タイプを変更すると良好な結果が得られる場合があります。以下を目安にタイプを選択してください。機構選択 説明 1:ベルト機構 ベルト機構など比較的剛性が低い機構に適した調整を行います。 2:ボールネジ機構またはリニアサーボモータ ボールネジ機構など比較的剛性が高い機構またはリニアサーボモータに適した調整を行います。該当する機構がない場合はこのタイプを選択してください。 3:剛体系 剛体系など剛性が高い機構に適した調整を行います。 (3) チューニングパラメータ 使用するチューニングパラメータを指定します。
[出荷値で調整を開始する]をクリックして,自動調整(上位指令あり)を実行すると,チューニングパラメータを出荷時に戻した状態からチューニングを実行します。 - [次へ]ボタンをクリックします。
自動調整(上位指令あり)を行わない場合は,[キャンセル]ボタンをクリックします。[チューニング]ウィンドウに戻ります。 - [はい]ボタンをクリックします。
- 正しい慣性モーメント比を入力して,[次へ]ボタンをクリックします。
- サーボオンして上位装置から指令を入力した後,[調整開始]ボタンをクリックします。
- 可動部付近の安全を確認してから,[はい]ボタンをクリックします。
サーボモータが回転して調整が開始されます。
調整中に発生した振動は,自動検出され,発生した振動に最適な設定が行われます。設定が完了すると,設定に使用された機能のLED(画面左下)が点灯します。 - 調整が完了したら,[調整完了]ボタンをクリックします。
調整結果がパラメータに設定され,[チューニング]ウィンドウに戻ります。
以上で,自動調整(上位指令あり)は完了です。
6.4 詳細な調整を行う (Σ-X)
6.4.1 上位装置から指令を入力してゲインを手動で調整する
上位装置から速度指令または位置指令を入力し,運転を行いながら手動調整する調整方法です。自動調整に加えて,更に微調整を行いたい場合に使用します。
自動調整される項目は以下のとおりです。
- ゲイン調整(速度ループゲイン,位置ループゲインなど)
- フィルタ調整(トルク指令フィルタ,ノッチフィルタ)
- 摩擦補償
- A型制振制御
調整方法には,以下の2つの調整方法があります。
チューニングモード:0・1・5・6の場合
1つのチューニングレベルを操作して,複数のサーボゲインを制御的に安定な状態で変更します。振動を検出した場合,自動的にノッチフィルタやA型制振を設定する機能(自動設定)を備えています。また,調整中にA型制振機能を手動設定できます。
チューニングモード:2・3の場合
2つのチューニングレベルを操作し,位置決め時間を更に短縮して複数のサーボゲインを変更します。位置決め時間短縮のためモデル追従制御を使用しており,振動を検出した場合,自動的にノッチフィルタやA 型制振を設定する機能(自動設定)や,自動的に摩擦補償を設定する機能を備えています。また,調整中にA型制振機能,振動抑制機能を手動設定できます。
- 実行前には必ず,本マニュアルを確認してください。特に次の点には注意してください。
- 非常停止(電源オフ)が可能な状態で実行してください。
本機能で調整を開始すると,いくつかのパラメータが推奨値に上書きされ,機能実行前後で応答が大きく変化することがありますので,非常停止(電源オフ)が可能な状態で実施してください。 - 慣性モーメントが正しく設定された状態で実行してください。
慣性モーメントが正しく設定されていないと,振動する場合があります。 - フィードフォワードレベルを変更した場合,即設定値が使用されるのではなく,位置決めの完了後に設定された値が使用されます。
- 非常停止(電源オフ)が可能な状態で実行してください。
- 調整中に振動やオーバーシュートが発生することがあります。安全確保のため,いつでも非常停止が可能な状態で実行してください。
- MP3000シリーズにおいて位相制御を使用する場合,[チューニングモード]は「0」または「1」を選択してください。[チューニングモード]にて「0」・「1」以外を選択したときは,位相制御を正常に行えないことがあります。
上位装置から指令を入力してゲインを手動で調整する手順を以下に示します。
- Pn103(慣性モーメント比)が正しく設定されていることを確認します。
- Pn20E(電子ギヤ比(分子))およびPn210(電子ギヤ比(分母))が正しく設定されていることを確認します。上位装置からの指令で「リニアサーボモータまたはフルクローズエンコーダ」以外のモータを動かす場合,電子ギヤの値は以下の設定内容にて計算されます。
- 上位装置の電子ギヤ設定値
- サーボパックの電子ギヤ設定値(Pn20EおよびPn210)
例えば,「26ビットエンコーダのモータを使用している」,かつ,「上位装置側がエンコーダの分解能を20ビットとして使用する」場合,上位装置から出力される分解能とサーボパックから出力される分解能が異なります。そのため,分解能を統一するために,サーボパックの電子ギヤ設定値を以下のように設定してください。- Pn20E(電子ギヤ比(分子)) = 64
- Pn210(電子ギヤ比(分母)) = 1
電子ギヤの値を変更する場合は,[パラメータ編集]ウィンドウにて変更してください。操作の詳細については,以下の項を参照してください。
→◆パラメータを編集する - [メニュー]ウィンドウの[チューニング]をクリックします。
[チューニング]ウィンドウが表示されます。 - 注意事項をよく読み,[実行]ボタンをクリックします。
調整を行わない場合は,[中止]ボタンをクリックします。メインウィンドウに戻ります。 - [さらに調整が必要な場合]ボタンをクリックします。次の画面が表示された場合は,[OK] ボタンをクリックした後,慣性モーメント比設定にてPn103(慣性モーメント比)が正しく設定されていることを確認してください。
- [カスタム調整]ボタンをクリックします。
- [実行]ボタンをクリックします。
- 調整のための条件を設定します。
番号 項目 内容 (1) チューニングモード チューニングモードを選択します。
以下を目安にモードを選択してください。モード選択 説明 0:安定性優先サーボゲインを設定 安定性を優先し,オーバーシュートが発生しにくい設定です。ゲイン調整の他にノッチフィルタ,A型制振(トルク制御以外)の調整を行います。 1:高応答優先サーボゲインを設定 応答性を優先するため,オーバーシュートをする可能性があります。ゲイン調整の他にノッチフィルタ,A型制振(トルク制御以外)の調整を行います。 2:位置決め用途に適したサーボゲインを設定 位置決め用途に特化した調整を行います。ゲイン調整の他にノッチフィルタ,A型制振,振動抑制の調整を行います。 3:位置決め用途でオーバシュートを重視したサーボゲインを設定 位置決め用途でオーバーシュートしないことを重視した調整を行います。ゲイン調整の他にノッチフィルタ,A型制振,振動抑制の調整を行います。 5:偏差レス制御機能に適したサーボゲインを設定 移動中の偏差を少なくし,軌跡追従性を向上させる制御(偏差レス制御)を適用した調整を行います。ゲイン調整の他にノッチフィルタ,A型制振の調整を行います。 6:負荷変動が大きい用途に適したサーボゲインを設定 負荷が変動した場合に発生する整定時間のばらつきを抑制する制御(負荷変動補償制御)を行います。ゲイン調整の他に,ノッチフィルタ,A型制振を設定する機能(自動設定)を備えています。 (2) 機構選択 駆動する機械要素に応じたタイプを[機構選択]から選択します。
異音がする,ゲインが上がらないなどの場合は,剛性タイプを変更すると良好な結果が得られる場合があります。以下を目安にタイプを選択してください。機構選択 説明 1:ベルト機構 ベルト機構など比較的剛性が低い機構に適した調整を行います。 2:ボールネジ機構またはリニアサーボモータ ボールネジ機構など比較的剛性が高い機構またはリニアサーボモータに適した調整を行います。該当する機構がない場合はこのタイプを選択してください。 3:剛体系 剛体系など剛性が高い機構に適した調整を行います。 選択可能なチューニングモードは,サーボパックの設定により異なります。 - [次へ]ボタンをクリックします。
カスタム調整を行わない場合は,[キャンセル]ボタンをクリックします。[チューニング]ウィンドウに戻ります。
選択したチューニングモードによって,表示されるウィンドウが異なります。
下表の該当する参照先に進んでください。
| チューニングモード | 内容 |
|---|---|
| 0:安定性優先サーボゲインを設定 または 1:高応答優先サーボゲインを設定 または 5:偏差レス制御機能に適したサーボゲインを設定 または 6:負荷変動が大きい用途に適したサーボゲインを設定 | チューニングモードを0・1・5・6に設定した場合 |
| 2:位置決め用途に適したサーボゲインを設定 または 3:位置決め用途でオーバシュートを重視したサーボゲインを設定 | チューニングモードを2・3に設定した場合 |
チューニングモードを0・1・5・6に設定した場合
- Pn20E(電子ギヤ比(分子))およびPn210(電子ギヤ比(分母))が正しく設定されていることを確認します。上位装置からの指令で「リニアサーボモータまたはフルクローズエンコーダ」以外のモータを動かす場合,電子ギヤの値は以下の設定内容にて計算されます。
- 上位装置の電子ギヤ設定値
- サーボパックの電子ギヤ設定値(Pn20EおよびPn210)
例えば,「26ビットエンコーダのモータを使用している」,かつ,「上位装置側がエンコーダの分解能を20ビットとして使用する」場合,上位装置から出力される分解能とサーボパックから出力される分解能が異なります。そのため,分解能を統一するために,サーボパックの電子ギヤ設定値を以下のように設定してください。- Pn20E(電子ギヤ比(分子)) = 64
- Pn210(電子ギヤ比(分母)) = 1
電子ギヤの値を変更する場合は,[パラメータ編集]ウィンドウにて変更してください。操作の詳細については,以下の項を参照してください。
→◆パラメータを編集する - 慣性モーメント比が正しく設定されていない場合は設定値を変更し,[次へ]ボタンをクリックします。
- サーボオンして,上位装置から指令を入力した後,[調整開始]ボタンをクリックします。
- [▲] ・ [▼] ボタンをクリックして,チューニングのレベルを変更します。
オーバーシュートが発生するまで,チューニングレベルを大きくします。
調整中,元の状態に戻したい場合は,[元に戻す]ボタンをクリックします。調整開始前の状態に戻ります。 - 必要に応じて,振動を抑制する機能(ノッチフィルタ・A型制振自動設定,A型制振機能,自動調整(上位指令あり))を設定します。
詳細については,運転中の持続的な振動を抑える,上位装置から指令を入力してゲインを自動で調整するを参照してください。 - 調整が終了したら,[調整完了]ボタンをクリックします。
調整結果がパラメータに設定され,[チューニング]ウィンドウに戻ります。
以上で,上位装置から指令を入力してゲインを手動で調整する手順は完了です。
チューニングモードを2・3に設定した場合
- Pn20E(電子ギヤ比(分子))およびPn210(電子ギヤ比(分母))が正しく設定されていることを確認します。上位装置からの指令で「リニアサーボモータまたはフルクローズエンコーダ」以外のモータを動かす場合,電子ギヤの値は以下の設定内容にて計算されます。
- 上位装置の電子ギヤ設定値
- サーボパックの電子ギヤ設定値(Pn20EおよびPn210)
例えば,「26ビットエンコーダのモータを使用している」,かつ,「上位装置側がエンコーダの分解能を20ビットとして使用する」場合,上位装置から出力される分解能とサーボパックから出力される分解能が異なります。そのため,分解能を統一するために,サーボパックの電子ギヤ設定値を以下のように設定してください。- Pn20E(電子ギヤ比(分子)) = 64
- Pn210(電子ギヤ比(分母)) = 1
電子ギヤの値を変更する場合は,[パラメータ編集]ウィンドウにて変更してください。操作の詳細については,以下の項を参照してください。
→◆パラメータを編集する - 慣性モーメント比が正しく設定されていない場合は設定値を変更し,[次へ]ボタンをクリックします。
- サーボオンして,上位装置から指令を入力した後,[調整開始]ボタンをクリックします。
- [▲] ・ [▼] ボタンをクリックして,チューニングのレベルを変更します。
オーバーシュートが発生するまで,フィードフォワードレベルを大きくした後,オーバーシュートが解消するまで,フィードバックレベルを大きくします。この変更を繰り返して調整します。
フィードフォワードレベルは位置決め完了信号が出力されるまで適用されません。
調整中,元の状態に戻したい場合は,[元に戻す]ボタンをクリックします。調整開始前の状態に戻ります。 - 必要に応じて,振動を抑制する機能(ノッチフィルタ・A型制振自動設定,A型制振機能,自動調整(上位指令あり))を設定します。
詳細については,運転中の持続的な振動を抑える,上位装置から指令を入力してゲインを自動で調整するを参照してください。 - 調整が終了したら,[調整完了]ボタンをクリックします。
調整結果がパラメータに設定され,[チューニング]ウィンドウに戻ります。
以上で,上位装置から指令を入力してゲインを手動で調整する手順は完了です。
6.4.2 運転中の持続的な振動を抑える
カスタム調整で調整した後,更に振動抑制の効果を高める機能です。
A型制振制御機能は,制御ゲインを上げたときに発生する100 Hz ~ 1000 Hz 程度の持続的な振動の抑制に有効です。振動周波数を自動検出または手動設定によって設定し,ダンピングゲインを調整することで,振動を解消することができます。動作指令を入力し,振動が発生している状態で本機能を実行してください。
A型制振制御機能は,自動調整(上位指令なし),または自動調整(上位指令あり)で自動設定されます。更に微調整が必要な場合や,振動検出失敗で再度調整が必要な場合にのみ設定してください。
A型制振制御機能を実行した後,応答特性を上げたい場合は,カスタム調整などを実行してください。カスタム調整などで制御ゲインを上げた場合,再度振動が発生することがあります。その場合は,再度本機能を実行して微調整してください。
- 実行前には必ず,本マニュアルを確認してください。特に次の点には注意してください。
- 非常停止(電源オフ)が可能な状態で実行してください。
本機能で調整を開始すると,いくつかのパラメータが推奨値に上書きされ,機能実行前後で応答が大きく変化することがありますので,非常停止(電源オフ)が可能な状態で実施してください。 - 慣性モーメントが正しく設定された状態で実行してください。
慣性モーメントが正しく設定されていないと,振動する場合があります。
- 非常停止(電源オフ)が可能な状態で実行してください。
- 調整中に振動やオーバーシュートが発生することがあります。安全確保のため,いつでも非常停止が可能な状態で実行してください。
- すでにA型制振機能が使用されているときに周波数を変えると,現在制振している効果がなくなります。特に,自動検出モードで周波数の自動検出を行うときには注意が必要です。
- A型制振制御機能を実行しても制振効果が得られない場合は,本機能を中止し,別途カスタム調整などにてサーボゲインを下げてください。
- A型制振制御機能を実行した後,応答特性を上げたい場合は,カスタム調整などを実行してください。
カスタム調整などでサーボゲインを上げた場合,再度振動が発生する場合があります。その場合は,再度本機能を実行して微調整してください。
- MP3000シリーズにおいて位相制御を使用する場合,[チューニングモード]は「0」または「1」を選択してください。[チューニングモード]にて「0」・「1」以外を選択したときは,位相制御を正常に行えないことがあります。
運転中の持続的な振動を抑える手順を以下に示します。
- Pn103(慣性モーメント比)が正しく設定されていることを確認します。
- [メニュー]ウィンドウの[チューニング]をクリックします。
[チューニング]ウィンドウが表示されます。 - 注意事項をよく読み,[実行]ボタンをクリックします。
調整を行わない場合は,[中止]ボタンをクリックします。メインウィンドウに戻ります。 - [さらに調整が必要な場合]ボタンをクリックします。次の画面が表示された場合は,[OK] ボタンをクリックした後,慣性モーメント比設定にてPn103(慣性モーメント比)が正しく設定されていることを確認してください。
- [カスタム調整]ボタンをクリックします。
- [実行]ボタンをクリックします。
- 調整のための条件を設定します。
番号 項目 内容 (1) チューニングモード チューニングモードを選択します。
以下を目安にモードを選択してください。モード選択 説明 0:安定性優先サーボゲインを設定 安定性を優先し,オーバーシュートが発生しにくい設定です。ゲイン調整の他にノッチフィルタ,A型制振(トルク制御以外)の調整を行います。 1:高応答優先サーボゲインを設定 応答性を優先するため,オーバーシュートをする可能性があります。ゲイン調整の他にノッチフィルタ,A型制振(トルク制御以外)の調整を行います。 2:位置決め用途に適したサーボゲインを設定 位置決め用途に特化した調整を行います。ゲイン調整の他にノッチフィルタ,A型制振,振動抑制の調整を行います。 3:位置決め用途でオーバシュートを重視したサーボゲインを設定 位置決め用途でオーバーシュートしないことを重視した調整を行います。ゲイン調整の他にノッチフィルタ,A型制振,振動抑制の調整を行います。 5:偏差レス制御機能に適したサーボゲインを設定 移動中の偏差を少なくし,軌跡追従性を向上させる制御(偏差レス制御)を適用した調整を行います。ゲイン調整の他にノッチフィルタ,A型制振の調整を行います。 6:負荷変動が大きい用途に適したサーボゲインを設定 負荷が変動した場合に発生する整定時間のばらつきを抑制する制御(負荷変動補償制御)を行います。ゲイン調整の他に,ノッチフィルタ,A型制振を設定する機能(自動設定)を備えています。 (2) 機構選択 駆動する機械要素に応じたタイプを[機構選択]から選択します。
異音がする,ゲインが上がらないなどの場合は,剛性タイプを変更すると良好な結果が得られる場合があります。以下を目安にタイプを選択してください。機構選択 説明 1:ベルト機構 ベルト機構など比較的剛性が低い機構に適した調整を行います。 2:ボールネジ機構またはリニアサーボモータ ボールネジ機構など比較的剛性が高い機構またはリニアサーボモータに適した調整を行います。該当する機構がない場合はこのタイプを選択してください。 3:剛体系 剛体系など剛性が高い機構に適した調整を行います。 選択可能なチューニングモードは,サーボパックの設定により異なります。 - [次へ]ボタンをクリックします。
A型制振制御機能を行わない場合は,[キャンセル]ボタンをクリックします。[チューニング]ウィンドウに戻ります。 - 慣性モーメント比が正しく設定されていない場合は設定値を変更し,[次へ]ボタンをクリックします。
- [A型制振]ボタンをクリックします。
チューニングモードが0・1・5・6の場合
チューニングモードが2・3の場合
以降の手順は,振動周波数が明確になっているかどうかによって異なります。
振動周波数が不明な場合は[自動検出],振動周波数が明確な場合は[手動/再設定] を選択します。
下表の該当する参照先に進んでください。振動周波数の設定方法 内容 自動検出 振動周波数を自動検出する場合 手動/再設定 振動周波数を手動で設定する場合
振動周波数を自動検出する場合
- [自動検出]ボタンをクリックし,[調整開始]ボタンをクリックします。
- [▲] ・ [▼] ボタンをクリックし,ダンピングゲインの設定値を調整します。
- 調整が終了したら,[調整完了]ボタンをクリックします。
調整結果がパラメータに設定され,[カスタム調整]ウィンドウに戻ります。
以上で,運転中の持続的な振動を抑える手順は完了です。
振動周波数を手動で設定する場合
- [手動/再設定]ボタンをクリックし,[調整開始]ボタンをクリックします。
- [▲] ・ [▼] ボタンをクリックして,周波数およびダンピングゲインの設定値を調整します。
- 調整が終了したら,[調整完了]ボタンをクリックします。
調整結果がパラメータに設定され,[チューニング]ウィンドウに戻ります。
以上で,運転中の持続的な振動を抑える手順は完了です。
6.4.3 位置決め時の機台の過渡的な振動を抑える
振動抑制機能は,主に位置決め時に機台などが振動することにより発生する1 Hz ~ 100 Hz 程度の低く過渡的な振動(ゆれ)を抑制します。ノッチフィルタやA型制振制御機能では抑制できない振動周波数に効果があります。
振動抑制機能は,自動調整(上位装置なし),または自動調整(上位装置あり)で自動設定されます。更に微調整が必要な場合や,振動検出失敗で再度調整が必要な場合にのみ設定してください。本機能を使用するときは,動作指令を入力し,振動が発生している状態で本機能を実行してください。
振動抑制機能を実行した後,応答特性を上げたい場合は,カスタム調整を実行してください。
- 実行前には必ず,本マニュアルを確認してください。特に次の点には注意してください。
- 非常停止(電源オフ)が可能な状態で実行してください。
本機能で調整を開始すると,いくつかのパラメータが推奨値に上書きされ,機能実行前後で応答が大きく変化することがありますので,非常停止(電源オフ)が可能な状態で実施してください。 - 慣性モーメントが正しく設定された状態で実行してください。
慣性モーメントが正しく設定されていないと,振動する場合があります。
- 非常停止(電源オフ)が可能な状態で実行してください。
- 調整中に振動やオーバーシュートが発生することがあります。安全確保のため,いつでも非常停止が可能な状態で実行してください。
- MP3000シリーズにおいて位相制御を使用する場合,本機能を実行すると,位相制御を正常に行えないことがあります。
位置決め時の機台の過渡的な振動を抑える手順を以下に示します。
- Pn103(慣性モーメント比)が正しく設定されていることを確認します。
- [メニュー]ウィンドウの[チューニング]をクリックします。
[チューニング]ウィンドウが表示されます。 - 注意事項をよく読み,[実行]ボタンをクリックします。
本機能を行わない場合は,[中止]ボタンをクリックします。メインウィンドウに戻ります。 - [さらに調整が必要な場合]ボタンをクリックします。次の画面が表示された場合は,[OK] ボタンをクリックした後,慣性モーメント比設定にてPn103(慣性モーメント比)が正しく設定されていることを確認してください。
- [カスタム調整]ボタンをクリックします。
- [実行]ボタンをクリックします。
- 調整のための条件を設定します。
番号 項目 内容 (1) チューニングモード チューニングモードを,[チューニングモード]の2または3から選択します。 モード選択 説明 2:位置決め用途に適したサーボゲインを設定 位置決め用途に特化した調整を行います。ゲイン調整の他にノッチフィルタ,A型制振,振動抑制の調整を行います。 3:位置決め用途でオーバシュートを重視したサーボゲインを設定 位置決め用途でオーバーシュートしないことを重視した調整を行います。ゲイン調整の他にノッチフィルタ,A型制振,振動抑制の調整を行います。 (2) 機構選択 駆動する機械要素に応じたタイプを[機構選択]から選択します。
異音がする,ゲインが上がらないなどの場合は,剛性タイプを変更すると良好な結果が得られる場合があります。以下を目安にタイプを選択してください。機構選択 説明 1:ベルト機構 ベルト機構など比較的剛性が低い機構に適した調整を行います。 2:ボールネジ機構またはリニアサーボモータ ボールネジ機構など比較的剛性が高い機構またはリニアサーボモータに適した調整を行います。該当する機構がない場合はこのタイプを選択してください。 3:剛体系 剛体系など剛性が高い機構に適した調整を行います。 選択可能なチューニングモードは,サーボパックの設定により異なります。 - [次へ]ボタンをクリックします。
振動抑制機能を行わない場合は,[キャンセル]ボタンをクリックします。[チューニング]ウィンドウに戻ります。 - 正しい慣性モーメント比を入力して,[次へ]ボタンをクリックします。
- [振動抑制]ボタンをクリックします。
- [取り込み]ボタンをクリック,または設定周波数の [▲] ・ [▼] ボタンをクリックして,設定周波数の設定値を手動で設定します。
[取り込み]ボタンをクリックすると,モニタされている残留振動周波数の値が,設定周波数として取り込まれます(残留振動周波数の値が 1.0~100.0 の場合のみ取り込むことができます)。振動が発生していない場合,または振動周波数が検出周波数範囲外の場合は,周波数検出が行われません。振動周波数が検出できない場合は,お客様にて振動を検出する手段を準備し,振動周波数を測定してください。 - [設定]ボタンをクリックします。
振動が解消しない場合は,設定周波数の [▲] ・ [▼] ボタンで設定値を微調整して,再度[設定]ボタンをクリックします。
調整中,元の状態に戻したい場合は,[元に戻す]ボタンをクリックします。調整開始前の状態に戻ります。動作中は,「振動抑制機能」関連の設定は変更されません。
設定を変更した後,約10秒間経過してもモータ停止しない場合は,変更タイムアウトとなり,変更前の設定に自動的に戻ります。 - 振動が解消したら,[調整完了]ボタンをクリックします。
調整結果がパラメータに設定され,[カスタム調整]ウィンドウに戻ります。「振動抑制機能」は手順12で有効となりますが,サーボモータの応答が変化するのは,「指令入力なし」かつ「モータ停止」した時点です。
以上で,位置決め時の機台の過渡的な振動を抑える手順は完了です。
6.4.4 停止時のサーボモータの振動を抑える
チューニングでサーボゲインを上げると,サーボモータ・機械の移動中は振動が発生しないのに,停止中に振動が発生する場合があります。本機能は,自動的に停止中の内部サーボゲインを下げることにより,サーボモータ・機械停止中の振動を抑制します。サーボモータ・機械が移動を開始すると,自動的に元のサーボゲイン設定に戻ります。
停止時のサーボモータの振動を抑える手順を以下に示します。
- Pn103 (慣性モーメント比) が正しく設定されていることを確認します。
- [メニュー] ウィンドウの [チューニング] をクリックします。
[チューニング] ウィンドウが表示されます。 - 注意事項をよく読み,[実行] ボタンをクリックします。
本機能を行わない場合は,[中止] ボタンをクリックします。メインウィンドウに戻ります。 - [さらに調整が必要な場合] ボタンをクリックします。次の画面が表示された場合は,[OK] ボタンをクリックした後,慣性モーメント比設定にてPn103 (慣性モーメント比) が正しく設定されていることを確認してください。
- [停止時ゲイン切り替え] ボタンをクリックします。
- [実行] ボタンをクリックします。
マニュアルゲイン切替え設定の場合
自動ゲイン切替え設定の場合 - ゲイン切替えの条件を設定します。
番号 項目 内容 (1) 待ち時間 [待ち時間] に,位置指令ゼロからゲイン切替え開始までの時間を入力します。 (2) 切り替え時間 [切り替え時間] に,動作時ゲインから停止時ゲインへの切替えに要する時間を入力します。 (3) 停止時ゲイン(第2速度ループゲイン) [停止時ゲイン(第2速度ループゲイン)] に動作時ゲイン(速度ループゲイン)の50%~100%の値を設定します。 [ [%] 入力] ボタンをクリックすると次のウィンドウが表示されます。
[停止時ゲイン(第2速度ループゲイン)] の値を,[動作時ゲイン(速度ループゲイン)] のパーセント単位で設定できます。
パーセント単位の値を入力して [OK] ボタンをクリックすると,自動計算された値が[停止時ゲイン(第2速度ループゲイン)] に表示されます。 - 設定が完了したら,[設定] ボタンをクリックします。
調整結果がパラメータに設定されます。
以上で,停止時のサーボモータの振動を抑える手順は完了です。
6.4.5 モータ速度の脈動を低減する
概要
サーボモータの速度には,微少なリップル(速度変動)があります。リップル補償機能によって,サーボモータの速度のリップルを抑制することができます。
リップル補償の概略フローは以下のとおりです。
サーボモータの種別により,フローが異なります。

回転形サーボモータを接続している場合と,リニアサーボモータを接続している場合で,表示されるウィンドウが異なります。
操作手順については,下表の該当する参照先に進んでください。
| サーボモータ種別 | 参照 |
|---|---|
| 回転形サーボモータ | 回転形サーボモータを接続している場合 |
| リニアサーボモータ | リニアサーボモータを接続している場合 |
回転形サーボモータを接続している場合
回転形サーボモータのモータ速度の脈動を低減する手順を以下に示します。
- [メニュー] ウィンドウの [リップル補償] をクリックします。
[リップル補償] ウィンドウが表示されます。 - 注意事項をよく読み,[OK] ボタンをクリックします。
リップル補償を行わない場合は,[キャンセル] ボタンをクリックします。メインウィンドウに戻ります。パラメータ書込み禁止が設定されていた場合は,次のダイアログボックスが表示されます。
[OK] ボタンをクリックして,パラメータ書込み禁止の設定を解除してください。
パラメータ書込み禁止設定の解除方法については,ディジタルオペレータからのパラメータ変更を禁止するを参照してください。 - 速度リップル計測に適した[ジョグ(JOG)速度] が自動的に表示されます。設定された[ジョグ(JOG)速度] で問題なければ手順5に進みます。値を変更する場合は, [編集] ボタンをクリックします。
- [設定値] にジョグ (JOG) 速度を入力し,[OK] ボタンをクリックします。
メインウィンドウに戻ります。 - 可動部付近の安全を確認した後,[サーボオン] ボタンをクリックします。
[計測/検証] エリアの表示が変わり,[正転] ボタンと [逆転] ボタンが有効になります。 - [正転] ボタンまたは [逆転] ボタンを押します。
[正転] ボタン,または [逆転] ボタンを押している間,あらかじめ設定したジョグ (JOG) 速度でサーボモータが回転し,速度リップルを計測します。
速度リップルの計測が完了した後,ジョグ運転時のフィードバック速度とトルク指令の波形が,グラフエリアに表示されます。ジョグ動作中で計測が完了する前に,[正転] ボタン,[逆転] ボタンが離された場合,以下のメッセージダイアログボックスが表示されます。
[OK] ボタンをクリックし,計測をやり直してください。リップルの計測時間が短く,計測の算出に必要なトレースデータが十分にとれていない場合,以下のメッセージダイアログボックスが表示されます。
[OK] ボタンをクリックし,メッセージ内容に従い計測をやり直してください。 - 速度リップルの計測が終了したら,[サーボオフ] ボタンをクリックします。
- [サーボへ書込み] ボタンをクリックします。
リップル補償値をサーボパックに書き込みます。 - 書込みが完了したら,[OK] ボタンをクリックします。
引き続き,検証運転を行います。 - [サーボオン] ボタンをクリックします。
[計測/検証] エリアの表示が変わり,[正転] ボタンと [逆転] ボタンが有効になります。 - [正転] ボタンまたは [逆転] ボタンを押します。
[正転] ボタン,または [逆転] ボタンを押している間,あらかじめ設定したジョグ (JOG) 速度でサーボモータが回転し,速度リップルを計測します。
速度リップル補償が適用された検証運転時の波形が,グラフエリアに重ねて表示されます。トレースエリアの表示は,以下に示す原点移動ボタンや目盛り間隔変更リストボックスなどで変更することができます。- 縦軸目盛り間隔変更リストボックス
フィードバック速度とトルク指令の目盛り間隔をそれぞれ設定できます。リストボックスから目盛り間隔を選択します。直接数値を入力することはできません。
[AUTO] を選択すると,全データがグラフ表示領域内に表示されるように自動的に調整されます。 - 横軸(時間軸)目盛り間隔変更リストボックス
リストボックスから目盛り間隔を選択します。単位は [ms] です。直接数値を入力することはできません。
[FULL] を選択すると,全データが横軸一杯に表示されるように自動的に調整されます。 - [調整前グラフ] チェックボックス
チェックボックスをクリックすると,リップル補償の調整前グラフが表示されます。
チェックボックスをクリアすると,リップル補償の調整前グラフが非表示になります。 - [調整後グラフ] チェックボックス
チェックボックスをクリックすると,リップル補償の調整後グラフが表示されます。
チェックボックスをクリアすると,リップル補償の調整後グラフが非表示になります。 - [カーソル] ボタン
をクリックすると, [カーソル] ウィンドウが表示されます。[軸指定] を[縦カーソル],[横カーソル] より選択すると,グラフエリアにカーソルが表示されます。カーソルを移動させることで,グラフ間の幅を確認できます。
- [拡大] ボタン/[全体を表示] ボタン
をクリックした後に,マウスで指定した範囲を拡大することができます。
をクリックすると,拡大前の元の表示に戻ります。
- 縦軸目盛り間隔変更リストボックス
- 速度リップル補償の検証で満足できる結果が得られた場合は,[サーボオフ] ボタンをクリックした後に,[調整完了] ボタンをクリックします。
調整結果がパラメータに設定され, [リップル補償] ウィンドウが閉じます。さらに速度リップル補償の効果を高めたい場合は,[さらに調整が必要な場合] ボタンをクリックします。
速度リップル補償ゲインを変更することができます。
ゲイン設定が高すぎると速度リップルが大きくなる可能性があるため,100%以下の値を設定することを推奨します。リップル補償の検証で満足できる結果が得られなかった場合は,[元に戻す] ボタンをクリックし,サーボパックに書き込んだリップル補償値を元の設定値に戻します。
リップル補償が必要な場合は,手順3から計測をやり直してください。
以上で,回転形サーボモータのモータ速度の脈動を低減する手順は完了です。
リニアサーボモータを接続している場合
リニアサーボモータを接続している場合,速度リップル補償機能を有効にするためにはSigmaWin+でセットアップする必要があります。
リニアサーボモータのモータ速度の脈動を低減する手順を以下に示します。
- [メニュー] ウィンドウの [リップル補償] をクリックします。
[リップル補償] ウィンドウが表示されます。 - 注意事項をよく読み,[OK] ボタンをクリックします。
リップル補償を行わない場合は,[キャンセル] ボタンをクリックします。メインウィンドウに戻ります。パラメータ書込み禁止が設定されていた場合は,次のダイアログボックスが表示されます。
[OK] ボタンをクリックして,パラメータ書込み禁止の設定を解除してください。
パラメータ書込み禁止設定の解除方法については,ディジタルオペレータからのパラメータ変更を禁止するを参照してください。 - 速度リップル計測時の可動範囲を設定します。
上位装置からの指令による可動範囲設定を行う場合は,[上位指令あり] ボタンをクリックします。
ジョグ(JOG)運転で可動範囲設定を行う場合は,[上位指令なし] ボタンをクリックします。
[可動範囲設定] ウィンドウが表示されます。
手順3で選択した方法によって,手順4~8の操作と表示されるウィンドウが異なります。 - 可動部付近の安全を確認した後,サーボオンします。
<上位指令ありの場合>
上位装置からの指令で,サーボオンします。
[終端に設定] ボタンと [始端に設定] ボタンが有効になります。
<上位指令なしの場合>
[サーボオン] ボタンをクリックして,サーボオンします。
[正方向移動] ボタンと [逆方向移動] ボタンが有効になります。 - リニアサーボモータを正方向に動かします。<上位指令ありの場合>オーバトラベルが発生しないようにするため,リミットスイッチから十分離れた位置を終端に設定してください。
上位装置からの指令で,リニアサーボモータを正方向に動かします。
リニアサーボモータが,正方向側の可動範囲の端としたい位置まで移動したら,[終端に設定] ボタンをクリックします。
<上位指令なしの場合>
[正方向移動] ボタンを押し,リニアサーボモータを正方向に動かします。
リニアサーボモータが,正方向側の可動範囲の端としたい位置まで移動したら,[終端に設定] ボタンをクリックします。 - リニアサーボモータを逆方向に動かします。<上位指令ありの場合>オーバトラベルが発生しないようにするため,リミットスイッチから十分離れた位置を始端に設定してください。
上位装置からの指令で,リニアサーボモータを逆方向に動かします。
リニアサーボモータが,逆方向側の可動範囲の端としたい位置まで移動したら,[始端に設定] ボタンをクリックします。
<上位指令なしの場合>
[逆方向移動] ボタンを押し,リニアサーボモータを逆方向に動かします。
リニアサーボモータが,逆方向側の可動範囲の端としたい位置まで移動したら,[始端に設定] ボタンをクリックします。 - 可動範囲の設定が完了したら,サーボオフします。
<上位指令ありの場合>
上位装置からの指令で,サーボオフします。
<上位指令なしの場合>
[サーボオフ] ボタンをクリックして,サーボオフします。 - [次へ] ボタンをクリックします。
<上位指令ありの場合>
<上位指令なしの場合>
[動作確認] エリアが表示されます。 - 設定した可動範囲で問題ないかを確認するため,試運転をします。
可動部付近の安全を確認した後,[サーボオン] ボタンをクリックします。
[始端に移動] ボタンが有効になります。 - [始端に移動] ボタンをクリックします。
メッセージダイアログボックスが表示されます。 - メッセージ内容を確認し,[OK] ボタンをクリックします。
リニアサーボモータが,手順6で設定した始端に移動することを確認します。
始端へ移動が完了すると,[往復運転開始] ボタンが有効になります。 - [往復運転開始] ボタンをクリックします。
メッセージダイアログボックスが表示されます。 - メッセージ内容を確認し,[OK] ボタンをクリックします。
リニアサーボモータが,手順5で設定した終端に移動後,始端に戻ってくることを確認します。 - [サーボオフ] ボタンをクリックします。
- [設定完了] ボタンをクリックします。
[リップル補償] ウィンドウに戻ります。
可動範囲を設定しなおしたい場合は,[戻る] ボタンをクリックしてください。インクリメンタルエンコーダを使用している場合,[設定完了] ボタンをクリック後に以下のメッセージダイアログボックスが表示されることがあります。
このメッセージが表示された場合,以降の速度リップル計測は,ジョグ(JOG)運転を使用して行います。
ジョグ(JOG)運転を使用した速度リップル計測の操作方法は,「回転形サーボモータを接続している場合」の手順3以降と同じです。
操作手順はこちらを参照してください。 - 移動速度,および加減速時間の値を確認してください。
速度リップル計測に適した運転条件が自動的に設定されます。
設定された[移動速度],[加減速時間] で問題なければ手順18へ進みます。値を変更する場合は,[編集] ボタンをクリックします。 - [移動速度(A)],[加減速時間(B)] に運転条件を入力し,[OK] ボタンをクリックします。
メインウィンドウに戻ります。 - [サーボオン] ボタンをクリックします。
[計測/検証] エリアの表示が変わり,[始端に移動] ボタンが有効になります。 - [始端に移動] ボタンをクリックします。
メッセージダイアログボックスが表示されます。 - メッセージ内容を確認し,[OK] ボタンをクリックします。
リニアサーボモータが,手順6で設定した始端に移動します。
移動が完了すると,[計測/検証 運転開始] ボタンが有効になります。 - [計測/検証 運転開始] ボタンをクリックします。
メッセージダイアログボックスが表示されます。 - メッセージ内容を確認し,[OK] ボタンをクリックします。
計測運転が始まります。
リニアサーボモータが,手順5で設定した終端に移動し,速度リップルを計測します。
速度リップルの計測が完了した後,計測運転時のフィードバック速度とトルク指令の波形が,グラフエリアに表示されます。リップルの計測時間が短く,計測の算出に必要なトレースデータが十分にとれていない場合,以下のメッセージダイアログボックスが表示されます。
[OK] ボタンをクリックし,メッセージ内容に従い計測をやり直してください。 - 速度リップルの計測が終了したら,[サーボオフ] ボタンをクリックします。
- [サーボへ書込み] ボタンをクリックします。
リップル補償値をサーボパックに書き込みます。 - 書込みが完了したら,[OK] ボタンをクリックします。
引き続き,検証運転を行います。 - [サーボオン] ボタンをクリックします。
[計測/検証] エリアの表示が変わり,[始端に移動] ボタンが有効になります。 - [始端に移動] ボタンをクリックします。
メッセージダイアログボックスが表示されます。 - メッセージ内容を確認し,[OK] ボタンをクリックします。
リニアサーボモータが,手順6で設定した始端に移動します。
移動が完了すると,[計測/検証 運転開始] ボタンが有効になります。 - [計測/検証 運転開始] ボタンをクリックします。
メッセージダイアログボックスが表示されます。 - メッセージ内容を確認し,[OK] ボタンをクリックします。
検証運転が始まります。
リニアサーボモータが,手順5で設定した終端に移動します。
速度リップル補償が適用された検証運転時の波形が,グラフエリアに重ねて表示されます。トレースエリアの表示は,以下に示す原点移動ボタンや目盛り間隔変更リストボックスなどで変更することができます。- 縦軸目盛り間隔変更リストボックス
フィードバック速度とトルク指令の目盛り間隔をそれぞれ設定できます。リストボックスから目盛り間隔を選択します。直接数値を入力することはできません。
[AUTO] を選択すると,全データがグラフ表示領域内に表示されるように自動的に調整されます。 - 横軸(時間軸)目盛り間隔変更リストボックス
リストボックスから目盛り間隔を選択します。単位は [ms] です。直接数値を入力することはできません。
[FULL] を選択すると,全データが横軸一杯に表示されるように自動的に調整されます。 - [調整前グラフ] チェックボックス
チェックボックスをクリックすると,リップル補償の調整前グラフが表示されます。
チェックボックスをクリアすると,リップル補償の調整前グラフが非表示になります。 - [調整後グラフ] チェックボックス
チェックボックスをクリックすると,リップル補償の調整後グラフが表示されます。
チェックボックスをクリアすると,リップル補償の調整後グラフが非表示になります。 - [カーソル] ボタン
をクリックすると,[カーソル] ウィンドウが表示されます。[軸指定] を [縦カーソル],[横カーソル] より選択すると,グラフエリアにカーソルが表示されます。カーソルを移動させることで,グラフ間の幅を確認できます。
- [拡大] ボタン/[全体を表示] ボタン
をクリックした後に,マウスで指定した範囲を拡大することができます。
をクリックすると,拡大前の元の表示に戻ります。
- 縦軸目盛り間隔変更リストボックス
- 速度リップル補償の検証で満足できる結果が得られた場合は,[サーボオフ] ボタンをクリックした後に,[調整完了] ボタンをクリックします。
調整結果がパラメータに設定され,[リップル補償] ウィンドウが閉じます。さらに速度リップル補償の効果を高めたい場合は,[さらに調整が必要な場合] ボタンをクリックします。
速度リップル補償ゲインを変更することができます。
ゲイン設定が高すぎると速度リップルが大きくなる可能性があるため,100%以下の値を設定することを推奨します。リップル補償の検証で満足できる結果が得られなかった場合は,[元に戻す] ボタンをクリックし,サーボパックに書き込んだリップル補償値を元の設定値に戻します。
リップル補償が必要な場合は,手順3から計測をやり直してください。
以上で,リニアサーボモータのモータ速度の脈動を低減する手順は完了です。
6.4.6 任意のパラメータを運転中に調整する
本機能は,サーボパックのパラメータを編集と同時にサーボパックに書き込みます。
モータ運転中のゲインなどのパラメータ調整時に便利な機能です。
- パラメータ設定値の大きい桁(最上位桁など)を変更するとパラメータ設定値が大きく変化することになります。パラメータ設定値の変更は慎重に行ってください。
- [パラメータオンライン編集] ウィンドウで編集した値は,直接サーボパックに反映されます。
- オンライン編集中に,サーボパックの電源をオフしたりまたは通信を中断した場合は,編集した値は,サーボパックに保存されません。
任意のパラメータを運転中に調整する手順を以下に示します。
- [メニュー] ウィンドウの [パラメータオンライン編集] をクリックします。
[パラメータオンライン編集] ウィンドウが表示されます。 - [設定] ボタンをクリックします。
- [パラメータオンライン編集] ウィンドウに表示するパラメータを設定します。
変更したいパラメータの右にある [設定] ボタンをクリックします。 - 「表示するパラメータを選択するリスト」から表示するパラメータを選択し,[OK] ボタンをクリックします。
- 表示を変更したいパラメータが他にもある場合は,手順3,手順4と同様に設定します。
パラメータの表示を削除したい場合は,削除したいパラメータの右にある [削除] ボタンをクリックし,表示されているパラメータが消えた状態で,[設定] ボタンをクリックします。 - [OK] ボタンをクリックします。
[パラメータオンライン編集] ウィンドウに戻ります。 - 変更したいパラメータの [▲] ・ [▼] ボタンをクリックして,パラメータの設定値を変更します。
変更した設定値は,オンライン接続しているサーボパックに反映されます。 - 調整が完了したら,[閉じる] ボタンをクリックします。
以上で,任意のパラメータを運転中に調整する操作は完了です。
6.4.7 機械の周波数特性を計測してグラフで表示する
概要
サーボパックとパソコンをつないで,機械の周波数特性を計測します。測定装置を使わずに機械の周波数特性を計測できます。

サーボモータで機械を加振し,モータトルクに対する速度の周波数特性を計測します。計測した周波数特性から機械の共振を把握できます。
機械の共振を把握し,サーボの調整や機械を変更する際の検討資料として使用できます。機械の剛性によっては,サーボの性能を十分に発揮できませんので,機械を変更することを検討する必要があります。サーボの調整では,サーボ剛性やトルクフィルタ時定数などパラメータ調整の指針(参考値)となります。
また,ノッチフィルタの設定等のパラメータの入力値に利用できます。
- 可動部近辺の安全を確認してください。
本機能実行中1 回の加振/計測当たり最大2 秒程度サーボモータが回転(リニアサーボモータの場合は移動)します。
サーボモータの動作によって危険がないことを十分に確認のうえ実行してください。 - 適正な「許容回転(移動)量」を設定してください。
適正な設定を行わない場合,暴走などにより機械を破損する可能性があります。
また,許容回転(移動)量は1 回の加振/計測当たりのリミットです。複数回加振しているうちに加振の開始位置がずれる可能性があります。加振/計測前には必ず確認してください。 - 垂直軸で本機能を使用する場合,システムの安全を確認してください。
垂直軸で本機能を使用する場合,必ず「垂直軸モード」を選択のうえ,サーボオフ時に落下しないシステムであることを確認してください。 - 本機能終了時は,必ず位置を再設定してください。
本機能はモータの運転を内部の指令で行っているため,通常の運転前には必ず原点復帰などを行い,位置を再設定してください。再設定せずに運転した場合,暴走などを引き起こす可能性があり,非常に危険です。

| 番号 | 項目 | 内容 | 参照 |
|---|---|---|---|
| (1) | ツールバー | トレースデータのファイルをロードする [開く] ボタンや印刷するための [印刷] ボタンがあります。 | [メカニカルアナリシス] ウィンドウのツールバー |
| (2) | STARTボタン | [START] ボタンをクリックすると,[メカニカルアナリシス(指令条件設定)] ウィンドウが表示され,解析が開始されます。 | 計測する前の準備をする |
| (3) | 計測タブページ/ノッチフィルタ設定タブページ | [計測] タブページ:解析結果の詳細な情報が表示されます。 [ノッチフィルタ設定] タブページ:ノッチフィルタ周波数が表示されます。この値をパラメータへ書き込むことができます。 | 計測したグラフを見る |
| (4) | ゲイングラフ表示部,縦スクロールバー | ゲイングラフを表示するエリアです。 表示エリアにゲイングラフが収まらなくなった場合に,縦スクロールバーが有効になり,スクロールが可能になります。 | 計測したグラフを見る |
| (5) | ゲイングラフの縦軸レンジ変更ボックス | ゲイングラフの縦軸のレンジを変更できます。 単位は [dB] です。 | 計測したグラフを見る |
| (6) | ゲイングラフ/位相グラフの横軸レンジ変更ボックス | ゲイングラフと位相グラフの横軸のレンジを変更できます。 単位はゲイングラフ,位相グラフともに [Hz] です。 | 計測したグラフを見る |
| (7) | 位相グラフ表示部, 縦スクロールバー | 位相グラフを表示するエリアです。 表示エリアに位相グラフが収まらなくなった場合に,縦スクロールが有効になり,スクロールが可能になります。 | 計測したグラフを見る |
| (8) | 位相グラフの縦軸レンジ変更ボックス | 位相グラフの縦軸のレンジを変更できます。 単位は [deg] です。 | 計測したグラフを見る |
[メカニカルアナリシス] ウィンドウのツールバー
[メカニカルアナリシス] ウィンドウのツールバーを以下に示します。
| ツールバー ボタン | 内容 | 参照 |
|---|---|---|
![]() [開く] | メカニカルアナリシスデータのファイルをロードします。 | パソコンのメカニカルアナリシスデータ(計測結果ファイル)を開く |
![]() [保存] | 画面上のゲイングラフや位相グラフをファイルに保存します。 | メカニカルアナリシスデータ(計測結果ファイル)をパソコンに保存する |
![]() [印刷] | メカニカルアナリシスの計測結果を印刷します。 | メカニカルアナリシスの計測結果を印刷する |
![]() [計測情報] | メカニカルアナリシスを行ったときの計測情報を表示します。 | メカニカルアナリシスの計測情報を確認する |
![]() [カーソル] | カーソルが示す場所のデータを表示します。 | 計測したグラフを見る |
![]() [ズーム] | マウスで指定された範囲を拡大表示します。 | 計測したグラフを見る |
![]() [戻る] | 拡大表示を元に戻します。 | 計測したグラフを見る |
![]() [クリップボードコピー] | 表示されているグラフをクリップボードへコピーします。 | メカニカルアナリシスデータをクリップボードにコピーする |
![]() | [履歴]ウィンドウを表示します。 | 計測したグラフを見る |
![]() | [重ね合わせ]ウィンドウを表示します。 メカニカルアナリシスの履歴データが1件も存在しない場合は,クリックできません。 | 計測したグラフを見る |
計測する前の準備をする
メカニカルアナリシス機能で周波数特性を計測する前の準備をします。
計測する前の準備の手順を以下に示します。
- [メニュー] ウィンドウの [メカニカルアナリシス] をクリックします。
[メカニカルアナリシス] ウィンドウが表示されます。 - 注意事項をよく読み,[実行] ボタンをクリックします。
メカニカルアナリシス機能を行わない場合は,[中止] ボタンをクリックします。メインウィンドウに戻ります。 - [START] ボタンをクリックします。
[メカニカルアナリシス(指令条件設定)] ウィンドウが表示されます。 - 計測するための条件を設定します。
番号 項目 内容 (1) 運転モード選択 運転モードを [水平軸モード] と [垂直軸モード] から選択します。
水平軸モード
トルク制御でサーボモータを加振します。
垂直軸システムの場合は,本モードを使用しないでください。負荷が落下するおそれがあります。
垂直軸モード*1
位置制御でサーボモータを加振します。
運転/計測中,サーボオン状態を維持します。(自動的にサーボオフされません。)
垂直軸システムの場合は,必ず [垂直軸モード] を使用してください。
本モードにはノッチフィルタなどの制御が適用されるため,水平軸モードでの計測とは異なる特性になります。(2) サンプリング時間 サンプリング時間を選択します。サンプリング時間を短くすると,高い周波数まで測定でき,加振時間が短くなります。ただし,周波数分解能が低下し,特に低い周波数では計測精度が低下します。
測定周波数と加振時間はサンプリング時間で決定されます。
まず,サンプリング時間を短く設定し,計測結果を参照しながら,適切なサンプリング時間を決定してください。値を直接入力することはできません。(3) 加振信号 加振信号の信号タイプは「周期波」のみです。 (4) 加振幅 サーボモータを加振する指令振幅の大きさを,定格トルク(推力)に対する大きさ(パーセント単位)で入力します。設定範囲は,1% ~ 300%です。
加振幅を大きくした方が,正しく測定できる傾向がありますが,加振幅を大きくしすぎると負荷慣性モーメント(リニアサーボモータの場合は質量)とのバランス不良により,A.510(加速度アラーム)やA.100(過電流アラーム)が生じ,正しく計測できない場合があります。
なお,加振幅は「トルク(推力)制限」で設定した値以下でなければなりません。
加振中にトルク(推力)が制限された場合は,正しい計測が行えませんので注意してください。
「トルク(推力)制限」機能の詳細は,お使いのサーボパックの製品マニュアルを参照してください。(5) 許容回転量
(リニアサーボモータの場合:許容移動量)*2*3計測時のモータ回転(移動)量の制限値を入力します。設定範囲は,±1 回転 ~ 1000 回転(リニアサーボモータの場合,± 1 mm ~ 1000 mm)です。
モータ回転(移動)量が,計測中に許容回転(移動)量を超えた場合には,サーボモータが停止/ゼロクランプし,計測が中止されます。
プーリー径,ボールねじピッチなどの減速比を考慮したうえで,動作可能な範囲のモータ回転(移動)量を設定してください。
モータ回転(移動)量を小さくするには,加振幅を小さく,サンプリング時間を短く設定してください。(6) 計測回数 計測データを平均化処理するため,計測回数をセットします。設定範囲は,1 ~ 5 セットです。
1 セットとは,正転側(正方向)から加振・計測開始/逆転側(逆方向)から加振・計測開始する往復動作を示します。計測回数が多いほど,正しく計測できる傾向がありますが,計測に要する時間が長くなります。(7) 線色 計測結果をグラフ表示する際の線色を設定します。 (8) 指針ボタン クリックすると,ヘルプが表示され,指令条件設定の指針が表示されます。
各指令条件設定の指針を確認できます。(9) 保存ボタン [ファイル名を付けて保存] ウィンドウが表示されます。
ファイル名を設定し,[保存] ボタンをクリックすると,現在の指令条件を「指令条件設定ファイル (*.myc) 」で保存できます。(10) 開くボタン [ファイルを開く] ウィンドウが表示されます。
「指令条件設定ファイル (*.myc) 」を選択し,[開く] ボタンをクリックすると,指令条件設定が[メカニカルアナリシス(指令条件設定)]ウィンドウに反映されます。*1 安定したゲイン設定であることを確認して実行してください。位置制御で運転するため,設定によっては発振する場合があります。 *2 許容回転(移動)量は1回の加振ごとの制限です。複数回加振していくうちに,加振開始位置がどちらかの方向に移動する場合があります。加振動作ごとに動作可能な範囲を確認してください。 *3 サーボパック内の許容回転(移動)量の検出は最大で 2 ms 遅れる場合があります。また,そのときの慣性モーメント(質量)の大きさや速度によって,設定値を超えて動作するおそれがあります。許容回転(移動)量の設定は,ある程度余裕を持って行ってください。 - [次へ] ボタンをクリックします。
解析を行わない場合は,[戻る] ボタン,または [中断] ボタンをクリックします。[メカニカルアナリシス] ウィンドウに戻ります。 - [開始] ボタンをクリックします。
サーボパックへの指令条件の転送を開始します。転送の進捗状況はプログレスバーに表示されます。 - [次へ] ボタンをクリックします。
[メカニカルアナリシス(加振/計測)] ウィンドウが表示されます。
以上で,計測する前の準備は完了です。
指令条件設定の指針
- サーボモータで機械を加振して周波数特性を計測します。
- 運転モード,サンプリング時間,加振幅,計測回数を設定してください。
- 設定値によっては周波数特性を正しく計測できないことがあります。計測結果を参照しながら適切な設定値を決定してください。詳細については,以下の設定指針詳細を参照してください。
- 許容回転(移動)量の設定は,安全な計測を行うために必要です。動作可能な範囲のモータ回転(移動)量を設定してください。
運転モード選択
水平軸モードはトルク制御で,垂直軸モードは位置制御でサーボモータを運転します。
垂直軸システムでは落下(位置ずれ)防止のために必ず垂直軸モードを使用してください。
また,垂直軸モードではノッチフィルタなどの制御が適用されるため,水平軸モードでの計測とは異なる特性になります。
サンプリング時間 [μs] (測定周波数 [Hz],加振時間/回 [ms] )
サンプリング時間を短くすると,高い周波数まで測定でき,加振時間が短くなります。ただし,周波数分解能が低下し,特に低い周波数では計測精度が低下します。
測定周波数と加振時間はサンプリング時間で決定されます。
まず,サンプリング時間を短く設定し,計測結果を参照しながら,適切なサンプリング時間を決定してください。
加振信号:周波数(固定)
周期波で機械を加振します。
加振幅 [±%/定格トルク(推力)]
サーボモータを加振する指令振幅の大きさを,定格トルク(推力)に対する大きさ(パーセント単位)で入力します。設定範囲は,1% ~ 300%です。
加振幅を大きくした方が,正しく計測できる傾向がありますが,加振幅を大きくしすぎると負荷慣性モーメント(質量)とのバランス不良により,A.510 (過速度) やA.100 (過電流) が生じ,正しく計測できない場合があります。
なお,加振幅は「トルク(推力)制限」で設定した値以下でなければなりません。加振中にトルク(推力)が制限された場合,正しい計測が行えません。ご注意ください。
「トルク(推力)制限」機能の詳細は,お使いのサーボパックの製品マニュアルを参照してください。
指令選択許容回転量 [回転] (リニアサーボモータの場合,許容移動量 [mm])
計測時のモータ回転(移動)量の制限値を入力します。設定範囲は,±1 回転 ~ 1000 回転(リニアサーボモータの場合,± 1 mm ~ 1000 mm)です。
モータ回転(移動)量が,計測中に許容回転(移動)量を超えた場合には,サーボモータが停止/ゼロクランプし,計測が中止されます。
プーリー径,ボールねじピッチなどの減速比を考慮したうえ,動作可能な範囲のモータ回転(移動)量を設定してください。
モータ回転(移動)量を小さくするには,加振幅を小さく,サンプリング時間を短く設定してください。
- 許容回転(移動)量は 1 回の加振ごとの制限です。複数回加振していくうちに,加振開始位置がどちらかの方向に移動する場合があります。加振動作ごとに動作可能な範囲を確認してください。
- サーボパック内の許容回転(移動)量の検出は最大で 2 ms 遅れる場合があります。また,そのときの慣性モーメント(質量)の大きさや速度によって,設定値を超えて動作するおそれがあります。許容回転(移動)量の設定は,ある程度余裕を持って行ってください。
計測回数 [セット]
計測データを平均化処理するため,計測回数をセットします。設定範囲は,1 ~ 5 セットです。
1 セットとは,正転側(正方向)から加振・計測開始/逆転側(逆方向)から加振・計測開始する往復動作を示します。計測回数が多いほど,正しく計測できる傾向がありますが,計測に要する時間が長くなります。
グラフ線色
計測結果をグラフ表示する際の線色を設定します。
計測する
実際にサーボモータを回転させて周波数特性を計測します。
選択した運転モードによって,表示されるウィンドウが異なります。
下表の該当する参照先に進んでください。
| 運転モード | 内容 |
|---|---|
| 水平軸モード | 水平軸モードの場合 |
| 垂直軸モード | 垂直軸モードの場合 |
水平軸モードの場合
運転モードを水平軸モードに設定したときの,計測の手順を以下に示します。
- [Servo On] ボタンをクリックします。
- [Forward] ボタンをクリックします。
サーボモータが正転(正方向移動)して測定が行われます。加振/計測時に,リミットがかかってサーボモータが停止した場合は,次のダイアログボックスが表示されます。[OK] ボタンをクリックすると処理が中断され,[メカニカルアナリシス] ウィンドウに戻ります。 - [Servo On] ボタンをクリックします。
- [Reverse] ボタンをクリックします。
サーボモータが逆転(逆方向移動)して測定が行われます。
測定が終了すると,次のウィンドウが表示されます。 - [メカニカルアナリシス(指令条件設定)] ウィンドウで設定した [計測回数] の回数分だけ,手順1~手順4の操作を繰り返します。
- 測定が終了したら,[解析完了] ボタンをクリックします。
[メカニカルアナリシス] ウィンドウにゲイングラフと位相グラフが表示されます。
以上で,水平軸モードの場合の計測は完了です。
垂直軸モードの場合
運転モードを垂直軸モードに設定したときの,計測の手順を以下に示します。
- [Servo On] ボタンをクリックします。
- [Forward] ボタンをクリックします。
サーボモータが正転(正方向移動)して測定が行われます。加振/計測時に,リミットがかかってサーボモータが停止した場合は,次のダイアログボックスが表示されます。[OK] ボタンをクリックすると処理が中断され,[メカニカルアナリシス] ウィンドウに戻ります。 - [Reverse] ボタンをクリックします。
サーボモータが逆転(逆方向移動)して測定が行われます。 - [メカニカルアナリシス(指令条件設定)] ウィンドウの [計測回数] で設定した回数分だけ,手順2~手順3の操作を繰り返します。
- 測定が終了したら,[Servo On] ボタンをクリックし,[解析完了] ボタンをクリックします。
[メカニカルアナリシス] ウィンドウにゲイングラフと位相グラフが表示されます。サーボオフする前に [解析完了] ボタンをクリックした場合は,次のダイアログボックスが表示されます。[OK] ボタンをクリックして,サーボオフしてください。
以上で,垂直軸モードの場合の計測は完了です。
計測したグラフを見る
計測結果が,[メカニカルアナリシス] ウィンドウのグラフ表示部に表示されます。
カーソルを使用して,グラフの値を確認することができます。
[ノッチフィルタ設定] タブページでは,測定結果から自動計算された値をサーボパックに設定できます。
グラフの表示を変更する
各グラフの表示は,確認しやすいように拡大や表示位置の変更ができます。

| 番号 | 項目 | 内容 |
|---|---|---|
| (1) | 推定反共振周波数 | 推定される反共振周波数の周波数位置にカーソルが表示されます。 [計測] タブページの [推定反共振周波数] に周波数が表示されます。 [計測] タブページの [クリア] ボタンをクリックすると,表示が消えます。 |
| (2) | 推定共振周波数 | 推定される共振周波数の周波数位置にカーソルが表示されます。 [計測] タブページの [推定共振周波数] に周波数が表示されます。 [計測] タブページの [クリア] ボタンをクリックすると,表示が消えます。 |
| (3) | 推定共振周波数第2候補,推定共振周波数第3候補 | 推定される共振周波数の第2候補,第3候補の周波数位置にカーソルが表示されます。 第2候補と第3候補で表示の線種が異なります。 推定共振周波数第2候補:長い鎖線(----) 推定共振周波数第3候補:点線(・・・・) [計測] タブページの [クリア] ボタンをクリックすると,表示が消えます。 |
| (4) | 縦スクロールバー | 縦軸レンジの設定によって,全データが表示領域に収らない場合に有効になります。グラフの表示位置をスクロールできます。 |
| (5) | 縦軸レンジ変更ボックス | ゲイングラフと位相グラフの縦軸レンジをそれぞれ設定できます。コンボボックスからレンジを選択します。ゲイングラフの単位は [dB] で,位相グラフの単位は [deg] です。直接数値を入力することはできません。 「AUTO」を選択すると,全データがグラフ表示領域内に収まるための最適な値がコンボボックスから選択され,レンジ幅が調整されます。 |
| (6) | 横軸レンジ変更ボックス | ゲイングラフと位相グラフ共通の横軸レンジを設定できます。ゲイングラフ,位相グラフともに単位は [Hz] です。 「FULL」を選択すると,全データがグラフ表示領域内に表示されるように最適な値が設定されます。 |
| (7) | 横スクロールバー | 横軸レンジの設定によって,全データが表示領域に収らない場合に有効になります。グラフの表示位置をスクロールできます。 |
グラフの表示を拡大する
ツールバーの
ツールバーの
拡大前のグラフ表示
拡大後のグラフ表示
カーソルでグラフを計測する
ツールバーの
AカーソルとBカーソルは,クリックするたびに選択モードが入れ替わります。

| 番号 | 項目 | 内容 |
|---|---|---|
| (1) | カーソルボタン | AカーソルとBカーソルを表示できます。 |
| (2) | Aカーソル | [カーソル] ボタンをクリックすると表示されます。 BカーソルをクリックするとAカーソル選択モードになり,Aカーソルを移動できます。 |
| (3) | Bカーソル | Aカーソルを表示後に,位置を確定すると表示されます。 AカーソルをクリックするとBカーソル選択モードになり,Bカーソルを移動できます。 |
| (4) | 推定共振周波数の線色選択ボックス | 推定共振周波数のカーソルの線色を選択できます。 |
| (5) | 推定反共振周波数の線色選択ボックス | 推定反共振周波数のカーソルの線色を選択できます。 |
| (6) | クリアボタン | [クリア] ボタンをクリックすると,推定共振周波数と推定反共振周波数の表示をクリアします。 |
| (7) | Aカーソルの線色選択ボックス | Aカーソルの線色を選択できます。 |
| (8) | Bカーソルの線色選択ボックス | Bカーソルの線色を選択できます。 |
| (9) | Aカーソル位置の計測値 | Aカーソル位置のゲイン [dB],位相 [deg],および周波数 [Hz] が表示されます。 |
| (10) | Bカーソル位置の計測値 | Bカーソル位置のゲイン [dB],位相 [deg],および周波数 [Hz] が表示されます。 |
| (11) | マウスカーソル位置の計測値 | マウスカーソル位置のゲイン [dB],位相 [deg],および周波数 [Hz] が表示されます。 |
グラフの履歴データを表示する
ツールバーの
グラフエリアに表示したい履歴データの行を選択します。選択できる件数は1件です。
履歴データの一覧には,最大10データまで表示されます。10データを超えると,古いデータから順に破棄され,10行目に実行したデータが追加されます。

ボタンをクリックすると,選択されている履歴データだけではなく,表示されている履歴データがすべてクリアされます。
ボタンをクリックすると,[重ね合わせ] ウィンドウが表示され,履歴データの重ね合わせができます。グラフの履歴データから指定した対象を重ねて表示する
ツールバーの
チェックを付けた履歴データが,グラフエリアに表示されます。2件以上のグラフを同時に表示し,比較することができます。

ボタンをクリックすると,選択されている履歴データだけではなく,表示されている履歴データがすべてクリアされます。
ボタンをクリックすると,[履歴] ウィンドウが表示され,1件ずつ履歴データが確認できます。チェックを付けた履歴データのグラフが,重なって表示されます。
ノッチフィルタの周波数を設定する
[ノッチフィルタ設定] タブをクリックして,[ノッチフィルタ設定] タブページを表示します。
計測によって自動的に計算された値がノッチフィルタ周波数に表示されています。[設定] ボタンをクリックすると,サーボパックにパラメータが設定され,[Pn409 ノッチフィルタ周波数] に設定した設定値が表示されます。

パソコンのメカニカルアナリシスデータ(計測結果ファイル)を開く
パソコンに保存されたメカニカルアナリシスデータ(計測結果ファイル)を読み込んで,表示することができます。
メカニカルアナリシスデータ(計測結果ファイル)を開く手順を以下に示します。
- [メニュー] ウィンドウの [メカニカルアナリシス] をクリックします。
[メカニカルアナリシス] ウィンドウが表示されます。 - [開く] ボタンをクリックします。
[ファイルを開く] ウィンドウが表示されます。 - 読み込みたいファイルを選択し,[開く] ボタンをクリックします。
計測結果ファイルが読み込まれ,[メカニカルアナリシス] ウィンドウに表示されます。
以上で,メカニカルアナリシスデータ(計測結果ファイル)を開く手順は完了です。
メカニカルアナリシスデータ(計測結果ファイル)をパソコンに保存する
メカニカルアナリシス機能で計測した結果をパソコンに保存できます。計測したグラフを比べたり,履歴をファイルデータで残すことができます。
メカニカルアナリシスデータ(計測結果ファイル)を保存する手順を以下に示します。
- メカニカルアナリシス機能を使用して,機械の周波数特性を計測します。
計測手順の詳細については, 計測する前の準備をする, 計測するを参照してください。 - [保存] ボタンをクリックします。
[ファイル名を付けて保存] ウィンドウが表示されます。 - ファイルを保存する場所を選択します。
- ファイル名を入力します。
ファイル名の初期値は,現在時刻のファイル名 (yyyymmddhhmmss) となります。 - [保存] ボタンをクリックします。
指定した場所にファイルが保存され,[メカニカルアナリシス] ウィンドウに戻ります。既に同一のファイル名が存在する場合や,既存のファイルを読み込んだ後に,再度保存する場合には,次のダイアログボックスが表示されます。
[はい] ボタンをクリックすると,既存ファイルへ上書き保存します。[いいえ] ボタンをクリックすると,保存せずに [ファイル名を付けて保存] ウィンドウに戻ります。
以上で,メカニカルアナリシスデータ(計測結果ファイル)を保存する手順は完了です。
メカニカルアナリシスの計測結果を印刷する
メカニカルアナリシス機能で計測した結果を印刷できます。提出者の会社名や住所,提出先会社名や部署名などを記載した表紙を付けて印刷することもできます。
メカニカルアナリシスの計測結果を印刷する手順を以下に示します。
- メカニカルアナリシス機能を使用して,機械の周波数特性を計測します。
計測手順の詳細については, 計測する前の準備をする, 計測するを参照してください。 - [印刷] ボタンをクリックします。
[印刷項目設定] ウィンドウが表示されます。 - 表紙を付けて印刷する場合は,[表紙を付ける] にチェックを付け,[表紙編集] ボタンをクリックします。
表紙を付けずに印刷する場合は,[表紙を付ける] のチェックを外し,手順7に進んでください。 - 必要に応じて,[提出者] タブ,[提出先1] タブ,[提出先2] タブ,[提出先3] タブ,[挨拶文] タブをクリックし,記載したい内容を入力します。
- [OK] ボタンをクリックします。
- [印刷時に使用する提出先] を選択し,クリックします。
選択した提出先の内容が,[印刷項目設定] ウィンドウに表示されます。 - [ヘッダ・フッタ] タブをクリックし,ヘッダー情報とフッター情報に記載する内容をクリックします。
[タイトル] にチェックを付けた場合は,ボックスにタイトル名を入力します。 - [印刷する項目] タブをクリックし,グラフ関連とコメントから印刷する内容をクリックします。
- 白黒で印刷する場合は,[白黒] を選択します。
カラーで印刷する場合は,[カラー] を選択します。 - [OK] ボタンをクリックします。
[印刷プレビュー] ウィンドウが表示されます。 - [印刷] ボタンをクリックします。
印刷が開始されます。
印刷項目設定を変更する場合は,[印刷項目編集] ボタンをクリックします。[印刷項目設定] ウィンドウに戻ります。
以上で,メカニカルアナリシスの計測結果を印刷する手順は完了です。
メカニカルアナリシスの計測情報を確認する
メカニカルアナリシス機能で計測したときの計測情報を確認できます。
メカニカルアナリシスの計測情報を確認する手順を以下に示します。
- メカニカルアナリシス機能を使用して,機械の周波数特性を計測します。
計測手順の詳細については, 計測する前の準備をする, 計測するを参照してください。 - [計測情報] ボタンをクリックします。
[計測情報] ウィンドウが表示されます。 - [計測情報] タブをクリックし,計測情報を確認します。計測情報にコメント情報を付ける場合は,[コメント] タブをクリックし,ボックスにコメントを入力します。
- [OK] ボタンをクリックします。
[メカニカルアナリシス] ウィンドウに戻ります。
以上で,メカニカルアナリシスの計測結果を確認する手順は完了です。
メカニカルアナリシスデータをクリップボードにコピーする
メカニカルアナリシス機能で計測した計測結果をクリップボードにコピーします。コピーした計測結果は,WordやExcelで使用できます。
メカニカルアナリシスデータをクリップボードにコピーする手順を以下に示します。
- メカニカルアナリシス機能を使用して,機械の周波数特性を計測します。
計測手順の詳細については, 計測する前の準備をする, 計測するを参照してください。 - [クリップボードコピー] ボタンをクリックします。
[クリップボードコピー] ウィンドウが表示されます。 - クリップボードにコピーする領域を選択し,[OK] ボタンをクリックします。
以上で,メカニカルアナリシスの計測結果をクリップボードにコピーする手順は完了です。
6.4.8 機械の特性を検出し振動を抑える
本機能は,メカニカルアナリシス機能に似ていますが,詳細な計測ではなく,簡易的に周波数特性を確認したい場合に適しています。
機械を加振させて発生した振動から共振周波数を検出し,検出した共振周波数に対してノッチフィルタを設定することで,高周波数の振動や異音を除去します。
本機能実行中は,サーボパックから周期波形の指令をサーボモータに送り,自動的に1/4回転以内で複数回微少回転することで,機械を加振します。

- EasyFFT実行中はサーボモータや機械には絶対に触れないでください。けがのおそれがあります。
- EasyFFTは,サーボ調整の初期段階などのゲインが低い状態で使用してください。ゲインを高く設定した後にEasyFFTを実行すると,機械特性やゲインバランスによっては機械が振動することがあります。
機械の特性を検出し振動を抑える手順を以下に示します。
- [メニュー] ウィンドウの [EasyFFT] をクリックします。
[EasyFFT] ダイアログボックスが表示されます。 - 注意事項をよく読み,[OK] ボタンをクリックします。
EasyFFT機能を実行しない場合は,[キャンセル] ボタンをクリックします。メインウィンドウに戻ります。 - [サーボオン] ボタンをクリックします。
- [計測条件] エリアの [指令振幅] を入力し,[回転方向] を選択します。
- [計測開始] ボタンをクリックします。
サーボモータが開始して計測が行われます。計測が終了すると,計測結果が表示されます。 - [計測完了] ボタンをクリックします。
- 計測結果をパラメータに設定する場合は,[結果書込み] ボタンをクリックします。
計測結果をパラメータに設定しない場合は,閉じるボタンをクリックします。
メインウィンドウに戻ります。
以上で,機械の特性を検出し振動を抑える手順は完了です。
6.5 詳細な調整を行う (Σ-7)
6.5.1 上位装置から指令を入力してゲインを手動で調整する
上位装置から速度指令または位置指令を入力し,運転を行いながら手動調整する調整方法です。自動調整に加えて,更に微調整を行いたい場合に使用します。
自動調整される項目は以下のとおりです。
- ゲイン調整(速度ループゲイン,位置ループゲインなど)
- フィルタ調整(トルク指令フィルタ,ノッチフィルタ)
- 摩擦補償
- A型制振制御
調整方法には,以下の2つの調整方法があります。
チューニングモード:0・1の場合
1つのチューニングレベルを操作して,複数のサーボゲインを制御的に安定な状態で変更します。振動を検出した場合,自動的にノッチフィルタやA型制振を設定する機能(自動設定)を備えています。また,調整中にA型制振機能を手動設定できます。
チューニングモード:2・3の場合
2つのチューニングレベルを操作し,位置決め時間を更に短縮して複数のサーボゲインを変更します。位置決め時間短縮のためモデル追従制御を使用しており,振動を検出した場合,自動的にノッチフィルタやA 型制振を設定する機能(自動設定)や,自動的に摩擦補償を設定する機能を備えています。また,調整中にA型制振機能,振動抑制機能を手動設定できます。
- 実行前には必ず,本マニュアルを確認してください。特に次の点には注意してください。
- 非常停止(電源オフ)が可能な状態で実行してください。
本機能で調整を開始すると,いくつかのパラメータが推奨値に上書きされ,機能実行前後で応答が大きく変化することがありますので,非常停止(電源オフ)が可能な状態で実施してください。 - 慣性モーメントが正しく設定された状態で実行してください。
慣性モーメントが正しく設定されていないと,振動する場合があります。 - フィードフォワードレベルを変更した場合,即設定値が使用されるのではなく,位置決めの完了後に設定された値が使用されます。
- 非常停止(電源オフ)が可能な状態で実行してください。
- 調整中に振動やオーバーシュートが発生することがあります。安全確保のため,いつでも非常停止が可能な状態で実行してください。
- MP3000シリーズにおいて位相制御を使用する場合,[チューニングモード]は「0」または「1」を選択してください。[チューニングモード]にて「0」・「1」以外を選択したときは,位相制御を正常に行えないことがあります。
上位装置から指令を入力してゲインを手動で調整する手順を以下に示します。
- Pn103(慣性モーメント比)が正しく設定されていることを確認します。
- Pn20E(電子ギヤ比(分子))およびPn210(電子ギヤ比(分母))が正しく設定されていることを確認します。上位装置からの指令で「リニアサーボモータまたはフルクローズエンコーダ」以外のモータを動かす場合,電子ギヤの値は以下の設定内容にて計算されます。
- 上位装置の電子ギヤ設定値
- サーボパックの電子ギヤ設定値(Pn20EおよびPn210)
例えば,「26ビットエンコーダのモータを使用している」,かつ,「上位装置側がエンコーダの分解能を20ビットとして使用する」場合,上位装置から出力される分解能とサーボパックから出力される分解能が異なります。そのため,分解能を統一するために,サーボパックの電子ギヤ設定値を以下のように設定してください。- Pn20E(電子ギヤ比(分子)) = 64
- Pn210(電子ギヤ比(分母)) = 1
電子ギヤの値を変更する場合は,[パラメータ編集]ウィンドウにて変更してください。操作の詳細については,以下の項を参照してください。
→◆パラメータを編集する - [メニュー]ウィンドウの[チューニング]をクリックします。
[チューニング]ウィンドウが表示されます。 - 注意事項をよく読み,[実行]ボタンをクリックします。
調整を行わない場合は,[中止]ボタンをクリックします。メインウィンドウに戻ります。次の画面が表示された場合は,[OK] ボタンをクリックした後,慣性モーメント比設定にてPn103(慣性モーメント比)が正しく設定されていることを確認してください。 - [さらに調整が必要な場合]ボタンをクリックします。
- [カスタム調整]ボタンをクリックします。
- 調整のための条件を設定します。
番号 項目 内容 (1) チューニングモード チューニングモードを選択します。
以下を目安にモードを選択してください。モード選択 説明 0:安定性優先サーボゲインを設定 安定性を優先し,オーバーシュートが発生しにくい設定です。ゲイン調整の他にノッチフィルタ,A型制振(トルク制御以外)の調整を行います。 1:高応答優先サーボゲインを設定 応答性を優先するため,オーバーシュートをする可能性があります。ゲイン調整の他にノッチフィルタ,A型制振(トルク制御以外)の調整を行います。 2:位置決め用途に適したサーボゲインを設定 位置決め用途に特化した調整を行います。ゲイン調整の他にノッチフィルタ,A型制振,振動抑制の調整を行います。 3:位置決め用途でオーバシュートを重視したサーボゲインを設定 位置決め用途でオーバーシュートしないことを重視した調整を行います。ゲイン調整の他にノッチフィルタ,A型制振,振動抑制の調整を行います。 (2) 機構選択 駆動する機械要素に応じたタイプを[機構選択]から選択します。
異音がする,ゲインが上がらないなどの場合は,剛性タイプを変更すると良好な結果が得られる場合があります。以下を目安にタイプを選択してください。機構選択 説明 1:ベルト機構 ベルト機構など比較的剛性が低い機構に適した調整を行います。 2:ボールネジ機構またはリニアサーボモータ ボールネジ機構など比較的剛性が高い機構またはリニアサーボモータに適した調整を行います。該当する機構がない場合はこのタイプを選択してください。 3:剛体系 剛体系など剛性が高い機構に適した調整を行います。 選択可能なチューニングモードは,サーボパックの設定により異なります。 - [次へ]ボタンをクリックします。
カスタム調整を行わない場合は,[キャンセル]ボタンをクリックします。[チューニング]ウィンドウに戻ります。
選択したチューニングモードによって,表示されるウィンドウが異なります。
下表の該当する参照先に進んでください。
| チューニングモード | 内容 |
|---|---|
| 0:安定性優先サーボゲインを設定 または 1:高応答優先サーボゲインを設定 | チューニングモードを0または1に設定した場合 |
| 2:位置決め用途に適したサーボゲインを設定 または 3:位置決め用途でオーバシュートを重視したサーボゲインを設定 | チューニングモードを2または3に設定した場合 |
チューニングモードを0または1に設定した場合
- Pn20E(電子ギヤ比(分子))およびPn210(電子ギヤ比(分母))が正しく設定されていることを確認します。上位装置からの指令で「リニアサーボモータまたはフルクローズエンコーダ」以外のモータを動かす場合,電子ギヤの値は以下の設定内容にて計算されます。
- 上位装置の電子ギヤ設定値
- サーボパックの電子ギヤ設定値(Pn20EおよびPn210)
例えば,「26ビットエンコーダのモータを使用している」,かつ,「上位装置側がエンコーダの分解能を20ビットとして使用する」場合,上位装置から出力される分解能とサーボパックから出力される分解能が異なります。そのため,分解能を統一するために,サーボパックの電子ギヤ設定値を以下のように設定してください。- Pn20E(電子ギヤ比(分子)) = 64
- Pn210(電子ギヤ比(分母)) = 1
電子ギヤの値を変更する場合は,[パラメータ編集]ウィンドウにて変更してください。操作の詳細については,以下の項を参照してください。
→◆パラメータを編集する - 正しい慣性モーメント比を入力して,[次へ]ボタンをクリックします。
- [調整開始]ボタンをクリックします。
- [▲] ・ [▼] ボタンをクリックして,チューニングのレベルを変更します。
オーバーシュートが発生するまで,チューニングレベルを大きくします。
調整中,元の状態に戻したい場合は,[元に戻す]ボタンをクリックします。調整開始前の状態に戻ります。 - 調整が終了したら,[調整完了]ボタンをクリックします。
調整結果がパラメータに設定され,[チューニング]ウィンドウに戻ります。
以上で,上位装置から指令を入力してゲインを手動で調整する手順は完了です。
チューニングモードを2または3に設定した場合
- Pn20E(電子ギヤ比(分子))およびPn210(電子ギヤ比(分母))が正しく設定されていることを確認します。上位装置からの指令で「リニアサーボモータまたはフルクローズエンコーダ」以外のモータを動かす場合,電子ギヤの値は以下の設定内容にて計算されます。
- 上位装置の電子ギヤ設定値
- サーボパックの電子ギヤ設定値(Pn20EおよびPn210)
例えば,「26ビットエンコーダのモータを使用している」,かつ,「上位装置側がエンコーダの分解能を20ビットとして使用する」場合,上位装置から出力される分解能とサーボパックから出力される分解能が異なります。そのため,分解能を統一するために,サーボパックの電子ギヤ設定値を以下のように設定してください。- Pn20E(電子ギヤ比(分子)) = 64
- Pn210(電子ギヤ比(分母)) = 1
電子ギヤの値を変更する場合は,[パラメータ編集]ウィンドウにて変更してください。操作の詳細については,以下の項を参照してください。
→◆パラメータを編集する - 正しい慣性モーメント比を入力して,[次へ]ボタンをクリックします。
- [調整開始]ボタンをクリックします。
- [▲] ・ [▼] ボタンをクリックして,チューニングのレベルを変更します。
オーバーシュートが発生するまで,フィードフォワードレベルを大きくした後,オーバーシュートが解消するまで,フィードバックレベルを大きくします。この変更を繰り返して調整します。
調整中,元の状態に戻したい場合は,[元に戻す]ボタンをクリックします。調整開始前の状態に戻ります。フィードフォワードレベルは位置決め完了信号が出力されるまで適用されません。 - 調整が終了したら,[調整完了]ボタンをクリックします。
調整結果がパラメータに設定され,[チューニング]ウィンドウに戻ります。
以上で,上位装置から指令を入力してゲインを手動で調整する手順は完了です。
6.5.2 運転中の持続的な振動を抑える
カスタム調整で調整した後,更に振動抑制の効果を高める機能です。
A型制振制御機能は,制御ゲインを上げたときに発生する100 Hz ~ 1000 Hz 程度の持続的な振動の抑制に有効です。振動周波数を自動検出または手動設定によって設定し,ダンピングゲインを調整することで,振動を解消することができます。動作指令を入力し,振動が発生している状態で本機能を実行してください。
A型制振制御機能は,自動調整(上位指令なし),または自動調整(上位指令あり)で自動設定されます。更に微調整が必要な場合や,振動検出失敗で再度調整が必要な場合にのみ設定してください。
A型制振制御機能を実行した後,応答特性を上げたい場合は,カスタム調整などを実行してください。カスタム調整などで制御ゲインを上げた場合,再度振動が発生することがあります。その場合は,再度本機能を実行して微調整してください。
- 実行前には必ず,本マニュアルを確認してください。特に次の点には注意してください。
- 非常停止(電源オフ)が可能な状態で実行してください。
本機能で調整を開始すると,いくつかのパラメータが推奨値に上書きされ,機能実行前後で応答が大きく変化することがありますので,非常停止(電源オフ)が可能な状態で実施してください。 - 慣性モーメントが正しく設定された状態で実行してください。
慣性モーメントが正しく設定されていないと,振動する場合があります。
- 非常停止(電源オフ)が可能な状態で実行してください。
- 調整中に振動やオーバーシュートが発生することがあります。安全確保のため,いつでも非常停止が可能な状態で実行してください。
- すでにA型制振機能が使用されているときに周波数を変えると,現在制振している効果がなくなります。特に,自動検出モードで周波数の自動検出を行うときには注意が必要です。
- A型制振制御機能を実行しても制振効果が得られない場合は,本機能を中止し,別途カスタム調整などにてサーボゲインを下げてください。
- A型制振制御機能を実行した後,応答特性を上げたい場合は,カスタム調整などを実行してください。
カスタム調整などでサーボゲインを上げた場合,再度振動が発生する場合があります。その場合は,再度本機能を実行して微調整してください。
- MP3000シリーズにおいて位相制御を使用する場合,[チューニングモード]は「1」を選択してください。[チューニングモード]にて「1」以外を選択したときは,位相制御を正常に行えないことがあります。
運転中の持続的な振動を抑える手順を以下に示します。
- Pn103(慣性モーメント比)が正しく設定されていることを確認します。
- [メニュー]ウィンドウの[チューニング]をクリックします。
[チューニング]ウィンドウが表示されます。 - 注意事項をよく読み,[実行]ボタンをクリックします。
調整を行わない場合は,[中止]ボタンをクリックします。メインウィンドウに戻ります。次の画面が表示された場合は,[OK] ボタンをクリックした後,慣性モーメント比設定にてPn103(慣性モーメント比)が正しく設定されていることを確認してください。 - [さらに調整が必要な場合]ボタンをクリックします。
- [カスタム調整]ボタンをクリックします。
- 調整のための条件を設定します。
番号 項目 内容 (1) チューニングモード チューニングモードを選択します。
以下を目安にモードを選択してください。モード選択 説明 0:安定性優先サーボゲインを設定 安定性を優先し,オーバーシュートが発生しにくい設定です。ゲイン調整の他にノッチフィルタ,A型制振(トルク制御以外)の調整を行います。 1:高応答優先サーボゲインを設定 応答性を優先するため,オーバーシュートをする可能性があります。ゲイン調整の他にノッチフィルタ,A型制振(トルク制御以外)の調整を行います。 2:位置決め用途に適したサーボゲインを設定 位置決め用途に特化した調整を行います。ゲイン調整の他にノッチフィルタ,A型制振,振動抑制の調整を行います。 3:位置決め用途でオーバシュートを重視したサーボゲインを設定 位置決め用途でオーバーシュートしないことを重視した調整を行います。ゲイン調整の他にノッチフィルタ,A型制振,振動抑制の調整を行います。 (2) 機構選択 駆動する機械要素に応じたタイプを[機構選択]から選択します。
異音がする,ゲインが上がらないなどの場合は,剛性タイプを変更すると良好な結果が得られる場合があります。以下を目安にタイプを選択してください。機構選択 説明 1:ベルト機構 ベルト機構など比較的剛性が低い機構に適した調整を行います。 2:ボールネジ機構またはリニアサーボモータ ボールネジ機構など比較的剛性が高い機構またはリニアサーボモータに適した調整を行います。該当する機構がない場合はこのタイプを選択してください。 3:剛体系 剛体系など剛性が高い機構に適した調整を行います。 選択可能なチューニングモードは,サーボパックの設定により異なります。 - [次へ]ボタンをクリックします。
A型制振制御機能を行わない場合は,[キャンセル]ボタンをクリックします。[チューニング]ウィンドウに戻ります。 - 正しい慣性モーメント比を入力して,[次へ]ボタンをクリックします。
- [A型制振]ボタンをクリックします。
チューニングモードが0または1の場合
チューニングモードが2または3の場合
振動周波数を自動検出する場合と手動で設定する場合では,操作手順が異なります。
下表の該当する参照先に進んでください。振動周波数の設定方法 内容 自動検出 振動周波数を自動検出する場合 手動/再設定 振動周波数を手動で設定する場合
振動周波数を自動検出する場合
- [自動検出]ボタンをクリックし,[調整開始]ボタンをクリックします。
- [▲] ・ [▼] ボタンをクリックし,ダンピングゲインの設定値を調整します。
- 調整が終了したら,[調整完了]ボタンをクリックします。
調整結果がパラメータに設定され,[カスタム調整]ウィンドウに戻ります。
以上で,運転中の持続的な振動を抑える手順は完了です。
振動周波数を手動で設定する場合
- [手動/再設定] ボタンをクリックし,[調整開始]ボタンをクリックします。
- [▲] ・ [▼] ボタンをクリックして,周波数およびダンピングゲインの設定値を調整します。
- 調整が終了したら,[調整完了]ボタンをクリックします。
調整結果がパラメータに設定され,[チューニング]ウィンドウに戻ります。
以上で,運転中の持続的な振動を抑える手順は完了です。
6.5.3 位置決め時の機台の過渡的な振動を抑える
振動抑制機能は,主に位置決め時に機台などが振動することにより発生する1 Hz ~ 100 Hz 程度の低く過渡的な振動(ゆれ)を抑制します。ノッチフィルタやA型制振制御機能では抑制できない振動周波数に効果があります。
振動抑制機能は,自動調整(上位装置なし),または自動調整(上位装置あり)で自動設定されます。更に微調整が必要な場合や,振動検出失敗で再度調整が必要な場合にのみ設定してください。本機能を使用するときは,動作指令を入力し,振動が発生している状態で本機能を実行してください。
振動抑制機能を実行した後,応答特性を上げたい場合は,カスタム調整を実行してください。
- 実行前には必ず,本マニュアルを確認してください。特に次の点には注意してください。
- 非常停止(電源オフ)が可能な状態で実行してください。
本機能で調整を開始すると,いくつかのパラメータが推奨値に上書きされ,機能実行前後で応答が大きく変化することがありますので,非常停止(電源オフ)が可能な状態で実施してください。 - 慣性モーメントが正しく設定された状態で実行してください。
慣性モーメントが正しく設定されていないと,振動する場合があります。
- 非常停止(電源オフ)が可能な状態で実行してください。
- 調整中に振動やオーバーシュートが発生することがあります。安全確保のため,いつでも非常停止が可能な状態で実行してください。
- MP3000シリーズにおいて位相制御を使用する場合,本機能を実行すると,位相制御を正常に行えないことがあります。
位置決め時の機台の過渡的な振動を抑える手順を以下に示します。
- Pn103(慣性モーメント比)が正しく設定されていることを確認します。
- [メニュー]ウィンドウの[チューニング]をクリックします。
[チューニング]ウィンドウが表示されます。 - 注意事項をよく読み,[実行]ボタンをクリックします。
本機能を行わない場合は,[中止]ボタンをクリックします。メインウィンドウに戻ります。次の画面が表示された場合は,[OK] ボタンをクリックした後,慣性モーメント比設定にてPn103(慣性モーメント比)が正しく設定されていることを確認してください。 - [さらに調整が必要な場合]ボタンをクリックします。
- [カスタム調整]ボタンをクリックします。
- 調整のための条件を設定します。
番号 項目 内容 (1) チューニングモード チューニングモードを,[チューニングモード]の2または3から選択します。 モード選択 説明 2:位置決め用途に適したサーボゲインを設定 位置決め用途に特化した調整を行います。ゲイン調整の他にノッチフィルタ,A型制振,振動抑制の調整を行います。 3:位置決め用途でオーバシュートを重視したサーボゲインを設定 位置決め用途でオーバーシュートしないことを重視した調整を行います。ゲイン調整の他にノッチフィルタ,A型制振,振動抑制の調整を行います。 (2) 機構選択 駆動する機械要素に応じたタイプを[機構選択]から選択します。
異音がする,ゲインが上がらないなどの場合は,剛性タイプを変更すると良好な結果が得られる場合があります。以下を目安にタイプを選択してください。機構選択 説明 1:ベルト機構 ベルト機構など比較的剛性が低い機構に適した調整を行います。 2:ボールネジ機構またはリニアサーボモータ ボールネジ機構など比較的剛性が高い機構またはリニアサーボモータに適した調整を行います。該当する機構がない場合はこのタイプを選択してください。 3:剛体系 剛体系など剛性が高い機構に適した調整を行います。 選択可能なチューニングモードは,サーボパックの設定により異なります。 - [次へ]ボタンをクリックします。
振動抑制機能を行わない場合は,[キャンセル]ボタンをクリックします。[チューニング]ウィンドウに戻ります。 - 正しい慣性モーメント比を入力して,[次へ]ボタンをクリックします。
- [振動抑制]ボタンをクリックします。
- [取り込み]ボタンをクリック,または設定周波数の [▲] ・ [▼] ボタンをクリックして,設定周波数の設定値を手動で設定します。
[取り込み]ボタンをクリックすると,モニタされている残留振動周波数の値が,設定周波数として取り込まれます(残留振動周波数の値が 1.0~100.0 の場合のみ取り込むことができます)。振動が発生していない場合,または振動周波数が検出周波数範囲外の場合は,周波数検出が行われません。振動周波数が検出できない場合は,お客様にて振動を検出する手段を準備し,振動周波数を測定してください。 - [設定]ボタンをクリックします。
振動が解消しない場合は,設定周波数の [▲] ・ [▼] ボタンで設定値を微調整して,再度[設定]ボタンをクリックします。
調整中,元の状態に戻したい場合は,[元に戻す]ボタンをクリックします。調整開始前の状態に戻ります。振動が発生していない場合,または振動周波数が検出周波数範囲外の場合は,周波数検出が行われません。振動周波数が検出できない場合は,お客様にて振動を検出する手段を準備し,振動周波数を測定してください。 - 振動が解消したら,[調整完了]ボタンをクリックします。
調整結果がパラメータに設定され,[カスタム調整]ウィンドウに戻ります。「振動抑制機能」は手順11で有効となりますが,サーボモータの応答が変化するのは,「指令入力なし」かつ「モータ停止」した時点です。
以上で,位置決め時の機台の過渡的な振動を抑える手順は完了です。
6.5.4 停止時のサーボモータの振動を抑える
チューニングでサーボゲインを上げると,サーボモータ・機械の移動中は振動が発生しないのに,停止中に振動が発生する場合があります。本機能は,自動的に停止中の内部サーボゲインを下げることにより,サーボモータ・機械停止中の振動を抑制します。サーボモータ・機械が移動を開始すると,自動的に元のサーボゲイン設定に戻ります。
停止時のサーボモータの振動を抑える手順を以下に示します。
- Pn103 (慣性モーメント比) が正しく設定されていることを確認します。
- [メニュー] ウィンドウの [チューニング] をクリックします。
[チューニング] ウィンドウが表示されます。 - 注意事項をよく読み,[実行] ボタンをクリックします。
本機能を行わない場合は,[中止] ボタンをクリックします。メインウィンドウに戻ります。次の画面が表示された場合は,[OK] ボタンをクリックした後,慣性モーメント比設定にてPn103 (慣性モーメント比) が正しく設定されていることを確認してください。 - [さらに調整が必要な場合] ボタンをクリックします。
- [停止時ゲイン切り替え] ボタンをクリックします。
- [実行] ボタンをクリックします。
マニュアルゲイン切替え設定の場合
自動ゲイン切替え設定の場合 - ゲイン切替えの条件を設定します。
番号 項目 内容 (1) 待ち時間 [待ち時間] に,位置指令ゼロからゲイン切替え開始までの時間を入力します。 (2) 切り替え時間 [切り替え時間] に,動作時ゲインから停止時ゲインへの切替えに要する時間を入力します。 (3) 停止時ゲイン(第2速度ループゲイン) [停止時ゲイン(第2速度ループゲイン)] に動作時ゲイン(速度ループゲイン)の50%~100%の値を設定します。 [ [%] 入力] ボタンをクリックすると次のウィンドウが表示されます。
[停止時ゲイン(第2速度ループゲイン)] の値を,[動作時ゲイン(速度ループゲイン)] のパーセント単位で設定できます。
パーセント単位の値を入力して [OK] ボタンをクリックすると,自動計算された値が[停止時ゲイン(第2速度ループゲイン)] に表示されます。 - 設定が完了したら,[設定] ボタンをクリックします。
調整結果がパラメータに設定されます。
以上で,停止時のサーボモータの振動を抑える手順は完了です。
6.5.5 モータ速度の脈動を低減する
サーボモータの速度には,微少なリップル(速度変動)があります。リップル補償機能によって,サーボモータの速度のリップルを抑制することができます。
リップル補償の概略フローは以下のとおりです。
モータ速度の脈動を低減する手順を以下に示します。
- [メニュー] ウィンドウの [リップル補償] をクリックします。
[リップル補償] ダイアログボックスが表示されます。 - 注意事項をよく読み,[OK] ボタンをクリックします。
リップル補償を行わない場合は,[キャンセル] ボタンをクリックします。メインウィンドウに戻ります。パラメータ書込み禁止が設定されていた場合は,次のダイアログボックスが表示されます。
[OK] ボタンをクリックして,パラメータ書込み禁止の設定を解除してください。
パラメータ書込み禁止設定の解除方法については,ディジタルオペレータからのパラメータ変更を禁止するを参照してください。 - [編集] ボタンをクリックします。
- [入力値] にジョグ (JOG) 速度を入力します。
- [OK] ボタンをクリックします。
[リップル補償] ダイアログボックスに戻ります。 - [サーボオン] ボタンをクリックします。
[計測] エリアの表示が変わり,[正転] ボタンと [逆転] ボタンが有効になります。 - [正転] ボタンまたは [逆転] ボタンを押します。
ボタンを押している間,ジョグ (JOG) 速度でサーボモータが回転します。
JOG運転時のフィードバック速度とトルク指令のグラフが,トレース画面に表示されます。リップルの計測時間(JOG運転の時間)が短すぎる場合,リップルの計測を完了できません。
その場合,以下のようなメッセージダイアログボックスが表示されます。
[OK] ボタンをクリックし,計測をやり直してください。 - [サーボへ書込み] ボタンをクリックします。
- [OK] ボタンをクリックします。
- [正転] ボタンまたは [逆転] ボタンを押します。
ボタンを押している間,ジョグ (JOG) 速度でサーボモータが回転します。
JOG運転時のフィードバック速度とトルク指令のグラフが,トレース画面に表示されます。トレース対象表示部のグラフ表示内容は,以下に示す原点移動ボタンやレンジ変更ボックスなどで変更することができます。- 縦軸レンジ
フィードバック速度とトルク指令の縮尺単位をそれぞれ設定できます。リストボックスからレンジを選択します。直接数値を入力することはできません。
「AUTO」をクリックすると,全データがグラフ表示領域内に収まるための最適な値がリストボックスから選択され,レンジ幅が調整されます。
縦軸レンジのリストボックス - 横軸(時間軸)レンジ
横軸レンジは,リストボックスから選択します。単位は [ms] です。直接数値を入力することはできません。
「FULL」を選択すると,全データが横軸一杯に表示されるように自動的に調整されます。
横軸レンジのリストボックス - [調整前グラフ] チェックボックス
チェックボックスをクリックすると,リップル補償の調整前グラフが表示されます。
チェックボックスをクリアすると,リップル補償の調整前グラフが非表示になります。 - [調整後グラフ] チェックボックス
チェックボックスをクリックすると,リップル補償の調整後グラフが表示されます。
チェックボックスをクリアすると,リップル補償の調整後グラフが非表示になります。 (ズーム)ボタン
ボタンをクリックした後に,マウスで指定した範囲が拡大表示されます。
表示を元に戻す場合は,ボタンをクリックします。
- 縦軸レンジ
- リップル補償の検証で満足できる結果が得られた場合は,[調整完了] ボタンをクリックします。
調整結果がパラメータに設定され,メインウィンドウに戻ります。リップル補償の検証で満足できる結果が得られなかった場合は,[元に戻す] ボタンをクリックし,サーボパックに書き込んだリップル補償値を元の設定値に戻します。
リップル補償が必要な場合は,手順7から計測をやり直してください。
以上で,モータ速度の脈動を低減する手順は完了です。
6.5.6 任意のパラメータを運転中に調整する
本機能は,サーボパックのパラメータを編集と同時にサーボパックに書き込みます。
モータ運転中のゲインなどのパラメータ調整時に便利な機能です。
- パラメータ設定値の大きい桁(最上位桁など)を変更するとパラメータ設定値が大きく変化することになります。パラメータ設定値の変更は慎重に行ってください。
- [パラメータオンライン編集] ウィンドウで編集した値は,直接サーボパックに反映されます。
- オンライン編集中に,サーボパックの電源をオフしたりまたは通信を中断した場合は,編集した値は,サーボパックに保存されません。
任意のパラメータを運転中に調整する手順を以下に示します。
- [メニュー] ウィンドウの [パラメータオンライン編集] をクリックします。
[パラメータオンライン編集] ウィンドウが表示されます。 - [設定] ボタンをクリックします。
- [パラメータオンライン編集] ウィンドウに表示するパラメータを設定します。
変更したいパラメータの右にある [設定] ボタンをクリックします。 - 「表示するパラメータを選択するリスト」から表示するパラメータを選択し,[OK] ボタンをクリックします。
- 表示を変更したいパラメータが他にもある場合は,手順3,手順4と同様に設定します。
パラメータの表示を削除したい場合は,削除したいパラメータの右にある [削除] ボタンをクリックし,表示されているパラメータが消えた状態で,[設定] ボタンをクリックします。 - [OK] ボタンをクリックします。
[パラメータオンライン編集] ウィンドウに戻ります。 - 変更したいパラメータの [▲] ・ [▼] ボタンをクリックして,パラメータの設定値を変更します。
変更した設定値は,オンライン接続しているサーボパックに反映されます。 - 調整が完了したら,[閉じる] ボタンをクリックします。
以上で,任意のパラメータを運転中に調整する操作は完了です。
6.5.7 機械の周波数特性を計測してグラフで表示する
概要
サーボパックとパソコンをつないで,機械の周波数特性を計測します。測定装置を使わずに機械の周波数特性を計測できます。

サーボモータで機械を加振し,モータトルクに対する速度の周波数特性を計測します。計測した周波数特性から機械の共振を把握できます。
機械の共振を把握し,サーボの調整や機械を変更する際の検討資料として使用できます。機械の剛性によっては,サーボの性能を十分に発揮できませんので,機械を変更することを検討する必要があります。サーボの調整では,サーボ剛性やトルクフィルタ時定数などパラメータ調整の指針(参考値)となります。
また,ノッチフィルタの設定等のパラメータの入力値に利用できます。
- 可動部近辺の安全を確認してください。
本機能実行中1 回の加振/計測当たり最大2 秒程度サーボモータが回転(リニアサーボモータの場合は移動)します。
サーボモータの動作によって危険がないことを十分に確認のうえ実行してください。 - 適正な「許容回転(移動)量」を設定してください。
適正な設定を行わない場合,暴走などにより機械を破損する可能性があります。
また,許容回転(移動)量は1 回の加振/計測当たりのリミットです。複数回加振しているうちに加振の開始位置がずれる可能性があります。加振/計測前には必ず確認してください。 - 垂直軸で本機能を使用する場合,システムの安全を確認してください。
垂直軸で本機能を使用する場合,必ず「垂直軸モード」を選択のうえ,サーボオフ時に落下しないシステムであることを確認してください。 - 本機能終了時は,必ず位置を再設定してください。
本機能はモータの運転を内部の指令で行っているため,通常の運転前には必ず原点復帰などを行い,位置を再設定してください。再設定せずに運転した場合,暴走などを引き起こす可能性があり,非常に危険です。

| 番号 | 項目 | 内容 | 参照 |
|---|---|---|---|
| (1) | ツールバー | トレースデータのファイルをロードする [開く] ボタンや印刷するための [印刷] ボタンがあります。 | [メカニカルアナリシス] ウィンドウのツールバー |
| (2) | STARTボタン | [START] ボタンをクリックすると,[メカニカルアナリシス(指令条件設定)] ウィンドウが表示され,解析が開始されます。 | 計測する前の準備をする |
| (3) | 計測タブページ/ノッチフィルタ設定タブページ | [計測] タブページ:解析結果の詳細な情報が表示されます。 [ノッチフィルタ設定] タブページ:ノッチフィルタ周波数が表示されます。この値をパラメータへ書き込むことができます。 | 計測したグラフを見る |
| (4) | ゲイングラフ表示部,縦スクロールバー | ゲイングラフを表示するエリアです。 表示エリアにゲイングラフが収まらなくなった場合に,縦スクロールバーが有効になり,スクロールが可能になります。 | 計測したグラフを見る |
| (5) | ゲイングラフの縦軸レンジ変更ボックス | ゲイングラフの縦軸のレンジを変更できます。 単位は [dB] です。 | 計測したグラフを見る |
| (6) | ゲイングラフ/位相グラフの横軸レンジ変更ボックス | ゲイングラフと位相グラフの横軸のレンジを変更できます。 単位はゲイングラフ,位相グラフともに [Hz] です。 | 計測したグラフを見る |
| (7) | 位相グラフ表示部, 縦スクロールバー | 位相グラフを表示するエリアです。 表示エリアに位相グラフが収まらなくなった場合に,縦スクロールが有効になり,スクロールが可能になります。 | 計測したグラフを見る |
| (8) | 位相グラフの縦軸レンジ変更ボックス | 位相グラフの縦軸のレンジを変更できます。 単位は [deg] です。 | 計測したグラフを見る |
[メカニカルアナリシス] ウィンドウのツールバー
[メカニカルアナリシス] ウィンドウのツールバーを以下に示します。
| ツールバー ボタン | 内容 | 参照 |
|---|---|---|
![]() [開く] | メカニカルアナリシスデータのファイルをロードします。 | パソコンのメカニカルアナリシスデータ(計測結果ファイル)を開く |
![]() [保存] | 画面上のゲイングラフや位相グラフをファイルに保存します。 | メカニカルアナリシスデータ(計測結果ファイル)をパソコンに保存する |
![]() [印刷] | メカニカルアナリシスの計測結果を印刷します。 | メカニカルアナリシスの計測結果を印刷する |
![]() [計測情報] | メカニカルアナリシスを行ったときの計測情報を表示します。 | メカニカルアナリシスの計測情報を確認する |
![]() [カーソル] | カーソルが示す場所のデータを表示します。 | 計測したグラフを見る |
![]() [ズーム] | マウスで指定された範囲を拡大表示します。 | 計測したグラフを見る |
![]() [戻る] | 拡大表示を元に戻します。 | 計測したグラフを見る |
![]() [クリップボードコピー] | 表示されているグラフをクリップボードへコピーします。 | メカニカルアナリシスデータをクリップボードにコピーする |
![]() | [履歴]ウィンドウを表示します。 | 計測したグラフを見る |
![]() | [重ね合わせ]ウィンドウを表示します。 メカニカルアナリシスの履歴データが1件も存在しない場合は,クリックできません。 | 計測したグラフを見る |
計測する前の準備をする
メカニカルアナリシス機能で周波数特性を計測する前の準備をします。
計測する前の準備の手順を以下に示します。
- [メニュー] ウィンドウの [メカニカルアナリシス] をクリックします。
[メカニカルアナリシス] ウィンドウが表示されます。 - 注意事項をよく読み,[実行] ボタンをクリックします。
メカニカルアナリシス機能を行わない場合は,[中止] ボタンをクリックします。メインウィンドウに戻ります。 - [START] ボタンをクリックします。
[メカニカルアナリシス(指令条件設定)] ウィンドウが表示されます。 - 計測するための条件を設定します。
番号 項目 内容 (1) 運転モード選択 運転モードを [水平軸モード] と [垂直軸モード] から選択します。
水平軸モード
トルク制御でサーボモータを加振します。
垂直軸システムの場合は,本モードを使用しないでください。負荷が落下するおそれがあります。
垂直軸モード*1
位置制御でサーボモータを加振します。
運転/計測中,サーボオン状態を維持します。(自動的にサーボオフされません。)
垂直軸システムの場合は,必ず [垂直軸モード] を使用してください。
本モードにはノッチフィルタなどの制御が適用されるため,水平軸モードでの計測とは異なる特性になります。(2) サンプリング時間 サンプリング時間を選択します。サンプリング時間を短くすると,高い周波数まで測定でき,加振時間が短くなります。ただし,周波数分解能が低下し,特に低い周波数では計測精度が低下します。
測定周波数と加振時間はサンプリング時間で決定されます。
まず,サンプリング時間を短く設定し,計測結果を参照しながら,適切なサンプリング時間を決定してください。値を直接入力することはできません。(3) 加振信号 加振信号の信号タイプは「周期波」のみです。 (4) 加振幅 サーボモータを加振する指令振幅の大きさを,定格トルク(推力)に対する大きさ(パーセント単位)で入力します。設定範囲は,1% ~ 300%です。
加振幅を大きくした方が,正しく測定できる傾向がありますが,加振幅を大きくしすぎると負荷慣性モーメント(リニアサーボモータの場合は質量)とのバランス不良により,A.510(加速度アラーム)やA.100(過電流アラーム)が生じ,正しく計測できない場合があります。
なお,加振幅は「トルク(推力)制限」で設定した値以下でなければなりません。
加振中にトルク(推力)が制限された場合は,正しい計測が行えませんので注意してください。
「トルク(推力)制限」機能の詳細は,お使いのサーボパックの製品マニュアルを参照してください。(5) 許容回転量
(リニアサーボモータの場合:許容移動量)*2*3計測時のモータ回転(移動)量の制限値を入力します。設定範囲は,±1 回転 ~ 1000 回転(リニアサーボモータの場合,± 1 mm ~ 1000 mm)です。
モータ回転(移動)量が,計測中に許容回転(移動)量を超えた場合には,サーボモータが停止/ゼロクランプし,計測が中止されます。
プーリー径,ボールねじピッチなどの減速比を考慮したうえで,動作可能な範囲のモータ回転(移動)量を設定してください。
モータ回転(移動)量を小さくするには,加振幅を小さく,サンプリング時間を短く設定してください。(6) 計測回数 計測データを平均化処理するため,計測回数をセットします。設定範囲は,1 ~ 5 セットです。
1 セットとは,正転側(正方向)から加振・計測開始/逆転側(逆方向)から加振・計測開始する往復動作を示します。計測回数が多いほど,正しく計測できる傾向がありますが,計測に要する時間が長くなります。(7) 線色 計測結果をグラフ表示する際の線色を設定します。 (8) 指針ボタン クリックすると,ヘルプが表示され,指令条件設定の指針が表示されます。
各指令条件設定の指針を確認できます。(9) 保存ボタン [ファイル名を付けて保存] ウィンドウが表示されます。
ファイル名を設定し,[保存] ボタンをクリックすると,現在の指令条件を「指令条件設定ファイル (*.myc) 」で保存できます。(10) 開くボタン [ファイルを開く] ウィンドウが表示されます。
「指令条件設定ファイル (*.myc) 」を選択し,[開く] ボタンをクリックすると,指令条件設定が[メカニカルアナリシス(指令条件設定)]ウィンドウに反映されます。*1 安定したゲイン設定であることを確認して実行してください。位置制御で運転するため,設定によっては発振する場合があります。 *2 許容回転(移動)量は1回の加振ごとの制限です。複数回加振していくうちに,加振開始位置がどちらかの方向に移動する場合があります。加振動作ごとに動作可能な範囲を確認してください。 *3 サーボパック内の許容回転(移動)量の検出は最大で 2 ms 遅れる場合があります。また,そのときの慣性モーメント(質量)の大きさや速度によって,設定値を超えて動作するおそれがあります。許容回転(移動)量の設定は,ある程度余裕を持って行ってください。 - [次へ] ボタンをクリックします。
解析を行わない場合は,[戻る] ボタン,または [中断] ボタンをクリックします。[メカニカルアナリシス] ウィンドウに戻ります。 - [開始] ボタンをクリックします。
サーボパックへの指令条件の転送を開始します。転送の進捗状況はプログレスバーに表示されます。 - [次へ] ボタンをクリックします。
[メカニカルアナリシス(加振/計測)] ウィンドウが表示されます。
以上で,計測する前の準備は完了です。
指令条件設定の指針
- サーボモータで機械を加振して周波数特性を計測します。
- 運転モード,サンプリング時間,加振幅,計測回数を設定してください。
- 設定値によっては周波数特性を正しく計測できないことがあります。計測結果を参照しながら適切な設定値を決定してください。詳細については,以下の設定指針詳細を参照してください。
- 許容回転(移動)量の設定は,安全な計測を行うために必要です。動作可能な範囲のモータ回転(移動)量を設定してください。
運転モード選択
水平軸モードはトルク制御で,垂直軸モードは位置制御でサーボモータを運転します。
垂直軸システムでは落下(位置ずれ)防止のために必ず垂直軸モードを使用してください。
また,垂直軸モードではノッチフィルタなどの制御が適用されるため,水平軸モードでの計測とは異なる特性になります。
サンプリング時間 [μs] (測定周波数 [Hz],加振時間/回 [ms] )
サンプリング時間を短くすると,高い周波数まで測定でき,加振時間が短くなります。ただし,周波数分解能が低下し,特に低い周波数では計測精度が低下します。
測定周波数と加振時間はサンプリング時間で決定されます。
まず,サンプリング時間を短く設定し,計測結果を参照しながら,適切なサンプリング時間を決定してください。
加振信号:周波数(固定)
周期波で機械を加振します。
加振幅 [±%/定格トルク(推力)]
サーボモータを加振する指令振幅の大きさを,定格トルク(推力)に対する大きさ(パーセント単位)で入力します。設定範囲は,1% ~ 300%です。
加振幅を大きくした方が,正しく計測できる傾向がありますが,加振幅を大きくしすぎると負荷慣性モーメント(質量)とのバランス不良により,A.510 (過速度) やA.100 (過電流) が生じ,正しく計測できない場合があります。
なお,加振幅は「トルク(推力)制限」で設定した値以下でなければなりません。加振中にトルク(推力)が制限された場合,正しい計測が行えません。ご注意ください。
「トルク(推力)制限」機能の詳細は,お使いのサーボパックの製品マニュアルを参照してください。
指令選択許容回転量 [回転] (リニアサーボモータの場合,許容移動量 [mm])
計測時のモータ回転(移動)量の制限値を入力します。設定範囲は,±1 回転 ~ 1000 回転(リニアサーボモータの場合,± 1 mm ~ 1000 mm)です。
モータ回転(移動)量が,計測中に許容回転(移動)量を超えた場合には,サーボモータが停止/ゼロクランプし,計測が中止されます。
プーリー径,ボールねじピッチなどの減速比を考慮したうえ,動作可能な範囲のモータ回転(移動)量を設定してください。
モータ回転(移動)量を小さくするには,加振幅を小さく,サンプリング時間を短く設定してください。
- 許容回転(移動)量は 1 回の加振ごとの制限です。複数回加振していくうちに,加振開始位置がどちらかの方向に移動する場合があります。加振動作ごとに動作可能な範囲を確認してください。
- サーボパック内の許容回転(移動)量の検出は最大で 2 ms 遅れる場合があります。また,そのときの慣性モーメント(質量)の大きさや速度によって,設定値を超えて動作するおそれがあります。許容回転(移動)量の設定は,ある程度余裕を持って行ってください。
計測回数 [セット]
計測データを平均化処理するため,計測回数をセットします。設定範囲は,1 ~ 5 セットです。
1 セットとは,正転側(正方向)から加振・計測開始/逆転側(逆方向)から加振・計測開始する往復動作を示します。計測回数が多いほど,正しく計測できる傾向がありますが,計測に要する時間が長くなります。
グラフ線色
計測結果をグラフ表示する際の線色を設定します。
計測する
実際にサーボモータを回転させて周波数特性を計測します。
選択した運転モードによって,表示されるウィンドウが異なります。
下表の該当する参照先に進んでください。
| 運転モード | 内容 |
|---|---|
| 水平軸モード | 水平軸モードの場合 |
| 垂直軸モード | 垂直軸モードの場合 |
水平軸モードの場合
運転モードを水平軸モードに設定したときの,計測の手順を以下に示します。
- [Servo On] ボタンをクリックします。
- [Forward] ボタンをクリックします。
サーボモータが正転(正方向移動)して測定が行われます。加振/計測時に,リミットがかかってサーボモータが停止した場合は,次のダイアログボックスが表示されます。[OK] ボタンをクリックすると処理が中断され,[メカニカルアナリシス] ウィンドウに戻ります。 - [Servo On] ボタンをクリックします。
- [Reverse] ボタンをクリックします。
サーボモータが逆転(逆方向移動)して測定が行われます。
測定が終了すると,次のウィンドウが表示されます。 - [メカニカルアナリシス(指令条件設定)] ウィンドウで設定した [計測回数] の回数分だけ,手順1~手順4の操作を繰り返します。
- 測定が終了したら,[解析完了] ボタンをクリックします。
[メカニカルアナリシス] ウィンドウにゲイングラフと位相グラフが表示されます。
以上で,水平軸モードの場合の計測は完了です。
垂直軸モードの場合
運転モードを垂直軸モードに設定したときの,計測の手順を以下に示します。
- [Servo On] ボタンをクリックします。
- [Forward] ボタンをクリックします。
サーボモータが正転(正方向移動)して測定が行われます。加振/計測時に,リミットがかかってサーボモータが停止した場合は,次のダイアログボックスが表示されます。[OK] ボタンをクリックすると処理が中断され,[メカニカルアナリシス] ウィンドウに戻ります。 - [Reverse] ボタンをクリックします。
サーボモータが逆転(逆方向移動)して測定が行われます。 - [メカニカルアナリシス(指令条件設定)] ウィンドウの [計測回数] で設定した回数分だけ,手順2~手順3の操作を繰り返します。
- 測定が終了したら,[Servo On] ボタンをクリックし,[解析完了] ボタンをクリックします。
[メカニカルアナリシス] ウィンドウにゲイングラフと位相グラフが表示されます。サーボオフする前に [解析完了] ボタンをクリックした場合は,次のダイアログボックスが表示されます。[OK] ボタンをクリックして,サーボオフしてください。
以上で,垂直軸モードの場合の計測は完了です。
計測したグラフを見る
計測結果が,[メカニカルアナリシス] ウィンドウのグラフ表示部に表示されます。
カーソルを使用して,グラフの値を確認することができます。
[ノッチフィルタ設定] タブページでは,測定結果から自動計算された値をサーボパックに設定できます。
グラフの表示を変更する
各グラフの表示は,確認しやすいように拡大や表示位置の変更ができます。

| 番号 | 項目 | 内容 |
|---|---|---|
| (1) | 推定反共振周波数 | 推定される反共振周波数の周波数位置にカーソルが表示されます。 [計測] タブページの [推定反共振周波数] に周波数が表示されます。 [計測] タブページの [クリア] ボタンをクリックすると,表示が消えます。 |
| (2) | 推定共振周波数 | 推定される共振周波数の周波数位置にカーソルが表示されます。 [計測] タブページの [推定共振周波数] に周波数が表示されます。 [計測] タブページの [クリア] ボタンをクリックすると,表示が消えます。 |
| (3) | 推定共振周波数第2候補,推定共振周波数第3候補 | 推定される共振周波数の第2候補,第3候補の周波数位置にカーソルが表示されます。 第2候補と第3候補で表示の線種が異なります。 推定共振周波数第2候補:長い鎖線(----) 推定共振周波数第3候補:点線(・・・・) [計測] タブページの [クリア] ボタンをクリックすると,表示が消えます。 |
| (4) | 縦スクロールバー | 縦軸レンジの設定によって,全データが表示領域に収らない場合に有効になります。グラフの表示位置をスクロールできます。 |
| (5) | 縦軸レンジ変更ボックス | ゲイングラフと位相グラフの縦軸レンジをそれぞれ設定できます。コンボボックスからレンジを選択します。ゲイングラフの単位は [dB] で,位相グラフの単位は [deg] です。直接数値を入力することはできません。 「AUTO」を選択すると,全データがグラフ表示領域内に収まるための最適な値がコンボボックスから選択され,レンジ幅が調整されます。 |
| (6) | 横軸レンジ変更ボックス | ゲイングラフと位相グラフ共通の横軸レンジを設定できます。ゲイングラフ,位相グラフともに単位は [Hz] です。 「FULL」を選択すると,全データがグラフ表示領域内に表示されるように最適な値が設定されます。 |
| (7) | 横スクロールバー | 横軸レンジの設定によって,全データが表示領域に収らない場合に有効になります。グラフの表示位置をスクロールできます。 |
グラフの表示を拡大する
ツールバーの
ツールバーの
拡大前のグラフ表示
拡大後のグラフ表示
カーソルでグラフを計測する
ツールバーの
AカーソルとBカーソルは,クリックするたびに選択モードが入れ替わります。

| 番号 | 項目 | 内容 |
|---|---|---|
| (1) | カーソルボタン | AカーソルとBカーソルを表示できます。 |
| (2) | Aカーソル | [カーソル] ボタンをクリックすると表示されます。 BカーソルをクリックするとAカーソル選択モードになり,Aカーソルを移動できます。 |
| (3) | Bカーソル | Aカーソルを表示後に,位置を確定すると表示されます。 AカーソルをクリックするとBカーソル選択モードになり,Bカーソルを移動できます。 |
| (4) | 推定共振周波数の線色選択ボックス | 推定共振周波数のカーソルの線色を選択できます。 |
| (5) | 推定反共振周波数の線色選択ボックス | 推定反共振周波数のカーソルの線色を選択できます。 |
| (6) | クリアボタン | [クリア] ボタンをクリックすると,推定共振周波数と推定反共振周波数の表示をクリアします。 |
| (7) | Aカーソルの線色選択ボックス | Aカーソルの線色を選択できます。 |
| (8) | Bカーソルの線色選択ボックス | Bカーソルの線色を選択できます。 |
| (9) | Aカーソル位置の計測値 | Aカーソル位置のゲイン [dB],位相 [deg],および周波数 [Hz] が表示されます。 |
| (10) | Bカーソル位置の計測値 | Bカーソル位置のゲイン [dB],位相 [deg],および周波数 [Hz] が表示されます。 |
| (11) | マウスカーソル位置の計測値 | マウスカーソル位置のゲイン [dB],位相 [deg],および周波数 [Hz] が表示されます。 |
グラフの履歴データを表示する
ツールバーの
グラフエリアに表示したい履歴データの行を選択します。選択できる件数は1件です。
履歴データの一覧には,最大10データまで表示されます。10データを超えると,古いデータから順に破棄され,10行目に実行したデータが追加されます。

ボタンをクリックすると,選択されている履歴データだけではなく,表示されている履歴データがすべてクリアされます。
ボタンをクリックすると,[重ね合わせ] ウィンドウが表示され,履歴データの重ね合わせができます。グラフの履歴データから指定した対象を重ねて表示する
ツールバーの
チェックを付けた履歴データが,グラフエリアに表示されます。2件以上のグラフを同時に表示し,比較することができます。

ボタンをクリックすると,選択されている履歴データだけではなく,表示されている履歴データがすべてクリアされます。
ボタンをクリックすると,[履歴] ウィンドウが表示され,1件ずつ履歴データが確認できます。チェックを付けた履歴データのグラフが,重なって表示されます。
ノッチフィルタの周波数を設定する
[ノッチフィルタ設定] タブをクリックして,[ノッチフィルタ設定] タブページを表示します。
計測によって自動的に計算された値がノッチフィルタ周波数に表示されています。[設定] ボタンをクリックすると,サーボパックにパラメータが設定され,[Pn409 ノッチフィルタ周波数] に設定した設定値が表示されます。

パソコンのメカニカルアナリシスデータ(計測結果ファイル)を開く
パソコンに保存されたメカニカルアナリシスデータ(計測結果ファイル)を読み込んで,表示することができます。
メカニカルアナリシスデータ(計測結果ファイル)を開く手順を以下に示します。
- [メニュー] ウィンドウの [メカニカルアナリシス] をクリックします。
[メカニカルアナリシス] ウィンドウが表示されます。 - [開く] ボタンをクリックします。
[ファイルを開く] ウィンドウが表示されます。 - 読み込みたいファイルを選択し,[開く] ボタンをクリックします。
計測結果ファイルが読み込まれ,[メカニカルアナリシス] ウィンドウに表示されます。
以上で,メカニカルアナリシスデータ(計測結果ファイル)を開く手順は完了です。
メカニカルアナリシスデータ(計測結果ファイル)をパソコンに保存する
メカニカルアナリシス機能で計測した結果をパソコンに保存できます。計測したグラフを比べたり,履歴をファイルデータで残すことができます。
メカニカルアナリシスデータ(計測結果ファイル)を保存する手順を以下に示します。
- メカニカルアナリシス機能を使用して,機械の周波数特性を計測します。
計測手順の詳細については, 計測する前の準備をする, 計測するを参照してください。 - [保存] ボタンをクリックします。
[ファイル名を付けて保存] ウィンドウが表示されます。 - ファイルを保存する場所を選択します。
- ファイル名を入力します。
ファイル名の初期値は,現在時刻のファイル名 (yyyymmddhhmmss) となります。 - [保存] ボタンをクリックします。
指定した場所にファイルが保存され,[メカニカルアナリシス] ウィンドウに戻ります。既に同一のファイル名が存在する場合や,既存のファイルを読み込んだ後に,再度保存する場合には,次のダイアログボックスが表示されます。
[はい] ボタンをクリックすると,既存ファイルへ上書き保存します。[いいえ] ボタンをクリックすると,保存せずに [ファイル名を付けて保存] ウィンドウに戻ります。
以上で,メカニカルアナリシスデータ(計測結果ファイル)を保存する手順は完了です。
メカニカルアナリシスの計測結果を印刷する
メカニカルアナリシス機能で計測した結果を印刷できます。提出者の会社名や住所,提出先会社名や部署名などを記載した表紙を付けて印刷することもできます。
メカニカルアナリシスの計測結果を印刷する手順を以下に示します。
- メカニカルアナリシス機能を使用して,機械の周波数特性を計測します。
計測手順の詳細については, 計測する前の準備をする, 計測するを参照してください。 - [印刷] ボタンをクリックします。
[印刷項目設定] ウィンドウが表示されます。 - 表紙を付けて印刷する場合は,[表紙を付ける] にチェックを付け,[表紙編集] ボタンをクリックします。
表紙を付けずに印刷する場合は,[表紙を付ける] のチェックを外し,手順7に進んでください。 - 必要に応じて,[提出者] タブ,[提出先1] タブ,[提出先2] タブ,[提出先3] タブ,[挨拶文] タブをクリックし,記載したい内容を入力します。
- [OK] ボタンをクリックします。
- [印刷時に使用する提出先] を選択し,クリックします。
選択した提出先の内容が,[印刷項目設定] ウィンドウに表示されます。 - [ヘッダ・フッタ] タブをクリックし,ヘッダー情報とフッター情報に記載する内容をクリックします。
[タイトル] にチェックを付けた場合は,ボックスにタイトル名を入力します。 - [印刷する項目] タブをクリックし,グラフ関連とコメントから印刷する内容をクリックします。
- 白黒で印刷する場合は,[白黒] を選択します。
カラーで印刷する場合は,[カラー] を選択します。 - [OK] ボタンをクリックします。
[印刷プレビュー] ウィンドウが表示されます。 - [印刷] ボタンをクリックします。
印刷が開始されます。
印刷項目設定を変更する場合は,[印刷項目編集] ボタンをクリックします。[印刷項目設定] ウィンドウに戻ります。
以上で,メカニカルアナリシスの計測結果を印刷する手順は完了です。
メカニカルアナリシスの計測情報を確認する
メカニカルアナリシス機能で計測したときの計測情報を確認できます。
メカニカルアナリシスの計測情報を確認する手順を以下に示します。
- メカニカルアナリシス機能を使用して,機械の周波数特性を計測します。
計測手順の詳細については, 計測する前の準備をする, 計測するを参照してください。 - [計測情報] ボタンをクリックします。
[計測情報] ウィンドウが表示されます。 - [計測情報] タブをクリックし,計測情報を確認します。計測情報にコメント情報を付ける場合は,[コメント] タブをクリックし,ボックスにコメントを入力します。
- [OK] ボタンをクリックします。
[メカニカルアナリシス] ウィンドウに戻ります。
以上で,メカニカルアナリシスの計測結果を確認する手順は完了です。
メカニカルアナリシスデータをクリップボードにコピーする
メカニカルアナリシス機能で計測した計測結果をクリップボードにコピーします。コピーした計測結果は,WordやExcelで使用できます。
メカニカルアナリシスデータをクリップボードにコピーする手順を以下に示します。
- メカニカルアナリシス機能を使用して,機械の周波数特性を計測します。
計測手順の詳細については, 計測する前の準備をする, 計測するを参照してください。 - [クリップボードコピー] ボタンをクリックします。
[クリップボードコピー] ウィンドウが表示されます。 - クリップボードにコピーする領域を選択し,[OK] ボタンをクリックします。
以上で,メカニカルアナリシスの計測結果をクリップボードにコピーする手順は完了です。
6.5.8 機械の特性を検出し振動を抑える
本機能は,メカニカルアナリシス機能に似ていますが,詳細な計測ではなく,簡易的に周波数特性を確認したい場合に適しています。
機械を加振させて発生した振動から共振周波数を検出し,検出した共振周波数に対してノッチフィルタを設定することで,高周波数の振動や異音を除去します。
本機能実行中は,サーボパックから周期波形の指令をサーボモータに送り,自動的に1/4回転以内で複数回微少回転することで,機械を加振します。

- EasyFFT実行中はサーボモータや機械には絶対に触れないでください。けがのおそれがあります。
- EasyFFTは,サーボ調整の初期段階などのゲインが低い状態で使用してください。ゲインを高く設定した後にEasyFFTを実行すると,機械特性やゲインバランスによっては機械が振動することがあります。
機械の特性を検出し振動を抑える手順を以下に示します。
- [メニュー] ウィンドウの [EasyFFT] をクリックします。
[EasyFFT] ダイアログボックスが表示されます。 - 注意事項をよく読み,[OK] ボタンをクリックします。
EasyFFT機能を実行しない場合は,[キャンセル] ボタンをクリックします。メインウィンドウに戻ります。 - [サーボオン] ボタンをクリックします。
- [計測条件] エリアの [指令振幅] を入力し,[回転方向] を選択します。
- [計測開始] ボタンをクリックします。
サーボモータが開始して計測が行われます。計測が終了すると,計測結果が表示されます。 - [計測完了] ボタンをクリックします。
- 計測結果をパラメータに設定する場合は,[結果書込み] ボタンをクリックします。
計測結果をパラメータに設定しない場合は,閉じるボタンをクリックします。
メインウィンドウに戻ります。
以上で,機械の特性を検出し振動を抑える手順は完了です。
6.6 システム内の複数軸の調整を同時に行う
6.6.1 概要
[システムチューニング] ウィンドウでは,システム内に使用する複数軸の調整を同時に行うことができます。
1軸ごとに調整したり,複数軸(基準軸:1軸,対象軸:最大3軸)に同じ調整値を設定しながら同時に調整したりできます。
[システムチューニング] ウィンドウには,最大で16軸まで表示することができます。

| 番号 | 項目 | 内容 | 参照 |
|---|---|---|---|
| (1) | 個別調整 | [システムチューニング] ウィンドウに表示されている軸から,調整する軸を選択して,1軸ごとに調整します。 | 1軸ごとに調整する(個別調整) |
| (2) | 同値調整 | [システムチューニング] ウィンドウに表示されている軸から,基準軸と対象軸(最大3軸)を選択して,同時に調整します。 | 複数軸を同時に調整する(同値調整) |
| (3) | 調整軸選択 | 同値調整を行うときの基準軸と対象軸(最大3軸)を選択します。 | 同値調整の調整軸を変更する |
| (4) | ヒント | [ヒント] ボタンをクリックすると,[調整処理速度アップのヒント] ダイアログボックスが表示され,システムチューニングを行うためのヒントが表示されます。![]() | - |
| (5) | 注意事項 | [注意事項] ボタンをクリックすると,[注意事項] ダイアログボックスが表示され,システムチューニングを行うための注意事項が表示されます。![]() | - |
| (6) | 調整軸 | 選択されたサーボドライブに接続されている軸が表示されます。 軸を増やしたい場合は,増やしたい軸が接続されているサーボパックの [メニュー] ウィンドウから,[システムチューニング] をクリックします。 | 1軸ごとに調整する(個別調整),複数軸を同時に調整する(同値調整),同値調整の調整軸を変更する |
6.6.2 1軸ごとに調整する(個別調整)
システム内に使用する複数軸を,1軸ごとに調整します。
自動調整される項目は以下のとおりです。
- ゲイン調整(速度ループゲイン,位置ループゲインなど)
- フィルタ調整(トルク指令フィルタ,ノッチフィルタ)
- 摩擦補償
- A型制振制御
調整方法には,以下の2つの調整方法があります。
チューニングモード:0・1・5・6の場合
1つのチューニングレベルを操作して,複数のサーボゲインを制御的に安定な状態で変更します。振動を検出した場合,自動的にノッチフィルタやA型制振を設定する機能(自動設定)を備えています。また,調整中にA型制振機能を手動設定できます。
チューニングモード:2・3の場合
2つのチューニングレベルを操作し,位置決め時間を更に短縮して複数のサーボゲインを変更します。位置決め時間短縮のためモデル追従制御を使用しており,振動を検出した場合,自動的にノッチフィルタやA 型制振を設定する機能(自動設定)や,自動的に摩擦補償を設定する機能を備えています。また,調整中にA型制振機能,振動抑制機能を手動設定できます。
- 実行前には必ず,本マニュアルを確認してください。特に次の点には注意してください。
- 非常停止(電源オフ)が可能な状態で実行してください。
本機能で調整を開始すると,いくつかのパラメータが推奨値に上書きされ,機能実行前後で応答が大きく変化することがありますので,非常停止(電源オフ)が可能な状態で実施してください。 - 慣性モーメントが正しく設定された状態で実行してください。
慣性モーメントが正しく設定されていないと,振動する場合があります。 - フィードフォワードレベルを変更した場合,即設定値が使用されるのではなく,位置決めの完了後に設定された値が使用されます。
- 非常停止(電源オフ)が可能な状態で実行してください。
- 調整中に振動やオーバーシュートが発生することがあります。安全確保のため,いつでも非常停止が可能な状態で実行してください。
- MP3000シリーズにおいて位相制御を使用する場合,[チューニングモード]は「0」または「1」を選択してください。[チューニングモード]にて「0」・「1」以外を選択したときは,位相制御を正常に行えないことがあります。
1軸ごとに調整する手順を以下に示します。
- [メニュー]ウィンドウの[システムチューニング]をクリックします。
[システムチューニング]ウィンドウが表示されます。選択したサーボドライブの軸で,システムチューニングができない軸がある場合,次のウィンドウが表示されます。
継続してシステムチューニングを行う場合は,システムチューニングが可能な軸を選択して,[OK] ボタンをクリックしてください。
システムチューニングをキャンセルして,システムチューニングができない軸のパラメータを変更する場合は,[キャンセル]ボタンをクリックして,パラメータを変更してください。 - [調整方法選択]エリアの[個別調整]ボタンをクリックします。
- 調整する軸のチューニングモードを変更する場合は,[変更]ボタンをクリックします。
チューニングモードの変更が不要な場合は,手順6に進んでください。
[チューニング条件設定]ウィンドウが表示されます。 - システムチューニングのための条件を設定します。
番号 項目 内容 (1) チューニングモード チューニングモードを選択します。 モード選択 説明 0:安定性優先サーボゲインを設定 安定性を優先し,オーバーシュートが発生しにくい設定です。ゲイン調整の他にノッチフィルタ,A型制振(トルク制御以外)の調整を行います。 1:高応答優先サーボゲインを設定 応答性を優先するため,オーバーシュートをする可能性があります。ゲイン調整の他にノッチフィルタ,A型制振(トルク制御以外)の調整を行います。 2:位置決め用途に適したサーボゲインを設定 位置決め用途に特化した調整を行います。ゲイン調整の他にノッチフィルタ,A型制振,振動抑制の調整を行います。 3:位置決め用途でオーバシュートを重視したサーボゲインを設定 位置決め用途でオーバーシュートしないことを重視した調整を行います。ゲイン調整の他にノッチフィルタ,A型制振,振動抑制の調整を行います。 5:偏差レス制御機能に適したサーボゲインを設定
(注)Σ-Xシリーズのサーボパックと接続時に表示されます。移動中の偏差を少なくし,軌跡追従性を向上させる制御(偏差レス制御)を適用した調整を行います。ゲイン調整の他にノッチフィルタ,A型制振の調整を行います。 6:負荷変動が大きい用途に適したサーボゲインを設定
(注)Σ-Xシリーズのサーボパックと接続時に表示されます。負荷が変動した場合に発生する整定時間のばらつきを抑制する制御(負荷変動補償制御)を行います。ゲイン調整の他に,ノッチフィルタ,A型制振を設定する機能(自動設定)を備えています。 (2) 機構選択 駆動する機械要素に応じたタイプを選択します。
異音がする,ゲインが上がらないなどの場合は,剛性タイプを変更すると良好な結果が得られる場合があります。以下を目安にタイプを選択してください。機構選択 説明 1:ベルト機構 ベルト機構など比較的剛性が低い機構に適した調整を行います。 2:ボールネジ機構またはリニアサーボモータ ボールネジ機構など比較的剛性が高い機構またはリニアサーボモータに適した調整を行います。該当する機構がない場合はこのタイプを選択してください。 3:剛体系 剛体系など剛性が高い機構に適した調整を行います。 (3) 摩擦補償 摩擦補償機能を有効にするか,無効にするか選択します。 (4) 速度制御 速度制御の方法を選択します。 - 選択可能なチューニングモードは,サーボパックの設定により異なります。
- 摩擦補償と速度制御は,接続しているサーボパックや選択したチューニングモードにより,表示されない場合があります。
- [設定]ボタンをクリックします。
[システムチューニング]ウィンドウに戻ります。 - [調整開始]ボタンをクリックします。
- [▲] ・ [▼] ボタンをクリックして,チューニングレベルを変更します。
オーバーシュートが発生するまで,フィードフォワードレベルを大きくした後,オーバーシュートが解消するまで,フィードフォワードレベルを大きくします。この変更を繰り返して調整します。
調整中,元の状態に戻したい場合は,[元に戻す]ボタンをクリックします。調整開始前の状態に戻ります。- フィードフォワードレベルは位置決め完了信号が出力されるまで適用されません。
- 振動が自動検出された場合,ノッチフィルタ機能,またはA型制振機能が実行されます。
自動設定によって振動がひどくなった場合など,[解除]ボタンをクリックして機能を解除することができます。
- [調整完了]ボタンをクリックします。
調整結果がパラメータに設定されます。
以上で,1軸ごとに調整する手順は完了です。
6.6.3 複数軸を同時に調整する(同値調整)
システム内に使用する複数軸(基準軸:1軸,対象軸:最大3軸)を,同時に調整します。
自動調整される項目は以下のとおりです。
- ゲイン調整(速度ループゲイン,位置ループゲインなど)
- フィルタ調整(トルク指令フィルタ,ノッチフィルタ)
- 摩擦補償
- A型制振制御
調整方法には,以下の2つの調整方法があります。
チューニングモード:0・1・5・6の場合
1つのチューニングレベルを操作して,複数のサーボゲインを制御的に安定な状態で変更します。振動を検出した場合,自動的にノッチフィルタやA型制振を設定する機能(自動設定)を備えています。また,調整中にA型制振機能を手動設定できます。
チューニングモード:2・3の場合
2つのチューニングレベルを操作し,位置決め時間を更に短縮して複数のサーボゲインを変更します。位置決め時間短縮のためモデル追従制御を使用しており,振動を検出した場合,自動的にノッチフィルタやA 型制振を設定する機能(自動設定)や,自動的に摩擦補償を設定する機能を備えています。また,調整中にA型制振機能,振動抑制機能を手動設定できます。
- 実行前には必ず,本マニュアルを確認してください。特に次の点には注意してください。
- 非常停止(電源オフ)が可能な状態で実行してください。
本機能で調整を開始すると,いくつかのパラメータが推奨値に上書きされ,機能実行前後で応答が大きく変化することがありますので,非常停止(電源オフ)が可能な状態で実施してください。 - 慣性モーメントが正しく設定された状態で実行してください。
慣性モーメントが正しく設定されていないと,振動する場合があります。 - フィードフォワードレベルを変更した場合,即設定値が使用されるのではなく,位置決めの完了後に設定された値が使用されます。
- 同値調整の「調整開始」ボタンをクリックしたときに,基準軸のFFレベルとFBレベルが対象軸(最大3軸)に書き込まれます。軸の挙動が大きく変化することがありますので,非常停止(電源オフ)が可能な状態で実施してください。
- 非常停止(電源オフ)が可能な状態で実行してください。
- 調整中に振動やオーバーシュートが発生することがあります。安全確保のため,いつでも非常停止が可能な状態で実行してください。
- MP3000シリーズにおいて位相制御を使用する場合,[チューニングモード]は「0」または「1」を選択してください。[チューニングモード]にて「0」・「1」以外を選択したときは,位相制御を正常に行えないことがあります。
複数軸を同時に調整する手順を以下に示します。
- [メニュー]ウィンドウの[システムチューニング]をクリックします。
[システムチューニング]ウィンドウが表示されます。選択したサーボドライブの軸で,システムチューニングができない軸がある場合,次のウィンドウが表示されます。
継続してシステムチューニングを行う場合は,システムチューニングが可能な軸を選択して,[OK] ボタンをクリックしてください。
システムチューニングをキャンセルして,システムチューニングができない軸のパラメータを変更する場合は,[キャンセル]ボタンをクリックして,パラメータを変更してください。 - [調整方法選択]エリアの[同値調整]ボタンをクリックします。
[同値調整軸設定]ウィンドウが表示されます。 - 基準軸と対象軸を選択します。同値調整では,基準軸のチューニングモードや調整結果に従って,対象軸(最大3軸)も同時に調整されます。
- [設定]ボタンをクリックします。
[システムチューニング]ウィンドウに戻ります。- 接続しているサーボパックや選択したチューニングモードにより,ソフトウェアリセットやMECHATROLINK通信リセットが必要な場合があります。
メッセージが表示された場合は,画面表示に従って操作してください。 - 一度,基準軸と対象軸を設定した後に,変更することもできます。
詳細については,同値調整の調整軸を変更するを参照してください。
- 接続しているサーボパックや選択したチューニングモードにより,ソフトウェアリセットやMECHATROLINK通信リセットが必要な場合があります。
- 調整する軸のチューニングモードを変更する場合は,[変更]ボタンをクリックします。
チューニングモードの変更が不要な場合は,手順8に進んでください。
[チューニング条件設定]ウィンドウが表示されます。 - システムチューニングのための条件を設定します。
番号 項目 内容 (1) チューニングモード チューニングモードを選択します。 モード選択 説明 0:安定性優先サーボゲインを設定 安定性を優先し,オーバーシュートが発生しにくい設定です。ゲイン調整の他にノッチフィルタ,A型制振(トルク制御以外)の調整を行います。 1:高応答優先サーボゲインを設定 応答性を優先するため,オーバーシュートをする可能性があります。ゲイン調整の他にノッチフィルタ,A型制振(トルク制御以外)の調整を行います。 2:位置決め用途に適したサーボゲインを設定 位置決め用途に特化した調整を行います。ゲイン調整の他にノッチフィルタ,A型制振,振動抑制の調整を行います。 3:位置決め用途でオーバシュートを重視したサーボゲインを設定 位置決め用途でオーバーシュートしないことを重視した調整を行います。ゲイン調整の他にノッチフィルタ,A型制振,振動抑制の調整を行います。 5:偏差レス制御機能に適したサーボゲインを設定
(注)Σ-Xシリーズのサーボパックと接続時に表示されます。移動中の偏差を少なくし,軌跡追従性を向上させる制御(偏差レス制御)を適用した調整を行います。ゲイン調整の他にノッチフィルタ,A型制振の調整を行います。 6:負荷変動が大きい用途に適したサーボゲインを設定
(注)Σ-Xシリーズのサーボパックと接続時に表示されます。負荷が変動した場合に発生する整定時間のばらつきを抑制する制御(負荷変動補償制御)を行います。ゲイン調整の他に,ノッチフィルタ,A型制振を設定する機能(自動設定)を備えています。 (2) 機構選択 駆動する機械要素に応じたタイプを選択します。
異音がする,ゲインが上がらないなどの場合は,剛性タイプを変更すると良好な結果が得られる場合があります。以下を目安にタイプを選択してください。機構選択 説明 1:ベルト機構 ベルト機構など比較的剛性が低い機構に適した調整を行います。 2:ボールネジ機構またはリニアサーボモータ ボールネジ機構など比較的剛性が高い機構またはリニアサーボモータに適した調整を行います。該当する機構がない場合はこのタイプを選択してください。 3:剛体系 剛体系など剛性が高い機構に適した調整を行います。 (3) 摩擦補償 摩擦補償機能を有効にするか,無効にするか選択します。 (4) 速度制御 速度制御の方法を選択します。 選択可能なチューニングモードは,サーボパックの設定により異なります。 - [設定]ボタンをクリックします。
[システムチューニング]ウィンドウに戻ります。接続しているサーボパックや選択したチューニングモードにより,ソフトウェアリセットやMECHATROLINK通信リセットが必要な場合があります。
メッセージが表示された場合は,画面表示に従って操作してください。 - [調整開始]ボタンをクリックします。
- [▲] ・ [▼] ボタンをクリックして,チューニングレベルを変更します。
オーバーシュートが発生するまで,フィードフォワードレベルを大きくした後,オーバーシュートが解消するまで,フィードフォワードレベルを大きくします。この変更を繰り返して調整します。
調整中,元の状態に戻したい場合は,[元に戻す]ボタンをクリックします。調整開始前の状態に戻ります。- フィードフォワードレベルは位置決め完了信号が出力されるまで適用されません。
- 振動が自動検出された場合,ノッチフィルタ機能,またはA型制振機能が実行されます。
自動設定によって振動がひどくなった場合など,[解除]ボタンをクリックして機能を解除することができます。
- [調整完了]ボタンをクリックします。
調整結果がパラメータに設定されます。
以上で,複数軸を同時に調整する手順は完了です。
6.6.4 同値調整の調整軸を変更する
同値調整に使用する調整軸(基準軸:1軸,対象軸:最大3軸)を,変更します。
同値調整の調整軸を変更する手順を以下に示します。
- [システムチューニング] ウィンドウの [調整軸選択] ボタンをクリックします。
[同値調整軸設定] ウィンドウが表示されます。 - 基準軸と対象軸を選択します。同値調整では,基準軸のチューニングモードや調整結果に従って,対象軸(最大3軸)も同時に調整されます。
- [設定] ボタンをクリックします。
[システムチューニング] ウィンドウに戻ります。接続しているサーボパックや選択したチューニングモードにより,ソフトウェアリセットやMECHATROLINK通信リセットが必要な場合があります。
メッセージが表示された場合は,画面表示に従って操作してください。
以上で,同値調整の調整軸を変更する手順は完了です。
7 モニタする
7.1 概要
SigmaWin+を使用して,サーボパックの製品情報,動作,状態などをモニタすることができます。 また,測定装置を使わずにモータ動作の波形をグラフで表示することもできます。
ここでは,SigmaWin+を使用してサーボパックの様々な情報をモニタする手順を説明します。
製品情報をモニタする
オンライン接続しているサーボパックとサーボモータの製品情報をモニタすることができます。
製品本体のネームプレートが確認しにくいときに,SigmaWin+を使用して製品情報を簡単にモニタすることができます。
製品のQRコードを表示する
オンライン接続しているサーボパックのQRコードを表示できます。SigmaWin+に表示されたQRコードを,スマートフォンなどを使用して読み込むことで,容易にサーボパックの製品情報などを閲覧することができます。
製品情報をCSVファイル (.csv) に書き出す
[製品情報読み出し] ウィンドウで表示した製品情報を,CSV (.csv) に書き出します。CSVファイル (.csv) には,[製品情報読み出し] ウィンドウに表示されている内容が保存されます。
サーボパックの動作や状態をモニタする
オンライン接続しているサーボパックの動作や状態をモニタすることができます。
[モニタ] ウィンドウには,[動作] ウィンドウ,[状態] ウィンドウ,および [入出力] ウィンドウの3つのウィンドウを表示でき,各ウィンドウは [モニタ] ウィンドウにドッキングして表示したり,分割表示したり,フローティング状態にして表示できます。
各ウィンドウに表示されているデータは,定周期に更新されます。
サーボパックの配線状態をモニタする
サーボパックと上位装置または周辺装置との入出力信号の状態をモニタすることで配線確認ができます。
上位装置または周辺装置からの入力信号を切り替えて,サーボパックの入力信号の状態をモニタすることで,入力信号の配線が正しいか確認できます。
また,サーボパックの出力信号を任意に変更することにより,上位装置や周辺装置の信号状態を確認することで,出力信号の配線が正しいか確認できます。
INDEXERモジュールのコマンド送受信をモニタする
INDEXERモジュールが装着されたサーボパックと上位装置(パソコン,コントローラなど)とのシリアル通信 (RS-422/RS-485) で,送受信されたシリアルコマンドをモニタすることができます。
サーボパックの設置環境と寿命予測をモニタする
オンライン接続しているサーボパックとサーボモータの設置環境,およびサーボパックの内部部品の寿命予測をモニタすることができます。
サーボパックのCDO一覧をモニタする
オンライン接続しているサーボパックからCDO一覧を読み出してモニタすることができます。
また,サーボパックから読み出したCDO一覧をCSVファイル(.csv)に書き出すこともできます。
モータ動作の詳細な波形(短時間)を見る
サーボモータの動作状態や信号波形を,測定装置を使わずに計測することができます。
任意の信号をトリガとして,短時間のサーボモータの動作状態や信号波形が表示されます。表示された詳細な波形を計測することで,詳細なチューニング時のパラメータ変更の効果を確認できます。
モータ動作の大まかな波形(長時間)を見る
サーボモータの動作状態や信号波形を,測定装置を使わずに計測することができます。
繰り返し動作するサーボモータの動作状態や信号波形を,数サイクル分(長時間)表示するときに適しています。
異常検知を行う (Σ-X)
事前にサーボパックに保存しておいた正常時の運転特性値と稼働時の値とを比較して,異常判定を行います。
機械や装置の劣化や故障を検知したり,不良品を検知することができます。
7.2 製品情報をモニタする
オンライン接続しているサーボパックやサーボモータなどの情報をモニタすることができます。製品本体のネームプレートが確認しにくいときに,SigmaWin+を使用して製品情報を簡単にモニタすることができます。
製品情報をモニタする手順を以下に示します。
- [メニュー] ウィンドウの [製品情報読み出し] をクリックします。
[製品情報読み出し] ウィンドウが表示されます。
以上で,製品情報をモニタする手順は完了です。
7.3 製品のQRコードを表示する
オンライン接続しているサーボパックのQRコードを表示できます。SigmaWin+に表示されたQRコードを,スマートフォンを使用して読み込むことで,容易にサーボパックの製品情報などを閲覧することができます。
製品のQRコードを表示する手順を以下に示します。
- [メニュー] ウィンドウの [製品情報読み出し] をクリックします。
[製品情報読み出し] ウィンドウが表示されます。 - [QRコード] ボタンをクリックします。
[QRコードファイル保存] ウィンドウが表示されます。
[QRコードファイル保存] ウィンドウのQRコード生成対象,ファイル名,保存先などを指定して,QRコードの画像ファイルを保存することができます。
以上で,製品のQRコードを表示する手順は完了です。
7.4 製品情報をCSVファイル (.csv) に書き出す
[製品情報読み出し] ウィンドウで表示した製品情報を,CSVファイル (.csv) に書き出します。CSVファイル (.csv) には,[製品情報読み出し] ウィンドウに表示されている内容が保存されます。
製品情報をCSVファイル (.csv) に書き出す手順を以下に示します。
- [メニュー] ウィンドウの [製品情報読み出し] をクリックします。
[製品情報読み出し] ウィンドウが表示されます。 - [エクスポート] ボタンをクリックします。
[エクスポート] ウィンドウが表示されます。 - ファイルの保存先とファイル名を設定します。
- [保存] ボタンをクリックします。
指定した場所にファイルが保存され,[製品情報読み出し] ウィンドウに戻ります。
以上で,製品情報をCSVファイル (.csv) に書き出す手順は完了です。
7.5 サーボパックの動作や状態をモニタする
7.5.1 概要
オンライン接続しているサーボパックの動作や状態をモニタすることができます。
[モニタ] ウィンドウには,[動作] ウィンドウ,[状態] ウィンドウ,および [入出力] ウィンドウの3つのウィンドウを表示でき,各ウィンドウは [モニタ] ウィンドウにドッキングして表示したり,分割表示したり,フローティング状態にして表示できます。
各ウィンドウに表示されているデータは,定周期に更新されます。
モニタウィンドウ
[動作] ウィンドウ,[状態] ウィンドウ,および [入出力] ウィンドウには,次の4種類の表示タイプがあります。
| 表示タイプ | 説明 | 参照 |
|---|---|---|
| ドッキング(分割)タイプ | 初期設定の表示タイプです。 [モニタ] ウィンドウに,[動作] ウィンドウ,[状態] ウィンドウ,および [入出力] ウィンドウが上下に並んで表示されます。 確認しやすいようにウィンドウを再配置することができます。 | ドッキング(分割)タイプ |
| ドッキング(タブ)タイプ | [動作] ウィンドウ,[状態] ウィンドウ,[入出力] ウィンドウが重なって表示され,タブで切り替えます。 | ドッキング(タブ)タイプ |
| 「自動的に隠す」タイプ | タブをクリックするとスライドして表示され,当該ウィンドウ以外の部分をクリックするとスライドして収納されます。 | 「自動的に隠す」タイプ |
| フローティングタイプ | [モニタ] ウィンドウから離れた状態で表示されます。タイトルバーをドラッグして自由に移動できます。 | フローティングタイプ |
ドッキング(分割)タイプ
初期設定の表示タイプです。
[モニタ] ウィンドウに,[動作] ウィンドウ,[状態] ウィンドウ,および [入出力] ウィンドウが上下に並んで表示されます。
確認しやすいようにウィンドウを再配置することができます。
フローティングタイプのウィンドウを,ドッキングガイドで上下左右にドッキングすると,ドッキング(分割)タイプになります。

| 番号 | 項目 | 内容 |
|---|---|---|
| (1) | [動作] ウィンドウ | サーボパックの動作情報を表示します。 |
| (2) | [状態] ウィンドウ | サーボパックの状態を表示します。 |
| (3) | [入出力] ウィンドウ | サーボパックの入出力情報を表示します。 |
| (4) | フィルタ | [動作] ウィンドウ,[状態] ウィンドウ,[入出力] ウィンドウの [制御] 項目と [I/F] 項目の表示/非表示を設定できます。
下図のように,[制御],[I/F],[項目] のセルにカーソルを移動させると,[▼] ボタンが表示されます。プルダウンリストのチェックボックスを選択することによって,それぞれの表示内容を設定できます。 ![]() ![]() ![]() |
ドッキング(タブ)タイプ
[動作] ウィンドウ,[状態] ウィンドウ,[入出力] ウィンドウが重なって表示され,[モニタ] ウィンドウに表示されるタブでウィンドウを切り替えます。
フローティングタイプのウィンドウを,ドッキングガイドで中央にドッキングすると,ドッキング(タブ)タイプになります。

| 番号 | 項目 | 内容 |
|---|---|---|
| (1) | [動作] ウィンドウ,[状態] ウィンドウ,[入出力] ウィンドウ | [動作] ウィンドウ,[状態] ウィンドウ,および [入出力] ウィンドウが重ねて表示されます。 |
| (2) | [動作] タブ,[状態] タブ,[入出力] タブ | [モニタ] ウィンドウに表示される,ウィンドウを選択するタブです。 [動作] タブをクリックすると,[動作] ウィンドウが表示されます。 [動作] タブをドラッグして移動すると,[動作] ウィンドウはフローティングタイプになります。 [状態] タブをクリックすると,[状態] ウィンドウが表示されます。 [状態] タブをドラッグして移動すると,[状態] ウィンドウはフローティングタイプになります。 [入出力] タブをクリックすると,[入出力] ウィンドウが表示されます。 [入出力] タブをドラッグして移動すると,[入出力] ウィンドウはフローティングタイプになります。 |
| (3) | フィルタ | ドッキング(分割)タイプと同様です。 |
「自動的に隠す」タイプ
タブをクリックするとスライドして表示され,当該ウィンドウ以外の部分をクリックするとスライドして収納されます。
各ウィンドウのメニューの「Auto Hide」を選択すると,「自動的に隠す」タイプになります。

| 番号 | 項目 | 内容 |
|---|---|---|
| (1) | [動作] タブ,[状態] タブ,[入出力] タブ | 自動的に隠しているウィンドウのタブです。[モニタ] ウィンドウに表示するウィンドウを選択します。 [動作] タブをクリックすると,[動作] ウィンドウがスライドして表示されます。 [状態] タブをクリックすると,[状態] ウィンドウがスライドして表示されます。 [入出力] タブをクリックすると,[入出力] ウィンドウがスライドして表示されます。 |
| (2) | [動作] ウィンドウ | [動作] タブをクリックすると [動作] ウィンドウがスライドして表示されます。 [動作ウィンドウ] と同様に,[状態] タブをクリックすると,[状態] ウィンドウがスライドして表示されます。 [動作] ウィンドウと同様に,[入出力] タブをクリックすると,[入出力] ウィンドウがスライドして表示されます。 |
| (3) | フィルタ | ドッキング(分割)タイプと同様です。 |
フローティングタイプ
[モニタ] ウィンドウから離れた状態で表示されます。タイトルバーをドラッグして自由に移動できます。
ドッキング(分割)タイプ,ドッキング(タブ)タイプのタイトルバーをドラッグすると,フローティングタイプになります。

| 番号 | 項目 | 内容 |
|---|---|---|
| (1) | [動作] ウィンドウ | [動作] ウィンドウがフローティングタイプになっています。 フローティングタイプのウィンドウは,自由に配置して表示できます。 [状態] ウィンドウも同様です。 [入出力] ウィンドウも同様です。 |
| (2) | ドッキングガイド( [上ドッキング] ボタン) | [モニタ] ウィンドウの上側に,ドラッグ中のフローティングタイプのウィンドウを配置します。配置された後のウィンドウは,ドッキング(分割)タイプになります。 |
| (3) | ドッキングガイド( [左ドッキング] ボタン) | [モニタ] ウィンドウの左側に,ドラッグ中のフローティングタイプのウィンドウを配置します。配置された後のウィンドウは,ドッキング(分割)タイプになります。 |
| (4) | ドッキングガイド( [中央ドッキング] ボタン) | ウィンドウ上で [ドッキング] ボタンをクリックすると,そのウィンドウにドッキングした表示になります。表示は,ドッキング(タブ)タイプになります。 |
| (5) | ドッキングガイド( [右ドッキング] ボタン) | [モニタ] ウィンドウの右側に,ドラッグ中のフローティングタイプのウィンドウを配置します。配置された後のウィンドウは,ドッキング(分割)タイプになります。 |
| (6) | ドッキングガイド( [下ドッキング] ボタン) | [モニタ] ウィンドウの下側に,ドラッグ中のフローティングタイプのウィンドウを配置します。配置された後のウィンドウは,ドッキング(分割)タイプになります。 |
| (7) | フィルタ | ドッキング(分割)タイプと同様です。 |
7.5.2 サーボパックの動作をモニタする
SigmaWin+を使用して,オンライン接続しているサーボパックの動作をモニタすることができます。
サーボパックの動作をモニタする手順を以下に示します。
- [メニュー] ウィンドウの [モニタ] をクリックします。
[モニタ] ウィンドウに [動作] ウィンドウが表示されます。 - [動作] ウィンドウにサーボパックの動作情報が表示されます。
以上で,サーボパックの動作をモニタする手順は完了です。
7.5.3 サーボパックの状態をモニタする
SigmaWin+を使用して,オンライン接続しているサーボパックの状態をモニタすることができます。
サーボパックの状態をモニタする手順を以下に示します。
- [メニュー] ウィンドウの [モニタ] をクリックします。
[モニタ] ウィンドウに [状態] ウィンドウが表示されます。 - [状態] ウィンドウにサーボパックの状態情報が表示されます。
以上で,サーボパックの状態をモニタする手順は完了です。
7.5.4 サーボパックの入出力信号をモニタする
SigmaWin+を使用して,オンライン接続しているサーボパックの入出力信号をモニタすることができます。
サーボパックの入出力信号をモニタする手順を以下に示します。
- [メニュー] ウィンドウの [モニタ] をクリックします。
[モニタ] ウィンドウに [入出力] ウィンドウが表示されます。 - [入出力] ウィンドウにサーボパックの入出力信号情報が表示されます。
以上で,サーボパックの入出力信号をモニタする手順は完了です。
7.6 サーボパックの配線状態をモニタする
サーボパックと上位装置または周辺装置との入出力信号の状態をモニタすることで配線確認ができます。
上位装置または周辺装置からの入力信号を切り替えて,サーボパックの入力信号の状態をモニタすることで,入力信号の配線が正しいか確認できます。
また,サーボパックの出力信号を任意に変更することにより,上位装置や周辺装置の信号状態を確認することで,出力信号の配線が正しいか確認できます。
サーボパックの配線状態をモニタする手順を以下に示します。
- [メニュー] ウィンドウの [I/O信号割り付け] をクリックします。
[I/O信号割り付け] ウィンドウが表示されます。 - サーボパックに接続している上位装置,または周辺装置からの入力信号を切り替えて,入力信号の状態および各信号によるサーボパックの状態を確認します。アナログ電圧・パルス列指令形のサーボパックの場合に表示される [補足情報] タブページでは,指令入力値を確認することができます。
- [出力信号] タグをクリックし,出力信号タグページを表示します。
- サーボオフにします。
- [強制出力モード] ボタンをクリックします。
- [OK] ボタンをクリックします。
- 各出力信号の [Hi],または [Lo] をクリックして,出力信号を設定します。
出力信号の切替えに連動して,上位装置や周辺装置の信号状態が切り替われば,正しく配線されています。 - [モニタモード] ボタンをクリックします。
- [OK] ボタンをクリックします。
以上で,サーボパックの配線状態をモニタする手順は完了です。
7.7 INDEXERモジュールのコマンド送受信をモニタする
7.7.1 概要
INDEXERモジュールが装着されたサーボパックと上位装置(パソコン,コントローラなど)とのシリアル通信 (RS-422/RS-485) で,送受信されたシリアルコマンドをモニタすることができます。
シリアルコマンドの表示形式は,バイナリ形式とコマンド形式の2種類があります。

| 番号 | 項目 | 内容 | 参照 |
|---|---|---|---|
| (1) | [バイナリ] タブ, [コマンド] タブ | [シリアルコマンドモニタ] ウィンドウに表示されるシルアルコマンドの表示形式を選択するタブです。 [バイナリ] タブをクリックすると,[サーボパック受信コマンド] エリアと[サーボパック送信コマンド] エリアに表示されたシリアルコマンドがバイナリ形式で表示されます。 [コマンド] タブをクリックすると,[サーボパック受信コマンド] エリアと[サーボパック送信コマンド] エリアに表示されたシリアルコマンドがコマンド形式で表示されます。 | - |
| (2) | [サーボパック受信コマンド] エリア | INDEXERモジュールが受信したシリアルコマンドを表示します。表示上限:5000行(50000文字)
| - |
| (3) | コマンド受信文字数 | INDEXERモジュールが受信したシリアルコマンドの文字数を表示します。 | - |
| (4) | コマンド受信エラー文字数 | INDEXERモジュールが受信したエラー文字数を表示します。 | - |
| (5) | [サーボパック送信コマンド] エリア | INDEXERモジュールが送信したシリアルコマンドを表示します。表示上限:5000行(50000文字)
| - |
| (6) | コマンド送信文字数 | INDEXERモジュールが送信したシリアルコマンドの文字数を表示します。 | - |
| (7) | [モニタ開始] ボタン | [モニタ開始] ボタンをクリックすると,シリアルコマンドのモニタを開始します。 | シリアル通信のコマンド送受信をモニタする |
| (8) | モニタリング時間 | シリアルコマンドのモニタ開始からの経過時間が表示されます。 | - |
| (9) | [モニタ停止] ボタン | [モニタ停止] ボタンをクリックすると,シリアルコマンドのモニタを停止します。 | シリアル通信のコマンド送受信をモニタする |
| (10) | [保存] ボタン | [シリアルコマンドモニタ] ウィンドウに表示されているコマンド送受信のモニタデータをテキストファイル (.txt) でパソコンに保存します。 モニタデータは,表示されている表示形式で保存されます。 | モニタデータをパソコンに保存する |
| (11) | [表示クリア] ボタン | [サーボパック受信コマンド] エリアと[サーボパック送信コマンド] エリアに表示されたシリアルコマンドを消去します。 | - |
| (12) | シリアルコマンド通信プロトコル | PnB00 (シリアル通信プロトコル) の設定内容が表示されます。 | - |
| (13) | ボーレート | PnB01 (ビットレート) の設定内容が表示されます。 | - |
| (14) | アンサー | PnB02 (アンサーのOK) の設定内容が表示されます。 | - |
短時間に大量のコマンドが送られてきた場合には,モニタ処理できない場合があります。
その場合は,以下の表示になります。
- バイナリ形式の場合:*
- コマンド形式の場合:LOST
7.7.2 シリアル通信のコマンド送受信をモニタする
SigmaWin+を使用して,オンライン接続しているサーボパックに装着されたINDEXERモジュールのシリアル通信のコマンド送受信をモニタすることができます。
シリアル通信のコマンド送受信をモニタする手順を以下に示します。
- [メニュー] ウィンドウの [シリアルコマンドモニタ] をクリックします。
[シリアルコマンドモニタ] ウィンドウが表示されます。 - [モニタ開始] ボタンをクリックします。
シリアルコマンドのモニタが開始されます。 - [モニタ停止] ボタンをクリックします。
以上で,シリアル通信のコマンド送受信をモニタする手順は完了です。
7.7.3 モニタデータをパソコンに保存する
[シリアルコマンドモニタ] ウィンドウに表示されているコマンド送受信のモニタデータをテキストファイル (.txt) でパソコンに保存できます。
モニタデータをパソコンに保存する手順を以下に示します。
- シリアルコマンドモニタ機能を使用して,シリアル通信のコマンド送受信をモニタします。
シリアル通信のコマンド送受信のモニタの詳細については,シリアル通信のコマンド送受信をモニタするを参照してください。 - [保存] ボタンをクリックします。
[名前を付けて保存]ウィンドウが表示されます。 - ファイルを保存する場所を選択します。
- ファイル名を入力します。
ファイル名の初期値は,現在時刻のファイル名 (yyyymmddhhmmss) となります。 - [保存] ボタンをクリックします。
指定した場所にファイルが保存され,[シリアルコマンドモニタ] ウィンドウに戻ります。
以上で,モニタデータをパソコンに保存する手順は完了です。
7.8 サーボパックの設置環境と寿命予測をモニタする
オンライン接続しているサーボパックとサーボモータの設置環境,およびサーボパックの内部部品の寿命予測をモニタすることができます。
サーボパックとサーボモータのメンテナンスをするときに,製品交換時期の目安になります。
サーボパック,サーボモータの設置環境に対する運転状況を確認する手順を以下に示します。
- [メニュー] ウィンドウの [寿命モニタ] をクリックします。
[寿命モニタ] ウィンドウが表示されます。 - サーボパックとサーボモータのモニタを確認します。
※表示されるモニタ項目は,サーボパックの種類により異なります。
設置環境の表示内容は,次のようになります。
* サーボパックからの情報取得時にエラーが発生しています。通信の状況などを確認してください。設置環境の範囲 背景色 文字色 状態 0% ~ 99% 青色 黒色 良好 100% ~ 114% 黄色 黒色 注意 115%以上 赤色 白色 不良 ---- 灰色 黒色 設置環境値の取得エラー発生 *
オーバーヒート余裕度の表示内容は,次のようになります。
* サーボパックからの情報取得時にエラーが発生しています。通信の状況などを確認してください。オーバーヒート余裕度の範囲 背景色 文字色 状態 10℃以上 青色 黒色 良好 0℃ ~ 9℃ 黄色 黒色 注意 0℃未満 赤色 白色 不良 ---- 灰色 黒色 オーバーヒート余裕度の取得エラー発生 *
寿命モニタ,メンテナンス予測モニタの表示内容は,次のようになります。
* サーボパックからの情報取得時にエラーが発生しています。通信の状況などを確認してください。値の範囲 背景色 文字色 状態 10.00% ~ 100.00% 青色 黒色 正常 0.01% ~ 9.99% 青色 黒色 部品交換時期間近 0.00% 灰色 黒色 部品交換時期 ---- 灰色 黒色 値の取得エラー発生 * - 確認が完了したら,閉じるボタンをクリックします。
以上で,サーボパック,サーボモータの設置環境に対する運転状況を確認する手順は完了です。
7.9 サーボパックのCDO一覧をモニタする
7.9.1 概要
オンライン接続しているサーボパックからCDO一覧を読み出してモニタすることができます。
また,サーボパックから読み出したCDO一覧をCSVファイル(.csv)に書き出すこともできます。
- マニュアルに記載している[CDO] ウィンドウは参考例です。実際の表示内容とは異なります。
- サーボパックのマニュアルでは,CDO(Communication Data Object)をMECHATROLINK通信設定と表現しています。CDOの詳細については,MECHATROLINK協会が発行している以下の資料を参照してください。 MECHATROLINK-4プロトコル説明書(資料番号:MMATDJP040)

| 番号 | 項目 | 内容 | 参照 |
|---|---|---|---|
| (1) | カテゴリ | [カテゴリ] エリアから表示されるCDOのカテゴリを選択して,[CDO]ウィンドウに表示されるCDOを指定することができます。 | 表示されるCDOを指定する |
| (2) | 表示設定 | [CDO]ウィンドウに表示されるCDOの説明表示のON/OFFを設定することができます。 | 表示されるCDOの説明表示のON/OFFを指定する |
| (3) | サーボから読み込む (CDO一覧) | 選択した軸のサーボパックからCDO一覧を読み込んで,[CDO]ウィンドウに表示します。 | CDO一覧をサーボパックから読み込む |
| (4) | ファイル(CSVエクスポート) | [CDO]ウィドウのCDO一覧を,CSVファイル(.csv)に書き出します。 書き出すCDO一覧の対象は,[CDO]ウィンドウに表示されているすべてのCDO一覧になります。 | CDO一覧をCSVファイル(.csv)に書き出す |
| (5) | 表示 (サーボをリストから除外) | [CDO]ウィンドウのリストに表示されているサーボパックを削除します。 | サーボパックをリストから除外する |
| (6) | CDO一覧 | 各サーボパックのCDO一覧が表示されます。 | CDO一覧 |
CDO一覧

| 番号 | 項目 | 内容 |
|---|---|---|
| (1) | CDO番号 | CDO番号が表示されます。 |
| (2) | CDO名称 | CDO名称が表示されます。 |
| (3) | [CDO名称フィルタ]ボタン | [CDO名称フィルタ]ボタンをクリックすると,[CDO名称フィルタ]メニューが表示されます。 |
| (4) | 単位 | CDOの単位が表示されます。単位がないCDOの場合は,「-」が表示されます。 |
| (5) | サーボパック形式 | サーボパックの形式が表示されます。 |
| (6) | 軸名称 | 軸名称が表示されます。 |
CDO名称フィルタメニュー

| 番号 | 項目 | 内容 |
|---|---|---|
| (1) | 抽出条件1 | [CDO]ウィンドウに表示されるCDOの抽出条件を設定します。 [抽出条件の指定]から抽出条件を選択し,値を入力します。 選択可能な抽出条件を以下に示します。
|
| (2) | 論理演算 | 抽出条件1と抽出条件2の組合せを,[And]または[Or]をクリックします。 |
| (3) | 抽出条件2 | 抽出条件1と同様です。 |
| (4) | [適用]ボタン | [適用]ボタンをクリックすると,設定した抽出条件が適用された[CDO]ウィンドウに戻ります。 |
| (5) | [リセット]ボタン | 設定したCDOの抽出条件をクリアします。 |
| (6) | [キャンセル]ボタン | 設定したCDOの抽出条件を適用せずに,[CDO]ウィンドウに戻ります。 |
7.9.2 表示されるCDOを指定する
[CDO]ウィンドウの[カテゴリ] エリアからカテゴリを選択して,表示されるCDOを指定することができます。
表示されるCDOを指定する手順を以下に示します。
- [メニュー] ウィンドウの[CDO]をクリックします。
[CDO]ウィンドウが表示されます。 - [カテゴリ] エリアから表示したいCDOのカテゴリをクリックします。
初期表示では,「全定数」が選択された表示になっています。
以上で,表示されるCDOを指定する手順は完了です。
7.9.3 表示されるCDOの説明表示のON/OFFを指定する
[CDO]ウィンドウの[表示設定] エリアの説明表示を設定して,表示されるCDOの説明表示をON/OFFすることができます。
表示されるCDOの説明表示をON/OFFする手順を以下に示します。
- [メニュー] ウィンドウの[CDO]をクリックします。
[CDO]ウィンドウが表示されます。 - [表示設定] エリアの説明表示のON/OFFを設定します。
初期表示では,「ON」が選択された表示になっています。
説明表示がONの場合
説明表示がOFFの場合
以上で,表示されるCDOの説明表示をON/OFFする手順は完了です。
7.9.4 CDO一覧をサーボパックから読み込む
CDO一覧をサーボパックから読み込んで,[CDO]ウィンドウに表示します。
CDO一覧をサーボパックから読み込む手順を以下に示します。
- [メニュー] ウィンドウの[CDO]をクリックします。
[CDO]ウィンドウが表示されます。このとき,選択したサーボドライブのCDO情報が読み込まれCDO一覧が表示されます。 - CDO一覧を読み込むサーボパックの任意のCDOをクリックします。
- [サーボから読み込む]グループの[CDO一覧]をクリックします。
選択しているサーボパックのCDO一覧が読み込まれ,表示されます。読み出すCDO一覧の対象は,選択しているサーボパック(オレンジ色の列タイトル)になります。
以上で,CDO一覧をサーボパックから読み込む手順は完了です。
7.9.5 CDO一覧をCSVファイル (.csv) に書き出す
[CDO]ウィンドウに表示しているCDO一覧を,CSVファイル(.csv)に書き出します。
CSVファイル(.csv)には,[CDO]ウィンドウに表示されているすべてのCDO一覧が保存されます。
CDO一覧をCSVファイル(.csv)に書き出す手順を以下に示します。
- [CDO]ウィンドウを表示して,CDO一覧を表示します。
サーボパックからCDO一覧を読み込む手順は,CDO一覧をサーボパックから読み込むを参照してください。 - [ファイル]グループの[CSVエクスポート]をクリックします。
[エクスポート] ウィンドウが表示されます。 - CSVファイル(.csv)を保存する場所とファイル名を入力し,[保存]ボタンをクリックします。
以上で,CDO一覧をCSVファイル(.csv)に書き出す手順は完了です。
7.9.6 サーボパックをリストから除外する
[CDO] ウィンドウに表示しているサーボパックをリストから削除します。
サーボパックをリストから削除する手順を以下に示します。
- [メニュー] ウィンドウの[CDO]をクリックします。
[CDO] ウィンドウが表示されます。 - リストから除外するサーボパックの任意のCDOをクリックします。
- [表示] グループの[サーボをリストから除外]をクリックします。
- [はい] ボタンをクリックします。
選択したサーボパックがリストから除外されます。
以上で,サーボパックをリストから削除する手順は完了です。
7.10 モータ動作の詳細な波形(短時間)を見る
7.10.1 概要
サーボモータの動作状態や信号波形を,測定装置を使わずに計測することができます。サーボモータの動作状態や信号波形をグラフ表示することを,トレースと言います。
トレースしたトレースデータはグラフデータや,CSVファイルとしてパソコンに保存することができます。トレースデータ同士の比較や,過去に取得した保存データとの比較も可能です。
[トレース] ウィンドウ
[トレース] ウィンドウの各エリアの名称を以下に示します。

| 番号 | 項目 | 内容 | 参照 |
|---|---|---|---|
| (1) | メニューエリア | トレースデータのファイルを読み込むための [開く] ボタンや,保存するための [保存] ボタンなどがあります。 | メニューエリア |
| (2) | トレース操作・履歴表示エリア | トレース条件の設定をする [設定] ボタン,トレースを開始/停止する [開始] ボタン,[停止] ボタンがあります。また,グラフ表示可能なトレースデータがここに表示されます。 展開バーで非表示にすることも可能です。 | トレース操作・履歴表示エリア |
| (3) | グラフ表示エリア | 対象データのグラフを表示します。 | グラフ表示エリア |
メニューエリア
エリア内の各部の名称を以下に示します。

| ボタン | 内容 | 参照 |
|---|---|---|
![]() | トレースデータのファイルを読み込みます。 | パソコンのトレースデータファイルを開く |
![]() | 保存済みのトレースファイルやインポートファイルについて,カーソルやグラフ色等の設定を変更し,同ファイル名で保存します。 | トレースデータファイルをパソコンに保存する |
![]() | [履歴] エリアに表示されているトレースデータを名前を付けて保存します。 | トレースデータファイルをパソコンに保存する |
![]() | [履歴] エリアに表示されているトレースデータのCSVファイルを作成します。 | トレースグラフをCSVファイルで保存する |
![]() | [履歴] エリアに表示されているトレースデータの計測情報を表示します。 | トレースの計測情報を見る |
![]() | [履歴] エリアに表示されているトレースデータのパラメータを表示します。 | トレースデータのパラメータ設定値を⾒る |
![]() | グラフ表示エリアに表示されているグラフをクリップボードにコピーします。 | トレースグラフをクリップボードへコピーする |
トレース操作・履歴表示エリア
エリア内の各部の名称を以下に示します。

| 番号 | 項目 | 内容 | 参照 |
|---|---|---|---|
| (1) | [設定] ボタン | [トレース設定] ウィンドウを表示します。 | トレース前の準備をする |
| (2) | [開始] ボタン [停止] ボタン | トレースの開始,または停止をします。実行中のボタン表示は [停止] に変わります。 | トレースをする |
| (3) | [連続] チェックボックス | チェックを付けると,トリガ成立後に自動的にトレースが繰り返し実行されます。 | トレースをする |
| (4) | [トレース対象] チェックボックス | トレース実行ができるサーボパックを表示します。 | ― |
| (5) | [履歴] エリア | トレース実行したデータや,読み込んだトレースデータを表示します。 トレース設定の有無によって背景色が変化します。
| |
| (6) | トレース操作・履歴表示エリア展開バー | クリックすると,トレース操作・履歴表示エリアの表示/非表示を切り替えます。 また,展開バーをドラッグすると,表示領域幅が変更できます。 | ― |
グラフ表示エリア
エリア内の各部の名称を以下に示します。

| 番号 | 項目 | 内容 | 参照 |
|---|---|---|---|
| (1) | グラフタブエリア | 3種類のタブが表示されます。
| |
| (2) | トレース進捗表示エリア | オンラインサーボパックのトレース実行の進捗状況を表示します。 | ― |
| (3) | トリガ条件表示エリア | [トレース設定] ウィンドウで設定したトリガ条件を表示します。 | トレース前の準備をする |
| (4) | [表示軸] ボタン | 多軸一体型サーボパックの場合,複数軸トレースできるため,表示する軸を設定します。 | ― |
| (5) | [拡大] ボタン [全体を表示] ボタン | [拡大] ボタンをクリック後にグラフ上にてマウスで指定した範囲を拡大表示します。 拡大表示中に [全体を表示] ボタンをクリックすると,拡大表示が終了します。 | トレースグラフの表示の⼀部分を拡大する |
| (6) | [カーソル] ボタン | [カーソル] ウィンドウが表示され,グラフの計測ができます。 | カーソルでグラフを計測する |
| (7) | アナログトレース1~4 縦軸表示エリア | [トレース設定] ウィンドウの [アナログトレース1] ~ [アナログトレース4] で選択したトレース対象の縦軸が表示されます。 線色の変更や,表示/非表示の切替えができます。 | トレースグラフの表示を変更する |
| (8) | アナログトレース1~4 縦軸目盛り間隔変更リストボックス | [トレース設定] ウィンドウの [アナログトレース1] ~ [アナログトレース4] で選択したトレース対象の縦軸の目盛り間隔を変更できます。 | トレースグラフの表示を変更する |
| (9) | トレースグラフ表示エリア | トレースしたグラフを表示します。 | トレースしたグラフを見る |
| (10) | プリトリガ位置マーク | プリトリガの位置を表示します。 | ― |
| (11) | 横軸目盛り間隔変更リストボックス | 横軸の目盛り間隔を変更します。 | トレースグラフの表示を変更する |
| (12) | I/Oトレース1~4 縦軸オフセットボタン表示エリア | [トレース設定] ウィンドウの [I/Oトレース1] ~ [I/Oトレース4] で選択したトレース対象の縦軸方向のオフセットを調整します。 線色の変更や,表示/非表示の切替えができます。 | トレースグラフの表示を変更する |
7.10.2 トレース前の準備をする
トレースを実施する前に,トレースの対象や条件を設定します。
トレース前の準備の手順を以下に示します。
トレース設定が完了していない場合は,ステータスが「設定待ち」と表示されています。
- トレースするサーボパックの [メニュー] ウィンドウを開き,[トレース] をクリックします。
[トレース] ウィンドウが表示されます。複数のサーボパックのトレースを実行する場合は,各サーボパックの [メニュー] ウィンドウより,[トレース] をクリックしてください。[トレース] ウィンドウに該当サーボパックのタブが追加されます。 - [設定] ボタンをクリックします。
- トレースするための条件を設定します。
番号 項目 内容 (1) [開く] ボタン [トレース設定] ウィンドウが表示されます。
「トレース設定ファイル (*.stc)」を選択し,[開く] ボタンをクリックすると,トレース設定を読み込みます。(2) [名前を付けて保存] ボタン [名前を付けて保存] ウィンドウが表示されます。
ファイル名を設定し,[保存] ボタンをクリックすると,現在のトレース設定を「トレース設定ファイル (*.stc)」で保存します。
ファイル名の初期値は,現在時刻のファイル名 (yyyymmddhhmmss.stc) となります。(3) [コピー] ボタン トレース設定データを他のサーボパックにコピーします。(4) の [貼り付け] ボタンとセットで利用します。
コピー元となるサーボパックを選択し,[コピー] ボタンをクリックすると,クリップボードにトレース設定データがコピーされます。(4) [貼り付け] ボタン (3) の [コピー] ボタンでクリップボードにコピーしたトレース設定データを反映します。
コピー先となるサーボパックを選択し,[貼り付け] ボタンをクリックすると,設定が反映されます。
[適用] ボタンをクリックすると,貼り付けた設定が保存されます。
未保存状態の場合は,サーボパック名の前にアスタリスク (*) が表示されます。(5) サーボパック表示エリア トレース設定が可能なサーボパックが表示されます。
トレース設定が未保存状態の場合は,サーボパック名の前にアスタリスク (*) が表示されます。(6) おまかせ設定 リストボックスから目的を選択し,[設定] ボタンをクリックすると,あらかじめ用意されたトレース設定を適用します。 (7) 測定軸 多軸一体型サーボパックを接続した場合に使用します。
[測定軸設定] ボタンをクリックすると,[測定軸選択] ウィンドウが表示され,トレースする軸を選択します。
単軸,多軸に関わらず,サーボパック単位でアナログトレースデータとI/Oトレースデータを取得できます。
機種と軸数に応じて,取得できるデータ数が以下のように変わります。
① Σ-Vの場合:3データずつ
② Σ-V MDの場合- 9~12軸の場合:1データずつ
- 6~8軸の場合:2データずつ
- 1~5軸の場合:3データずつ
(8) サンプリング設定 トレースデータを取得するサンプリング周期と,データ点数を設定します。
サンプリング周期は,125の倍数で設定します。
データ点数は,サーボパックの機種により表示される点数が異なります。- Σ-7シリーズ以前:1024点
- Σ-Xシリーズ Σ-XS:1024点,2048点,4096点から選択
- Σ-Xシリーズ Σ-XW/Σ-XT:1024点,2048点から選択
<設定例>
サンプリング周期を250 [μs],トレース点数を1024点に設定した場合,250 [μs] ごとに1024点のトレースデータを取得します。(9) [⾼精度トレース] チェックボックス より精度の⾼いトレースデータを取得する場合は,[⾼精度トレース(トレース時間は半分になります)] にチェックを付けます。 (10) アナログトレース アナログトレース対象を,[アナログトレース1],[アナログトレース2],[アナログトレース3],[アナログトレース4] に設定します。
また,それぞれのトレースの線色を指定できます。
アナログトレース4は,Σ-7シリーズ以降のサーボパックで表示されます。(11) I/Oトレース I/Oトレース対象を,[I/Oトレース1],[I/Oトレース2],[I/Oトレース3],[I/Oトレース4] に設定します。
また,それぞれのトレースの線色を指定できます。
I/Oトレース4は,Σ-7シリーズ以降のサーボパックで表示されます。(12) トリガ条件 トリガ条件を選択します。
選択可能なトリガ条件を以下に示します。トリガ条件 意味 トリガA トリガAの条件が成⽴したとき トリガA AND トリガB トリガAとトリガBの条件が同時に成⽴したとき トリガA OR トリガB トリガAもしくはトリガBいずれかの条件が成⽴したとき (13) プリトリガ グラフのうち,トリガがかかる前のデータをどれくらい表示するかを入力します。 (14) トリガA - トリガ対象
トレースのトリガとなるトリガ対象を設定します。
アナログトレース1~4,I/Oトレース1~4で設定したトレース項目がリストボックスに表示されます。 - トリガレベル
トリガの検出を判断する基準値を設定します。設定値の単位は,選択されているトリガ対象の単位と同じになります。
トリガ対象に,I/O信号または,[トリガなし] が設定されている場合は,トリガレベルの設定はできません。 - トリガタイプ
トリガの検出を判断する⽅法を [トリガタイプ] から選択します。
選択可能なトリガタイプを以下に示します。
トリガタイプ 意味 立ち上がりエッジ トリガ対象データが,トリガレベル以下からトリガレベル以上に変化した場合に,トリガを検出します。
トリガ対象にI/O信号が設定されている場合は,「LO」から「HI」に変化したときに,トリガを検出します。立ち下がりエッジ トリガ対象データが,トリガレベル以上からトリガレベル以下に変化した場合に,トリガを検出します。
トリガ対象にI/O信号が設定されている場合は,「HI」から「LO」に変化したときに,トリガを検出します。変化エッジ トリガ対象データが,トリガレベル以下からトリガレベル以上またはトリガレベル以上からトリガレベル以下に変化した場合に,トリガを検出します。
トリガ対象にI/O信号が設定されている場合は,信号レベルが変化したときに,トリガを検出します。レベル(以上) トリガ対象データがトリガレベル以上の位置にあれば,トリガを検出します。
トリガ対象にI/O信号が設定されている場合は,選択できません。レベル(以下) トリガ対象データがトリガレベル以下の位置にあれば,トリガを検出します。
トリガ対象にI/O信号が設定されている場合は,選択できません。(15) トリガB トリガAと同様です。 (16) [オプション表示] チェックボックス 「整定時間」を表示する場合,[オプション表示] にチェックを付けます。「整定時間」を表示しない場合は,[オプション表示] のチェックを外します。
整定時間を表示する場合は「位置指令速度」と「/COIN」をトレース対象に設定してください。 - [適用] ボタンをクリックします。[トレース] ウィンドウに戻ります。
以上で,トレース前の準備をする手順は完了です。
7.10.3 トレースをする
トレース設定に従ったトレースを実行し,トレースグラフを表示します。
トレースの手順を以下に示します。
- [開始] ボタンをクリックします。トリガ成立後,グラフ描画を繰り返し実行したい場合は,[連続] チェックボックスにチェックを付けてから,[開始] ボタンをクリックします。
- トレースが開始され,トリガ待ちの状態になります。
トリガ条件が成⽴すると,データが転送されます。 - データ転送が完了すると,[トレース] ウィンドウにトレースグラフが表示されます。
以上で,トレースをする手順は完了です。
7.10.4 トレースしたグラフを見る
トレースしたグラフ表示を確認しやすいように変更したり,トレース実行後のトレースデータの履歴を表示したり,トレース実行後のトレースデータを重ねて表示することができます。
それぞれの操作手順は,以下の参照先に進んでください。
トレースグラフの表示を変更するトレースグラフの位置を調整してグラフを見やすくする
トレースグラフの表示の⼀部分を拡大する
カーソルでグラフを計測する
トレースグラフの履歴データを表示する
トレースグラフの履歴データから指定した対象を重ねて表示する
トレースグラフの表示を変更する
各トレースグラフの表示は,確認しやすいように拡大や表示位置の変更ができます。

| 番号 | 項目 | 内容 |
|---|---|---|
| (1) | アナログトレース1縦軸表示エリア | [トレース設定] ウィンドウの [アナログトレース1] で選択したトレース対象の縦軸が表示されます。 スライダーを移動させると,対象のアナログトレースの縦軸方向のオフセットを調整できます。 ボタンをクリックすると,プロパティウィンドウが表示され,グラフ線の線色の変更と,表示/非表示の切替えが可能です。 |
| (2) | アナログトレース2縦軸表示エリア | [トレース設定] ウィンドウの [アナログトレース2] で選択したトレース対象の縦軸が表示されます。 操作は,[アナログトレース1縦軸表示エリア] と同様です。 |
| (3) | アナログトレース3縦軸表示エリア | [トレース設定] ウィンドウの [アナログトレース3] で選択したトレース対象の縦軸が表示されます。 操作は,[アナログトレース1縦軸表示エリア] と同様です。 |
| (4) | アナログトレース4縦軸表示エリア | [トレース設定] ウィンドウの [アナログトレース4] で選択したトレース対象の縦軸が表示されます。 操作は,[アナログトレース1縦軸表示エリア] と同様です。 アナログトレース4は,Σ-7シリーズ以降のサーボパックで表示されます。 |
| (5) | アナログトレース1縦軸目盛り間隔変更リストボックス | [トレース設定] ウィンドウの [アナログトレース1] で選択したトレース対象の縦軸の目盛り間隔を変更できます。 |
| (6) | アナログトレース2縦軸目盛り間隔変更リストボックス | [トレース設定] ウィンドウの [アナログトレース2] で選択したトレース対象の縦軸の目盛り間隔を変更できます。 |
| (7) | アナログトレース3縦軸目盛り間隔変更リストボックス | [トレース設定] ウィンドウの [アナログトレース3] で選択したトレース対象の縦軸の目盛り間隔を変更できます。 |
| (8) | アナログトレース4縦軸目盛り間隔変更リストボックス | [トレース設定] ウィンドウの [アナログトレース4] で選択したトレース対象の縦軸の目盛り間隔を変更できます。 アナログトレース4は,Σ-7シリーズ以降のサーボパックで表示されます。 |
| (9) | 横スクロールバー | 横軸の目盛間隔の設定によって,全データが表示領域に収まらない場合に,グラフの表示位置をスクロールできます。 |
| (10) | 横軸目盛り間隔変更リストボックス | 全トレースグラフの横軸目盛り間隔をコンボボックスから選択します。 [FULL] を選択すると,全データが横軸⼀杯に表示されるように自動的に調整されます。 |
| (11) | I/Oトレース1縦軸オフセットボタン表示エリア | [トレース設定] ウィンドウの [I/Oトレース1] で選択したトレース対象の縦軸方向のオフセットを調整します。 [▲] ・ [▼] ボタンをクリックして,縦軸のオフセットを調整します。 ボタンをクリックすると,プロパティウィンドウが表示され,グラフ線の線色の変更と,表示/非表示の切替えが可能です。 |
| (12) | I/Oトレース2縦軸オフセットボタン表示エリア | [トレース設定] ウィンドウの [I/Oトレース2] で選択したトレース対象の縦軸方向のオフセットを調整します。 操作は,[I/Oトレース1縦軸オフセットボタン表示エリア] と同様です。 |
| (13) | I/Oトレース3縦軸オフセットボタン表示エリア | [トレース設定] ウィンドウの [I/Oトレース3] で選択したトレース対象の縦軸方向のオフセットを調整します。 操作は,[I/Oトレース1縦軸オフセットボタン表示エリア] と同様です。 |
| (14) | I/Oトレース4縦軸オフセットボタン表示エリア | [トレース設定] ウィンドウの [I/Oトレース4] で選択したトレース対象の縦軸方向のオフセットを調整します。 操作は,[I/Oトレース1縦軸オフセットボタン表示エリア] と同様です。 I/Oトレース4は,Σ-7シリーズ以降のサーボパックで表示されます。 |
| (15) | 0起点マーク | アナログトレース1~4,I/Oトレース1~4の縦軸0起点を示します。 |
トレースグラフの位置を調整してグラフを見やすくする
トレースしたグラフ表示は,各グラフの基準位置が中央揃いになっていてグラフとして見にくいことがあります。
調整前のグラフ表示:SLS機能*1の状態をトレースした場合の例
| *1 | SLS機能とは,セーフティモジュールであるASM-Xが持っているセーフティ機能の一種です。 |
このようなときの調整方法について,以下に説明します。
- トレースの種類が同一のものの目盛り間隔の数値を統一します。
このとき,数値を大きくするとグラフ表示が画面内に収まりやすくなります。
例えば,上記画面例の場合はCH1・CH2・CH3すべて速度に関するトレースなので,数値を統一します。値を調整しつつ画面表示を確認すると,「500」を設定すると収まりが良いため,「500」を設定しています。 - 縦軸基準位置を合わせます。
スライダーを移動することで,各トレースの縦方向の位置が変わります。
下記は,「CH3」の基準位置を,「CH2」の基準位置に合うように調整した後の画面です。
下記は,「CH1」の基準位置を,「CH2」・「CH3」の基準位置に合うように調整した後の画面です。
これで操作は終わりです。
トレースグラフの表示の一部分を拡大する
グラフ表示エリアの [拡大] ボタンをクリックした後に,マウスで指定した範囲を拡大することができます。
[全体を表示] ボタンを再度クリックすると,拡大前の元の表示に戻ります。
拡大前のグラフ表示

拡大後のグラフ表示
拡大表示中ではShift+マウスドラッグでドラッグに合わせてグラフが移動します。
拡大表示中に [全体を表示] ボタンをクリックすると拡大表示が終了します。

カーソルでグラフを計測する
グラフ表示エリアの [カーソル] ボタンをクリックすると,縦カーソル(Aカーソル,Bカーソル),横カーソル(Cカーソル,Dカーソル),および [カーソル] ウィンドウが表示されます。それぞれのカーソルを移動させることで,グラフの時間データを確認できます。


| 番号 | 項目 | 内容 |
|---|---|---|
| (1) | Aカーソル | マウスでドラッグすることにより,グラフ内で横方向に移動できます。 |
| (2) | Bカーソル | Aカーソルと同様です。 |
| (3) | Cカーソル | マウスでドラッグすることにより,グラフ内で縦方向に移動できます。 |
| (4) | Dカーソル | Cカーソルと同様です。 |
| (5) | [縦カーソル表示] チェックボックス | 縦カーソル(Aカーソル,Bカーソル)の表示・非表示の切り替えが行えます。 チェックを外すと,非表示となります。 |
| (6) | [A-B間の間隔を固定] チェックボックス | チェックを付けると,AカーソルとBカーソルの間隔を固定することができます。 |
| (7) | カーソルの線色変更リストボックス | AカーソルとBカーソルの線色をそれぞれ選択します。 |
| (8) | 時間データ表示エリア | Aカーソルの時間,Bカーソルの時間,AカーソルとBカーソル間の時間を表示します。 |
| (9) | 周波数表示エリア | AカーソルとBカーソル間の周波数を表示します。 |
| (10) | [横カーソル表示] チェックボックス | 横カーソル(Cカーソル,Dカーソル)の表示・非表示の切り替えが行えます。 チェックを外すと,非表示となります。 |
| (11) | [C-D間の間隔を固定] チェックボックス | チェックを付けると,CカーソルとDカーソルの間隔を固定することができます。 |
| (12) | カーソルの線色変更リストボックス | CカーソルとDカーソルの線色をそれぞれ選択します。 |
| (13) | アナログトレース1の縦軸値表示エリア | アナログトレース1のCカーソルの縦軸上の値,Dカーソルの縦軸上の値,CカーソルとDカーソル間の差を表示します。 |
| (14) | アナログトレース2の縦軸値表示エリア | アナログトレース2のCカーソルの縦軸上の値,Dカーソルの縦軸上の値,CカーソルとDカーソル間の差を表示します。 |
| (15) | アナログトレース3の縦軸値表示エリア | アナログトレース3のCカーソルの縦軸上の値,Dカーソルの縦軸上の値,CカーソルとDカーソル間の差を表示します。 |
| (16) | アナログトレース4の縦軸値表示エリア | アナログトレース4のCカーソルの縦軸上の値,Dカーソルの縦軸上の値,CカーソルとDカーソル間の差を表示します。 アナログトレース4は,Σ-7シリーズ以降のサーボパックで表示されます。 |
トレースグラフの履歴データを表示する
トレース実行後のトレースデータやファイルから読み出したトレースデータを,履歴として新しいデータから順に [履歴] エリアに表示します。表示したい履歴データにチェックを付けると,該当するグラフが表示されます。
未保存のトレースデータはトレース名の前に「*」が付きます。
履歴データは,最大10データまで保持・表示することができます。10データを超えると,古いデータから順に破棄され,先頭に実行したデータが追加されます。また,[トレース] ウィンドウを閉じると,履歴データはすべて破棄されます。

[履歴] エリアのトレースデータを右クリックすると,コンテキストメニューが表示されます。

| 番号 | 項目 | 内容 |
|---|---|---|
| (1) | パラメータの表示 | トレースデータのパラメータ設定値を確認できます。 |
| (2) | 名前を付けて保存 | トレースデータをstdファイルで保存します。 |
| (3) | 削除 | [履歴] エリアからトレースデータを削除します。 |
| (4) | 計測情報 | トレースデータの計測情報を確認できます。 |

トレースグラフの履歴データから指定した対象を重ねて表示する
[履歴] エリアに表示されているトレースデータから,重ね合せして表示したいデータのチェックボックスにチェックを付けます。選択したトレースのグラフが,[重ね合せ] タブに表示されます。
最初にチェックを付けた履歴データが基準データとなります。

| 番号 | 項目 | 内容 |
|---|---|---|
| (1) | [重ね合せ] タブ | [履歴] エリアの重ね合せチェックボックスにチェックが付くと,表示されます。 重ね合せチェックボックスのチェックがすべて外れている場合は,表示されません。 |
| (2) | 重ね合せチェックボックス | 重ね合わせて表示したいデータにチェックを付けると,対象のグラフが [重ね合せ] タブページに追加されます。 最初にチェックを付けたデータが基準データとなり,(3)の重ね合せ基準マークが付きます。 最大10個までグラフが表示できます。 |
| (3) | 重ね合せ基準マーク | 重ね合せの基準となっているデータに付きます。 |
7.10.5 パソコンのトレースデータファイルを開く
パソコンに保存されたトレースデータファイルを読み込んで,[トレース] ウィンドウにトレースグラフを表示します。
トレースデータファイルを開く手順を以下に示します。
- [メニュー] ウィンドウの [トレース] をクリックします。
[トレース] ウィンドウが表示されます。 - [開く] ボタンをクリックします。
[ファイルを開く] ウィンドウが表示されます。 - 読み込みたいファイルを選択し,[開く] ボタンをクリックします。
トレースデータファイルが読み込まれ,[インポートファイル] タブに表示されます。
以上で,トレースデータファイルを開く手順は完了です。
7.10.6 トレースデータファイルをパソコンに保存する
トレースしたトレースデータをパソコンに保存できます。トレースしたトレースグラフを比較したり,履歴をファイルとして残すことができます。
トレースデータファイルを保存する手順を以下に示します。
- トレース機能を使用して,機械の特性をトレースします。
トレースの詳細については,トレース前の準備をする,トレースをするを参照してください。 - [名前を付けて保存] ボタンをクリックします。
[名前を付けて保存] ウィンドウが表示されます。 - ファイルを保存する場所を選択し,ファイル名を入力します。
ファイル名の初期値は,現在時刻のファイル名 (yyyymmddhhmmss.std) となります。 - [保存] ボタンをクリックします。
指定した場所にファイルが保存され,[トレース] ウィンドウに戻ります。
[履歴] エリアのトレースデータが,設定した名前で表示されます。
対象のサーボパックを選択し,右クリックします。
コンテキストメニューで [一括エクスポート] が表示されます。[一括エクスポート] をクリックし,保存先のフォルダを指定します。
対象のサーボパックのすべてのトレースデータファイルが,指定のフォルダに保存されます。



[はい] ボタンをクリックすると,既存ファイルへ上書き保存します。[いいえ] ボタンをクリックすると,保存せずに [名前を付けて保存] ウィンドウに戻ります。
以上で,トレースデータファイルを保存する手順は完了です。
7.10.7 トレースの計測情報を見る
トレース機能でトレースしたときの計測情報を確認できます。
トレースの計測情報を確認する手順を以下に示します。
- トレース機能を使用して,機械の特性をトレースします。
トレースの詳細については,トレース前の準備をする,トレースをするを参照してください。 - [履歴] エリアから,計測情報を確認したいトレースを選択し,[計測情報] ボタンをクリックします。[履歴] エリアのトレースを右クリックし,コンテキストメニューより [計測情報] を選択して表示することも可能です。
[計測情報] ウィンドウが表示されます。 - 計測情報を確認します。
- [OK] ボタンをクリックします。
[トレース] ウィンドウに戻ります。
以上で,トレースの計測情報を確認する手順は完了です。
7.10.8 トレースデータのパラメータ設定値を⾒る
トレース機能でトレースしたときのパラメータ設定値を確認できます。
トレース時のパラメータ設定値を確認する手順を以下に示します。
- トレース機能を使用して,機械の特性をトレースします。
トレースの詳細については,トレース前の準備をする,トレースをするを参照してください。 - [履歴] エリアから,パラメータ設定値を確認したいトレースを選択し,[パラメータの表示] ボタンをクリックします。[履歴] エリアのトレースを右クリックし,コンテキストメニューより [パラメータの表示] を選択して表示することも可能です。
[パラメータ編集] ウィンドウが表示されます。 - パラメータ設定値を確認します。
以上で,トレース時のパラメータ設定値を確認する手順は完了です。
7.10.9 トレースグラフをクリップボードへコピーする
[トレース] ウィンドウに表示されているトレースグラフをクリップボードへコピーできます。
クリップボードへコピーすることによって,WordやExcelにトレースグラフを貼り付けることができます。
トレースグラフをクリップボードへコピーする手順を以下に示します。
- トレース機能を使用して,機械の特性をトレースします。
トレースの詳細については,トレース前の準備をする,トレースをするを参照してください。 - [クリップボードにコピー] ボタンをクリックします。
グラフ表示エリアが,クリップボードにコピーされます。
<クリップボードにコピーされる範囲>
以上で,トレースグラフをクリップボードへコピーする手順は完了です。
7.10.10 トレースグラフをCSVファイルで保存する
[トレース] ウィンドウに表示されているトレースグラフをCSVファイル形式で保存できます。CSVファイルにすることによって,トレースデータをExcelなどで編集することができます。
トレースグラフをCSVファイルで保存する手順を以下に示します。
- トレース機能を使用して,機械の特性をトレースします。
トレースの詳細については,トレース前の準備をする,トレースをするを参照してください。 - [CSV出力] ボタンをクリックします。
[名前を付けて保存] ウィンドウが表示されます。 - ファイルを保存する場所を選択し,ファイル名を入力します。
ファイル名の初期値は,現在時刻のファイル名 (yyyymmddhhmmss.csv) となります。すでにトレースデータを保存している場合は,「保存済みのファイル名.csv」が初期値となります。 - [保存] ボタンをクリックします。
指定した場所にファイルが保存され,[トレース] ウィンドウに戻ります。既に同⼀のファイル名が存在する場合や,既存のファイルを読み込んだ後に,再度保存する場合には,次のダイアログボックスが表示されます。
[はい] ボタンをクリックすると,既存ファイルへ上書き保存します。[いいえ] ボタンをクリックすると,保存せずに [名前を付けて保存] ウィンドウに戻ります。
以上で,トレースグラフをCSVファイルで保存する手順は完了です。
7.11 モータ動作の大まかな波形(長時間)を見る
7.11.1 概要
サーボモータの動作状態や信号波形を,測定装置を使わずに計測することができます。モータの動作状態や信号波形をグラフ表示することを,トレースと言います。
リアルタイムトレース機能は,長時間の大まかなモータ動作の状態や信号波形をトレースするときに使用します。
トレースしたトレースデータは印刷したり,パソコンに保存したりできます。パソコンに保存したトレースデータを表示させ,比較することもできます。
[リアルタイムトレース] ウィンドウ
[リアルタイムトレース] ウィンドウの各部の名称を以下に示します。

| 番号 | 項目 | 内容 | 参照 |
|---|---|---|---|
| (1) | ツールバー | トレースデータのファイルをロードする [開く] ボタンや印刷するための [印刷] ボタンなどがあります。 | [リアルタイムトレース] ウィンドウのツールバー |
| (2) | トレースグラフ表示エリア | トレースしたトレースグラフを表示します。 | リアルタイムトレースしたグラフを見る |
| (3) | データトレース1の縦軸レンジ変更ボックス | [トレース設定] ウィンドウの [データトレース1] で選択したトレース対象の縦軸が表示されます。 | リアルタイムトレースしたグラフを見る |
| (4) | データトレース2の縦軸レンジ変更ボックス | [トレース設定] ウィンドウの [データトレース2] で選択したトレース対象の縦軸が表示されます。 | リアルタイムトレースしたグラフを見る |
| (5) | データトレース1の原点移動ボタン | データトレース1のトレースグラフの表示位置を,[▲] ・ [▼] ボタンをクリックして調整します。 また,ノブをドラッグ アンド ドロップすることで,表示位置を変更することもできます。 | リアルタイムトレースしたグラフを見る |
| (6) | データトレース2の原点移動ボタン | データトレース2のトレースグラフの表示位置を,[▲] ・ [▼] ボタンをクリックして調整します。 また,ノブをドラッグ アンド ドロップすることで,表示位置を変更することもできます。 | リアルタイムトレースしたグラフを見る |
| (7) | 横スクロールバー | 横軸レンジの設定によって,全データが表示領域に収らない場合に,グラフの表示位置をスクロールできます。 | リアルタイムトレースしたグラフを見る |
| (8) | I/Oトレース 1/2の原点移動ボタン | 原点位置を変更するI/Oを選択し,[▲] ・ [▼] ボタンをクリックして原点位置を調整します。 | リアルタイムトレースしたグラフを見る |
| (9) | 横軸レンジ変更ボックス | トレースしたトレースグラフの横軸のレンジを変更できます。 | リアルタイムトレースしたグラフを見る |
| (10) | [SETUP] ボタン | [トレース設定] ウィンドウの [データトレース3] で選択したトレース対象の縦軸が表示されます。 | リアルタイムトレース前の準備をする |
| (11) | [START] ボタン/ [STOP] ボタン | [START] ボタンをクリックすると,トレースを開始し,ボタンの表示は「STOP」に変更されます。 [STOP] ボタンをクリックすると,トレースを中止し,ボタンの表示は「START」に変更されます。 | リアルタイムトレースをする |
| (12) | トレース情報 | 表示されているトレースグラフのトレース情報を表示します。 | リアルタイムトレースしたグラフを見る |
| (13) | カーソル | [カーソル] ボタンをクリックし,AカーソルとBカーソルを表示した場合に,カーソル位置のデータ値を表示します。 | リアルタイムトレースしたグラフを見る |
[リアルタイムトレース] ウィンドウのツールバー
[リアルタイムトレース] ウィンドウのツールバーを以下に示します。
| ツールバー ボタン | 内容 | 参照 |
|---|---|---|
![]() [開く] | トレースデータのファイルをロードします。 | パソコンのリアルタイムトレースファイルを開く |
![]() [印刷] | トレースの計測結果を印刷します。 | リアルタイムトレースグラフを印刷する |
![]() [計測情報] | トレースを行ったときの計測情報を表示します。 | リアルタイムトレースの計測情報を見る |
![]() [カーソル] | カーソルが示す場所のデータを表示します。 | リアルタイムトレースしたグラフを見る |
![]() [パラメータオンライン編集] | [パラメータオンライン編集] ウィンドウを表示します。 [パラメータオンライン編集] ウィンドウの詳細については,任意のパラメータを運転中に調整するを参照してください。 | 任意のパラメータを運転中に調整する |
![]() [ズーム] | マウスで指定された範囲を拡大表示します。 | リアルタイムトレースしたグラフを見る |
![]() [戻る] | 拡大表示を元に戻します。 | リアルタイムトレースしたグラフを見る |
![]() [クリップボードコピー] | 表示されているトレースグラフ,または [リアルタイムトレース] ウィンドウ全体をクリップボードへコピーします。 | リアルタイムトレースグラフをクリップボードにコピーする |
7.11.2 リアルタイムトレース前の準備をする
リアルタイムトレースを実施する前に,トレースの対象や条件を設定します。
リアルタイムトレース前の準備の手順を以下に示します。
- [メニュー] ウィンドウの [リアルタイムトレース] をクリックします。
[リアルタイムトレース] ウィンドウが表示されます。 - [SETUP] ボタンをクリックします。
- トレースするための条件を設定します。
番号 項目 内容 (1) トレース対象設定
(データトレース1)データトレース1のトレース対象を,[データトレース1] から選択します。
また,データトレース1の線色を [線色] から選択します。
選択可能なトレース対象を以下に示します。- 「トルク指令」
- 「フィードバック速度」
- 「指令速度」
- 「位置指令速度」
- 「位置偏差」
- 「位置アンプ偏差」
- 「モータ負荷位置間偏差」
- 「速度フィードフォワード」
- 「トルクフィードフォワード」
- 「有効ゲイン」
- 「主回路DC電圧(主回路母線電圧)」
- 「外部エンコーダ速度」
- 「制御モード」
- 「未設定」
(2) トレース対象設定
(データトレース2)データトレース1と同様です。 (3) トレース対象設定
(I/Oトレース1)I/Oトレース1のトレース対象を,[I/Oトレース1] から選択します。
また,I/Oトレース1の線色を [線色] から選択します。
選択可能なトレース対象を以下に示します。- 入力信号
- サーボオン入力 (/S-ON) 信号
- P動作指令入力 (/P-CON) 信号
- 正転側駆動禁止入力 (P-OT) 信号
- 逆転側駆動禁止入力 (N-OT) 信号
- アラームリセット入力 (/ALM-RST) 信号
- 正転側外部トルク/推力制限入力 (/P-CL) 信号
- 逆転側外部トルク/推力制限入力 (/N-CL) 信号
- ゲイン切り替え入力 (/G-SEL) 信号
- 磁極検出入力 (/P-DET) 信号
- 原点復帰減速スイッチ入力 (/DEC) 信号
- 外部ラッチ入力1 (/EXT1) 信号
- 外部ラッチ入力2 (/EXT2) 信号
- 外部ラッチ入力3 (/EXT3) 信号
- 強制停止入力 (FSTP) 信号
- エンコーダ絶対値データ要求入力 (SEN) 信号
- ハードワイヤベースブロック入力1 (/HWBB1) 信号
- ハードワイヤベースブロック入力2 (/HWBB2) 信号
- 出力信号
- サーボアラーム出力 (ALM) 信号
- 位置決め完了出力 (/COIN) 信号
- 速度一致出力 (/V-CMP) 信号
- 回転検出出力 (/TGON) 信号
- サーボレディ出力 (/S-RDY) 信号
- トルク制限検出出力 (/CLT) 信号
- 速度制限出力 (/VLT) 信号
- ブレーキ制御出力 (/BK) 信号
- ワーニング出力 (/WARN) 信号
- 位置決め近傍出力 (/NEAR) 信号
- エンコーダ分周パルス出力A相 (PAO) 信号
- エンコーダ分周パルス出力B相 (PBO) 信号
- エンコーダ分周パルス出力C相 (PCO) 信号
- 内部機能
- 主回路オン (ACON) 信号
- 磁極検出完了 (PDETCMP) 信号
- 位置指令払出し完了出力 (DEN) 信号
- 位置決め完了出力 (PSET) 信号
- コマンドレディ (CMDRDY) 信号
(4) トレース対象設定
(I/Oトレース2)I/Oトレース1と同様です。 (5) サンプリング周期 トレースデータを取得する時間間隔を [サンプリング周期] に入力します。 (6) 保存ファイル トレースデータを保存するかを設定します。 - トレースデータを保存しない場合は,[保存しない] にチェックを付けます。
- トレースデータを保存する場合は,[保存しない] のチェックを外し,[設定] ボタンをクリックします。
[ファイル名の設定] ウィンドウで,保存する場所とファイル名を設定し,[OK] ボタンをクリックすると,トレースデータを「リアルタイムトレースファイル (*.rtd) 」で保存できます。保存するときに(*.rtd)ファイルの他に(*.rtg)ファイル,(*.rtu)ファイルが同時に保存されます。トレースデータを開くときには,この3種類のファイルが,すべて同じ場所に保存されている必要があります。
(7) 更新周期 [リアルタイムトレース] ウィンドウのトレースグラフを更新する時間間隔を設定します。 - [OK] ボタンをクリックします。
[リアルタイムトレース] ウィンドウに戻ります。
7.11.3 リアルタイムトレースをする
トレース設定に従ったリアルタイムトレースを実行し,トレースグラフを表示します。
リアルタイムトレースの手順を以下に示します。
- [リアルタイムトレース] ウィンドウの [START] ボタンをクリックします。
[トレース情報] エリアに,トレースグラフのトレース情報が表示されます。 - [STOP] ボタンをクリックし,トレースを終了します。
7.11.4 リアルタイムトレースしたグラフを見る
リアルタイムトレースしたグラフ表示を確認しやすいように変更したり,トレース実行後のトレースデータの履歴を表示したり,トレース実行後のトレースデータを重ねて表示したりできます。
それぞれの操作手順は,以下の参照先に進んでください。
リアルタイムトレースグラフの表示を変更するリアルタイムトレースグラフの表示の一部分を拡大する
カーソルでグラフを計測する(横軸スケール)
カーソルでグラフを計測する(縦軸スケール)
リアルタイムトレースグラフの表示を変更する
各トレースグラフの表示は,確認しやすいように拡大や表示位置の変更ができます。
| 番号 | 項目 | 内容 |
|---|---|---|
| (1) | データトレース1の縦軸レンジ変更ボックス | データトレース1の縦軸のレンジをコンボボックスから選択します。 [AUTO] ボタンをクリックすると,全データがグラフ表示領域内に収まるための最適な値がコンボボックスから選択され,レンジ幅が調整されます。 |
| (2) | データトレース2の縦軸レンジ変更ボックス | データトレース2の縦軸のレンジをコンボボックスから選択します。 [AUTO] ボタンをクリックすると,全データがグラフ表示領域内に収まるための最適な値がコンボボックスから選択され,レンジ幅が調整されます。 |
| (3) | データトレース1の原点移動ボタン | データトレース1のトレースグラフの表示位置を,[▲] ・ [▼] ボタンをクリックして調整します。 また,ノブをドラッグ アンド ドロップすることで,表示位置を変更することもできます。 |
| (4) | データトレース2の原点移動ボタン | データトレース2のトレースグラフの表示位置を,[▲] ・ [▼] ボタンをクリックして調整します。 また,ノブをドラッグ アンド ドロップすることで,表示位置を変更することもできます。 |
| (5) | 横スクロールバー | 横軸レンジの設定によって,全データが表示領域に収らない場合に,グラフの表示位置をスクロールできます。 |
| (6) | I/Oトレース1/2の原点移動ボタン | 原点位置を変更するI/Oを選択し,[▲] ・ [▼] ボタンをクリックして調整します。 |
| (7) | 横軸レンジ変更ボックス | 全トレースグラフの横軸のレンジをコンボボックスから選択します。 [FULL] を選択すると,全データが横軸一杯に表示されるように自動的に調整されます。 |
リアルタイムトレースグラフの表示の一部分を拡大する
ツールバーの
ツールバーの
拡大前のグラフ表示

拡大後のグラフ表示

カーソルでグラフを計測する(横軸スケール)
ツールバーの 

| 番号 | 項目 | 内容 |
|---|---|---|
| (1) | [カーソル] ボタン | [カーソル] ボタンをクリックすると,Aカーソル,Bカーソル,および [カーソル] ウィンドウが表示されます。 |
| (2) | Aカーソル | Aカーソルは,マウスでドラッグ アンド ドロップすることで移動できます。 |
| (3) | Bカーソル | Bカーソルは,マウスでドラッグ アンド ドロップすることで移動できます。 |
| (4) | 軸指定 (縦カーソル) | [軸指定] エリアの [縦カーソル] をクリックすると, AカーソルとBカーソルは縦カーソルになります。 |
| (5) | 時間データ | Aカーソルの時間データ,Bカーソルの時間データ,AカーソルとBカーソル間の時間データを表示します。 |
| (6) | カーソルの線色 | AカーソルとBカーソルの線色をそれぞれ選択します。 |
カーソルでグラフを計測する(縦軸スケール)
ツールバーの

| 番号 | 項目 | 内容 |
|---|---|---|
| (1) | [カーソル] ボタン | [カーソル] ボタンをクリックすると,Aカーソル,Bカーソル,および [カーソル] ウィンドウが表示されます。 |
| (2) | Bカーソル | Bカーソルは,マウスでドラッグ アンド ドロップすることで移動できます。 |
| (3) | Aカーソル | Aカーソルは,マウスでドラッグ アンド ドロップすることで移動できます。 |
| (4) | 軸指定 (横カーソル) | [軸指定] エリアの [横カーソル] をクリックすると, AカーソルとBカーソルは横カーソルになります。 |
| (5) | データトレース1のデータ | Aカーソルのデータトレース1のデータ,Bカーソルのデータトレース1のデータ,AカーソルとBカーソル間のデータトレース1のデータを表示します。 |
| (6) | データトレース2のデータ | Aカーソルのデータトレース2のデータ,Bカーソルのデータトレース2のデータ,AカーソルとBカーソル間のデータトレース2のデータを表示します。 |
| (7) | カーソルの線色 | AカーソルとBカーソルの線色をそれぞれ選択します。 |
7.11.5 パソコンのリアルタイムトレースファイルを開く
パソコンに保存されたリアルタイムトレースファイルを読み込んで,[リアルタイムトレース] ウィンドウにトレースグラフを表示します。
トレースデータファイルを開く手順を以下に示します。
- [メニュー] ウィンドウの [リアルタイムトレース] をクリックします。
[リアルタイムトレース] ウィンドウが表示されます。 - [開く] ボタンをクリックします。
[ファイルを開く] ウィンドウが表示されます。 - 読み込みたいファイルを選択し,[開く] ボタンをクリックします。
リアルタイムトレースファイルが読み込まれ,[リアルタイムトレース] ウィンドウに表示されます。トレースデータファイルを開くためには,3種類のファイル((*.rtd)ファイル,(*.rtg)ファイル,(*.rtu)ファイル)が,同じ場所に保存されている必要があります。
以上で,リアルタイムトレースファイルを開く手順は完了です。
7.11.6 リアルタイムトレースグラフを印刷する
リアルタイムトレースしたトレースグラフを印刷できます。提出者の会社名や住所,提出先会社名や部署名などを記載した表紙を付けて印刷することもできます。
リアルタイムトレースグラフを印刷する手順を以下に示します。
- リアルタイムトレース機能を使用して,機械の特性をリアルタイムトレースします。
リアルタイムトレースの詳細については,リアルタイムトレース前の準備をする,リアルタイムトレースをするを参照してください。 - [印刷] ボタンをクリックします。
[印刷項目設定] ウィンドウが表示されます。 - 表紙を付けて印刷する場合は,[表紙を付ける] にチェックを付け,[表紙編集] ボタンをクリックします。
表紙を付けずに印刷する場合は,[表紙を付ける] のチェックを外し,手順7に進んでください。 - 必要に応じて,[提出者] タブ,[提出先1] タブ,[提出先2] タブ,[提出先3] タブ,[挨拶文] タブをクリックし,記載したい内容を入力します。
- [OK] ボタンをクリックします。
- [印刷時に使用する提出先] を選択し,クリックします。
選択された提出先の内容が,[印刷項目設定] ウィンドウに表示されます。 - [ヘッダ・フッタ] タブをクリックし,ヘッダー情報とフッター情報に記載する内容をクリックします。
[タイトル] にチェックを付けた場合は,ボックスにタイトル名を入力します。 - [印刷する項目] タブをクリックし,グラフ関連とコメントから印刷する内容をクリックします。
- 白黒で印刷する場合は,[白黒] を選択します。
カラーで印刷する場合は,[カラー] を選択します。 - [OK] ボタンをクリックします。
[印刷プレビュー] ウィンドウが表示されます。 - [印刷] ボタンをクリックします。
印刷が開始されます。
印刷項目設定を変更する場合は,[印刷項目編集] ボタンをクリックします。[印刷項目設定] ウィンドウに戻ります。
以上で,リアルタイムトレースグラフを印刷する手順は完了です。
7.11.7 リアルタイムトレースの計測情報を見る
リアルタイムトレース機能でリアルタイムトレースしたときの計測情報を確認できます。
リアルタイムトレースの計測情報を確認する手順を以下に示します。
- リアルタイムトレース機能を使用して,機械の特性をリアルタイムトレースします。
リアルタイムトレースの詳細については,リアルタイムトレース前の準備をする,リアルタイムトレースをするを参照してください。 - [計測情報] ボタンをクリックします。
[計測情報] ウィンドウが表示されます。 - [計測情報] タブをクリックし,計測情報を確認します。
- [ユーザ定数] タブをクリックし,リアルタイムトレースしたときのパラメータ設定値を確認します。計測情報にコメント情報を付ける場合は,[コメント] タブをクリックし,ボックスに
コメントを入力します。 - [OK] ボタンをクリックします。
[リアルタイムトレース] ウィンドウに戻ります。
以上で,リアルタイムトレースの計測情報を確認する手順は完了です。
7.11.8 リアルタイムトレースグラフをクリップボードへコピーする
[リアルタイムトレース] ウィンドウに表示されているリアルタイムトレースグラフ,または [リアルタイムトレース] ウィンドウ全体をクリップボードへコピーできます。
クリップボードへコピーすることによって,WordやExcelにリアルタイムトレースグラフを挿入することができます。
リアルタイムトレースグラフをクリップボードへコピーする手順を以下に示します。
- リアルタイムトレース機能を使用して,機械の特性をリアルタイムトレースします。
リアルタイムトレースの詳細については,リアルタイムトレース前の準備をする,リアルタイムトレースをするを参照してください。 - [クリップボードコピー] ボタンをクリックします。
[クリップボードコピー] ウィンドウが表示されます。 - [クリップボードコピー] ウィンドウの [グラフ領域のみコピーする] または [ダイアログ全体をコピーする] をクリックします。
- [OK] ボタンをクリックします。
以上で,リアルタイムトレースグラフをクリップボードへコピーする手順は完了です。
7.12 異常検知を行う (Σ-X)
7.12.1 概要
異常検知機能とは,事前にサーボパックに保存しておいた正常時の運転特性値と稼働時の値とを比較して,異常判定を行う機能です。
機械や装置の劣化や故障を検知したり,不良品を検知したりする際に本機能を活用できます。
異常検知の概略フローは以下のとおりです。
| 標本データ: | 標本データとは,異常検知処理のために事前にサーボパックに保存しておくデータセットのことです。同じ動作をさせたときの複数の波形から,各波形のサンプル点における平均値と分散値を算出して作成します。 |
|---|---|
| マハラノビス距離: | マハラノビス距離とは,標本データとどの程度離れているかを表す指標です。この値が大きくなるほど標本データより離れたデータであることを示します。 |
| 番号 | 内容 | 説明 | 参照先 |
|---|---|---|---|
| (1) | 標本データのトレースデータ準備 | 標本データを作成するために,元となるトレースデータを準備します。 | 標本データを作成するためのトレースデータを準備する |
| (2) | 標本データの作成と異常判定基準値の設定 | (1) のトレースデータから,標本データを作成し,異常判定とする基準値を設定します。 | 標本データを作成し,異常判定基準値を設定する |
| (3) | サーボパックに書込み | 標本データをサーボパックへ書き込みます。 | サーボパックへ書き込み,異常検知を実行する |
| (4) | 異常検知の実行 | 異常検知を実行します。 | サーボパックへ書き込み,異常検知を実行する |
[異常検知] ウィンドウ
[異常検知] ウィンドウの各エリアの名称を以下に示します。

| 番号 | 項目 | 内容 | 参照 |
|---|---|---|---|
| (1) | 軸選択リストボックス | 多軸サーボパックを接続している場合のみ,表示されます。 異常検知の対象とする軸を選択します。 | - |
| (2) | [設定編集] ボタン | [異常検知-設定編集] ウィンドウを表示します。 | 標本データを作成し,異常基準判定値を設定する |
| (3) | [サーボへ書き込む] ボタン | [異常検知-設定編集] ウィンドウで設定した標本データを登録します。 | サーボパックへ書き込み,異常検知を実行する |
| (4) | [異常検知実行] ボタン [異常検知停止] ボタン | 設定した標本データを元に異常検知を実行/停止します。 | サーボパックへ書き込み,異常検知を実行する |
| (5) | [設定情報] エリア | [異常検知-設定編集] ウィンドウで設定した情報,もしくはサーボパックに書き込んだ標本データの情報を表示します。 | - |
| (6) | [サーボから読み込む] ボタン | サーボパックから,標本データを読み込み表示します。 | サーボパックへ書き込み,異常検知を実行する |
| (7) | [CSV出力] ボタン | グラフ表示エリアに表示している標本データの情報をCSVファイルとして出力します。 | 標本データをCSVファイルで保存する |
| (8) | [モニタ開始] ボタン [モニタ停止] ボタン | [モニタ開始] ボタンをクリックすると,異常検知実行中,2秒周期でグラフを更新します。 [モニタ停止] ボタンをクリックすると,グラフは更新されません。 | サーボパックへ書き込み,異常検知を実行する |
| (9) | [拡大] ボタン [全体を表示] ボタン | [拡大] ボタンをクリック後にグラフ上にてマウスで指定した範囲を拡大表示します。 拡大表示中に [全体を表示] ボタンをクリックすると,拡大表示が終了します。 | - |
| (10) | グラフ表示エリア | 標本データと異常検知結果データのグラフを表示します。 | - |
| (11) | CH 1~CH2 縦軸目盛り間隔変更リストボックス | [CH 1] ~ [CH 2] で選択したトレース対象の縦軸の目盛り間隔を変更します。 | - |
| (12) | 横軸目盛り間隔変更リストボックス | 横軸の目盛り間隔を変更します。 | - |
| (13) | 異常検知結果データ1 | データ1の現在の異常点数を2秒周期で表示します。 異常検知結果データの異常点数が,設定した異常検知点数以上の場合,「異常」と表示されます。 | - |
| (14) | 異常検知結果データ2 | データ2の現在の異常点数を2秒周期で表示します。 異常検知結果データの異常点数が,設定した異常検知点数以上の場合,「異常」と表示されます。 | - |
| (15) | [データ1] チェックボックス | データ1の各グラフの表示/非表示を切り替えます。 チェックを外すと非表示となります。 標本データの表示時に,標本データ平均値,標本データ分散値が有効になります。 異常検知結果の表示時に,トレースデータ,マハラノビス距離が有効になります。 | - |
| (16) | [データ2] チェックボックス | データ2の各グラフの表示/非表示を切り替えます。 チェックを外すと非表示となります。 標本データの表示時に,標本データ平均値,標本データ分散値が有効になります。 異常検知結果の表示時に,トレースデータ,マハラノビス距離が有効になります。 | - |
| (17) | 異常検知実行条件表示エリア | 異常検知の実行条件の情報を表示します。 | - |
| (18) | データ1:異常検知点数(現在値) | サーボパックに書き込まれたデータ1の異常検知点数を表示します。 | サーボパックへ書き込み,異常検知を実行する |
| (19) | データ1:異常検知点数 | データ1の異常検知の異常と判定する点数を入力します。 異常検知実行中に設定値の変更が可能です。 | |
| (20) | データ1:[設定] ボタン | データ1異常検知点数に入力した値を設定します。 1025点以上の数値は入力できません。 | |
| (21) | データ2:異常検知点数(現在値) | サーボパックに書き込まれたデータ2の異常検知点数を表示します。 | |
| (22) | データ2:異常検知点数 | データ2の異常検知の異常と判定する点数を入力します。 異常検知実行中に設定値の変更が可能です。 | |
| (23) | データ2:[設定] ボタン | データ2異常検知点数に入力した値を設定します。 1025点以上の数値は入力できません。 | |
| (24) | [CSV出力] ボタン | グラフ表示エリアに表示している異常検知結果の情報をCSVファイルとして出力します。 | 異常検知データをCSVファイルで保存する |
7.12.2 異常検知を実行する
標本データを作成するためのトレースデータを準備する
標本データを作成するために,トレースデータを準備します。
通常のトレースと同じ要領でトレースを行い,トレースデータ(stdファイル)を複数データ取得します。
トレースの詳細については,トレース前の準備をする,トレースをするを参照してください。
- トレースデータは,トリガ条件,サンプリング周期を同一にしてください。
- データ点数は,1024点で取得してください。
- プリトリガ数は,0を設定してください。
- 高精度トレースデータは,使用できません。
標本データを作成し,異常基準判定値を設定する
- 標本データを作成するサーボパックの [メニュー] ウィンドウを開き,[異常検知] をクリックします。
[異常検知] ウィンドウが表示されます。 - [設定編集] ボタンをクリックします。
[異常検知-設定編集] ウィンドウが表示されます。 - [トレースファイル読込み] エリアの [ファイル選択] ボタンをクリックします。
[トレースファイルを開く] ウィンドウが表示されます。 - 標本データにしたいファイルを選択し,[開く] ボタンをクリックします。トレースデータファイルが読み込まれ,[異常検知-設定編集] ウィンドウに表示されます。ファイル選択時に [Shift] キーや [Ctrl] キーを併用することで,複数のファイルを選択できます。
- 異常検知の設定をし,[OK]ボタンをクリックします。
番号 項目 内容 (1) [ファイル選択] ボタン [トレースファイルを開く] ウィンドウが表示されます。
標本データとしたい「トレースファイル (*.std)」を選択し,[開く] ボタンをクリックすると,トレースファイルを読み込みます。(2) [表示データ] エリア (1) で読み込んだトレースのファイル名が表示されます。
標本データの対象とするトレースにチェックを付けます。(3) [異常検知用データ] エリア (1) で読み込んだトレースの項目名が表示されます。
異常検知の対象とする項目を2つまで選択することができます。(4) トレース情報エリア (1) で読み込んだトレースのトリガ設定条件が表示されます。 (5) [異常検知設定] エリア 異常検知の異常と判定する点数を入力します。
標本データに対する差異を何点検出したときにA.905を発生させるかを設定します。設定値が小さいほど,A.905が発生する確率が高くなります。
異常検知点数は,異常検知機能実行時に変更できます。機器や使用状況によって適切な設定値は異なるので,実際に異常検知機能を使用しながら設定値を調整してください。(6) [ワーニング発生時の異常検知] エリア 異常検知ワーニング (A.905) 発生時に異常検知トレースを停止する,もしくはそのまま実行するかの設定を行います。
[異常検知-設定編集] ウィンドウが閉じ,[異常検知] ウィンドウに戻ります。 - [異常検知] ウィンドウに標本データが反映されます。
サーボパックへ書き込み,異常検知を実行する
- 標本データを作成します。
標本データ作成の詳細については,標本データを作成し,異常基準判定値を設定するを参照してください。 - [サーボへ書き込む] ボタンをクリックします。
- [OK] ボタンをクリックします。
[異常検知設定]エリアに設定情報が反映されます。 - [異常検知実行] ボタンをクリックします。
- [OK] ボタンをクリックします。
- [OK] ボタンをクリックします。
- サーボパックの電源を再投入します。
- 通常どおり,機械や装置を運転させます。
異常検知が実行され,グラフが表示されます。
設定した条件・内容に合致した異常を検知した場合,A.905(異常検知ワーニング)が発生します。異常検知実行中に,[異常検知設定] エリアの異常検知点数を随時変更することが可能です。
点数を変更し,[設定] ボタンをクリックします。[サーボから読み込む] ボタンをクリックすると,サーボパックに書き込まれた標本データが,追加表示されます。
7.12.3 標本データをCSVファイルで保存する
[異常検知] ウィンドウに表示されている標本データをCSVファイル形式で保存できます。CSVファイルにすることによって,標本データをExcelなどで確認することができます。
標本データをCSVファイルで保存する手順を以下に示します。
- 異常検知機能を使用して,標本データを作成します。
標本データ作成の詳細については,標本データを作成するためのトレースデータを準備する,標本データを作成し,異常基準判定値を設定するを参照してください。 - [設定情報] エリアの [CSV出力] ボタンをクリックします。
[標本データ] ウィンドウが表示されます。 - ファイルを保存する場所を選択し,ファイル名を入力します。
ファイル名の初期値は,「標本データ_[標本番号]_yyyymmddhhmmss.csv」となります。 - [保存] ボタンをクリックします。
指定した場所にファイルが保存され,[異常検知] ウィンドウに戻ります。既に同⼀のファイル名が存在する場合,次のダイアログボックスが表示されます。
[はい] ボタンをクリックすると,既存ファイルへ上書き保存します。[いいえ] ボタンをクリックすると,保存せずに [標本データ] ウィンドウに戻ります。
以上で,標本データをCSVファイルで保存する手順は完了です。
7.12.4 異常検知データをCSVファイルで保存する
[異常検知] ウィンドウに表示されている異常検知データをCSVファイル形式で保存できます。CSVファイルにすることによって,異常検知データをExcelなどで確認することができます。
異常検知データをCSVファイルで保存する手順を以下に示します。
- 異常検知を実行します。
異常検知の実行については,標本データを作成するためのトレースデータを準備する,標本データを作成し,異常基準判定値を設定する,サーボパックへ書き込み,異常検知を実行するを参照してください。 - [結果の保存] エリアの [CSV出力] ボタンをクリックします。
[異常検知結果] ウィンドウが表示されます。 - ファイルを保存する場所を選択し,ファイル名を入力します。
ファイル名の初期値は,「異常検知結果_[標本番号]_yyyymmddhhmmss.csv」となります。 - [保存] ボタンをクリックします。
指定した場所にファイルが保存され,[異常検知] ウィンドウに戻ります。既に同⼀のファイル名が存在する場合,次のダイアログボックスが表示されます。
[はい] ボタンをクリックすると,既存ファイルへ上書き保存します。[いいえ] ボタンをクリックすると,保存せずに [異常検知結果] ウィンドウに戻ります。
以上で,異常検知データをCSVファイルで保存する手順は完了です。
8 トラブルシューティングを行う
8.1 概要
アラームが発生した場合のアラーム内容の確認方法,原因の確認方法,およびアラームの解除方法について説明します。
アラームの詳細については,お使いのサーボパックの製品マニュアルを参照してください。
アラームを確認する
発生中のアラームの内容や,過去に発生したアラームの内容を確認できます。
発生中のアラームの内容を確認する
発生中のアラームの要因,確認方法,および対処方法を確認します。
アラームの履歴を確認する
過去に発生したアラームの内容を確認します。最大10個のアラームの履歴が保存され,アラームの発生した順番,アラーム番号,およびアラーム名称を確認できます。
アラーム発生時のサーボパックの状態を確認する
アラームが発生した場合のサーボモータの動作状態や信号波形を,確認することができます。
アラームを解除する
アラームの原因を取り除いた後に,アラームを消去します。発生したアラームによって,消去方法が異なります。
アラームを消去する
サーボパックで発生したアラームの原因を取り除いた後に,アラームを消去します。
モータ種別変更検出アラームを消去する
Σ-7シリーズ サーボパックは,回転形サーボモータとリニアサーボモータのどちらも運転することができます。サーボモータを運転した後に,種別の異なるサーボモータを接続するとアラームが発生します。 種別の異なるサーボモータに変更した場合は,本操作を行いアラームを消去します。
8.2 アラームを確認する
8.2.1 発生中のアラームの内容を確認する
発生したアラームの原因,確認方法,および対処方法を,[アラーム表示] ウィンドウで確認できます。
アラームの内容を確認する手順を以下に示します。
- [メニュー] ウィンドウの [アラーム表示] をクリックします。
[アラーム表示] ウィンドウが表示されます。 - [アラーム] エリアに表示された,アラームが発生している軸番号とアラーム内容を確認します。
- [アラーム診断] タブをクリックし,アラームの要因,確認方法,是正処置方法を確認します。
- 要因が複数ある場合は,[◀] ・ [▸] ボタンをクリックして,表示を切り替えます。
- アラームの確認が完了したら,[閉じる] ボタンをクリックします。
以上で,アラームの内容を確認する手順は完了です。
8.2.2 アラームの履歴を確認する
過去に発生したアラームの番号,アラーム名称を,[アラーム表示] ウィンドウで確認できます。
アラームの履歴を最大10個まで保存し,表示できます。
アラームの履歴を確認する手順を以下に示します。
- [メニュー] ウィンドウの [アラーム表示] をクリックします。
[アラーム表示] ウィンドウが表示されます。 - [アラーム履歴] ボタンをクリックします。
[アラーム履歴] タブページが表示されます。 - 過去に発生したアラームの内容を確認します。
- サーボパックには,最大10個のアラームの履歴が保存されています。
新たにアラームが発生すると,No.01のアラーム履歴として保存され,他のアラームの番号の数字は順番に上げられます(ウィンドウの表示は,下に下がります)。最終番号のアラームは切り捨てられます。 - 同じアラームが続けて発生した場合,発生したアラームの間隔が1時間未満のときは保存されません。
- アラームの履歴は,[消去] ボタンをクリックすると消去できます。アラームリセット,またはサーボパックの主回路電源をオフにしてもアラーム履歴は消去されません。
- サーボパックには,最大10個のアラームの履歴が保存されています。
- アラームの履歴の確認が完了したら,[閉じる] ボタンをクリックします。
以上で,アラームの履歴を確認する手順は完了です。
8.3 アラーム発生時のサーボパックの状態を確認する
8.3.1 概要
アラームが発生した場合のサーボモータの動作状態や信号波形を,測定装置を使わずに確認することができます。
アラームトレースしたトレースデータの波形を計測したり,パソコンに保存したりできます。
[アラーム表示] ウィンドウ
[アラーム表示] ウィンドウの [トレース波形を見る] ボタンをクリックすると,[アラームトレース] ウィンドウが表示されます。
詳細については,アラームトレースしたグラフを表示するを参照してください。

[アラームトレース] ウィンドウ
[アラームトレース] ウィンドウの各部の名称を以下に示します。

| 番号 | 項目 | 内容 | 参照 |
|---|---|---|---|
| (1) | ツールバー | アラームトレースデータのファイルをロードする [開く] ボタンや保存するための [保存] ボタンがあります。 | [アラームトレース] ウィンドウのツールバー |
| (2) | [アラーム情報] タブページ/[データトレース] タブページ/[I/Oトレース] タブページ | アラームトレースのトリガ対象になったアラームの情報が表示されます。 [データトレース] タブページ,[I/O トレース] タブページでは,各トレースグラフの表示/非表示の選択や線色の選択ができます。 | [アラーム情報] タブページ/[データトレース] タブページ/[I/Oトレース] タブページ |
| (3) | データトレース1 | [データトレース1] エリアで選択したトレース対象の縦軸が表示されます。 | アラームトレースしたグラフを見る |
| (4) | データトレース2 | [データトレース2] エリアで選択したトレース対象の縦軸が表示されます。 | アラームトレースしたグラフを見る |
| (5) | データトレース3 | [データトレース3] エリアで選択したトレース対象の縦軸が表示されます。 | アラームトレースしたグラフを見る |
| (6) | アラームトレースグラフ表示エリア | アラームトレースしたトレースグラフを表示します。 | アラームトレースしたグラフを見る |
| (7) | データトレース1の縦軸レンジ変更ボックス | [データトレース] タブページの [データトレース1] エリアで選択したトレース対象の縦軸のレンジを変更できます。 | アラームトレースしたグラフを見る |
| (8) | データトレース2の縦軸レンジ変更ボックス | [データトレース] タブページの [データトレース2] エリアで選択したトレース対象の縦軸のレンジを変更できます。 | アラームトレースしたグラフを見る |
| (9) | データトレース3の縦軸レンジ変更ボックス | [データトレース] タブページの [データトレース3] エリアで選択したトレース対象の縦軸のレンジを変更できます。 | アラームトレースしたグラフを見る |
| (10) | I/Oトレース 1/2/3の原点移動ボタン | [トレース設定] ウィンドウで選択したI/Oトレースの原点位置を変更できます。 | アラームトレースしたグラフを見る |
| (11) | 横軸レンジ変更ボックス | トレースしたトレースグラフの横軸のレンジを変更できます。 | アラームトレースしたグラフを見る |
[アラームトレース] ウィンドウのツールバー
[アラームトレース] ウィンドウのツールバーを以下に示します。
| ツールバー ボタン | 内容 | 参照 |
|---|---|---|
![]() [開く] | アラームトレースデータのファイルをロードします。 | パソコンのアラームトレースデータファイルを開く |
![]() [保存] | 表示中のアラームトレースグラフをファイルに保存します。 | アラームトレースデータファイルをパソコンに保存する |
![]() [計測情報] | アラームトレースを行ったときの計測情報を表示します。 | アラームトレースの計測情報を見る |
![]() [カーソル] | カーソルが示す場所のデータを表示します。 | アラームトレースしたグラフを見る |
![]() [ズーム] | マウスで指定された範囲を拡大表示します。 | アラームトレースしたグラフを見る |
![]() [戻る] | 拡大表示を元に戻します。 | アラームトレースしたグラフを見る |
![]() [クリップボードコピー] | 表示されているアラームトレースグラフ,または [アラームトレース] ウィンドウ全体をクリップボードへコピーします。 | アラームトレースグラフをクリップボードにコピーする |
![]() [CSVファイル保存] | 表示中のアラームトレースグラフをCSVファイル形式で保存します。 | アラームトレースグラフをCSVファイルで保存する |
[アラーム情報] タブページ/[データトレース] タブページ/[I/Oトレース] タブページ
[アラーム情報] タブページ
表示しているアラームトレースグラフのアラーム情報が表示されます。

[データトレース] タブページ
[アラームトレース] ウィンドウに表示するトレース対象を [データトレース1] ,[データトレース2] ,[データトレース3] から選択します。
また,各データトレースの線色の変更やトレースグラフを表示するか非表示にするかを選択できます。

I/Oトレースタブページ
[アラームトレース] ウィンドウに表示するトレース対象を [I/Oトレース1] ,[I/Oトレース2] ,[I/Oトレース3] から選択します。
また,各I/Oトレースの線色の変更やトレースグラフを表示するか非表示にするかを選択できます。

8.3.2 アラームトレースしたグラフを表示する
アラームトレースしたグラフを [アラームトレース] ウィンドウに表示します。
アラームトレースしたグラフを表示する手順を以下に示します。
- [メニュー] ウィンドウの [アラーム表示] をクリックします。
[アラーム表示] ウィンドウが表示されます。 - [トレース波形を見る] ボタンをクリックします。
[アラームトレース] ウィンドウが表示され,アラームトレースグラフが表示されます。過去に発生したアラームのアラームトレースグラフを表示することもできます。[アラーム表示] ウィンドウの [アラーム履歴] タブページで,アラームを選択した後に [トレース波形を見る] ボタンをクリックすると,[アラームトレース] ウィンドウにアラームトレースグラフが表示されます。
8.3.3 アラームトレースしたグラフを見る
アラームトレースしたグラフ表示を確認しやすいように変更したり,カーソルを使ってグラフを計測したりできます。
それぞれの操作手順は,トレースしたグラフを見ると同様です。以下の参照先を参照してください。
8.3.4 パソコンのアラームトレースデータファイルを開く
パソコンに保存されたアラームトレースデータファイルを読み込んで,[アラームトレース] ウィンドウにアラームトレースグラフを表示します。
アラームトレースデータファイルを開く手順を以下に示します。
- [メニュー] ウィンドウの [アラームトレース] をクリックします。
[アラームトレース] ウィンドウが表示されます。 - [開く] ボタンをクリックします。
[ファイルを開く] ウィンドウが表示されます。 - 読み込みたいファイルを選択し,[開く] ボタンをクリックします。
アラームトレースデータファイルが読み込まれ,[アラームトレース] ウィンドウに表示されます。
以上で,アラームトレースデータファイルを開く手順は完了です。
8.3.5 アラームトレースデータファイルをパソコンに保存する
アラームトレースしたアラームトレースデータをパソコンに保存できます。アラームトレースしたアラームトレースグラフを比較したり,履歴をファイルデータで残すことができます。
アラームトレースデータファイルを保存する手順を以下に示します。
- [アラームトレース] ウィンドウを表示して,パソコンに保存したいアラームトレースグラフを表示します。
- [保存] ボタンをクリックします。
[名前を付けて保存] ウィンドウが表示されます。 - ファイルを保存する場所を選択します。
- ファイル名を入力します。
ファイル名の初期値は,現在時刻のファイル名 (yyyymmddhhmmss) となります。 - [保存] ボタンをクリックします。
指定した場所にファイルが保存され,[アラームトレース] ウィンドウに戻ります。既に同一のファイル名が存在する場合や,既存のファイルを読み込んだ後に,再度保存する場合には,次のダイアログボックスが表示されます。
[はい] ボタンをクリックすると,既存ファイルへ上書き保存します。[いいえ] ボタンをクリックすると,保存せずに [ファイル名を付けて保存] ウィンドウに戻ります。
以上で,アラームトレースデータファイルを保存する手順は完了です。
8.3.6 アラームトレースの計測情報を見る
アラームトレース機能でアラームトレースしたときの計測情報を確認できます。
アラームトレースの計測情報を確認する手順を以下に示します。
- [アラームトレース] ウィンドウを表示して,パソコンに保存したいアラームトレースグラフを表示します。
- [計測情報] ボタンをクリックします。
[計測情報] ウィンドウが表示されます。 - [計測情報] タブをクリックし,計測情報を確認します。計測情報にコメント情報を付ける場合は,[コメント] タブをクリックし,ボックスにコメントを入力します。
- [OK] ボタンをクリックします。
[アラームトレース] ウィンドウに戻ります。
以上で,アラームトレースの計測情報を見る手順は完了です。
8.3.7 アラームトレースグラフをクリップボードへコピーする
[アラームトレース] ウィンドウに表示されているアラームトレースグラフ,または [アラームトレース] ウィンドウ全体をクリップボードへコピーできます。
クリップボードへコピーすることによって,WordやExcelにアラームトレースグラフを挿入することができます。
アラームトレースグラフをクリップボードへコピーする手順を以下に示します。
- [アラームトレース] ウィンドウを表示して,クリップボードへコピーしたいアラームトレースグラフを表示します。
- [クリップボードコピー] ボタンをクリックします。
[クリップボードコピー] ダイアログボックスが表示されます。 - [コピー領域] エリアから,[グラフ領域のみコピーする] または [ダイアログ全体をコピーする] をクリックします。
- [グラフ領域カラー選択] エリアから,[カラー] または [白黒] を選択します。
- グラフの背景を白にする場合は,[グラフ背景を白にする] にチェックを付けます。
- [OK] ボタンをクリックします。
以上で,トレースグラフをクリップボードへコピーする手順は完了です。
8.3.8 アラームトレースグラフをCSVファイルで保存する
[アラームトレース] ウィンドウに表示されているアラームトレースグラフをCSVファイル形式で保存できます。
CSVファイルにすることによって,トレースデータをExcelなどで編集することができます。
アラームトレースグラフをCSVファイルで保存する手順を以下に示します。
- [アラームトレース] ウィンドウを表示して,パソコンに保存したいアラームトレースグラフを表示します。
- [CSVファイル保存] ボタンをクリックします。
[名前を付けて保存] ウィンドウが表示されます。 - ファイルを保存する場所を選択します。
- ファイル名を入力します。
ファイル名の初期値は,現在時刻のファイル名 (yyyymmddhhmmss) となります。 - 必要に応じて,コメント情報を入力します。
コメント情報には,全角127(半角で255)文字まで入力することができます。 - [保存] ボタンをクリックします。
指定した場所にファイルが保存され,[アラームトレース] ウィンドウに戻ります。既に同一のファイル名が存在する場合や,既存のファイルを読み込んだ後に,再度保存する場合には,次のダイアログボックスが表示されます。
[はい] ボタンをクリックすると,既存ファイルへ上書き保存します。[いいえ] ボタンをクリックすると,保存せずに [ファイル名を付けて保存] ウィンドウに戻ります。
以上で,アラームトレースグラフをCSVファイルで保存する手順は完了です。
8.4 アラームを解除する
8.4.1 アラームを消去する
サーボパックで発生したアラームを消去します。
アラームを消去する手順を以下に示します。
- [メニュー]ウィンドウの[アラーム表示]をクリックします。
[アラーム表示]ウィンドウが表示されます。 - [アラーム]エリアに表示された,アラームが発生している軸番号とアラーム内容を確認します。
発生しているアラームによって,アラームの消去方法が異なります。
下表の該当する参照先に進んでください。アラーム 参照先 A.E70, A.E71, A.E72, A.E80, A.E81, A.E82(オプションモジュールの検出アラーム)の場合 A.E70, A.E71, A.E72, A.E80, A.E81, A.E82(オプションモジュールの検出アラーム)の場合 A.EC0(セーフティオプションモジュールセットアップ確認アラーム)の場合 A.EC0(セーフティオプションモジュールセットアップ確認アラーム)の場合 A.EC1(安全関連サーボパラメータ不一致アラーム)の場合 A.EC1(安全関連サーボパラメータ不一致アラーム)の場合 上記以外のアラームの場合 上記以外のアラームの場合
A.E70, A.E71, A.E72, A.E80, A.E81, A.E82(オプションモジュールの検出アラーム)の場合
オプションモジュールには,以下の3種類があります。
- 指令オプションモジュール
- セーフティオプションモジュール/ASM-X(アドバンストセーフティモジュール)
- フィードバックオプションモジュール
- オプションモジュールの検出状態が,「検出失敗」または「不一致」の場合のみ,アラームを消去できます。
- 検出状態が「異常検出」の場合は,アラームの消去ができません。オプションモジュールを取り外すか,正しく装着されているか確認してください。
A.E70, A.E71, A.E72, A.E80, A.E81, A.E82を消去する手順を以下に示します。
- [個別リセット] ボタンをクリックします。
[オプションモジュール検出アラーム消去]ウィンドウが表示されます。 - アラームを消去するオプションモジュールの[消去する]チェックボックスをクリックし,[実行]ボタンをクリックします。
- 注意事項をよく読み,[OK] ボタンをクリックします。
オプションモジュールのアラームを消去しない場合は,[キャンセル]ボタンをクリックします。 - 注意事項をよく読み,[OK] ボタンをクリックします。
- サーボパックの電源を再投入します。
以上で,操作は終わりです。
A.EC0(セーフティオプションモジュールセットアップ確認アラーム)の場合
A.EC0は,ご使用のセーフティモジュールによって対処方法が異なります。
ASM-Xをご使用の場合
ASM-Xをご使用の場合,ASM-Xを取り付けるサーボパックを変更するとA.EC0が発生します。ASM-Xをご使用の場合にA.EC0が発生したときは,ASM-Xの設定内容を初期化してください。手順の詳細については,以下の項を参照してください。
→4.15.8 ASM-Xの設定内容を初期化する
ASM-X以外をご使用の場合
ASM-X以外をご使用の場合,A.EC0は以下の操作を行ったときに発生します。
- セーフティモジュール取付け後の初回起動時
- セーフティモジュールパラメータ (Pc□□□) の初期化時
- セーフティモジュールパラメータ (Pc□□□) の変更時
ASM-X以外をご使用の場合にA.EC0を消去する手順を以下に示します。
- [個別リセット]ボタンをクリックします。
[セーフティオプションモジュールアラームクリア]ウィンドウが表示されます。 - [実行]ボタンをクリックします。
以上で,操作は終わりです。
A.EC1(安全関連サーボパラメータ不一致アラーム)の場合
A.EC1は,ご使用のセーフティモジュールによって対処方法が異なります。
ASM-Xをご使用の場合
ASM-Xをご使用の場合にA.EC1が発生したときは,パラメータの不整合を是正してから,パラメータをASM-Xに書き込んでください。操作の詳細については,それぞれ以下の項を参照してください。
→◆ASM-Xのパラメータの設定手順
→◆ASM-Xのパラメータの書込み手順
パラメータの設定指針や設定の制約の詳細については,ご使用のASM-Xの製品マニュアルのご使用のセーフティ機能の項を参照してください。
ASM-X以外をご使用の場合
ASM-X以外をご使用の場合,A.EC1は以下の操作を行ったときに発生します。
- 安全関連のサーボパックパラメータ (Pc□□□) の変更時
ASM-X以外をご使用の場合にA.EC1を消去する手順を以下に示します。
- [個別リセット]ボタンをクリックします。
[セーフティオプションモジュールアラームクリア]ウィンドウが表示されます。 - [実行]ボタンをクリックします。
[パラメータ確認]ウィンドウが表示され,セーフティモジュールパラメータの現在値とパラメータ編集で設定した入力値が表示されます。 - [すべてのパラメータが正しく書き込まれたことを確認しました。]にチェックを付け,[OK] ボタンをクリックします。
- [OK] ボタンをクリックします。
- サーボパックの電源を再投入します。
以上で,操作は終わりです。
上記以外のアラームの場合
- アラームの原因を取り除きます。
- [個別リセット]ボタンをクリックします。
アラームがリセットされ,アラーム表示が消去されます。
以上で,操作は終わりです。
8.4.2 モータ種別変更検出アラームを消去する
Σ-7シリーズ サーボパックは,回転形サーボモータとリニアサーボモータのどちらも運転することができます。サーボモータを運転した後に,種別の異なるサーボモータを接続するとアラームが発生します。
モータ種別変更検出アラームを消去する手順を以下に示します。
- [メニュー] ウィンドウの [モータ種別アラーム消去] をクリックします。
[モータ種別アラーム消去] ウィンドウが表示されます。 - [実行] ボタンをクリックします。
- 注意事項をよく読み,[OK] ボタンをクリックします。
アラームを消去しない場合は,[キャンセル] ボタンをクリックします。 - 注意事項をよく読み,[OK] ボタンをクリックします。
- サーボパックの電源を再投入します。
以上で,モータ種別のアラームを消去する手順は完了です。
9 SigmaWin+の基本設定を行う
9.1 SigmaWin+の言語を変更する
SigmaWin+の操作画面の言語を変更することができます。
SigmaWin+の言語を変更する手順を以下に示します。
- SigmaWin+のメインウィンドウの [ホーム] ボタンをクリックします。
ホームメニューが表示されます。 - [オプション] をクリックします。
- [言語を設定する] をクリックします。
[言語設定] ウィンドウが表示されます。 - [言語] からSigmaWin+の言語を選択し,[OK] ボタンをクリックします。
以上で,SigmaWin+の言語を変更する手順は完了です。
9.2 SigmaWin+の機種情報ファイルを管理する
9.2.1 概要
パソコンにインストールされているSigmaWin+の機種情報ファイルを確認したり,追加したりできます。

| 番号 | 項目 | 内容 | 参照 | ||||||||||
|---|---|---|---|---|---|---|---|---|---|---|---|---|---|
| (1) | 種別 | 機種情報ファイルの種別が表示されます。 機種情報ファイルの種別の表示内容を以下に示します。
| - | ||||||||||
| (2) | 機能名称 | 機種情報ファイルの機種名称が表示されます。 | - | ||||||||||
| (3) | 言語 | 機種情報ファイルの表示言語が表示されます。 | - | ||||||||||
| (4) | バージョン | 機種情報ファイルのリリースバージョンが表示されます。 | - | ||||||||||
| (5) | ステータス | 機種情報ファイルのステータスが表示されます。
| - | ||||||||||
| (6) | [詳細情報] タブページ,[ログ] タブページ | [詳細情報] タブをクリックすると,選択されている機種情報ファイルの詳細情報が表示されます。 [ログ] タブをクリックすると,機種情報ファイル管理機能のログデータが表示されます。 | - | ||||||||||
| (7) | [追加] ボタン | 機種情報ファイルを追加します。 | 機種情報ファイルを追加する | ||||||||||
| (8) | [言語設定] ボタン | 機種情報ファイルの表示言語を変更します。 | 機種情報ファイルの表示言語を変更する | ||||||||||
| (9) | [ログ出力] ボタン | [機種情報ファイル管理] ウィンドウに表示されている機種情報ファイル一覧とログデータを,テキストファイル(.txtファイル)でパソコンに保存します。 | 機種情報ファイル管理機能のログデータをパソコンに保存する | ||||||||||
| (10) | [閉じる] ボタン | [機種情報ファイル管理] ウィンドウを閉じます。 | - |
9.2.2 機種情報ファイルを追加する
SigmaWin+で標準機種以外のサーボパックを操作するためには,操作したいサーボパックの機種情報ファイルを追加する必要があります。
SigmaWin+に機種情報ファイルを追加する手順を以下に示します。
- 操作したいサーボパックの機種情報ファイルを準備します。機種情報ファイルは安川電機の製品・技術情報サイト「e-メカサイト」からダウンロードできます。
URL: www.e-mechatronics.com - SigmaWin+のメインウィンドウの [ホーム] ボタンをクリックします。
ホームメニューが表示されます。 - [対応機種] をクリックします。
- [機種情報ファイル管理] をクリックします。
[機種情報ファイル管理] ウィンドウが表示されます。 - [追加] ボタンをクリックします。
[機種情報ファイルを開く] ウィンドウが表示されます。 - 追加する機種情報ファイルを選択し,[開く] ボタンをクリックします。
- [OK] ボタンをクリックします。
- SigmaWin+を再起動します。
以上で,機種情報ファイルを追加する手順は完了です。
9.2.3 機種情報ファイルのバージョンを確認する
機種情報ファイルのバージョンを確認する手順を以下に示します。
- SigmaWin+のメインウィンドウの[ホーム]ボタンをクリックします。
ホームメニューが表示されます。 - [対応機種]をクリックします。
- [機種情報ファイル管理]をクリックします。
[機種情報ファイル管理]ウィンドウが表示されます。 - 機種情報ファイルのバージョンを確認したい機種をクリックします。
- [詳細]タブをクリックします。
- [項目]:[バージョン]を確認します。
以上で,操作は終わりです。
9.2.4 機種情報ファイルの表示言語を変更する
SigmaWin+の機種情報ファイルには,多言語に対応している機種情報ファイルがあります。多言語に対応している機種情報ファイルは,表示言語を変更することができます。
機種情報ファイルの表示言語を変更する手順を以下に示します。
- SigmaWin+のメインウィンドウの [ホーム] ボタンをクリックします。
ホームメニューが表示されます。 - [対応機種] をクリックします。
- [機種情報ファイル管理] をクリックします。
[機種情報ファイル管理] ウィンドウが表示されます。 - [言語設定] ボタンをクリックします。
[機種言語設定] ウィンドウが表示されます。 - 機種情報ファイルの表示言語を選択し,[OK] ボタンをクリックします。
- [OK] ボタンをクリックします。
- SigmaWin+を再起動します。
以上で,機種情報ファイルの表示言語を変更する手順は完了です。
9.2.5 機種情報ファイル管理機能のログデータをパソコンに保存する
[機種情報ファイル管理] ウィンドウに表示されている機種情報ファイル一覧とログデータを,テキストファイル(.txtファイル)でパソコンに保存できます。保存したログデータから,機種情報ファイルの追加成功/失敗の確認や,機種情報ファイルの追加日時の確認ができます。
機種情報ファイル管理機能のログデータをパソコンに保存する手順を以下に示します。
- SigmaWin+のメインウィンドウの [ホーム] ボタンをクリックします。
ホームメニューが表示されます。 - [対応機種] をクリックします。
- [機種情報ファイル管理] をクリックします。
[機種情報ファイル管理] ウィンドウが表示されます。 - [ログ出力] ボタンをクリックします。
[ログデータを保存する] ウィンドウが表示されます。 - ログデータファイル(.txt)を保存する場所とファイル名を入力し,[保存] ボタンをクリックします。
以上で,機種情報ファイル管理機能のログデータをパソコンに保存する手順は完了です。
9.3 SigmaWin+のバージョンを確認する
お使いのSigmaWin+のバージョンを確認できます。
SigmaWin+のバージョンを確認する手順を以下に示します。
- SigmaWin+のメインウィンドウの [ホーム] ボタンをクリックします。
ホームメニューが表示されます。 - [ヘルプ] をクリックします。
- [バージョンを表示する] をクリックします。
- SigmaWin+のバージョンを確認します。
以上で,SigmaWin+のバージョンを確認する手順は完了です。
9.4 ヘルプを表示する
SigmaWin+のヘルプを表示します。
SigmaWin+のヘルプを表示する手順を以下に示します。
- SigmaWin+のメインウィンドウの [ホーム] ボタンをクリックします。
ホームメニューが表示されます。 - [ヘルプ] をクリックします。
- [ヘルプを表示する] をクリックします。
ブラウザが起動し,SigmaWin+ 操作マニュアルが表示されます。 - SigmaWin+の操作手順などを確認します。
以上で,ヘルプを表示する手順は完了です。
改版情報
資料番号
本マニュアルの資料番号の情報を以下に示します。
資料番号: SIJT S800001 34U
改版番号: <20>
改版追番: 0
改版履歴
本マニュアルの改版情報を以下に示します。
| 発行年/月 | 改版 番号 | 項番号 | 変更点 |
|---|---|---|---|
| 2025年5月 | <20> | 1.1 | 削除:Windows8.1に関する記述 |
| 4.2.3 | 追加:お気に入り登録に関する記述 | ||
| 変更:パラメータをサーボへ書き込む対象軸を選択軸と全軸のどちらも対応できるようにした | |||
| 6.2.3, 6.2.5 | 変更:移動範囲 | ||
| 2025年3月 | <19> | 2.3, 4.15 | 部分見直し |
| 2024年12月 | <18> | 全体 | 追加:ASM-Xに関する記述 |
| 部分見直し | |||
| 2024年6月 | <17> | 4.18 | 変更:プログラムテーブル編集ウィンドウの説明 |
| 6.4, 6.5, 6.6 | 追加:チューニングモード5に関する記述 | ||
| テクニカルサポート | 部分見直し | ||
| 2023年9月 | <16> | 6.2.5 | 新規追加 |
| 前書き, 4.15.3, 6.1, 6.2.6, テクニカルサポート | 部分見直し | ||
| 2022年8月 | <15> | 全体 | 追加:Σ-XTに関する記述 |
| 前書き | 追加:USBドライバのインストールに関する記述 | ||
| 前書き, 1.1, 6.6.2, 6.6.3, 6.6.4 | 部分見直し | ||
| 2022年4月 | <14> | 2.2.8 | 新規追加 |
| 前書き, 1.1, 2.3, 4.7, 6.2, 6.3, 6.4.5, 7.12.1, テクニカルサポート | 部分見直し | ||
| 2021年11月 | <13> | 6.2.5, 6.4.5 | 新規追加 |
| 4.2.3, 6.2.2, 6.4.7, 6.5.7, テクニカルサポート | 部分見直し | ||
| 2021年3月 | <12> | 全章 | 部分見直し |
| 4.7, 6.2, 6.4, 7.12 | 新規追加 | ||
| 6章, 7.10 | 全面見直し | ||
| 2019年12月 | <11> | 4.2.3, 7.9.1, 7.11.2, テクニカルサポート | 部分見直し |
| 2019年6月 | <10> | 7.9 | 新規追加 |
| テクニカルサポート | 部分見直し | ||
| 2018年8月 | <9> | 1.1 | 変更:システム環境の記述 |
| 7.5.1 | 部分見直し | ||
| 2017年9月 | <8> | 前書き | 追加:USBドライバについて |
| 4.2.3 | 部分見直し | ||
| 追加:パラメータをパラメータファイル(.usrsまたは.usr)のパラメータと比較して反映する | |||
| 追加:パラメータを他の軸のパラメータと比較して反映する | |||
| テクニカルサポート | 部分見直し | ||
| 2017年3月 | <7> | 2.2.3, 2.2.4, 2.2.5, 2.2.6, 2.2.7, 4.3.1, 7.6, 9.2.1 | 部分見直し |
| 9.2.3 | 新規追加 | ||
| 2016年12月 | <6> | 4.3, 6.4, 9.2 | 新規追加 |
| 7.6 | 部分見直し | ||
| 旧 9.2 | 削除:機種情報ファイルを追加する | ||
| 2016年9月 | <5> | 4.2.3 | 追加:DeviceNetモジュールのパラメータをサーボパックにフラッシュ保存する |
| 4.2.4, 4.16 | 新規追加 | ||
| 8.4.1 | 部分見直し | ||
| 旧 8.4.3 | 削除:オプションモジュール検出アラームを消去する | ||
| 2016年6月 | <4> | 2.2.3, 4.5, 7.3 | 新規追加 |
| 1.2, 2.2, 2.3, 3章, 4.2.3, 4.2.5 | 部分見直し | ||
| 2015年10月 | <3> | 2.2.5, 2.2.6, 4.12, 4.13, 4.14, 7.3, 7.6 | 新規追加 |
| 7.2 | 部分見直し | ||
| 2015年6月 | <2> | 9.2 | 新規追加 |
| 2015年3月 | <1> | 全章 | 部分見直し |
| 2.2.4, 8.3 | 新規追加 | ||
| 2014年10月 | – | – | 初版発行 |
その他
発行した国: 日本
テクニカルサポート

製造・販売
株式会社 安川電機
www.yaskawa.co.jp
東京支社
〒105-6891
東京都港区海岸1丁目16番1号ニューピア竹芝サウスタワー8階
TEL (03)5402-4525 FAX (03)5402-4581
中部支店
〒470-0217
愛知県みよし市根浦町2丁目3番1号
TEL (0561)36-9314 FAX (0561)36-9311
関西支店
〒660-0805
兵庫県尼崎市西長洲町1丁目1番15号
TEL (06)6480-8530 FAX (06)6480-8490
九州支店
〒812-0892
博多区東那珂1丁目14番20号
TEL (092)288-7170 FAX (092)288-7179
●各地区の営業所は
www.e-mechatronics.com の「お問い合わせ」でご確認ください。

ボタンをクリックします。













ボタンをクリックすると,
ボタンと
ボタンが表示されます。
ボタンをクリックすると,接続形態を選択する [通信設定] ウィンドウが表示されます。
ボタンをクリックすると,オフライン状態のサーボパックを選択するウィンドウが表示されます。
ボタンをクリックすると,サーボドライブを削除できます。















ボタンをクリックします。








ボタンをクリックします。










ボタンをクリックします。










ボタンをクリックします。







ボタンをクリックします。



ボタン,
ボタンをクリックして,[MECHATROLINK中継機器接続] を表示させます。





ボタンをクリックします。




ボタン,
ボタンをクリックして,[リモートPCI/PCIe経由接続]を表示させます。








ボタンをクリックします。









ボタンをクリックします。


























































































アイコンが表示されます。
アイコンが表示されます。


















ボタンをクリックします。







ボタンをクリックします。








































































































アイコンが表示されます。
アイコンが表示されます。
アイコンが表示されます。

ボタンをクリックします。






















































































































































































































































































































































































ボタンをクリックします。























































































































































































































をクリックすると, [カーソル] ウィンドウが表示されます。[軸指定] を[縦カーソル],[横カーソル] より選択すると,グラフエリアにカーソルが表示されます。カーソルを移動させることで,グラフ間の幅を確認できます。
をクリックした後に,マウスで指定した範囲を拡大することができます。
をクリックすると,拡大前の元の表示に戻ります。












































をクリックすると,[カーソル] ウィンドウが表示されます。[軸指定] を [縦カーソル],[横カーソル] より選択すると,グラフエリアにカーソルが表示されます。カーソルを移動させることで,グラフ間の幅を確認できます。
をクリックした後に,マウスで指定した範囲を拡大することができます。
をクリックすると,拡大前の元の表示に戻ります。


















































































































(ズーム)ボタン
ボタンをクリックした後に,マウスで指定した範囲が拡大表示されます。
ボタンをクリックします。































































[停止] に変わります。










ボタンをクリックすると,プロパティウィンドウが表示され,グラフ線の線色の変更と,表示/非表示の切替えが可能です。























































































































































